前端工程化项目部署

223 阅读1分钟

前端项目部署

远程登录阿里云服务器

image.png

安装node.js

使用wget命令下载node

wget https://npm.taobao.org/mirrors/node/v14.15.4/node-v14.15.4-linux-x64.tar.xz

解压

xz -d node-v14.15.4-linux-x64.tar.xz
tar -xvf node-v14.15.4-linux-x64.tar

查看是否安装成功

node -v

安装宝塔面板

去宝塔面板官网www.bt.cn/download/li…复制这段安装代码

image.png

**安装完成得到宝塔的登录地址和账号密码,绑定自己的宝塔账号 image.png

宝塔面板的默认端口是8888,如果你服务器安全组没放行该端口,就会无法访问

image.png

解决方法: 在服务器放行8888端口

image.png

在宝塔可视化面板安装其他工具

image.png

按照上图方式安装mysql、php、nginx、pm2

image.png

安装Git

yum -y install git

输入 git --version查看Git是否安装完成以及查看其版本号

git --version

image.png

配置ssh

配置邮箱和名字

git config --global user.name "yourname"
git config --global user.email "youremail@163.com"

1、生成ssh密钥

ssh-keygen -C 'youremail@163.com' -t rsa

一路回车到底,生成秘钥

**查看ssh生成的秘钥 **

cat ~/.ssh/id_rsa.pub

image.png

打开git或者gitee粘贴秘钥代码串完成配置

image.png

用git拉取代码,切换到代码仓库

git clone 

image.png

下载完代码后切换到当前目录安装依赖

cd zf/
npm install

image.png

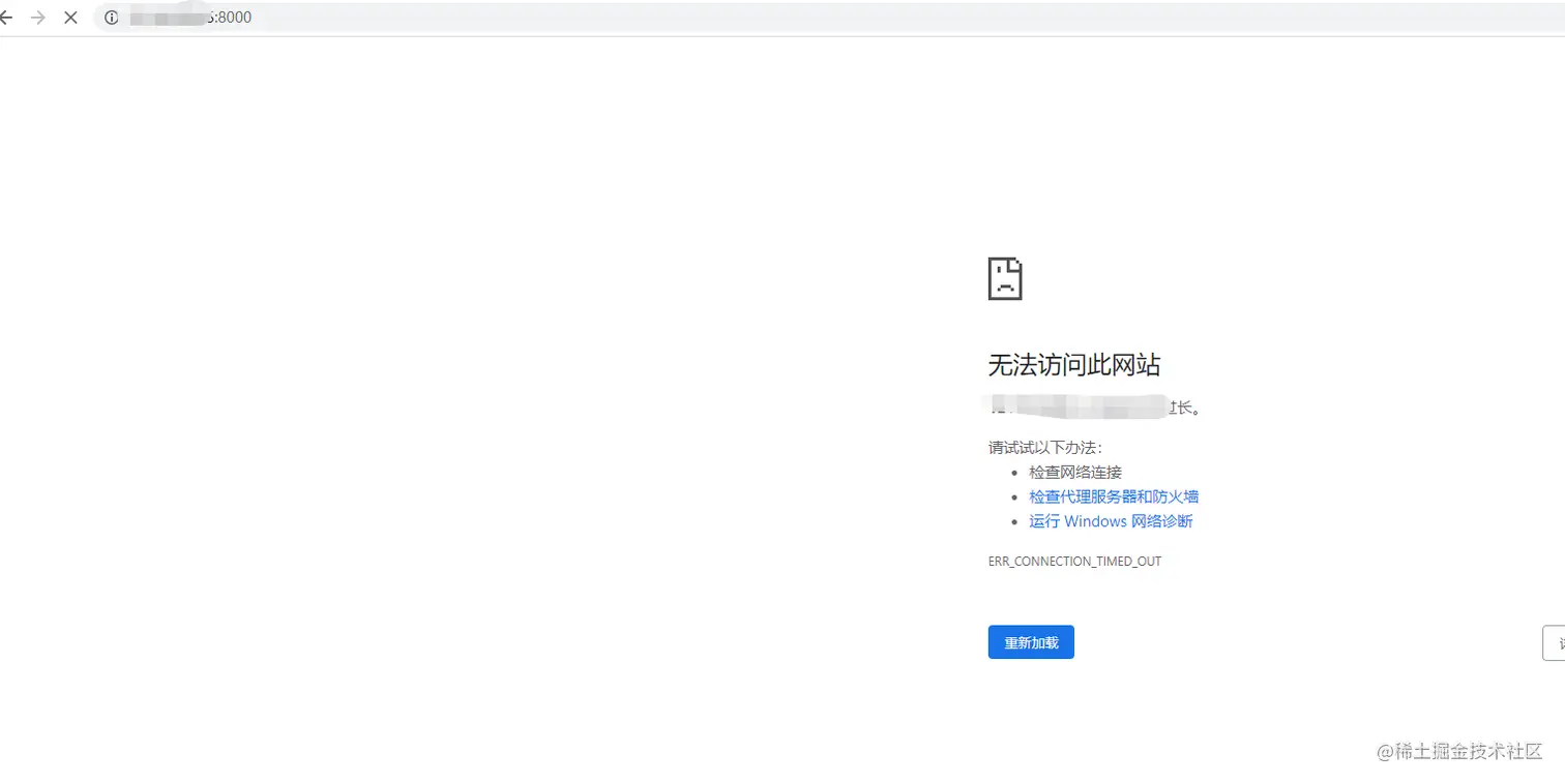
安装依赖完成后,执行项目

IP+端口访问测试 如果出现这样的问题,就查看自己是否开放了服务器的安全组端口

image.png 没有就添加放行端口

image.png

放行端口后访问成功

image.png