安防视频监控平台如何调用宇视SDK实现摄像机的云台控制?

1,064 阅读2分钟

TSINGSEE青犀视频的Easy系列视频平台根据传输协议的不同,具有不同特点,比如基于国标GB28181协议的EasyGBS、基于RTSP/Onvif协议的EasyNVR,以及支持全协议的EasyCVR视频融合平台等。除了这些市场上的标准协议,我们的视频平台还支持主流厂家的私有协议,如海康Ehome、海康SDK、大华SDK等。同时我们也仍在持续拓展更多主流厂家的私有协议及SDK,以便满足更多用户的视频接入需求。

上次我们给大家分享了如何调用宇视SDK进行录像回放,今天我们来分享一下如何通过宇视SDK进行摄像机的云台控制。

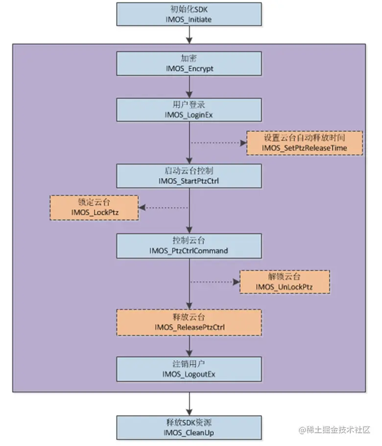
首先,通过宇视SDK文件查看控制云台的流程。大致流程图如下图:

  • 初始化SDK后用户登录。当用户登录成功后,可以通过设置IMOS_SetPtzReleaseTime参数,来控制云台的释放时间,当超过这个时间时会自动释放云台控制权。
  • 在进行云台控制前,需要获取到摄像机的编码(IMOS_QueryResourceListV2),再启动云台控制。
  • 调用IMOS_PtzCtrlCommand ,通过各种指令用来控制云台移动(如上、下、左、右等等),云台的控制指令是MW_PTZ_CMD_E。
  • 最后就是释放云台控制权(IMOS_ReleasePtzCtrl)。

参考代码实现如下:

1)开始启动云台:

2)控制云台指令的发送:

3)释放云台的控制权:

随着AI、物联网、大数据、云计算等技术已经成为安防行业的新业态,TSINGSEE青犀视频灵活性强、开放度高、兼容能力强、弹性拓展的视频平台已经成为安防市场视频能力层建设的主流趋势。目前我们的视频平台已经在大量的项目场景中落地应用,如智慧工地、智慧工厂、智慧消防、智慧园区、智慧煤矿等。