MySQL实战45讲_17 | 如何正确地显示随机消息?

287 阅读3分钟

17 | 如何正确地显示随机消息?

是从一个单词表中随机选出三个单词,你会怎么选择呢?这个表的建表语句和初始数据的命令如下:

mysql> CREATE TABLE `words` (
`id` int(11) NOT NULL AUTO_INCREMENT,
`word` varchar(64) DEFAULT NULL,
PRIMARY KEY (`id`)
) ENGINE=InnoDB;
delimiter ;;
create procedure idata()
begin
declare i int;
set i=0;
while i<10000 do
insert into words(word) values(concat(char(97+(i div 1000)), char(97+(i % 1000 div 100)), char(97+set i=i+1;
end while;
end;;
delimiter ;
call idata();

为了便于量化说明,在这个表里面插入了10000行记录。现在要随机选择3个单词,思考一下用什么方法实现,存在什么问题以及如何改进。

内存临时表

order by rand() 来实现这个逻辑。这个语句的意思很直白,随机排序取前3个。虽然这个SQL语句写法很简单,但执行流程却有点复杂的。我们先用explain命令来看看这个语句的执行情况。

image.png

Extra字段显示Using temporary,表示的是需要使用临时表;Using filesort,表示的是需要执行排序操作。

因此这个Extra的意思就是,需要临时表,并且需要在临时表上排序。这里,你可以先回顾一下上一篇文章中全字段排序和rowid排序的内容。

image.png 全字段排序

image.png rowid排序

对于InnoDB表来说,执行全字段排序会减少磁盘访问,因此会被优先选择。这里强调了“InnoDB表”,对于内存表,回表过程只是简单地根据数据行的位置,直接访问内存得到数据,根本不会导致多访问磁盘。优化器没有了这一层顾虑,那么它会优先考虑的,就是用于排序的行越少越好了,所以,MySQL这时就会选择rowid排序。

这条语句的执行流程是这样的:

  1. 创建一个临时表。这个临时表使用的是memory引擎,表里有两个字段,第一个字段是 double类型,为了后面描述方便,记为字段R,第二个字段是varchar(64)类型,记为字段W。并且,这个表没有建索引。
  2. 从words表中,按主键顺序取出所有的word值。对于每一个word值,调用rand()函数生成一个大于0小于1的随机小数,并把这个随机小数和word分别存入临时表的R和W字段中,到此,扫描行数是10000。
  3. 现在临时表有10000行数据了,接下来你要在这个没有索引的内存临时表上,按照字段R排序。
  4. 初始化 sort_buffer。sort_buffer中有两个字段,一个是double类型,另一个是整型。
  5. 从内存临时表中一行一行地取出R值和位置信息(我后面会和你解释这里为什么是“位置信息”),分别存入sort_buffer中的两个字段里。这个过程要对内存临时表做全表扫描,此时扫描行数增加10000,变成了20000。
  6. 在sort_buffer中根据R的值进行排序。注意,这个过程没有涉及到表操作,所以不会增加扫描行数。
  7. 排序完成后,取出前三个结果的位置信息,依次到内存临时表中取出word值,返回给客户端。这个过程中,访问了表的三行数据,总扫描行数变成了20003。接下来,我们通过慢查询日志(slow log)来验证一下我们分析得到的扫描行数是否正确。
# Query_time: 0.900376 Lock_time: 0.000347 Rows_sent: 3 Rows_examined: 20003 
SET timestamp=1541402277; 
select word from words order by rand() limit 3;

image.png

图中的pos就是位置信息,你可能会觉得奇怪,这里的“位置信息”是个什么概念?在上一篇文章中,我们对InnoDB表排序的时候,明明用的还是ID字段。

这时候就要回到一个基本概念:MySQL的表是用什么方法来定位“一行数据”的。在前面第4和第5篇介绍索引的文章中,如果把一个InnoDB表的主键删掉,是不是就没有主键,就没办法回表了?

其实不是的。如果你创建的表没有主键,或者把一个表的主键删掉了,那么InnoDB会自己生成一个长度为6字节的rowid来作为主键。

这也就是排序模式里面,rowid名字的来历。实际上它表示的是:每个引擎用来唯一标识数据行的信息。

  • 对于有主键的InnoDB表来说,这个rowid就是主键ID;
  • 对于没有主键的InnoDB表来说,这个rowid就是由系统生成的;
  • MEMORY引擎不是索引组织表。在这个例子里面,你可以认为它就是一个数组。因此,这个rowid其实就是数组的下标。

小结一下:order by rand()使用了内存临时表,内存临时表排序的时候使 用了rowid排序方法。

磁盘临时表

是不是所有的临时表都是内存表呢?其实不是的。tmp_table_size这个配置限制了内存临时表的大小,默认值是16M。如果临时表大小超过了tmp_table_size,那么内存临时表就会转成磁盘临时表。

select word from words order by rand() limit 3;

这个SQL语句的排序确实没有用到临时文件,采用是MySQL 5.6版本引入的一个新的排序算法,即:优先队列排序算法。为什么没有使用临时文件的算法,也就是归并排序算法,而是采用了优先队列排序算法?

其实只需要取R值最小的3个rowid。但如果使用归并排序,虽然最终也能得到前3个值,但这个算法结束后,10000行数据已经排好序了。这浪费了非常多的计算量。

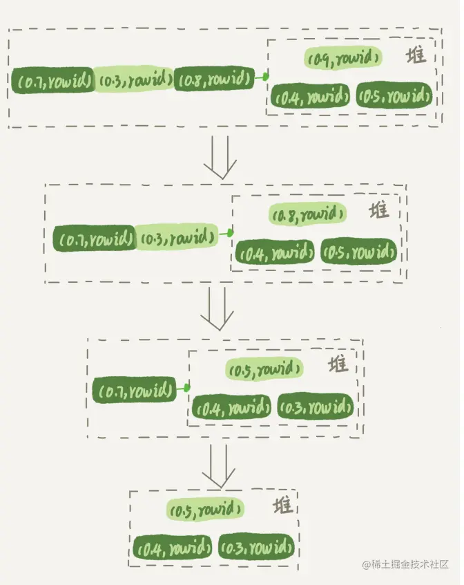
而优先队列算法,就可以精确地只得到三个最小值,执行流程如下:

  1. 对于这10000个准备排序的(R,rowid),先取前三行,构造成一个堆;
  2. 取下一个行(R’,rowid’),跟当前堆里面最大的R比较,如果R’小于R,把这个(R,rowid)从堆中去掉,换成(R’,rowid’);
  3. 重复第2步,直到第10000个(R’,rowid’)完成比较。

image.png

图6是模拟6个(R,rowid)行,通过优先队列排序找到最小的三个R值的行的过程。整个排序过程中,为了最快地拿到当前堆的最大值,总是保持最大值在堆顶,因此这是一个最大堆。使用了优先队列排序算法,这个过程不需要临时文件,因此对应的 number_of_tmp_files是0。

再回到我们文章开头的问题,怎么正确地随机排序呢?

随机排序方法

我们先把问题简化一下,如果只随机选择1个word值,可以怎么做呢?思路上是这样的:

  1. 取得这个表的主键id的最大值M和最小值N;
  2. 用随机函数生成一个最大值到最小值之间的数 X = (M-N)*rand() +N;
  3. 取不小于X的第一个ID的行。

我们把这个算法称作随机算法1。这里直接给你贴一下执行语句的序列:

mysql> select max(id),min(id) into @M,@N from t ; 
set @X= floor((@M-@N+1)*rand() + @N); 
select * from t where id >= @X limit 1;

这个方法效率很高,因为取max(id)和min(id)都是不需要扫描索引的,而第三步的select也可以用索引快速定位,可以认为就只扫描了3行。但实际上,这个算法本身并不严格满足题目的随机要求,因为ID中间可能有空洞,因此选择不同行的概率不一样,不是真正的随机。

比如你有4个id,分别是1、2、4、5,如果按照上面的方法,那么取到 id=4的这一行的概率是取得其他行概率的两倍。如果这四行的id分别是1、2、40000、40001呢?这个算法基本就能当bug来看待了。

所以,为了得到严格随机的结果,你可以用下面这个流程:

  1. 取得整个表的行数,并记为C。
  2. 取得 Y = floor(C* rand())。 floor函数就是取整数部分
  3. 再用limit Y,1 取得一行。 我们把这个算法称为随机算法2。下面这段代码,就是上面流程的执行语句的序列。
mysql> select count(*) into @C from t; 
set @Y = floor(@C * rand()); 
set @sql = concat("select * from t limit ", @Y, ",1"); 
prepare stmt from @sql; 
execute stmt; 
DEALLOCATE prepare stmt;

由于limit 后面的参数不能直接跟变量,所以我在上面的代码中使用了prepare+execute的方法。

这个随机算法2,解决了算法1里面明显的概率不均匀问题。MySQL处理limit Y,1 的做法就是按顺序一个一个地读出来,丢掉前Y个,然后把下一个记录作为返回结果,因此这一步需要扫描Y+1行。再加上,第一步扫描的C行,总共需要扫描C+Y+1行,执行代价比随机算法1的代价要高。 当然,随机算法2跟直接order by rand()比起来,执行代价还是小很多的。

现在,我们再看看,如果我们按照随机算法2的思路,要随机取3个word值呢?你可以这么做:

  1. 取得整个表的行数,记为C;
  2. 根据相同的随机方法得到Y1、Y2、Y3;
  3. 再执行三个limit Y, 1语句得到三行数据。

下面这段代码,就是上面流程的执行语句的序列。

mysql> select count(*) into @C from t; 
set @Y1 = floor(@C * rand()); 
set @Y2 = floor(@C * rand()); 
set @Y3 = floor(@C * rand()); 
select * from t limit @Y11//在应用代码里面取Y1、Y2、Y3值,拼出SQL后执行 
select * from t limit @Y21select * from t limit @Y31