1. 概述
1.1 索引文件是什么
IndexFile,又可以称作索引文件,是 RocketMQ 保存在磁盘上的一种文件,属于 RocketMQ 存储的一部分。它的结构类似于类似 JDK中 HashMap。
可以通过messageIndexEnable属性配置打开或关闭 IndexFile 存储功能。
1.2 索引文件作用
索引文件的应用场景其实比较局限,是为了提供按照 Message Key 查询消息的能力。索引文件可以通过 Message Key,查询到消息在 CommitLog 中的物理偏移量,进而从 CommitLog 中查询消息。
2. 概要设计
2.1 索引文件结构
上面说它的逻辑结构类似 HashMap,HashMap 以 Key-Value 形式存储数据,那么索引文件的存储格式也是 Key-Value
- Key:Message Key。索引文件的 Key 其实是 Message Key 经过 hash 得到的一个 Integer,
- Value:physical offset。索引文件的 Value 主要是消息在 CommitLog 中的绝对物理偏移量。
hash冲突时,Value以链表的方式存储,越新的消息在链表越前面。
它可以包含多个文件,每个文件的大小是固定的。这就意味着每个 IndexFile 包含的最大索引数量是相同的。
2.2 如何构建
消息保存到 CommitLog 之后,会进行重投递。重投递消息的过程就是为了建立消息的索引文件(包括 ConsumeQueue 和 IndexFile)。
重投递线程会扫描是否有新消息被保存到 CommitLog,如果有则将这条消息查出来,执行重投递逻辑,构建该消息的索引。
2.3 如何查询消息
索引文件中存储着 Message Key 对应消息在 CommitLog 中的偏移量,首先查询出这些偏移量信息,然后用偏移量从 CommitLog 中查询出消息。
2.4 刷盘机制
索引文件的刷盘机制并不是采取定时刷盘机制,而是每写满一个索引文件时就新建一个文件,并且将上一个写满的索引文件刷盘。
3. 详细设计
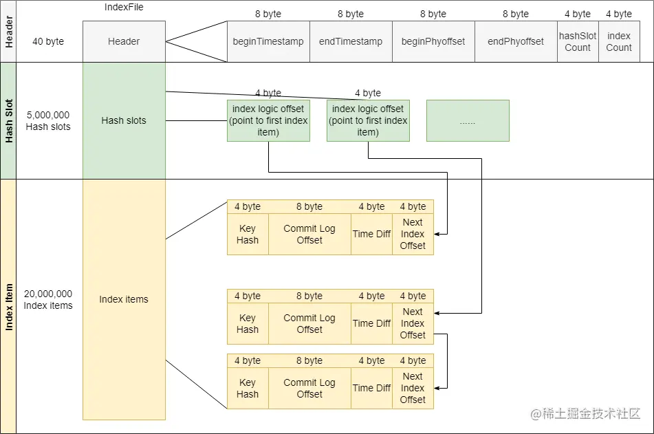
3.1 索引文件结构
设计 IndexFile 最重要的是设计它的逻辑结构和文件存储结构。首先看一下 IndexFile 详细的逻辑结构
3.1.1 逻辑结构
上面已经提到 IndexFile 是类似 JDK 的 HashMap 的结构。
-
Key:由
IndexService#buildKey(String topic, String key)构建而成,具体为topic + "#" + messageKey经过hash(IndexFile#indexKeyHashMethod(String Key))得到。注意:这里存在 Hash 冲突的可能,两个 Topic 和 Key 不同的消息可能得到相同的 Hash 值,会导致查询结果错误。社区已经提出这个错误 ISSUE#3613,但目前还并未解决。

-
Value:Hash 冲突时变成链表结构,包含:
- 消息在 CommitLog 中的物理偏移量,用于到 CommitLog 中查询消息
IndexFile#indexKeyHashMethod(String Key)得到的整数 Hash 值- 消息保存时间与索引文件最早消息保存时间的差值,用于搜索时间范围内的消息
- 指向下一条消息位置的指针(在时间上是前一条,越晚到达的消息在链表越前面)
3.1.2 存储结构
索引文件底层使用 RocketMQ 的 MappedFile 来存储,索引文件可以有多个,可以无限扩展。
每个索引文件以其创建的时间命名,举例:20211209174133951
每个索引文件被设计为定长的,最多可以保存 500万个 Hash 槽和 2000万个索引项。当保存的数据超过上限时,会创建一个新的索引文件来保存。这就意味着同样 Hash 值的消息可能会被保存到不同的索引文件当中。
RocketMQ的存储文件都遵循一种通用的数据存储格式定义实践:Header + Body,通常 Header 部分是定长的,存放一些基本信息,Body 存放数据。
具体存储结构和内容如图所示:
- Header 固定大小,包含一些基本信息
- beginTimestamp:最早的消息存储时间(消息存储到 CommitLog 的时间)
- endTimestamp:最晚的消息存储时间
- beginPhyoffset:存储的消息的最小物理偏移量(在 CommitLog 中的偏移量)
- endPhyoffset:存储的消息的最大物理偏移量
- hashSlotCount:最大可存储的 hash 槽个数
- indexCount:当前已经使用的索引条目个数。注意这个值是从 1 开始的
- Hash Slot 部分存储固定数量的 Message Key hash槽(500万个,该数值可以通过 Broker 配置项
maxHashSlotNum来配置)- 存储的每个值是在索引文件中 索引的逻辑下标。因为索引文件的 Header 和 Hash Slot 部分长度都是固定的,每个索引的长度也是固定的,所以可以通过逻辑下标计算出索引项在索引文件中的绝对偏移量
- Index Item 部分存储固定数量的索引项(2000万个,该数值可以通过 Broker 配置项
maxIndexNum来配置)。每个索引项包含如下信息- Key Hash:消息的 Topic 和 Message Key 经过哈希得到的整数
- Commit Log Offset:消息在 CommitLog 中的物理偏移量,用于到 CommitLog 中查询消息
- Time Diff:从该索引文件到消息保存时间的时间差(精确到秒),用于根据时间范围查询消息
- Next Index Offset:链表下一项的逻辑下标(这里的逻辑下标的含义跟 Hash Slot 中存储的逻辑下标含义相同)
- 每次插入新的消息,都会从链表的头部插入。链表越往后,消息越老。因为一般来说消息队列会更关心新的消息。
3.2 索引文件涉及到的类
IndexService
索引服务,用于管理和控制所有索引文件。包括索引文件的加载、创建、刷盘、删除等。是索引文件操作的入口。
private final ArrayList<IndexFile> indexFileList:索引文件列表。buildIndex(DispatchRequest req):根据消息分发请求构建索引。注意这里会创建 msgId 的索引和消息 Key 的索引- 创建或获取最新的索引文件
- 调用该索引文件的
IndexFile#putKey方法创建索引
queryOffset(String topic, String key, int maxNum, long begin, long end):根据topic和message key,从IndexFile中查找消息。按时间查询:查询保存时间在 begin 到 end 内的消息- 从后往前遍历
indexFileList列表中的索引文件,查找索引对应的 message 符合时间的 IndexFile([beginTimestamp, endTimestamp] 与 [begin, end] 有交集的索引文件) - 调用符合条件的索引文件
IndexFile#selectPhyOffset()方法查找所有 offset
- 从后往前遍历
retryGetAndCreateIndexFile():获取最新的索引文件,如果不存在,则创建一个新的索引文件。- 调用
getAndCreateLastIndexFile()方法创建或者获取最新的索引文件 - 创建新索引文件时如果创建失败,会重试创建3次
- 调用
getAndCreateLastIndexFile():获取最后一个索引文件。如果没有索引文件或者最后一个索引文件满了,那么创建一个新的文件- 检查索引文件列表最后一个文件是否存在以及是否满
- 如果不存在或者已经满了,创建新的文件,并且把上一个索引文件异步刷盘
- 如果最后一个文件存在并且未满,直接返回该文件
flush():将一个索引文件强制刷盘,并且刷新 checkpoint 文件中的 indexMsgTimestamp,checkpoint文件刷盘。- 如果开启
MessageStoreConfig#messageIndexSafe配置项,那么下次 Broker 异常恢复时,会从 checkpoint 保存的 indexMsgTimestamp 即索引文件记录的强制刷盘时间来恢复。 - 当一个索引文件写满后创建新索引文件时调用,强制将写满的文件刷盘
- 如果开启
IndexFile
索引文件,包含索引文件的存储结构和一系列操作。
底层使用内存映射文件 MappedFile 存储。
MappedFile mappedFile:底层存储实现putKey(final String key, final long phyOffset, final long storeTimestamp):添加一个索引到索引文件selectPhyOffset(final List<Long> phyOffsets, final String key, final int maxNum, final long begin, final long end, boolean lock):从该索引文件中根据 Key 查找索引对应的 offset
4. 源码解析
4.1 IndexService
4.1.1 创建
- load:重新加载索引文件
/**
* 重新加载索引文件
*
* @param lastExitOK 上次是否是正常退出
* @return 加载是否成功
*/
public boolean load(final boolean lastExitOK) {
File dir = new File(this.storePath);
File[] files = dir.listFiles();
if (files != null) {
// ascending order, 将索引文件按照创建时间升序排序
Arrays.sort(files);
for (File file : files) {
// 依次加载每个索引文件
try {
IndexFile f = new IndexFile(file.getPath(), this.hashSlotNum, this.indexNum, 0, 0);
f.load();
// 如果上一次是异常退出,则删除check point之后的所有索引文件
if (!lastExitOK) {
if (f.getEndTimestamp() > this.defaultMessageStore.getStoreCheckpoint().getIndexMsgTimestamp()) {
f.destroy(0);
continue;
}
}
this.indexFileList.add(f);
} catch
// ...
}
}
return true;
}
- getAndCreateLastIndexFile():获取最后一个索引文件,如果集合为空或者最后一个文件写满了,则新建一个文件
- 先判断文件是否存在、是否写满
- 如果不存在或者最后一个文件写满,则创建一个文件
- 如果存在,直接返回该文件
- 如果创建了新文件,启动一个线程将前一个写满的文件异步刷盘。
- 刷盘线程会将该文件刷盘
- 然后更新
StoreCheckpoint#indexMsgTimestamp为该写满的索引文件中 indexHeader 的 endTimestamp
/**
* 获取最后一个索引文件,如果集合为空或者最后一个文件写满了,则新建一个文件<br>
* 只有一个线程调用,所以不存在写竟争问题
*/
public IndexFile getAndCreateLastIndexFile() {
IndexFile indexFile = null;
IndexFile prevIndexFile = null;
long lastUpdateEndPhyOffset = 0;
long lastUpdateIndexTimestamp = 0;
// 先尝试使用读锁
{
this.readWriteLock.readLock().lock();
// 判断文件列表是否为空
if (!this.indexFileList.isEmpty()) {
IndexFile tmp = this.indexFileList.get(this.indexFileList.size() - 1);
// 判断最后一个文件是否写满
if (!tmp.isWriteFull()) {
indexFile = tmp;
} else {
lastUpdateEndPhyOffset = tmp.getEndPhyOffset();
lastUpdateIndexTimestamp = tmp.getEndTimestamp();
prevIndexFile = tmp;
}
}
this.readWriteLock.readLock().unlock();
}
// 如果文件列表为空或者最后一个文件写满了,使用写锁创建文件
if (indexFile == null) {
try {
String fileName =
this.storePath + File.separator
+ UtilAll.timeMillisToHumanString(System.currentTimeMillis());
indexFile =
new IndexFile(fileName, this.hashSlotNum, this.indexNum, lastUpdateEndPhyOffset,
lastUpdateIndexTimestamp);
this.readWriteLock.writeLock().lock();
this.indexFileList.add(indexFile);
} catch (Exception e) {
log.error("getLastIndexFile exception ", e);
} finally {
this.readWriteLock.writeLock().unlock();
}
// 每创建一个新文件,前一个文件异步刷盘
if (indexFile != null) {
final IndexFile flushThisFile = prevIndexFile;
Thread flushThread = new Thread(new Runnable() {
@Override
public void run() {
IndexService.this.flush(flushThisFile);
}
}, "FlushIndexFileThread");
flushThread.setDaemon(true);
flushThread.start();
}
}
return indexFile;
}
4.1.2 插入和查询
buildIndex(DispatchRequest req):根据消息分发请求构建索引。注意这里会创建 msgId 的索引和消息 Key 的索引- 创建或获取最新的索引文件
- 调用该索引文件的
IndexFile#putKey方法创建索引- 获取 uniqKey(也就是 msgId),创建索引
- 获取消息的所有 key,分别创建索引
/**
* 根据 DispatchRequest 构建索引
*
* @param req 消息存入CommitLog之后重新分发到Index文件的 DispatchRequest
*/
public void buildIndex(DispatchRequest req) {
IndexFile indexFile = retryGetAndCreateIndexFile();
if (indexFile != null) {
long endPhyOffset = indexFile.getEndPhyOffset();
DispatchRequest msg = req;
String topic = msg.getTopic();
String keys = msg.getKeys();
if (msg.getCommitLogOffset() < endPhyOffset) {
return;
}
// 如果是事务消息的回滚消息,不需要创建索引,直接返回
final int tranType = MessageSysFlag.getTransactionValue(msg.getSysFlag());
switch (tranType) {
case MessageSysFlag.TRANSACTION_NOT_TYPE:
case MessageSysFlag.TRANSACTION_PREPARED_TYPE:
case MessageSysFlag.TRANSACTION_COMMIT_TYPE:
break;
case MessageSysFlag.TRANSACTION_ROLLBACK_TYPE:
return;
}
if (req.getUniqKey() != null) {
// 创建UniqueKey的索引,也就是msgId的索引
indexFile = putKey(indexFile, msg, buildKey(topic, req.getUniqKey()));
if (indexFile == null) {
log.error("putKey error commitlog {} uniqkey {}", req.getCommitLogOffset(), req.getUniqKey());
return;
}
}
// 创建消息key的索引,这里key可以有多个
if (keys != null && keys.length() > 0) {
String[] keyset = keys.split(MessageConst.KEY_SEPARATOR);
for (int i = 0; i < keyset.length; i++) {
String key = keyset[i];
if (key.length() > 0) {
indexFile = putKey(indexFile, msg, buildKey(topic, key));
if (indexFile == null) {
log.error("putKey error commitlog {} uniqkey {}", req.getCommitLogOffset(), req.getUniqKey());
return;
}
}
}
}
} else {
log.error("build index error, stop building index");
}
}
queryOffset(String topic, String key, int maxNum, long begin, long end):根据topic和message key,从IndexFile中查找消息
/**
* 根据topic和message key,从IndexFile中查找消息
*
* @param topic
* @param key
* @param maxNum 最大查找消息数量
* @param begin 查找消息最小时间
* @param end 查找消息最大时间
* @return
*/
public QueryOffsetResult queryOffset(String topic, String key, int maxNum, long begin, long end) {
List<Long> phyOffsets = new ArrayList<Long>(maxNum);
long indexLastUpdateTimestamp = 0;
long indexLastUpdatePhyoffset = 0;
maxNum = Math.min(maxNum, this.defaultMessageStore.getMessageStoreConfig().getMaxMsgsNumBatch());
try {
this.readWriteLock.readLock().lock();
if (!this.indexFileList.isEmpty()) {
// 从后往前遍历IndexFile,查找索引对应的message符合时间的IndexFile
for (int i = this.indexFileList.size(); i > 0; i--) {
IndexFile f = this.indexFileList.get(i - 1);
boolean lastFile = i == this.indexFileList.size();
if (lastFile) {
indexLastUpdateTimestamp = f.getEndTimestamp();
indexLastUpdatePhyoffset = f.getEndPhyOffset();
}
if (f.isTimeMatched(begin, end)) {
// 最后一个文件需要加锁
f.selectPhyOffset(phyOffsets, buildKey(topic, key), maxNum, begin, end, lastFile);
}
// 再往前遍历时间更不符合
if (f.getBeginTimestamp() < begin) {
break;
}
if (phyOffsets.size() >= maxNum) {
break;
}
}
}
} catch (Exception e) {
log.error("queryMsg exception", e);
} finally {
this.readWriteLock.readLock().unlock();
}
return new QueryOffsetResult(phyOffsets, indexLastUpdateTimestamp, indexLastUpdatePhyoffset);
}
4.1.3 过期删除
deleteExpiredFile(long offset):删除消息CommitLog偏移量offset之前的所有IndexFile文件
4.1.4 刷盘
flush():强制刷盘,会把内存映射文件中的数据强制写到磁盘。在一个索引文件写满后调用
/**
* 索引文件刷盘,在一个文件写满后调用
*
* @param f 需要刷盘的索引文件
*/
public void flush(final IndexFile f) {
if (null == f)
return;
long indexMsgTimestamp = 0;
if (f.isWriteFull()) {
indexMsgTimestamp = f.getEndTimestamp();
}
// 索引文件刷盘
f.flush();
// checkpoint文件刷盘
if (indexMsgTimestamp > 0) {
this.defaultMessageStore.getStoreCheckpoint().setIndexMsgTimestamp(indexMsgTimestamp);
this.defaultMessageStore.getStoreCheckpoint().flush();
}
}
4.2 IndexFile
putKey(final String key, final long phyOffset, final long storeTimestamp):向索引文件插入新的索引项
- 根据 key 的 Hash 值计算出 hash槽绝对位置
absSlotPos - 获取当前 hash槽的值,为该 hash槽对应的最新的索引的逻辑下标
- 在 hash槽对应的链表头部插入索引
- hash槽指向最新创建的索引的逻辑下标
- 更新文件头
/**
* 向索引文件插入新的索引项
* 如果返回false,表示需要创建新的索引文件
*/
public boolean putKey(final String key, final long phyOffset, final long storeTimestamp) {
// 判断当前索引数量是否小于最大索引数量,如果小于则直接退出,说明需要创建新的索引文件
if (this.indexHeader.getIndexCount() < this.indexNum) {
// 计算key的hash值
int keyHash = indexKeyHashMethod(key);
// 获取hash槽位置(下标)。通过 keyHash % hashSlotNum 的方式再次哈希,这里会加大查询消息错误的概率。
int slotPos = keyHash % this.hashSlotNum;
// 通过hash槽下表计算出hash槽的绝对位置
int absSlotPos = IndexHeader.INDEX_HEADER_SIZE + slotPos * hashSlotSize;
FileLock fileLock = null;
try {
// fileLock = this.fileChannel.lock(absSlotPos, hashSlotSize,
// false);
// 通过hash槽绝对位置,获取hash槽的值,如果有值说明这个hash key已经存在,如果不存在则需要填入
int slotValue = this.mappedByteBuffer.getInt(absSlotPos);
if (slotValue <= invalidIndex || slotValue > this.indexHeader.getIndexCount()) {
slotValue = invalidIndex;
}
long timeDiff = storeTimestamp - this.indexHeader.getBeginTimestamp();
timeDiff = timeDiff / 1000;
if (this.indexHeader.getBeginTimestamp() <= 0) {
timeDiff = 0;
} else if (timeDiff > Integer.MAX_VALUE) {
timeDiff = Integer.MAX_VALUE;
} else if (timeDiff < 0) {
timeDiff = 0;
}
// 计算放置索引的绝对偏移量
int absIndexPos =
IndexHeader.INDEX_HEADER_SIZE + this.hashSlotNum * hashSlotSize
+ this.indexHeader.getIndexCount() * indexSize;
// 在链表头部插入最新的索引项
// 将索引存入文件,最后一个是指针,指向下一个链表元素
this.mappedByteBuffer.putInt(absIndexPos, keyHash);
this.mappedByteBuffer.putLong(absIndexPos + 4, phyOffset);
this.mappedByteBuffer.putInt(absIndexPos + 4 + 8, (int) timeDiff);
this.mappedByteBuffer.putInt(absIndexPos + 4 + 8 + 4, slotValue);
// 写入hash槽,每个hash槽的值是最新写入的索引文件的逻辑下标
this.mappedByteBuffer.putInt(absSlotPos, this.indexHeader.getIndexCount());
if (this.indexHeader.getIndexCount() <= 1) {
this.indexHeader.setBeginPhyOffset(phyOffset);
this.indexHeader.setBeginTimestamp(storeTimestamp);
}
if (invalidIndex == slotValue) {
this.indexHeader.incHashSlotCount();
}
// 更新索引文件头,索引项个数+1
this.indexHeader.incIndexCount();
this.indexHeader.setEndPhyOffset(phyOffset);
this.indexHeader.setEndTimestamp(storeTimestamp);
return true;
} catch (Exception e) {
log.error("putKey exception, Key: " + key + " KeyHashCode: " + key.hashCode(), e);
} finally {
if (fileLock != null) {
try {
fileLock.release();
} catch (IOException e) {
log.error("Failed to release the lock", e);
}
}
}
} else {
log.warn("Over index file capacity: index count = " + this.indexHeader.getIndexCount()
+ "; index max num = " + this.indexNum);
}
return false;
}
selectPhyOffset(final List<Long> phyOffsets, final String key, final int maxNum, final long begin, final long end, boolean lock):从该索引文件中根据 Key 查找索引对应的 offset- 根据 key 的 Hash值计算 hash槽的绝对位置
- 通过 hash槽中存储的索引逻辑下标,找到索引链表绝对位置
- 遍历索引链表中的每个索引,获取索引数据,比较时间信息
- 将时间信息符合搜索条件的索引加入到结果列表中
/**
* 从该索引文件中根据key查找offsets
*
* @param phyOffsets offsets结果列表
* @param key 查找的key
* @param maxNum 最大返回结果数量
* @param begin 查找消息的开始时间
* @param end 查找消息的结束时间
* @param lock 查找时是否加锁(已废弃)
*/
public void selectPhyOffset(final List<Long> phyOffsets, final String key, final int maxNum,
final long begin, final long end, boolean lock) {
if (this.mappedFile.hold()) {
// 根据key的hash值计算hash槽的绝对位置
int keyHash = indexKeyHashMethod(key);
int slotPos = keyHash % this.hashSlotNum;
int absSlotPos = IndexHeader.INDEX_HEADER_SIZE + slotPos * hashSlotSize;
FileLock fileLock = null;
try {
if (lock) {
// fileLock = this.fileChannel.lock(absSlotPos,
// hashSlotSize, true);
}
// 获取hash槽的值
int slotValue = this.mappedByteBuffer.getInt(absSlotPos);
// if (fileLock != null) {
// fileLock.release();
// fileLock = null;
// }
// 如果该hash槽的值有效则查找,否则查找失败
if (slotValue <= invalidIndex || slotValue > this.indexHeader.getIndexCount()
|| this.indexHeader.getIndexCount() <= 1) {
} else {
for (int nextIndexToRead = slotValue; ; ) {
if (phyOffsets.size() >= maxNum) {
break;
}
int absIndexPos =
IndexHeader.INDEX_HEADER_SIZE + this.hashSlotNum * hashSlotSize
+ nextIndexToRead * indexSize;
int keyHashRead = this.mappedByteBuffer.getInt(absIndexPos);
long phyOffsetRead = this.mappedByteBuffer.getLong(absIndexPos + 4);
long timeDiff = (long) this.mappedByteBuffer.getInt(absIndexPos + 4 + 8);
int prevIndexRead = this.mappedByteBuffer.getInt(absIndexPos + 4 + 8 + 4);
if (timeDiff < 0) {
break;
}
timeDiff *= 1000L;
long timeRead = this.indexHeader.getBeginTimestamp() + timeDiff;
boolean timeMatched = (timeRead >= begin) && (timeRead <= end);
if (keyHash == keyHashRead && timeMatched) {
phyOffsets.add(phyOffsetRead);
}
if (prevIndexRead <= invalidIndex
|| prevIndexRead > this.indexHeader.getIndexCount()
|| prevIndexRead == nextIndexToRead || timeRead < begin) {
break;
}
nextIndexToRead = prevIndexRead;
}
}
} catch (Exception e) {
log.error("selectPhyOffset exception ", e);
} finally {
if (fileLock != null) {
try {
fileLock.release();
} catch (IOException e) {
log.error("Failed to release the lock", e);
}
}
this.mappedFile.release();
}
}