前端面试加强

235 阅读1小时+

HTML基础

1. HTML 文件中的 DOCTYPE 是什么作用?

HTML超文本标记语言: 是一个标记语言, 就有对应的语法标准

DOCTYPE 即 Document Type,网页文件的文档类型标准。

主要作用是告诉浏览器的解析器要使用哪种 HTML规范XHTML规范 来解析页面。

DOCTYPE 需要放置在 HTML 文件的 <html>标签之前,如:

<!DOCTYPE html>
<html>
  ...
</html> (目前主流)
<!DOCTYPE HTML PUBLIC "-//W3C//DTD HTML 4.01//EN" "http://www.w3.org/TR/html4/strict.dtd">
<html>
  ...
</html> (早期)

2. HTML、XML、XHTML 之间有什么区别?

它们都属于标记语言。

语言中文名说明
HTML4超文本标记语言主要用于做界面呈现。HTML 是先有实现,后面才慢慢制定标准的,导致HTML⾮常混乱和松散,语法非常的不严谨。
XML可扩展标记语言主要⽤于存储数据和结构。语法严谨,可扩展性强。由于 JSON 也有类似作⽤但更轻量⾼效, XML 的市场变得越来越⼩。
XHTML可扩展超文本标记语言属于加强版 HTML,为解决 HTML 的混乱问题而生,在语法方面变得和 XML 一样严格。另外,XHTML 的出现也催生了 HTML 5,让HTML向规范化严谨化过渡。
HTML5超文本标记语言在HTML的基础上进行拓展,用于页面呈现 (目前标准)

XML的要求会比较严格:

  1. 有且只能有一个根元素

  2. 大小写敏感

  3. 正确嵌套

  4. 必须双引号

  5. 必须闭合标签

    ...

<?xml version="1.0" encoding="utf-8"?>
<root>
  <father id='box'>
    <child>小张</child>
    <child>小王</child>
  </father>
</root>

XHTML 和 HTML5 的历史延展: www.cnblogs.com/my-freedom/…

番外: 所以 HTML5 是HTML的新一代标准, 所谓的 H5 工程师这一词, 其实是国产词, 泛指新一代的web开发工程师,

具体H5工程师, 做什么工作方向, 还是要看需求 (比如: 移动端开发, PC端网页开发, H5小游戏开发....)

3. 前缀为 data- 开头的元素属性是什么?

这是一种为 HTML 元素添加额外数据信息的方式,被称为 自定义属性

我们可以直接在元素标签上声明这样的数据属性:

<div id="mydiv" data-message="Hello,world" data-num="123"></div>

也可以使用 JavaScript 来操作元素的数据属性:

let mydiv = document.getElementById('mydiv')
​
// 读取
console.log(mydiv.dataset.message)
​
// 写入
mydiv.dataset.foo = "bar!!!"

注意:在各种现代前端框架出现后,这种原生的自定义属性已经变得不太常用了, 以前的使用频率非常高, 所以我们知道即可。

例如: vue实现删除功能时需要 id, 可以直接传值

<tr v-for="item in list" :key="item.id">
  <td>张三</td>
  <td>18</td>
  <td>体育好</td>
  <td>
    <button @click="del(item.id)">删除</button>
    <button>编辑</button>
  </td>
</tr>

4. 谈谈你对 HTML 语义化的理解?

考察核心点: 语义化的好处 (利于SEO, 可阅读性更好)

语义化之前:

在提倡语义化之前,你可能会使用各种各样的标签去实现同样的功能,比如:

  • 使用 span、div、p、a 等做文字, 做按钮
  • 使用 div 做一切

从功能方面来说,这确实是不存在什么问题的,完全可以达到功能效果。但这不符合直觉,非常不友好:

  • 对人不友好:阅读代码的人不能一眼看出代码的功能
  • 对机器不友好:解析代码的程序不能很好的对这些元素进行分类处理

语义化之后:

为了解决上面说的问题,HTML5 规范提倡语义化标签,即使⽤恰当语义的 HTML 标签让⻚⾯具有良好的结构与含义,⽐如:

  • <p> 标签就代表段落
  • <article> 代表正⽂内容
  • <button>代表按钮
  • <header> 代表头部
  • 等等...

语义化的好处:

对开发者的好处对机器/程序的好处
使⽤了语义化标签的程序,可读性明显增强,开发者可以比容易和清晰地看出⽹⻚的结构;这也更利于整个开发团队的协作开发和后续维护工作带有语义的网页代码在⽂字类应用上的表现⼒丰富,利于搜索引擎爬⾍程序来爬取和提取出有效的信息;语义化标签还⽀持读屏软件,根据⽂章可以⾃动⽣成⽬录等,方便特殊人群无障碍的使用这些网页程序。

语义化的适用性:

语义化适合内容型的网站来使用(如简书、知乎),对其⽹站内容的传播有很⼤帮助。

5. HTML5 对比 HTML4 有哪些不同之处?

考察点: 是否了解 html5 新增的一些新特性

不同点备注说明
只有一种 DOCTYPE ⽂件类型声明(统一标准)<!DOCTYPE html>
增加了一些新的标签元素(功能, 语义化)section, video, progress, nav, meter, time, aside, canvas, command, datalist, details, embed, figcaption, figure, footer, header, hgroup...
input 支持了几个新的类型值date, email, url 等等
新增了一些标签属性charset(⽤于 meta 标签);async(⽤于 script 标签)
新增的全域属性contenteditable, draggable... hidden...
新增API本地存储, 地理定位, Canvas绘图, 拖拽API, 即时通信WebSocket...

获取地理定位: navigator.geolocation.getCurrentPosition(successCallback, errorCallback) (为了安全, 需要在 https 网站使用)

记忆角度: 更标准, 新增标签, 新增type表单属性, 新增全域属性, 新增API...

6. meta 标签有哪些常用用法?

<meta> 标签的具体功能一般由 name/http-equiv 和 content 两部分属性来定义。

  • 如果设置 name 属性,则它描述的是网页文档的信息(例如:作者、⽇期和时间、⽹⻚描述、 关键词)
  • 如果设置 http-equiv 属性,则它描述的相当于是 HTTP 响应头信息(例如:网页内容信息, 网页缓存等)

一些常用的功能及写法:

  1. 设置网页关键词 (SEO)
<meta name="keywords" content="电商,好货,便宜">
  1. 设置网页视口(viewport)控制视⼝的⼤⼩、缩放和⽐例等 (移动端开发)
<meta name="viewport" content="width=device-width, initial-scale=1, maximum-scale=1">
  1. 设置 http 响应头:Content-Type 网页内容类型 (字符集)
<meta http-equiv="content-type" content="text/html;charset=utf-8"><!-- 设置字符集可简写为 -->
<meta charset="utf-8">

7. img 标签的 srcset 的作用是什么?

考察点: 处理响应式图片的方式 (css媒体查询换的是背景图片, 而不是 img 标签的 src)

开发者和设计师们竞相寻求 处理响应式图片 的方法。这的确是一个棘手的问题 ,因为我们对同一个网站在众多设备宽度下,

使用同一图像源。你愿意在一个大显示屏上显示模糊地、马赛克状的图像?

你愿意在你的手机上加载一个巨大的(虽然更漂亮的)图像?这个问题令人左右为难。 博客链接

其实通过使用 img 标签的 srcset 属性,可定义一组额外的图片集合,让浏览器根据不同的屏幕状况选取合适的图片来显示。

也就是图片的响应式处理能力。

如果你的响应式需求比较简单,只需要针对屏幕的不同 dpr (device pixel ratio,设备像素比)来决定图片的显示的话,

dpr 设备像素比, 越高, 能够显示的越清晰 (dpr: 2, dpr: 3)

那么就只要这么写:

<img srcset="320.png 1x, 640.png 2x, 960.png 3x" />

对于可变宽度的图像,我们使用srcset搭配w描述符以及sizes属性 。

  • w描述符告诉浏览器列表中的每个图象的宽度。
  • sizes属性需要至少包含两个值,是由逗号分隔的列表。

根据最新规范,如果srcset中任何图像使用了w描述符,那么必须要设置sizes属性。

sizes属性有两个值:

  1. 第一个是媒体查询条件;

  2. 第二个是图片对应的尺寸值,

    在特定媒体条件下,此值决定了图片的宽度。

    需要注意是,源图尺寸值不能使用百分比,如果要用100%, vw是唯一可用的CSS单位。

<img alt="img元素srcset属性浅析"
  srcset="
    320.png 320w, 
    480.png 480w, 
    640.png 640w"
  sizes="
    (max-width: 320px) 100vw, 
    (max-width: 360px) 320px,
    (max-width: 480px) 360px,
    (max-width: 640px) 480px,
    640px"
  src="640.png"
/>

为 img 定义以上属性后,浏览器的工作流程如下:

  1. 检查设备的实际宽度
  2. 检查 img 标签的 sizes 属性中定义的媒体查询条件列表,并计算哪个条件最先匹配到
  3. 得到图片此时的响应式宽度
  4. 加载 srcset 中最接近, 最适合媒体查询匹配到的宽度的图片

注意: 测试时, 清除缓存测试, 因为一旦加载了高清图, 就不会也没有必要, 回过去再用小图替换了

且我们无法确定究竟显示哪张图像,因为每个浏览器根据我们提供的信息挑选适当图像的算法是有差异的。

(译者注:srcset和size列表是对浏览器的一个建议(hint),而非指令。由浏览器根据其能力、网络等因素来决定。)

8. 响应式图片处理优化: Picture 标签

考察点: 响应式图片处理

picture元素就像是图像和其源的容器。浏览器仍然需要img元素,用来表明需要加载的图片

<picture> 下可放置零个或多个<source>标签、以及一个<img>标签,为不同的屏幕设备和场景显示不同的图片。

如果source匹配到了, 就会优先用匹配到的, 如果没有匹配到会往下继续找

使用picture元素选择图像,不会有歧义。

浏览器的工作流程如下:

  • 浏览器会先根据当前的情况,去匹配和使用<source>提供的图片
  • 如果未匹配到合适的<source>,就使用<img>标签提供的图片
<picture>
  <source srcset="640.png" media="(min-width: 640px)">
  <source srcset="480.png" media="(min-width: 480px)">
  <img src="320.png" alt="">
</picture>

9. 在 script 标签上使用 defer 和 async 的区别是什么?

明确: defer 和 async 的使用, 可以用于提升网页性能

script标签存在两个属性,defer和async,因此 script标签 的使用分为三种情况:

  1. <script src="example.js"></script>

    没有defer或async属性,浏览器会立即加载并执行相应的脚本。

    不等待后续加载的文档元素,读到就开始加载和执行,此举会阻塞后续文档的加载

  2. <script async src="example.js"></script>

    有了async属性,表示后续文档的加载和渲染与js脚本的加载和执行是并行进行的,即异步执行;

  3. <script defer src="example.js"></script>

    有了defer属性,加载后续文档的过程和js脚本的加载是并行进行的(异步),此时的js脚本仅加载不执行, js脚本的执行需要等到文档所有元素解析完成之后,DOMContentLoaded事件触发执行之前。

下图是使用了 defer、async、和未使用时的运行情况对比:

image-20210209172314832.png

【上图的图例说明】

绿线:HTML 的解析时间

蓝线:JS 脚本的加载时间

红色:JS 脚本的执行时间

从图中我们可以明确一下几点:

  1.defer和async在网络加载过程是一致的,都是异步执行的;(放在页面顶部, 也不会阻塞页面的加载, 与页面加载同时进行)

  2.两者的区别, 脚本加载完成之后, async是立刻执行, defer会等一等 (等前面的defer脚本执行, 等dom的加载)

所以, js脚本加上 async 或 defer, 放在头部可以减少网页的下载加载时间, 如果不考虑兼容性, 可以用于优化页面加载的性能

<script src="https://cdn.bootcdn.net/ajax/libs/vue/2.6.12/vue.js"></script>
<script src="https://cdn.bootcdn.net/ajax/libs/element-ui/2.15.0/index.js"></script>

10. 前端做本地数据存储的方式有哪些?

image-20210209174438863.png

  1. Cookies
  2. localStorage
  3. sessionStorage
  4. Web SQL
  5. IndexedDB

11. 以上几种前端存储的区别是什么?

方式名称标准说明功能说明
CookiesHTML5 前加入1.会为每个请求自动携带所有的Cookies数据,比较方便,但是也是缺点,浪费流量; 2.每个domain(站点)限制存储20个cookie; 3.容量只有4K 4.浏览器API比较原始,需要自行封装操作。 (js-cookie)
localStorageHTML5 加入1.兼容IE8+,操作方便; 2.永久存储,除非手动删除; 3.容量为5M
sessionStorageHTML5 加入1.功能基本与 localStorage 相似,但当前页面关闭后即被自动清理; 2.与Cookies、localStorage 不同点是不能在所有同源窗口间共享,属于会话级别的存储
Web SQL非标准功能1.2010年已被废弃,但一些主流浏览器中都有相关的实现; 2.类似于 SQLite 数据库,是一种真正意义上的关系型数据库,⽤SQL进⾏操作;
IndexedDBHTML5 加入1.是一种 NoSQL 数据库,⽤键值对进⾏储存,可进⾏快速读取操作; 2.适合复杂 Web存储场景,⽤JS操作⽅便 (前端大量存数据的场景较少, 如果有, 可以用) 3.存储空间容量, 大于等于 250MB,甚至没有上限

CSS基础

1. CSS选择器的优先级是怎么样的?

CSS选择器的优先级顺序:

内联样式 > ID选择器 > 类选择器 > 标签选择器

优先级的计算:

优先级是由 A、B、C、D 四个值来决定的,具体计算规则如下

  • A={如果存在内联样式则为1,否则为0}
  • B={ID选择器出现的次数}
  • C={类选择器、属性选择器、伪类选择器出现的总次数}
  • D={标签选择器、伪元素选择器出现的总次数}

计算示例:

样式一:

/*
  A=0   不存在内联样式
  B=0   不存在ID选择器
  C=1   有一个类选择器
  D=3   有三个标签选择器
​
  最终计算结果:{0,0,1,3}
*/
div ul li .red { ... }

样式二:

/*
  A=0   不存在内联样式
  B=1   有一个ID选择器
  C=0   不存在类选择器
  D=0   不存在标签选择器
​
  最终计算结果:{0,1,0,0}
*/
#mydiv { ... }

计算完成后,我们通过从A到D的顺序进行值的大小比较,权重由A到D从高到低,只要比较出最大值即可。例如上面的两个样式:

1. 样式一的A=0,样式二的A=0  【相等,继续往下比较】
2. 样式一的B=0 < 样式二的B=1 【样式二的大,不继续往下比了,即认为样式二的优先级更高】

2. 通过 CSS 的哪些方式可以实现隐藏页面上的元素?

方式说明
opacity: 0通过将元素的透明度设置为0,实现看起来隐藏的效果;但是依然会占用空间并可以进行交互
visibility: hidden与透明度为0的方案非常类似,会占据空间,但不可以进行交互
overflow: hidden只会隐藏元素溢出的部分;占据空间且不可交互
display: none可以彻底隐藏元素并从文档流中消失,不占据空间也不能交互,且不影响布局
z-index: -9999通过将元素的层级置于最底层,让其他元素覆盖住它,达到看起来隐藏的效果
transform: scale(0,0)通过将元素进行缩放,缩小为0;依然会占据空间,但不可交互
left: -9999px通过将元素定位到屏幕外面,达到看起来看不到的效果

3. px、em、rem之间有什么区别?

考察点: 相对单位, 绝对单位, 以及适配问题

单位名称说明
px绝对单位。代表像素数量,页面会按照给出的精确像素进行展示
em相对单位。默认的基准点为父元素的字体大小,而如果自身定义了字体大小则按自身的来算。所以即使在同一个页面内,1em可能不是一个固定的值。
rem相对单位。可以理解为 root em,即基准点为根元素<html>的字体大小。rem是CSS3中新增单位,Chrome/FireFox/IE9+都支持, 一般用于做移动端适配

正常开发 px 使用率较高, 如果要做 rem 适配, 会用到 rem 单位!

rem布局的原理:

  1. 使用 rem 为单位
  2. 动态的设置 html font-size (媒体查询, js设置, 插件设置都可以)

webpack有工具, 可以写 px, 自动转 rem youzan.github.io/vant/#/zh-C…

4. 让元素水平居中的方法有哪些?

方法一:使用 margin

通过为元素设置左右的 margin 为 auto,实现让元素居中。

<div class="center">本内容会居中</div>
.center {
   height: 500px;
   width: 500px;
   background-color: pink;
   margin: 0 auto;
}

方式二: 转成行内块, 给父盒子设置 text-align: center

<div class="father">
   <div class="center">我是内容盒子</div>
</div>
.father {
  text-align: center;
}
.center {
  width: 400px;
  height: 400px;
  background-color: pink;
  display: inline-block;
}

方法三:使用 flex 布局

使用 flex 提供的子元素居中排列功能,对元素进行居中。

<div class="father">
   <div class="center">我是内容盒子</div>
</div>
.father {
  display: flex;
  background-color: skyblue;
  justify-content: center;
  align-items: center;
}
.center {
  width: 400px;
  height: 400px;
  background-color: pink;
}

方式四: 使用定位布局

<div class="father">
  <div class="center">我是内容盒子</div>
</div>
.father {
  background-color: skyblue;
  position: relative;
  height: 500px;
}
.center {
  width: 400px;
  height: 400px;
  background-color: pink;
  position: absolute;
  left: 50%;
  top: 50%;
  transform: translate(-50%, -50%);
}

【更多方式参考】实现水平居中垂直居中

5. 在 CSS 中有哪些定位方式?

也就是 position 样式的几个属性。

static 正常文档流定位

  • 此时设置 top、right、bottom、left 以及 z-index 都无效
  • 块级元素遵循从上往下纵向排列,行级元素遵循从左到右排列

relative 相对定位

这个 “相对” 是指相对于正常文档流的位置。

absolute 绝对定位

当前元素相对于 最近的非 static 定位的祖先元素 来确定自己的偏移位置。

例如,当前为 absolute 的元素的父元素、祖父元素都为 relative,则当前元素会相对于父元素进行偏移定位。

fixed 固定定位

当前元素相对于屏幕视口 viewport 来确定自己的位置。并且当屏幕滚动时,当前元素的位置也不会发生改变。

sticky 粘性定位

这个定位方式有点像 relative 和 fixed 的结合。当它的父元素在视口区域、并进入 top 值给定的范围内时,当前元素就以 fixed 的方式进行定位,否则就以 relative 的方式进行定位。

<style>
  * {
    margin: 0;
    padding: 0;
  }
  .header {
    width: 100%;
    height: 100px;
    background-color: orange;
  }
  .nav {
    width: 100%;
    height: 200px;
    background-color: pink;
    position: sticky;
    top: 0px;
  }
  .main {
    width: 100%;
    height: 100px;
    background-color: skyblue;
  }
​
</style>
​
<div class="header">我是头部</div>
<div class="nav">我是导航</div>
<div class="container">
    <div class="main">我是主体部分1</div>
    <div class="main">我是主体部分2</div>
    <div class="main">我是主体部分3</div>
    <div class="main">我是主体部分4</div>
    <div class="main">我是主体部分5</div>
    <div class="main">我是主体部分6</div>
    <div class="main">我是主体部分7</div>
    <div class="main">我是主体部分8</div>
</div>

6. 如何理解 z-index?

可以将它看做三维坐标系中的z轴方向上的图层层叠顺序。

元素默认的 z-index 为 0,可通过修改 z-index 来控制设置了postion 值的元素的图层位置。

image-20210209212043708.png 可以将这种关系想象成一摞书本,通过 z-index 可以改变一本书在这摞书中的上下位置。

z-index的小坑, 如果父辈元素有定位, 且配置了z-index, 优先按照父辈元素的定位的z-index进行比较层级

<style>
  .father {
    width: 100%;
    height: 200px;
    position: relative;
    background-color: skyblue;
    z-index: 1;
  }
  .son {
    position: absolute;
    width: 100px;
    height: 100px;
    background-color: red;
    left: 0;
    top: 0;
    z-index: 999;
  }
  .box2 {
    position: absolute;
    width: 100px;
    height: 100px;
    background-color: blue;
    left: 0;
    top: 0;
    z-index: 100;
  }
</style>
​
<div class="father">
  <div class="son"></div>
</div>
​
<div class="box2"></div>

7. 如何清除浮动 ?

考察: css基本功

可以有以下几种方式:

  1. 定高法
  2. 使用一个空的div,并设置样式
<div style="clear:both"></div>
  1. 为父元素添加 overflow: hidden
  2. 定义一个 clearfix 样式类
.clearfix:after {
  content: "";          /*设置内容为空*/
  height: 0;            /*高度为0*/
  line-height: 0;       /*行高为0*/
  display: block;       /*将文本转为块级元素*/
  visibility: hidden;   /*将元素隐藏*/
  clear: both;             /*清除浮动*/
}
​
.clearfix {
  zoom: 1;           /*为了兼容IE*/
}

说明:当前 flex 已成为主流布局方式,适应性强, 且稳定, 所以浮动使用率目前已逐步降低。

8. 谈谈你对 BFC 的理解?

什么是 BFC:

BFC 的全称是 Block Formatting Context,块级格式化上下文。这是一个用于在盒模型下布局块级盒子的独立渲染区域,

将处于BFC区域内和区域外的元素进行互相隔离。

何时会形成 BFC:

满足下列条件之一就可触发BFC:

  • HTML根元素
  • position 值为 absolutefixed
  • float 值不为 none
  • overflow 值不为 visible
  • display 值为 inline-blocktable-celltable-caption

BFC 的应用场景:

  1. 场景一:防止两个相邻块级元素的上下 margin 发生重叠 (上下margin合并问题)

属于同一 BFC 的, 两个相邻块级子元素的上下 margin 会重叠,如果想让它们不重叠,可通过让这两个相邻块级子元素分属于不同的BFC。

以下示例代码中的两个盒子的上下外边距会重合(即它们都设置了10px的外边距,我们期望它们之间的间距是 20px,但实际效果却只有 10px):

<style>
  .box1 {
    width: 200px;
    height: 100px;
    background-color: red;
    margin-bottom: 10px; /* 下外边距为 10px */
  }
​
  .box2 {
    width: 200px;
    height: 100px;
    background-color: green;
    margin-top: 10px;  /* 上外边距为 10px */
  }
</style>
​
<div class="box1"></div>
<div class="box2"></div>

image-20210217142711472.png

下面我们让其中一个盒子触发BFC,从而达到间隔 20px 的期望效果:

.box2 {
  width: 200px;
  height: 100px;
  background-color: green;
  margin-top: 10px;
  display: inline-block; /* 通过设置 display 为 inline-block 可以触发 BFC */
}

image-20210217143506046.png 2. 场景二:清除浮动

以下示例代码中, 容器元素 box1 的高度会没有高:

<style>
  .box1 {
    width: 200px;
    background-color: red;
  }
​
  .box2 {
    float: left;
    background-color: green;
  }
</style>
​
<div class="box1">
  <div class="box2">Hello,world</div>
  <div class="box2">Hello,world</div>
  <div class="box2">Hello,world</div>
</div>

而通过为 box1 添加 BFC 触发条件,可以让它的高度变回正常状态:

.box1 {
  width: 200px;
  background-color: red;
  overflow: hidden;
}
  1. 场景三:实现自适应布局, 防止元素被浮动元素覆盖(左边固定, 右边自适应)

以下示例中,box2 会被设置了浮动的 box1 覆盖:

<style>
  .box1 {
    float: left;
    width: 300px;
    background-color: red;
    height: 400px;
  }
​
  .box2 {
    background-color: blue;
    height: 600px;
  }
</style>
​
<div class="box1"></div>
<div class="box2"></div>

image-20210217145325690.png 要避免这种覆盖行为,可以让 box2 触发 BFC, 实现布局效果, 左边固定右边自适应:

.box2 {
  background-color: blue;
  height: 600px;
  overflow: hidden; /* 将 overflow 设置为非 visible 值可触发 BFC */
}

image-20210217145504963.png 参考文章:深入理解BFC

9. 什么是CSS Sprites以及它的好处?

考察: 性能优化的方案

CSS Sprites,俗称雪碧图、精灵图。这是一种CSS图片合并技术,就是将CSS中原先引用的一些较小的图片,合并成一张稍大的图片后再引用的技术方案。它可以减少请求多张小图片带来的网络消耗(因为发起的HTTP请求数变少了),并实现提前加载资源的效果。

操作方式:

可以手工使用图片编辑软件(如Photoshop),将多张小图片合并编辑变成一张大图片,并针对这张大图片,编写CSS样式来引用这张大图片中对应位置的小图片(涉及到的样式:background-image、background-position、background-size)。然后在HTML元素中使用这些样式即可。

img.alicdn.com/tfs/TB1eiXT…

缺点:

  • CSS Sprites中任意一张小图的改动,都需要重新生成大图;并且用户端需要重新下载整张大图,这就降低了浏览器缓存的优势
  • 随着HTTP2的逐渐普及,HTTP2的多路复用机制可以解决请求多个小图片所创建多个HTTP请求的消耗,让CSS Sprites存在的价值降低了
  • 图片如果放大, 是会失真

目前其他主流的处理图片的方案: iconfont 字体图标, svg矢量图...

10. 你对媒体查询的理解是什么样的?

考察点: 响应式适配, 根据不同的屏幕尺寸, 显示不同的效果 (设置盒子的样式)

媒体查询是自 CSS3 开始加入的一个功能。它可以进行响应式适配展示。

媒体查询由两部分组成:

  • 一个可选的媒体类型(如 screen、print 等)
  • 零个或多个媒体功能限定表达式(如 max-width: 500px、orientation: landscape 等)

这两部分最终都会被解析为 true 或 false 值,然后整个媒体查询值为 true,则和该媒体查询关联的样式就生效,否则就不生效。

使用示例:

/* 在css样式表的定义中直接使用媒体查询 */ 
.container {
  width: 600px;
  height: 200px;
  background-color: pink;
  margin: 0 auto;
}
@media screen and (max-width: 767px) {
  .container {
    width: 100%;
  }
}
@media screen and (min-width: 768px) and (max-width: 991px) {
  .container {
    width: 750px;
  }
}
@media screen and (min-width: 992px) and (max-width: 1199px) {
  .container {
    width: 980px;
  }
}
@media screen and (min-width: 1200px) {
  .container {
    width: 1170px;
  }
}
@media screen and (width: 1200px) {
  .container {
    background-color: skyblue;
  }
}

参考文章:深入理解CSS媒体查询

11. 你对盒子模型的理解是什么样的?

浏览器的渲染引擎在对网页文档进行布局时,会按照 “CSS 基础盒模型” (CSS Basic Box Model)标准,将文档中的所有元素都表示为一个个矩形的盒子,再用 CSS 去决定这些盒子的大小尺寸、显示位置、以及其他属性(如颜色、背景、边框等)。

下图就是盒模型示意图,它由几部分组成:

  • 内容(content)
  • 内边距(padding)
  • 边框(border)
  • 外边距(margin)

image-20210214144941345.png

12. 标准盒模型和怪异盒模型有哪些区别?

两者的区别主要体现在元素尺寸的表示上。

盒模型的指定:

在CSS3中,我们可以通过设置 box-sizing 的值来决定具体使用何种盒模型:

  • content-box 标准盒模型
  • border-box 怪异盒模型

标准盒模型:

box-sizing: content-box; (默认值)

在标准盒模型下,元素的宽(width)和高(height)值即为盒模型中内容(content)的实际宽高值。

image-20210214150511841.png 因此,计算一个元素宽度的公式如下(不考虑margin, margin是外边距, 如果是计算占用页面的空间, 就要带上margin):

盒子宽度 = border-left + padding-left + width + padding-right + border-right

占据页面宽度 = margin-left + border-left + padding-left + width + padding-right + border-right + margin-right

怪异盒模型:

box-sizing: border-box; (目前主流常用值)

在怪异盒模型下,元素的 width 和 height 值却不是 content 的实际宽高,而是去除 margin 后剩下的元素占用区域的宽高,即:

image-20210214151037552.png 因此,计算一个元素占用了页面总宽度的公式如下:

盒子宽度 = width

盒子占据页面宽度 = margin-left + width + margin-right

参考文章:深入理解盒模型

13. 说说伪类和伪元素的区别?

什么是伪类?

伪类(pseudo-class)是以冒号:为前缀,可被添加到⼀个选择器的末尾的关键字。

它用于让样式在元素的特定状态下才被应用到实际的元素上。比如::checked:hover:disabled:first-child等。

:hover

:nth-child(1)

:nth-child(2)

:checked

注意: 伪类, 虽然是写法比较特殊, css选择器的权重, 和类一致的

什么是伪元素?

:before / :after

伪元素⽤于创建⼀些并不在 DOM 树中的元素,并为其添加样式。伪元素的语法和伪类类似,可以一个冒号或两个冒号为前缀。

⽐如,可以通过 :before:after 来在⼀个元素前、后增加⼀些额外的⽂本并为它们添加样式;

并且,虽然⽤户可以看到这些⽂本,但其实它们并不在 DOM 树中。(坑: 伪元素是无法注册事件的, 所以不要通过js控制伪元素)

两者的区别

虽然它们在语法上是一致的,但是它们的功能区别还是非常明显的。

  • 伪类是用来匹配元素的特殊状态的
  • 伪元素是用来匹配元素的隶属元素的,这些隶属元素可以在界面中展示,但在 DOM 中不体现

参考文章:伪类与伪元素

14. 谈谈你对 flex 的理解?

在真实的应用场景中,通常会遇到各种各样不同尺⼨和分辨率的设备,为了能在所有这些设备上正常的布局我们的应用界面,就需要响应式的界⾯设计方式来满⾜这种复杂的布局需求。

flex 弹性盒模型的优势在于开发⼈员只需要声明布局应该具有的⾏为,⽽不需要给出具体的实现⽅式,浏览器负责完成实际布局,当布局涉及到不定宽度,分布对⻬的场景时,就要优先考虑弹性盒布局。

你能联想到的flex语法有哪些呢?

flex-direction: 调整主轴方向

row:主轴方向为水平向右
column:主轴方向为竖直向下
row-reverse:主轴方向为水平向左
column-reverse:主轴方向是竖直向上。

justify-content主要用来设置主轴方向的对齐方式

flex-start: 弹性盒子元素将向起始位置对齐
flex-end: 弹性盒子元素将向结束位置对齐。
center: 弹性盒子元素将向行中间位置对齐
space-around: 弹性盒子元素会平均地分布在行里
space-between:第一个贴左边,最后一个贴右边,其他盒子均分,保证每个盒子之间的空隙是相等的。

align-items用于调整侧轴的对齐方式

flex-start: 元素在侧轴的起始位置对齐。 
flex-end: 元素在侧轴的结束位置对齐。
center: 元素在侧轴上居中对齐。
stretch: 元素的高度会被拉伸到最大(不给高度时, 才拉伸)。

flex-wrap属性控制flex容器是单行或者多行,默认不换行

nowrap: 不换行(默认),如果宽度溢出,会压缩子盒子的宽度。
wrap: 当宽度不够的时候,会换行。

align-content用来设置多行的flex容器的排列方式

flex-start: 各行向侧轴的起始位置堆叠。 
flex-end: 各行向弹性盒容器的结束位置堆叠。
center: 各行向弹性盒容器的中间位置堆叠。
space-around: 各行在侧轴中平均分布。 
space-between: 第一行贴上边,最后一个行贴下边,其他行在弹性盒容器中平均分布。 
stretch:拉伸,不设置高度的情况下。

可参考 flex布局教程


JavaScript基础

1. 解释下什么是变量声明提升?

变量提升(hoisting),是负责解析执行代码的 JavaScript 引擎的工作方式产生的一个特性。

JS引擎在运行一份代码的时候,会按照下面的步骤进行工作:

  1. 首先,对代码进行预解析,并获取声明的所有变量
  2. 然后,将这些变量的声明语句统一放到代码的最前面
  3. 最后,开始一行一行运行代码

我们通过一段代码来解释这个运行过程:

console.log(a) 
​
var a = 1function b() { 
  console.log(a) 
}
​
b() // 1

上⾯这段代码的实际执⾏顺序为:

  1. JS引擎将 var a = 1 分解为两个部分:变量声明语句 var a = undefined 和变量赋值语句 a = 1
  2. JS引擎将 var a = undefined 放到代码的最前面,而 a = 1 保留在原地

也就是说经过了转换,代码就变成了:

var a = undefined

console.log(a) // undefined 

a = 1

function b() { 
  console.log(a) 
}

b() // 1

变量的这一转换过程,就被称为变量的声明提升。

而这是不规范, 不合理的, 我们用的 let 就没有这个变量提升的问题

2. JS 的参数是以什么方式进行传递的?

基本数据类型和复杂数据类型的数据在传递时,会有不同的表现。

基本类型:是值传递

基本类型的传递方式比较简单,是按照 值传递 进行的。

let a = 1function test(x) { 
  x = 10  // 并不会改变实参的值
  console.log(x)
}
​
test(a) // 10 
console.log(a) // 1

复杂类型: 传递的是地址! (变量中存的就是地址)

image-20210305165413588.png 来看下面的代码:

let a = {
  count: 1 
}
​
function test(x) { 
  x.count = 10
  console.log(x)
}
​
test(a) // { count: 10 }
console.log(a) // { count: 10 }

从运行结果来看,函数内改变了参数对象内的 count 后,外部的实参对象 a 的内容也跟着改变了,所以传递的是地址。

思考题:

let a = {
  count: 1 
}; 
​
function test(x) { 
  x = { count: 20 };
  console.log(x); 
}
​
test(a); // { count: 20 }
console.log(a); // { count: 1 }

image-20210305165848781.png 我们会发现外部的实参对象 a 并没有因为在函数内对形参的重新赋值而被改变!

因为当我们直接为这个形参变量重新赋值时,其实只是让形参变量指向了别的堆内存地址,而外部实参变量的指向还是不变的。

下图展示的是复杂类型参数传递后的状态:

image-20210218233241397.png 下图展示的是重新为形参赋值后的状态:

image-20210218233343016.png

3. JavaScript垃圾回收是怎么做的?

JS中内存的分配和回收都是自动完成的,内存在不使用的时候会被垃圾回收器自动回收。

正因为垃圾回收器的存在,许多人认为JS不用太关心内存管理的问题,

但如果不了解JS的内存管理机制,我们同样非常容易成内存泄漏(内存无法被回收)的情况。

3.1 内存的生命周期

JS环境中分配的内存, 一般有如下生命周期:

  1. 内存分配:当我们声明变量、函数、对象的时候,系统会自动为他们分配内存

  2. 内存使用:即读写内存,也就是使用变量、函数等

  3. 内存回收:使用完毕,由垃圾回收自动回收不再使用的内存

    全局变量一般不会回收, 一般局部变量的的值, 不用了, 会被自动回收掉

内存分配:

// 为变量分配内存
let i = 11
let s = "ifcode"// 为对象分配内存
let person = {
    age: 22,
    name: 'ifcode'
}
​
// 为函数分配内存
function sum(a, b) {
    return a + b;
}

3.2 垃圾回收算法说明

所谓垃圾回收, 核心思想就是如何判断内存是否已经不再会被使用了, 如果是, 就视为垃圾, 释放掉

下面介绍两种常见的浏览器垃圾回收算法: 引用计数 和 标记清除法

3.3 引用计数

IE采用的引用计数算法, 定义“内存不再使用”的标准很简单,就是看一个对象是否有指向它的引用。

如果没有任何变量指向它了,说明该对象已经不再需要了。

// 创建一个对象person, person指向一块内存空间, 该内存空间的引用数 +1
let person = {
    age: 22,
    name: 'ifcode'
}
​
let p = person   // 两个变量指向一块内存空间, 该内存空间的引用数为 2
person = 1       // 原来的person对象被赋值为1,对象内存空间的引用数-1,
                 // 但因为p指向原person对象,还剩一个对于对象空间的引用, 所以对象它不会被回收
​
p = null         // 原person对象已经没有引用,会被回收

由上面可以看出,引用计数算法是个简单有效的算法。

但它却存在一个致命的问题:循环引用。

如果两个对象相互引用,尽管他们已不再使用,垃圾回收器不会进行回收,导致内存泄露。

function cycle() {
    let o1 = {}
    let o2 = {}
    o1.a = o2
    o2.a = o1 
    return "Cycle reference!"
}
​
cycle()

image-20210305172448582.png

3.4 标记清除算法

现代的浏览器已经不再使用引用计数算法了。

现代浏览器通用的大多是基于标记清除算法的某些改进算法,总体思想都是一致的。

标记清除法:

  • 标记清除算法将“不再使用的对象”定义为“无法达到的对象”。
  • 简单来说,就是从根部(在JS中就是全局对象)出发定时扫描内存中的对象。
  • 凡是能从根部到达的对象,都是还需要使用的。那些无法由根部出发触及到的对象被标记为不再使用,稍后进行回收。

从这个概念可以看出,无法触及的对象包含了没有引用的对象这个概念(没有任何引用的对象也是无法触及的对象)。

根据这个概念,上面的例子可以正确被垃圾回收处理了。

参考文章:JavaScript内存管理

4. 谈谈你对 JavaScript 作用域链的理解?

JavaScript 在执⾏过程中会创建一个个的可执⾏上下⽂。 (每个函数执行都会创建这么一个可执行上下文)

每个可执⾏上下⽂的词法环境中包含了对外部词法环境的引⽤,可通过该引⽤来获取外部词法环境中的变量和声明等。

这些引⽤串联起来,⼀直指向全局的词法环境,形成一个链式结构,被称为作⽤域链。

简而言之: 函数内部 可以访问到 函数外部作用域的变量, 而外部函数还可以访问到全局作用域的变量,

这样的变量作用域访问的链式结构, 被称之为作用域链

let num = 1function fn () {
  let a = 100
  function inner () {
    console.log(a)
    console.log(num)
  }
  inner()
}
fn()

下图为由多个可执行上下文组成的调用栈:

  • 栈最底部为全局可执行上下文
  • 全局可执行上下文 之上有多个 函数可执行上下文
  • 每个可执行上下文中包含了指向外部其他可执行上下文的引用,直到 全局可执行上下文 时它指向 null

image-20210218143938843.png

image-20210306093300970.png js全局有全局可执行上下文, 每个函数调用时, 有着函数的可执行上下文, 会入js调用栈

每个可执行上下文, 都有者对于外部上下文词法作用域的引用, 外部上下文也有着对于再外部的上下文词法作用域的引用

-> 就形成了作用域链

5. 谈谈你对闭包的理解?

这个问题想考察的主要有两个方面:

  • 对闭包的基本概念的理解
  • 对闭包的作用的了解

什么是闭包?

MDN的官方解释:

闭包是函数和声明该函数的词法环境的组合

更通俗一点的解释是:

内层函数, 引用外层函数上的变量, 就可以形成闭包

需求: 定义一个计数器方法, 每次执行一次函数, 就调用一次进行计数

let count = 0
function fn () {
  count++
  console.log('fn函数被调用了' + count + '次')
}
fn()

这样不好! count 定义成了全局变量, 太容易被别人修改了, 我们可以利用闭包解决

闭包实例:

function fn () {
  let count = 0
​
  function add () {
    count++
    console.log('fn函数被调用了' + count + '次')
  }
​
  return add
}
const addFn = fn()
addFn()
addFn()
addFn()

闭包的主要作用是什么?

在实际开发中,闭包最大的作用就是用来 变量私有

下面再来看一个简单示例:

function Person() {
  // 以 let 声明一个局部变量,而不是 this.name
  // this.name = 'zs'     =>  p.name
  let name = 'hm_programmer' // 数据私有
  
  this.getName = function(){ 
    return name
  }
  
  this.setName = function(value){ 
    name = value
  }
}
​
// new:
// 1. 创建一个新的对象
// 2. 让构造函数的this指向这个新对象
// 3. 执行构造函数
// 4. 返回实例
const p = new Person()
console.log(p.getName()) // hm_programmer
​
p.setName('Tom')
console.log(p.getName()) // Tom
​
p.name // 访问不到 name 变量:undefined

在此示例中,变量 name 只能通过 Person 的实例方法进行访问,外部不能直接通过实例进行访问,形成了一个私有变量。

6. JavaScript中数据类型的隐式转换规则(了解)

在if语句、逻辑语句、数学运算逻辑、== 等情况下都可能出现隐式类型转换。

下表展示了一系列原始值,通过隐式转换成数字、字符串、布尔类型后所得到的值:

image-20210218171603780.png 坑: 判断时, 尽量不要用 = = , 要用 = = = ( 两个等号判断, 如果类型不同, 默认会进行隐式类型转换再比较)

7. 谈谈你对原型链的理解?

要讲清楚这个问题,主要着重这几个方面:

  • 什么是原型对象
  • 构造函数, 原型对象, 实例的三角关系图
  • 原型链如何形成

image-20210306104516852.png 原型对象

在 JavaScript 中,除去一部分内建函数,绝大多数的函数都会包含有一个叫做 prototype 的属性,指向原型对象,

基于构造函数创建出来的实例, 都可以共享访问原型对象的属性。

例如我们的 hasOwnProperty, toString ⽅法等其实是 Obejct 原型对象的方法,它可以被任何对象当做⾃⼰的⽅法来使⽤。

hasOwnProperty 用于判断, 某个属性, 是不是自己的 (还是原型链上的)

来看一段代码:

let person = { 
  name: "Tom", 
  age: 18, 
  job: "student"
}
​
console.log(person.hasOwnProperty("name")) // true 
console.log(person.hasOwnProperty("hasOwnProperty")) // false 
console.log(Object.prototype.hasOwnProperty("hasOwnProperty")) // true

可以看到,hasOwnProperty 并不是 person 对象的属性,但是 person 却能调用它。

那么 person 对象是如何找到 Object 原型中的 hasOwnProperty 的呢?这就要靠原型链的能力了。

需求: 简单绘制原型三角关系图!

原型链

在 JavaScript 中,每个对象中都有一个 __proto__ 属性,这个属性指向了当前对象的构造函数的原型。

对象可以通过自身的 __proto__属性与它的构造函数的原型对象连接起来,

而因为它的原型对象也有 __proto__,因此这样就串联形成一个链式结构,也就是我们称为的原型链。

image-20210218212449526.png

6. 谈谈对于继承的理解

为什么要学习继承 ?

写的构造函数, 定义了一个类型 (人类), 万一项目非常大, 又有了细化的多个类型 (老师, 工人, 学生)

学习继承, 可以让多个构造函数之间建立关联, 便于管理和复用

什么是继承 ?

继承: 从别人那里, 继承东西过来 (财产, 房产)

代码层面的继承: 继承一些属性构造的过程和方法

6.1 继承 - 原型继承

原型继承: 通过改造原型链, 利用原型链的语法, 实现继承方法!

分析需求:

人类, 属性: name, age

学生, 属性: name, age, className

工人, 属性: name, age, companyName

无论学生, 还是工人, => 都是人类, 所以人类原型上有的方法, 他们都应该要有

// 1. 定义Person构造函数
function Person (name, age) {
  this.name = name
  this.age = age
}
Person.prototype.say = function () {
  console.log('人类会说话')
}
​
// 2. 定义Student构造函数
function Student (name, age, className) {
  this.name = name
  this.age = age
  this.className = className
}
// 3. 原型继承: 利用原型链, 继承于父级构造函数, 继承原型上的方法
// 语法: 子构造函数.prototype = new 父构造函数()
Student.prototype = new Person()
Student.prototype.study = function() {
  console.log('学生在学习')
}
​
let stu = new Student('张三', 18, '80期')
stu.say()
console.log(stu)

image-20210306111112493.png

6.2 继承 - 组合继承

组合继承有时候也叫伪经典继承,指的是将原型链 和 借用构造函数 call 技术组合到一块,

从而发挥二者之长的一种继承模式,其背后的思路: 是使用原型链实现对原型属性和方法的继承 (主要是方法),

而通过借用构造函数来实现对实例属性构造的继承。这样既通过在原型上定义方法实现了函数复用,又能保证每个实例都有它的自己的属性。

// 1. 定义Person构造函数
function Person (name, age) {
  this.name = name
  this.age = age
}
Person.prototype.say = function () {
  console.log('人类会说话')
}
​
// 2. 定义Student构造函数
function Student (name, age, className) {
  Person.call(this, name, age) // 实现构造属性的继承
  this.className = className
}
​
// 3. 原型继承: 利用原型链, 继承于父级构造函数, 继承原型上的方法
// 语法: 子构造函数.prototype = new 父构造函数()
Student.prototype = new Person()
Student.prototype.study = function() {
  console.log('学生在学习')
}
​
let stu = new Student('张三', 18, '80期')
stu.say()
console.log(stu)
​
// 方法通过 原型继承
// 属性通过 父构造函数的.call(this, name, age)

6.3 继承 - 寄生组合继承

student实例上有 name age, 而原型 __proto__上不需要再有这些属性, 所以利用 Object.create 改装下

Object.create(参数对象),

  1. Object.create 会创建一个新对象,
  2. 并且这个新对象的__proto__ 会指向传入的参数对象
// 1. 定义Person构造函数
function Person (name, age) {
  this.name = name
  this.age = age
}
Person.prototype.say = function () {
  console.log('人类会说话')
}
​
// 2. 定义Student构造函数
function Student (name, age, className) {
  Person.call(this, name, age)
  this.className = className
}
​
// 3. 原型继承: 利用原型链, 继承于父级构造函数, 继承原型上的方法
// 语法: 子构造函数.prototype = new 父构造函数()
Student.prototype = Object.create(Person.prototype)
Student.prototype.study = function() {
  console.log('学生在学习')
}
​
let stu = new Student('张三', 18, '80期')
stu.say()
console.log(stu)
​
​
// 总结:
// Object.create() 以参数的对象, 作为新建对象的__proto__属性的值, 返回新建的对象

image-20210306114638139.png

6.4 es6 - class 实现继承 extends

// 继承关键字 => extends
class Person {
  constructor (name, age) {
    this.name = name
    this.age = age
  }
  jump () {
    console.log('会跳')
  }
}
​
class Teacher extends Person {
  constructor (name, age, lesson) {
    super(name, age) // extends 中, 必须调用 super(), 会触发执行父类的构造函数
    this.lesson = lesson
    console.log('构造函数执行了')
  }
  sayHello () {
    console.log('会打招呼')
  }
}
​
let teacher1 = new Teacher('zs', 18, '体育')
console.log(teacher1)

8. 如何判断是否是数组?

方法一:使用 toString 方法

function isArray(arg) {
   return Object.prototype.toString.call(arg) === '[object Array]'
}
​
let arr = [1,2,3]
isArray(arr)  // true

方法二:使用 ES6 新增的 Array.isArray 方法

let arr = [1,2,3]
Array.isArray(arr) // true

9. 谈谈你对this的理解?

this 是一个在运行时才进行绑定的引用,在不同的情况下它可能会被绑定不同的对象。

默认绑定 (指向window的情况) (函数调用模式 fn() )

默认情况下,this 会被绑定到全局对象上,比如在浏览器环境中就为window对象,在node.js环境下为global对象。

如下代码展示了这种绑定关系:

message = "Hello"; 
​
function test () { 
  console.log(this.message); 
}
​
test() // "Hello"

隐式绑定 (谁调用, this指向谁) (方法调用模式 obj.fn() )

如果函数的调用是从对象上发起时,则该函数中的 this 会被自动隐式绑定为对象:

function test() {
   console.log(this.message); 
}
​
let obj = {
  message: "hello,world",
  test: test
}
​
obj.test() // "hello,world"

显式绑定 (又叫做硬绑定) (上下文调用模式, 想让this指向谁, this就指向谁)

硬绑定 => call apply bind

可以显式的进行绑定:

function test() {
   console.log(this.message); 
}
​
let obj1 = {
  message: "你好世界123"
}
​
let obj2 = {
  message: "你好世界456"
}
​
test.bind(obj1)() // "你好世界123"
test.bind(obj2)() // "你好世界456"

new 绑定 (构造函数模式)

另外,在使用 new 创建对象时也会进行 this 绑定

当使用 new 调用构造函数时,会创建一个新的对象并将该对象绑定到构造函数的 this 上:

function Greeting(message) {
   this.message = message;
}
​
var obj = new Greeting("hello,world")
obj.message // "hello,world"

小测试:

let obj = {
    a: {
        fn: function () {
            console.log(this)
        },
        b: 10
    }
}
obj.a.fn()
let temp = obj.a.fn;
temp()
​
// -------------------------------------------------------------function Person(theName, theAge){
    this.name = theName
    this.age = theAge
}
Person.prototype.sayHello = function(){ // 定义函数
    console.log(this)
}
​
let per = new Person("小黑", 18)
per.sayHello()

10. 箭头函数中的this指向什么?

箭头函数不同于传统函数,它其实没有属于⾃⼰的 this

它所谓的 this 是, 捕获其外层 上下⽂的 this 值作为⾃⼰的 this 值。

并且由于箭头函数没有属于⾃⼰的 this ,它是不能被 new 调⽤的。

我们可以通过 Babel 转换前后的代码来更清晰的理解箭头函数:

// 转换前的 ES6 代码
const obj = { 
  test() { 
    return () => { 
      console.log(this === obj)
    }
  } 
}
// 转换后的 ES5 代码
var obj = { 
  test: function getArrow() { 
    var that = this
    return function () { 
      console.log(that === obj)
    }
  } 
}

这里我们看到,箭头函数中的 this 就是它上层上下文函数中的 this

11. Promise 的静态方法

promise的三个状态: pending(默认) fulfilled(成功) rejected(失败)

  1. resolve函数被执行时, 会将promise的状态从 pending 改成 fulfilled 成功
  2. reject函数被执行时, 会将promise的状态从pending 改成 rejected 失败

Promise.reject()

new Promise((resolve, reject) => {
   reject()
})

Promise.resolve()

new Promise((resolve, reject) => {
   resolve()
})

Promise.all([promise1, promise2, promise3]) 等待原则, 是在所有promise都完成后执行, 可以用于处理一些并发的任务

// 后面的.then中配置的函数, 是在前面的所有promise都完成后执行, 可以用于处理一些并发的任务
Promise.all([promise1, promise2, promise3]).then((values) => {
  // values 是一个数组, 会收集前面promise的结果 values[0] => promise1的成功的结果
})

Promise.race([promise1, promise2, promise3]) 赛跑, 竞速原则, 只要三个promise中有一个满足条件, 就会执行.then(用的较少)

image-20210306144638905.png

12. 宏任务 微任务 是什么

小例题:

console.log(1)
​
setTimeout(function() {
   console.log(2)
}, 0)
​
console.log(3)

宏任务: 主线程代码, setTimeout 等属于宏任务, 上一个宏任务执行完, 才会考虑执行下一个宏任务

微任务: promise .then .catch的需要执行的内容, 属于微任务, 满足条件的微任务, 会被添加到当前宏任务的最后去执行

image-20201208040306978.png

事件循环队列 eventLoop

image-20201208040235602.png 例题1:

  console.log(1)
​
  setTimeout(function() {
    console.log(2) // 宏任务
  }, 0)
​
  const p = new Promise((resolve, reject) => {
    resolve(1000)
  })
  p.then(data => {
    console.log(data)  // 微任务
  })
​
  console.log(3)

image-20210306151137688.png 例题2:

async function fn () {
  console.log(111)
}
fn()
console.log(222)

例题3:

async function fn () {
  const res = await 2
  console.log(res)
}
fn()
console.log(222)

例题4:

async function fn () {
  console.log('嘿嘿')
  const res = await fn2()
  console.log(res)  // 微任务
}
async function fn2 () {
  console.log('gaga')
}
fn()
console.log(222)

image-20210306152010989.png 考察点: async 函数只有从 await 往下才是异步的开始

13. async/await是什么?

ES7 标准中新增的 async 函数,从目前的内部实现来说其实就是 Generator 函数的语法糖。

它基于 Promise,并与所有现存的基于Promise 的 API 兼容。

async 关键字

  1. async 关键字用于声明⼀个异步函数(如 async function asyncTask1() {...}
  2. async 会⾃动将常规函数转换成 Promise,返回值也是⼀个 Promise 对象
  3. async 函数内部可以使⽤ await

await 关键字

  1. await 用于等待异步的功能执⾏完毕 var result = await someAsyncCall()
  2. await 放置在 Promise 调⽤之前,会强制async函数中其他代码等待,直到 Promise 完成并返回结果
  3. await 只能与 Promise ⼀起使⽤
  4. await 只能在 async 函数内部使⽤

14. 相较于 Promise,async/await有何优势?

  1. 同步化代码的阅读体验(Promise 虽然摆脱了回调地狱,但 then 链式调⽤的阅读负担还是存在的)
  2. 和同步代码更一致的错误处理方式( async/await 可以⽤成熟的 try/catch 做处理,比 Promise 的错误捕获更简洁直观)
  3. 调试时的阅读性, 也相对更友好

15. 深拷贝 浅拷贝

引用类型, 进行赋值时, 赋值的是地址

  1. 浅拷贝

    let obj = {
       name: 'zs',
       age: 18
    }
    let obj2 = {
        ...obj //扩展运算符是浅拷贝
    }
    
  2. 深拷贝

    let obj = {
       name: 'zs',
       age: 18,
        car: {
            brand: '宝马',
            price: 100
        }
    }
    ​
    let obj2 = JSON.parse(JSON.stringify(obj))
    console.log(obj2)
    

    当然递归也能解决, 只是比较麻烦~

    ...

其他方案, 可以参考一些博客

HTTP协议

1. HTTP有哪些请求方式?

HTTP 1.0 标准中,定义了3种请求方式:GET、POST、HEAD

HTTP 1.1 标准中,新增了请求方式:PUT、PATCH、DELETE、OPTIONS、TRACE、CONNECT

2. 各个HTTP请求方式的具体作用是什么?

方法功能
GET通常⽤于请求服务器返回某些资源
POST发送数据添加给服务器
HEAD请求资源的头部信息, 并且这些头部与 HTTP GET ⽅法请求时返回的⼀致。 该请求⽅法的⼀个使⽤场景是在下载⼀个⼤⽂件前先获取其⼤⼩再决定是否要下载, 以此可以节约带宽资源
PUT⽤于全量修改⽬标资源 (看接口, 也可以用于添加)
DELETE⽤于删除指定的资源
OPTIONS⽤于获取⽬的资源所⽀持的通信选项 (跨域请求前, 预检请求, 判断目标是否安全)
TRACE该方法会 让服务器 原样返回任意客户端请求的信息内容, 用于诊断和判断
CONNECTHTTP/1.1协议中预留给能够将连接改为管道⽅式的代理服务器 (把服务器作为跳板,让服务器代替用户去访问其它网页, 之后把数据原原本本的返回给用户)
PATCH⽤于对资源进⾏部分修改

GET POST PUT PATCH DELETE 常用的

GET/DELETE 参数是在地址栏中传递的

PUT/PATCH/POST 参数是在请求体传递的

3. GET方法和POST方法有何区别?

默认的http请求的内容, 在网络中传输, 明文的形式传递的 (https 对内容加密)

GET方法POST方法
数据传输⽅式通过URL传输数据 (地址栏拼接参数)通过请求体传输
数据安全数据暴露在URL中,可通过浏览历史记录、缓存等很容易查到数据信息数据因为在请求主体内, 所以有⼀定的安全性保证
数据类型只允许 ASCII 字符⽆限制
GET⽆害刷新、后退等浏览器操作是⽆害的可能会引起重复提交表单
功能特性安全且幂等(这⾥的安全是指只读特性,就是使⽤这个⽅法不会引起服务器状态变化。 幂等的概念是指同⼀个请求⽅法执⾏多次和仅执⾏⼀次的效果完全相同)⾮安全(会引起服务器端的变化)、⾮幂等

4. HTTP请求报文是什么样的?

HTTP 请求报⽂的组成:请求⾏、请求头、(空⾏)、请求体。

实际请求报文实例:

image-20210305232854139.png

请求行

包含了请求⽅法、URL、HTTP 协议版本,它们之间⽤空格进行分隔。例如:

GET http://www.abc.com/articles HTTP/1.1

请求头

请求头由键值对组成,每⾏⼀对,键值之间⽤英⽂冒号:进行分隔。例如:

Content-Type: application/json
Host: www.abc.com

请求体

请求体中放置 POST、PUT、PATCH 等请求方法所需要携带的数据。

5. HTTP响应报文是什么样的?

HTTP 响应报⽂的组成: 响应⾏、响应头、空⾏、响应体。

image-20210219125038371.png

响应行

响应行由协议版本、状态码、状态码的原因短语3个内容组成,中间以空格分隔。例如:

HTTP/1.1 200 OK

响应头

响应头由键值对组成,每⾏⼀对,键值之间⽤英⽂冒号:进行分隔。例如:

Content-Length: 1024
Content-Type: application/json

响应体

服务器发送过来的数据。

小结:

image-20210306161216371.png

6. 你了解的HTTP状态码有哪些?

成功(2XX)

状态码原因短语说明
200OK表示从客户端发来的请求在服务器端被正确处理
201Created请求已经被实现,⽽且有⼀个新的资源已经依据请求的需要⽽建⽴ 通常是在POST请求,或是某些PUT请求之后创建了内容, 进行的返回的响应
202Accepted请求服务器已接受,但是尚未处理,不保证完成请求 适合异步任务或者说需要处理时间比较长的请求,避免HTTP连接一直占用
204No content表示请求成功,但响应报⽂不含实体的主体部分
206Partial Content进⾏的是范围请求, 表示服务器已经成功处理了部分 GET 请求 响应头中会包含获取的内容范围 (常用于分段下载)

重定向(3XX)

状态码原因短语说明
301Moved Permanently永久性重定向,表示资源已被分配了新的 URL 比如,我们访问 http://www.baidu.com 会跳转到 https://www.baidu.com
302Found临时性重定向,表示资源临时被分配了新的 URL, 支持搜索引擎优化 首页, 个人中心, 遇到了需要登录才能操作的内容, 重定向 到 登录页
303See Other对于POST请求,它表示请求已经被处理,客户端可以接着使用GET方法去请求Location里的URI。
304Not Modified自从上次请求后,请求的网页内容未修改过。 服务器返回此响应时,不会返回网页内容。(协商缓存)
307Temporary Redirect对于POST请求,表示请求还没有被处理,客户端应该向Location里的URI重新发起POST请求。 不对请求做额外处理, 正常发送请求, 请求location中的url地址

因为post请求, 是非幂等的, 从302中, 细化出了 303 和 307

简而言之:

  • 301 302 307 都是重定向
  • 304 协商缓存

客户端错误(4XX)

状态码原因短语说明
400Bad Request请求报⽂存在语法错误((传参格式不正确)
401UnAuthorized权限认证未通过(没有权限)
403Forbidden表示对请求资源的访问被服务器拒绝
404Not Found表示在服务器上没有找到请求的资源
408Request Timeout客户端请求超时
409Confict请求的资源可能引起冲突

服务端错误(5XX)

状态码原因短语说明
500Internal Sever Error表示服务器端在执⾏请求时发⽣了错误
501Not Implemented请求超出服务器能⼒范围,例如服务器不⽀持当前请求所需要的某个功能, 或者请求是服务器不⽀持的某个⽅法
503Service Unavailable表明服务器暂时处于超负载或正在停机维护,⽆法处理请求
505Http Version Not Supported服务器不⽀持,或者拒绝⽀持在请求中使⽤的 HTTP 版本

问到状态码: 304 400 401??

当前端看到控制台报出 400 时, 请问一定是后台的问题么? 如何排查错误? (前端先检查传参格式是否有误)

7. HTTP1.x 的 keep-alive 是什么作用?

作用:使客户端到服务器端的连接持续有效(长连接),当出现对服务器的后继请求时,

Keep-Alive功能避免了建立或者重新建立连接。

早期 HTTP/1.0 在每次请求的时候,都要创建⼀个新的连接,⽽创建连接的过程需要消耗资源和时间,

为了减少资源消耗、缩短响应时间,就需要复⽤已有连接。

在后来的 HTTP/1.0 以及 HTTP/1.1 中引⼊了复⽤连接的机制,也就是在请求头中加⼊Connection: keep-alive,

以此告诉对⽅这个请求响应完成后不要关闭连接,下⼀次还⽤这个请求的连接进行后续交流。

协议规定,如果想要保持连接,则需要在请求头中加上 Connection: keep-alive。

keep-alive 的优点 (复用连接)

  • 较少的 CPU 和内存的占⽤(因为要打开的连接数变少了, 复用了连接)
  • 减少了后续请求的延迟(⽆需再进⾏握⼿)
  • ...

缺点: 因为在处理的暂停期间,本来可以释放的资源仍旧被占用。请求已经都结束了, 但是还一直连接着也不合适

解决:Keep-Alive: timeout=5, max=100

  • timeout:过期时间5秒(对应httpd.conf里的参数是:KeepAliveTimeout),

  • max是最多一百次请求,强制断掉连接。

    就是在timeout时间内又有新的连接过来,同时max会自动减1,直到为0,强制断掉。

    8. 为什么需要HTTPS?

HTTP协议是网络通信的基石, 基于HTTP协议, 完成了很多的网页应用功能, 但是HTTP协议是明文传输数据的! 太不安全了!

HTTPS 是安全版的 HTTP。

HTTP 协议在传输数据时采用的是明⽂方式传递,因此,⼀些敏感信息的传输就变得很不安全。

而 HTTPS 就是为了解决 HTTP 的不安全⽽产⽣的。

9. HTTPS是如何保证安全的?

HTTPS 在传输数据的过程中会对数据进行加密处理,保证安全性。

那HTTPS采用的什么样的加密方式呢?我们来了解下一些加密的基本概念。

目前常见的加密算法可以分成三类,对称加密算法非对称加密算法Hash算法

  1. 对称加密算法: 相同密钥加密解密, 可逆的! 可以用于加密解密传输数据

    想使用对称加密算法, 一定要保证密钥不被泄漏 (且进行密钥的传输约定时, 一定要保证安全)

  2. 非对称加密算法: 有两把钥匙, 公钥, 私钥, 可逆的, 可以用于 https 的初步交换密钥

  3. Hash算法: 不可逆的, 根据一段内容, 生成一段唯一标识, 一般用于验证数据是否被修改! (md5)

9.1 什么是对称加密?

对称加密的特点是文件加密和解密使用相同的密钥,即加密密钥也可以用作解密密钥,

这种方法在密码学中叫做对称加密算法,对称加密算法使用起来简单快捷,密钥较短,且破译困难

通信的双⽅都使⽤同⼀个秘钥进⾏加密, 解密。 ⽐如,两个人事先约定的暗号,就属于对称加密。

image-20210306005550796.png 对称加密的特点是:

  • 优点:

    计算量小、加密速度快、加密效率高。

  • 缺点:

    在数据传送前,发送方和接收方必须商定好秘钥,然后双方保存好秘钥。

    如果一方的秘钥被泄露,那么加密信息也就不安全了

    最不安全的地方, 就在于第一开始, 互相约定密钥的时候!!! 传递密钥!

使用场景:本地数据加密、https通信、网络传输等

常见算法:AES、DES、3DES、DESX、Blowfish、IDEA、RC4、RC5、RC6 (全球公开, 通过了层层筛选, 层层检验) 没有被破解

全球有专门做算法设计的加密算法设计师, 但经过公开检验的算法才是安全的 (很多公开的算法, 虽然可以用撞库的方式破解, 但是尝试破解的成本会非常高 (甚至几百年))

9.2 什么是⾮对称加密?

而加密和解密其实可以使用不同的规则,只要这两种规则之间存在某种对应关系即可,

这样就避免了直接传递之前的相同的密钥。这种新的加密模式被称为"非对称加密算法"。

通信的双方使用不同的秘钥进行加密解密,即秘钥对(私钥 + 公钥)。

特征: 私钥可以解密公钥加密的内容, 公钥可以解密私钥加密的内容

image-20210306011528361.png

非对称加密的特点是:

  • 优点:非对称加密与对称加密相比其安全性更好
  • 缺点:加密和解密花费时间长、速度慢,只适合对少量数据进行加密。

使用场景:https会话前期、CA数字证书、信息加密、登录认证等

常见算法:RSA、ECC(移动设备用)、Diffie-Hellman、El Gamal、DSA(数字签名用)

9.3 HTTPS 加密解决⽅案

结合了两种加密⽅式:

  • 对称加密的密钥(一串约定的字符串) ⽤非对称加密的公钥, 进⾏加密并发送出去,接收⽅使⽤私钥解密得到 对称加密密钥
  • 双⽅沟通时使⽤ 对称加密密钥 进⾏

可以看到,只有在发送秘钥阶段才使用非对称加密,而后续的通信都使用对称加密,这样解决了性能问题。

HTTPS 目前所使用的 TLS或SSL协议, 就是目前采用的加密通道的规范协议

它利用对称加密、(公私钥)非对称加密, 以及其密钥交换算法,可完成可信任的信息传输

  1. 利用 非对称加密 加密传输 对称加密所约定的密钥 (保证了密钥传输的安全)
  2. 后续, 利用对称加密, 有效便捷的进行数据传输!!

image-20210306011528361.png

9.4 数字证书

为了安全性, 一般还需要签发数字证书!

客户端 和 服务器端要初步互通消息时, 客户端发送请求可以拿到公开的公钥信息

进而进行非对称加密, 使用公钥, 加密对称加密密钥, 传递给服务器, 后续通信都使用对称加密!

image-20210308102015595.png

问题是: 初步互通消息时, 如果请求拿到的公钥信息, 就是假的, 或者不安全的! 那么后续的所有操作, 都将是不安全的!

如何保证公钥的安全性呢?? 说白了, 需要证明公钥是安全可靠的!!! 要证明网站是安全可靠的!!!

所以, 就需要有数字证书(CA证书), 一般是CA机构(互联网的机构, 登记网站和公钥的)颁发的, 证明这个公钥是安全可靠的!

CA证书中心会对你网站的公钥, 网站的域名地址, 证书到期时间, 等一些相关信息一起加密签发数字证书, 保证你网站的安全性

image-20210306014409595.png

当公司申请了 CA 证书后, 就应该在响应时, 将数字证书一起发送给客户端

image-20210306021013686.png

而客户端, 接收到消息后, 就可以查看证书 , 权威CA机构都可以

  1. 如果正在访问的网站 和 证书记载的网址 不一致, 说明不安全, 可能被冒用, 浏览器就会发出警告!!!

  2. 如果签发证书的机构, 不权威, 发出警告

image-20210306021532010.png

  1. 如果证书过期了, 浏览器也会发出警告

    因为一旦证书过期了, CA机构, 不会继续实时检测网站的安全有效性!

9.5 数字签名

但这还是有问题:如果证书被篡改了怎么办?

这时就需要用⼀个技术:数字签名。 (根据证书内容, 生成的一个唯一标识)

数字签名就是先⽤ CA ⾃带的 Hash 算法来计算出证书内容的⼀个摘要,然后使⽤ CA 私钥进行加密,组成数字签名。

当别⼈把他的证书发过来时,接收方⽤同样的算法再次⽣成摘要,⽤ CA 公钥解密后得到CA生成的摘要,两者进行对⽐后,

就能确定中间是否被⼈篡改。这样就能最⼤程度的保证通信的安全了。

博客参考


简要小结:

  1. 为什么需要 HTTPS ? 因为HTTP是明文传输数据的, 不安全, 而 HTTPS 是会对内容加密的

  2. HTTPS 的加密策略是什么 ?

    先用 非对称加密, 传递对称加密的密钥 (保证了密钥传输的安全)

    后续 使用对称加密, 进行交流 (保证了传输数据安全)

  3. 问题: 就算是第一次交流用非对称加密, 公钥也是要在网络中传输的!

    如何证明公钥是可靠的? 如何证明网站是可靠的 ? (CA机构认证, 网站需要申请 数字证书 )

    请求时, 网站就会将数字证书给到浏览器, 浏览器默认就会检测证书的可靠性!

    (1) 是否是权威机构发布的!

    (2) 看证书中记录的地址 和 当前访问的网站的地址, 是否一致, 只有一致, 才可靠!

    (3) 看证书是否过期

    ...

  4. 如何保证证书不被篡改 => 数字签名, 可以根据证书的所有的内容, 生成一个唯一标识!!! (Hash加密算法)

    一旦内容如果被修改了, 再次生成唯一标识时, 和之前生成的唯一标识就不一样! 检测是否被修改!

    10. HTTP/2 和 HTTP1.x 比,有什么优势和特点?(了解)

HTTP/2 的升级, 对于用户来说, 是跨时代的! 基于HTTP/2, 用户访问网页的速度会非常快!!! (充分利用带宽)

HTTP/2: 淘宝, 天猫, 京东等, 已做升级 ....

  1. HTTP/2 采⽤⼆进制格式来传输数据,⽽⾮ HTTP 1.x 的⽂本格式,⼆进制协议解析起来更⾼效
  2. HTTP/2 采用一些头部压缩技术,减少在请求和响应头中重复携带的数据,降低网络负担
  3. HTTP/2 采⽤服务器推送方式,主动向客户端推送资源,提高页面加载效率
  4. HTTP/2 采⽤多路复用机制,减少需要创建的连接数量,降低资源占用和性能消耗

下面是一些与之关联的技术知识。

⼆进制格式分帧

帧:HTTP/2 数据通信的最⼩单位消息,是指 HTTP/2 中逻辑上的 HTTP 消息(例如请求、响应等)。消息由⼀个或多个帧组成

流:存在于连接中的⼀个虚拟通道,它可以承载双向消息,且每个流都有唯⼀的整数ID

头部压缩

在 HTTP1.x 中,请求和响应中会重复携带一些不常改变、冗⻓的头数据,给⽹络带来额外负担。

在 HTTP/2 中,客户端和服务端使⽤ “⾸部表” 来跟踪和存储之前发送过的键值对,

相同的数据不再随着每次请求和响应发送。⾸部表在连接存续期间始终存在,由客户端和服务器共同渐进更新。

每个新的⾸部键值对,要么被追加到当前表的末尾,要么替换表中已存在的键值对。

可以简单的理解为:只发送差异数据,⽽不是全部发送,从⽽减少头部的信息量

下图为首部表的更新示意图:

image-20210219160534616.png 服务器推送

服务端可以在发送⻚⾯ HTML 内容时,再主动推送一些其它资源,⽽不⽤等到浏览器解析到相应的位置时发起请求后再作响应。

例如,服务端可以主动把 JS 和 CSS ⽂件推送给客户端,⽽不需要客户端解析 HTML 时再发送这些请求。

不过,服务端的主动推送行为,客户端有权利选择是否要接收。

如果服务端推送的资源已经被浏览器缓存过,浏览器可以通过发送 RST_STREAM 帧来拒收。

多路复用

在 HTTP 1.x 中如果想并发多个请求的话,必须使⽤多个 TCP 链接,但浏览器为了控制资源,

会对单个域名有 6-8 个 TCP 链接的数量限制。而在 HTTP/2 中:

  • 同域名下的所有通信,都在单个连接上完成
  • 单个连接可以承载任意数量的双向数据流
  • 数据流以消息的形式发送,⽽消息⼜由⼀个或多个帧组成(多个帧可以乱序发送,因为可以根据帧⾸部的流标识来重新组装)

image-20210306023912779.png 参考文章:HTTP/2特性及其在实际应用中的表现

11. http缓存控制

11.1 基本认知

Web 服务缓存 大致可以分为:数据库缓存、服务器端缓存(代理服务器缓存、CDN 服务器缓存)、浏览器缓存。

浏览器缓存 也包含很多内容: HTTP 缓存、indexDB、cookie、localstorage 等等。这里我们只讨论 HTTP 缓存相关内容

HTTP缓存: (优化页面加载的效率, 如果没有缓存策略, 每次重新加载页面, 会非常慢!)

  • 强缓存
  • 协商缓存

在具体了解 HTTP 缓存之前先来明确几个术语:

  • 缓存命中率:从缓存中得到数据的请求数 与 所有请求数的比率。理想状态是越高越好。

    (看所有的请求中, 多少从缓存中读的)

  • 过期内容:超过设置的有效时间,被标记为“陈旧”的内容。

  • 验证:验证缓存中的过期内容是否仍然有效,验证通过的话刷新过期时间。

  • 失效:失效就是把内容从缓存中移除。

浏览器缓存主要是 HTTP 协议定义的缓存机制。

浏览器缓存, HTTP缓存分类

浏览器缓存分为强缓存协商缓存,浏览器加载一个页面的简单流程如下:

  1. 浏览器先根据这个资源的 http头信息判断是否命中强缓存

    如果命中则直接加载在缓存中的资源,并不会将请求发送到服务器。(强缓存)

  2. 如果未命中强缓存,则浏览器会将资源加载请求发送到服务器。

    服务器来判断浏览器本地缓存是否失效。

    若可以使用,则服务器并不会返回资源信息,浏览器继续从缓存加载资源。(协商缓存)

  3. 如果未命中协商缓存,则服务器会将完整的资源返回给浏览器,浏览器加载新资源,并更新缓存。(新的请求)

11.2 强缓存 (验证缓存是否过期)

(进行判断缓存是否有效, 就是判断资源是否过期, 如果未过期, 直接用缓存)

强缓存

命中强缓存时,浏览器并不会将请求发送给服务器。

在Chrome的开发者工具中看到http的返回码是200,但是在Size列会显示为(from cache)。

940884-20180423141536107-329179455.png

强缓存是利用http的返回的响应头中的Expires或者Cache-Control (优先级更高) 两个字段来控制的,用来表示资源的缓存时间。

Expires: 指定一个具体时间(2020年12月12日 17:00), 到了这个时间了, 缓存过期了, 在时间内, 都是有效的, 可以直接读

Cache-Control : 指定一个过期时间 (3600s), 这个资源你加载到后, 可以用 3600s

Expires

缓存过期时间,用来指定资源到期的时间,是服务器端的具体的时间点。也就是说,Expires=max-age + 请求时间,需要和Last-modified结合使用。但在上面我们提到过,cache-control的优先级更高。

Expires是Web服务器响应消息头字段,在响应http请求时告诉浏览器在过期时间前浏览器可以直接从浏览器缓存取数据,而无需再次请求。

image-20210308182724715.png

该字段会返回一个时间,比如Expires: Wed, 23 Nov 2050 16:00:01 GMT 。这个时间代表着这个资源的失效时间,也就是说在xx年xx月xx日时间之前都是有效的,即命中缓存。

这种方式有一个明显的缺点,由于失效时间是一个绝对时间,所以当 服务器与客户端 时间偏差很大 以后,就会导致缓存混乱。于是发展出了Cache-Control。

Cache-Control

Cache-Control是一个相对时间,例如Cache-Control:max-age 3600,代表着资源的有效期是3600秒。

由于是相对时间,并且都是与客户端时间比较,所以服务器与客户端时间偏差也不会导致问题。

Cache-Control与Expires可以在服务端配置同时启用或者启用任意一个,同时启用的时候Cache-Control优先级高。

Cache-Control 可以由多个字段组合而成,主要有以下几个取值:

  1. max-age 指定一个时间长度,在这个时间段内缓存是有效的,单位是s。

    例如设置 Cache-Control:max-age=31536000,也就是说缓存有效期为(31536000 / 24 / 60 / 60)天,

    第一次访问这个资源的时候,服务器端也返回了 Expires 字段,并且过期时间是一年后。

image-20210308182737673.png

在没有禁用缓存并且没有超过有效时间的情况下,再次访问这个资源就命中了缓存,不会向服务器请求资源 而是直接从浏览器缓存中取。

  1. no-cache 强制所有缓存了该响应的用户,在使用已缓存的数据前,发送带验证的请求到服务器, 问服务器是否可以读缓存。

    不是字面意思上的不缓存。

  2. no-store 禁止缓存,每次请求都要向服务器重新获取数据。

注意: 如果命中强缓存, 在有效期内, 使用了本地浏览器的缓存, 请求该资源是不会向服务器发送请求的! (大大减轻了服务器压力)

11.3 协商缓存 (强缓存未命中-发送请求进行协商)

看看过期时间, 食品没过期, 直接吃 (直接读缓存, 不发请求) 命中强缓存!

食品过期时间过了, 能不能吃呢? 问问专家(服务器), 专家瞅了一眼, 还能吃, 不会死人, 重新标了个过期时间(有科学依据)

(响应304, 不返回内容) , 可以用 (协商缓存)

如果问过专家(服务器), 专家瞅了一眼, 呀真不能用了, 原来的不要了, 我重新给你发一个 (响应200, 并返回内容)

协商缓存

若未命中强缓存(强缓存过期了),则浏览器会将请求发送至服务器。

服务器根据http头信息中的Last-Modify/If-Modify-SinceEtag/If-None-Match来判断是否命中协商缓存。

如果命中,则http返回码为304 (你本地之前加载的资源是有效的),浏览器从缓存中加载资源。

Last-Modify/If-Modify-Since

浏览器第一次请求一个资源的时候, 服务器返回的header中会加上Last-Modify,

Last-modify是一个时间标识该资源的最后修改时间,例如Last-Modify: Thu,31 Dec 2037 23:59:59 GMT

image-20210308182821236.png

当浏览器再次请求该资源时(进行协商请求时),发送的请求头中会包含If-Modify-Since,该值为缓存之前返回的Last-Modify

服务器收到If-Modify-Since后,根据实际服务器的资源的最后修改时间, 进行判断是否命中缓存。

940884-20180423141732879-1484228353.png

如果命中缓存,则返回 http304,并且不会返回资源内容,并且不会返回Last-Modify。

image-20210308123308326.png

由于对比的是服务端的修改时间,所以就算客户端与服务端时间差距, 也不会有问题。

但是有时候通过最后修改时间来判断资源是否修改还是不太准确(资源变化了最后修改时间也可以一致)。

比如: 最后修改只能精确到秒级, 一秒进行了多次修改, 就不行了, 于是出现了ETag/If-None-Match。

ETag/If-None-Match

与Last-Modify/If-Modify-Since (最后修改时间)不同的是,Etag/If-None-Match返回的是一个校验码(ETag: entity tag)。

ETag可以保证每一个资源是唯一的,资源变化都会导致ETag变化。

ETag值的变更则说明资源状态已经被修改。

服务器根据浏览器上发送的If-None-Match值来判断是否命中缓存。

image-20210308182858733.png

ETag生成靠以下几种因子

  1. 文件的i-node编号,是Linux/Unix用来识别文件的编号。

  2. 文件最后修改时间

  3. 文件大小

    ...

生成Etag的时候,可以使用其中一种或几种因子,使用抗碰撞散列函数来生成。生成一个标记文件的唯一值

既生 Last-Modified 何生 Etag ?

你可能会觉得使用Last-Modified已经足以让浏览器知道本地的缓存副本是否足够新,为什么还需要Etag(实体标识)呢?

Etag的出现主要是为了解决几个Last-Modified比较难解决的问题:

  1. Last-Modified标注的最后修改只能精确到秒级

    如果某些文件在1秒钟以内,被修改多次的话,它将不能准确标注文件的修改时间

  2. 有可能存在服务器没有准确获取文件修改时间,或者与代理服务器时间不一致等情形

Etag是服务器自动生成或者由开发者生成的对应资源在服务器端的唯一标识符,能够更加 准确的控制缓存。

不会仅仅只根据最后的修改时间判断是否进行使用缓存

Last-Modified与ETag是可以一起使用的,服务器会优先验证ETag,一致的情况下,才会继续比对Last-Modified,

最后才决定是否返回304。

小结:

  • 强缓存: 检查过期时间, 判断缓存是否失效, 如果不失效, 直接用, 不发请求

    大大的减少了 服务器的请求次数, 在过期时间内, 直接从客户端内存中读

  • 协商缓存: 强缓存命中失效了, 超过过期时间了, 拿着标识(最后的修改时间, 唯一标识etag), 去问服务器, 是否真的过期了

    如果验证通过, 服务器会直接响应 304, 且不会返回资源

不太会变的资源 => 图片, 非常的适合应用强缓存 (过期时间也可以设置的很长)

如果是一些很可能会变的资源, 也希望能缓存 => 过期时间设置短一些, 一旦过期, 协商缓存

实际工作两者相互配合

11.4 整体请求缓存流程

浏览器第一次请求

image-20210308182913833.png

浏览器第二次请求

image-20210308182925144.png

12. http中content-Type的作用:

判断响应体的资源类型,根据不同的文件做出不同的展示,比如一个图片,有content-type浏览器就展示图片.没有就展示文本

13. hash路由和history路由的区别

history访问的是文件路径,hash访问的是地址,history无#号且需要后端设置,不然刷新页面后会404;hash是通过浏览器回退,history是通过访问的页面记录来回退

hash不需要配置服务器,history需要后端进行配置

history才能真正做到前后端分离

vue-router和window.loaction区别:router是单页面操作,不会刷新页面,

14. 哈希路由和history路由的原理

hash值变化浏览器不会重新发起请求,但是会触发window.hashChange事件,hashChange事件中获取当前的hash值,并根据hash值来修改页面内容 history模式基于window.history对象的方法 history.pushState,replaceState,以及popState事件监听状态变更,更改浏览器中的url

TCP协议

1. TCP协议是什么?

TCP(Transmission Control Protocol 传输控制协议) 是一种面向连接(连接导向) 的、可靠的、 基于IP的传输层协议。

TCP 使⽤校验、确认和重传机制来保证可靠传输

而 HTTP协议 就是建立在 TCP / IP 协议 之上的一种应用。

TCP: 三次握手, 四次挥手~

2. 一次完整的HTTP服务过程是什么

当我们在web浏览器的地址栏中输入:www.baidu.com,具体发生了什么?

  1. www.baidu.com这个网址进行DNS域名解析,得到对应的IP地址
  2. 根据这个IP,找到对应的服务器,发起TCP的三次握手
  3. 建立TCP连接后, 发起HTTP请求
  4. 服务器响应HTTP请求,浏览器得到html代码
  5. 浏览器解析html代码,并请求html代码中的资源(如js、css、图片等)(先得到html代码,才能去找这些资源)
  6. 浏览器对页面进行渲染呈现给用户
  7. 服务过程完毕, 关闭TCP连接, 四次挥手

注:

1.DNS怎么找到域名的?

DNS域名解析采用的是递归查询的方式,过程是,先去找DNS缓存->缓存找不到就去找根域名服务器->根域名又会去找下一级,这样递归查找之后,找到了,给我们的web浏览器

2.为什么HTTP协议要基于TCP来实现?

TCP是一个端到端的可靠面相连接的协议,HTTP基于传输层TCP协议不用担心数据传输的各种问题(当发生错误时,可以重传)

3.最后一步浏览器是如何对页面进行渲染的?

a)解析html文件构成 DOM树 b)解析CSS文件构成渲染树 c)边解析,边渲染 d)JS 单线程运行,JS有可能修改DOM结构,意味着JS执行完成前,后续所有资源的下载是没有必要的,所以JS是单线程,会阻塞后续资源下载

3. 什么是DNS 解析

DNS解析(域名解析服务器) 将 域名 转换成 ip地址 (一个域名和ip的映射关系, 具体登记在哪里, 看我们如何申请关联的!)

假定请求的是 www.baidu.com

a)首先会搜索浏览器自身的DNS缓存(缓存时间比较短,大概只有1分钟,且只能容纳1000条缓存)

b)如果浏览器自身的缓存里面没有找到,那么浏览器会搜索系统自身的DNS缓存

c)如果还没有找到,那么尝试从 hosts 文件里面去找 (一个系统电脑的文件, 可以编辑, 可以存 域名 和 ip 的对应关系)

d)在前面三个过程都没获取到的情况下,就递归地去域名服务器去查找(就近查找),具体过程如下

5rxqugj8dh.png

DNS优化两个方面:DNS缓存、DNS负载均衡 (准备多台dns服务器, 进行dns解析)

4. TCP 三次握手理解 (双方确认)

TCP是一个端到端的 可靠 面相连接的协议,

HTTP基于传输层TCP协议不用担心数据传输的各种问题(当发生错误时,可以重传)

根据这个IP,找到对应的服务器,发起TCP的三次握手 (tcp 三次握手四次挥手 )

image-20201209160422978.png

为什么要3次握手

我们假定第一次发送的请求, 因为网络延迟很慢才到达服务端,

然后客户端以为这服务器居然不理睬我,然后默默的关闭的等待连接的请求,走开了(好比追女神);

但事实呢?女神(服务器)是因为各种各样的原因,很晚才看到,然后说我接受你了, 同意你的要求咱们两结婚吧!

但是,A早已经远走高飞,这个请求A完全不会收到(在第二次握手,服务端打开连接,等待客户端的响应),

那么女生呢,以为对方收到了,就会一直等待,这样B的资源就会被浪费的(创建连接的时候,空间浪费以及端口消耗);

而三次握手, 就不会发生,服务端同意连接了,但是A缺一直没有下一步的动作,导致资源浪费;

5. 关闭TCP连接四次挥手的理解 (客气挽留)

目标: 关闭连接(四次挥手)

不能直接一次性断开连接(双方知晓), 万一还有什么数据没有传完, 造成数据的丢失!

image-20201209162908979.png

这和有礼貌的好友道别一样:(a:客户端 b:服务端) 1、一开始A想要回家离开,但是呢?怕B还有事情要交代,那么呢?只好先向B打招呼,我要走了,请求停止交谈(请求断开连接)

(此时,a到B的连接没有断开,依旧可以进行通信); 2、同意A的请求,说好的,但是我这里可能还有一些话(数据)没说完。我检查看看, 你等等, 等我说完你再走。 3、B确实没啥要补充的了,就告知你我可以撤了 4、A说好的,知道了,88;(B得知A走开了,关闭了自己的连接 )

完整的一次 http 请求流程这才算结束


DOM

1. DOM的事件流是什么?

事件流

⼜称为事件传播,是⻚⾯中接收事件的顺序。DOM2级事件规定的事件流包括了3个阶段:

  • 事件捕获阶段(capture phase)
  • 处于⽬标阶段(target phase)
  • 事件冒泡阶段(bubbling phase)

image-20210219222213633.png

如上图所示,事件流的触发顺序是:

  1. 事件捕获阶段,为截获事件提供了机会
  2. 实际的⽬标元素接收到事件
  3. 事件冒泡阶段,可在这个阶段对事件做出响应

事件冒泡(Event Bubbling)

事件开始由最具体的元素(⽂档中嵌套层次最深的那个节点)接收到后,开始逐级向上传播到较为不具体的节点。

<html>
  
  <head> 
    <title>Document</title> 
  </head>
  
  <body> 
    <button>按钮</button> 
  </body> 
  
</html>

如果点击了上面页面代码中的 <button> 按钮,那么该 click 点击事件会沿着 DOM 树向上逐级传播,在途经的每个节点上都会发生,具体顺序如下:

  1. button 元素
  2. body 元素
  3. html 元素
  4. document 对象

事件捕获(Event Capturing)

事件开始由较为不具体的节点接收后,然后开始逐级向下传播到最具体的元素上。

事件捕获的最大作用在于:事件在到达预定⽬标之前就可以捕获到它。

如果仍以上面那段 HTML 代码为例,当点击按钮后,在事件捕获的过程中,document 对象会首先接收到这个 click 事件,然后再沿着 DOM 树依次向下,直到 <button>。具体顺序如下:

  1. document 对象
  2. html 元素
  3. body 元素
  4. button 元素

2. 说说什么是事件委托?

事件委托,就是利用了事件冒泡的机制,在较上层位置的元素上添加一个事件监听函数,

来管理该元素及其所有子孙元素上的某一类的所有事件。

示例

<ul id="list">
    <li>111</li>
    <li>222</li>
    <li>333</li>
    <li>444</li>
    <li>555</li>
</ul><script type="text/javascript">
    // ⽗元素 
    var list = document.getElementById('list');
​
    // 为⽗元素绑定事件,委托管理它的所有⼦元素li的点击事件 
    list.onclick = function (event) {
        var currentTarget = event.target;
        if (currentTarget.tagName.toLowerCase() === 'li') {
            alert(currentTarget.innerText)
        }
    }
</script>

适用场景:在绑定大量事件的时候,可以选择事件委托

优点

  • 事件委托可以减少事件注册数量,节省内存占⽤!
  • 当新增⼦元素时,⽆需再次做事件绑定,因此非常适合动态添加元素 (vue解析模板时, 会对新创建的元素, 额外进行绑定的)

浏览器底层原理

1. 浏览器是如何解析CSS选择器的?

在生成渲染树的过程中,渲染引擎会根据选择器提供的信息来遍历 DOM 树,找到对应的 DOM 节点后将样式规则附加到上面。

来看一段样式选择器代码、以及一段要应用样式的 HTML:

.mod-nav h3 span {
   font-size: 16px;
}
<div class="mod-nav">
  <header>
    <h3>
      <span>标题</span>
    </h3>
  </header>
  
  <div>
    <ul>
      <li><a href="#">项目一</a></li>
      <li><a href="#">项目一</a></li>
      <li><a href="#">项目一</a></li>
    </ul>
  </div>
</div><div class="box">
    ...
</div>

渲染引擎是怎么根据以上样式选择器去遍历这个 DOM 树的呢?是按照从左往右的选择器顺序去匹配,还是从右往左呢?

为了更直观的观查,我们先将这棵 DOM 树先绘制成图:

image-20210220222103787.png

然后我们来对比一下两种顺序的匹配:

从左往右:.mod-nav => h3 => span

  1. 遍历所有的元素, 找有 .mod-nav 类的节点

  2. .mod-nav 开始遍历所有的⼦孙节点 headerdivh3ul ....

    遍历所有的后代元素后, 知道了, 整个子孙后代只有一个 h3

  3. 找到 h3 , 还要继续重新遍历 h3 的所有子孙节点, 去找 span

    ...

问题: 会进行大量树形结构子孙节点的遍历, 这是非常消耗成本的!

这在真实页面中⼀棵 DOM 树的节点成百上千的情况下,这种遍历方式的效率会非常的低,根本不适合采用。

从右往左:span => h3 => .mod-nav

  1. 先找到所有的 span 节点 ,然后基于每⼀个 span 再向上查找 h3

  2. h3 再向上查找 .mod-nav 的节点

  3. 最后触及根元素 html 结束该分⽀遍历

    ...

从右向左的匹配规则, 只有第一次会遍历所有元素找节点, 而剩下的就是在看父辈祖辈是否满足选择器的条件, 匹配效率大大提升!

因此,浏览器遵循 “从右往左” 的规则来解析 CSS 选择器!

2. 浏览器是如何进行界面渲染的?

不同的渲染引擎的具体做法稍有差异,但是大体流程都是差不多的,下面以 chrome渲染引擎 的 渲染流程来说明:

image-20210220214851409.png 上图展示的流程是:

  1. 获取 HTML ⽂件并进⾏解析,生成一棵 DOM 树(DOM Tree)
  2. 解析 HTML 的同时也会解析 CSS,⽣成样式规则(Style Rules)
  3. 根据 DOM 树和样式规则,生成一棵渲染树(Render Tree)
  4. 进行布局(Layout)(重排),即为每个节点分配⼀个在屏幕上应显示的确切坐标位置
  5. 进⾏绘制(Paint)(重绘),遍历渲染树节点,调⽤ GPU(图形处理器) 将元素呈现出来

3. 重绘(repaint)和重排(回流reflow)是什么?

重排

重排是指部分或整个渲染树需要重新分析,并且节点的尺⼨需要重新计算。

表现为 重新⽣成布局,重新排列元素。

重绘

重绘是由于节点的⼏何属性发⽣改变,或由于样式发⽣改变(例如:改变元素背景⾊)。

表现为某些元素的外观被改变。或者重排后, 进行重新绘制!

两者的关系

重绘不⼀定会出现重排,重排必定会触发重绘。

每个页面至少需要一次回流+重绘。(初始化渲染)

重排和重绘的代价都很⾼昂,频繁重排重绘, 会破坏⽤户体验、让界面显示变迟缓。

我们需要尽可能避免频繁触发重排和重绘, 尤其是重排

4. 何时会触发重排?

重排什么时候发生?

1、添加或者删除可见的DOM元素;

2、元素位置改变;

3、元素尺寸改变——边距、填充、边框、宽度和高度

4、内容改变——比如文本改变或者图片大小改变而引起的计算值宽度和高度改变;

5、页面渲染初始化;

6、浏览器窗口尺寸改变——resize事件发生时;

5. 浏览器对重绘重排的优化

思考下述代码的重绘重排过程!

let s = document.body.style
s.padding = "2px" // 重排 + 重绘
s.border = "1px solid red" // 再一次 重排 + 重绘
s.color = "blue" // 再一次重绘
s.backgroundColor = "#ccc" // 再一次 重绘
s.fontSize = "14px" // 再一次 重排 + 重绘
document.body.appendChild(document.createTextNode('abc!')) // 添加node,再一次 重排 + 重绘

聪明的浏览器:

从上个实例代码中可以看到几行简单的JS代码就引起了 4次重排、6次重绘。

而且我们也知道重排的花销也不小,如果每句JS操作都去重排重绘的话,浏览器可能就会受不了!

所以浏览器会优化这些操作,浏览器会维护1个队列,把所有会引起重排、重绘的操作放入这个队列

等队列中的操作到了一定的数量或者到了一定的时间间隔,浏览器就会flush队列,进行一个批处理

这样就会让多次的重排、重绘变成了一次重排重绘。

虽然有了浏览器的优化,但有时候我们写的一些代码可能会强制浏览器提前flush队列,这样浏览器的优化可能起不到作用了。

比如当你请求向浏览器获取一些样式信息的时候(保证获取结果的准确性),就会让浏览器flush队列

  1. offsetTop, offsetLeft, offsetWidth, offsetHeight
  2. scrollTop/Left/Width/Height
  3. clientTop/Left/Width/Height
  4. 请求了getComputedStyle()
  5. ....

猜一猜, 页面效果是什么:

<!DOCTYPE html>
<html lang="en">
<head>
  <meta charset="UTF-8">
  <meta http-equiv="X-UA-Compatible" content="IE=edge">
  <meta name="viewport" content="width=device-width, initial-scale=1.0">
  <title>Document</title>
  <style>
    div {
      width: 200px;
      height: 200px;
      background-color: pink;
      transition: all 1s;
    }

  </style>
</head>
<body>

  <div id="box"></div>

  <script>
    const div = document.getElementById("box")
    // console.log(div.offsetWidth)
    div.style.width = '400px'
    div.style.height = '400px'
  </script>
  
</body>
</html>

6. 重绘重排角度, 我们应该如何优化页面渲染性能 ?

优化页面渲染性能的角度: 尽可能减少重绘和重排的次数

主要有几大方式来避免:

  • 1 集中修改样式 (这样可以尽可能利用浏览器的优化机制, 一次重排重绘就完成渲染)

  • 2 尽量避免在遍历循环中, 进行元素 offsetTop 等样式值的获取操作, 会强制浏览器刷新队列, 进行渲染

  • 3 利用 transform 实现动画变化效果, 去代替 left top 的变换 (轮播图等)

    transform变换, 只是视觉效果! 不会影响到其他盒子, 只触发了自己的重绘

  • 4 使用文档碎片(DocumentFragment)可以用于批量处理, 创建元素

文档碎片的理解:

documentFragment是一个保存多个元素的容器对象(保存在内存)当更新其中的一个或者多个元素时,页面不会更新。

当documentFragment容器中保存的所有元素操作完毕了, 只有将其插入到页面中才会更新页面。

<ul id="box"></ul><script>
  let ul = document.getElementById("box")
  for (let i = 0; i < 20; i++) {
    let li = document.createElement("li")
    li.innerHTML = "index: " + i
    ul.appendChild(li)
  }
​
​
  // let ul = document.getElementById("box")
  // let fragment = document.createDocumentFragment()
  // for (let i = 0; i < 20; i++) {
  //     let li = document.createElement("li")
  //     li.innerHTML = "index: " + i
  //     fragment.appendChild(li)
  // }
  // ul.appendChild(fragment)
</script>

vue底层渲染更新, 就用了 document.createDocumentFragment

7. 前端如何实现即时通讯?websocket

严格意义上: HTTP协议只能做到客户端请求服务器, 服务器做出响应, 做不到让服务器主动给客户端推送消息!

那么如果服务器数据更新了, 想要即时通知到客户端怎么办呢 ? (即时通信需求)

即时通信需求: 服务器数据一有更新, 希望推送给到浏览器

提问的回答重心:

  1. 即时通信有哪些方案?
  2. 为什么使用了其中某一个方案! websocket

基于Web的前端,存在以下几种可实现即时通讯的方式:

  • 短轮询 (历史方案)

    开个定时器, 每隔一段时间发请求 (实时性不强)

  • Comet - ajax长轮询(历史方案)

    发送一个请求, 服务器只要数据不更新, 就一直阻塞 (服务器压力过大)

  • SSE

    (利用了http协议, 流数据的传输, 并不是严格意义的双向通信, 无法复用连接)

  • WebSocket (主流)

    性能和效率都高!

短轮询 (历史方案)

短轮询就是客户端定时发送请求,获取服务器上的最新数据。不是真正的即时通讯,但一定程度上可以模拟即时通讯的效果。

image-20210309091528931.png

优缺点:

  • 优点:浏览器兼容性好,实现简单 setInterval
  • 缺点:实时性不高,资源消耗高,存在较多无用请求,影响性能

Comet - ajax长轮询 (历史方案)

短轮询的实时性, 着实太差, 所以 Comet 技术方案应运而生, 用以实现即时通讯

使用 Ajax 长轮询(long-polling)

  • 浏览器发出XMLHttpRequest 请求,服务器端接收到请求后,会阻塞请求直到有数据或者超时才返回

  • 浏览器JS在处理返回信息(有数据或者超时) 后再次发出请求。服务器收到请求后, 会再次阻塞到有数据或者超时

    ...

image-20210309092038850.png

优缺点:

  • 优点:浏览器兼容性好,即时性好不存在⽆⽤请求
  • 缺点:服务器压力较大(维护⻓连接会消耗较多服务器资源)

SSE

服务端推送事件(Server-Sent Event),它是⼀种基于HTTP协议, 允许服务端向客户端推送新数据的 HTML5 技术。

问题: HTTP协议 不是 无法做到服务器主动向客户端推送消息么?

这些 SSE 采用了一些小技巧! 详细见 参考文章:SSE教程

image-20210309092558579.png

优缺点:

  • 优点:基于 HTTP,无需太多改造就能使⽤;相比 WebSocket 要简单一些
  • 缺点:基于⽂本传输,效率没有 WebSocket ⾼;基于HTTP协议, 不是严格的双向通信

WebSocket (目前主流)

这是基于 TCP 协议的全新、独⽴的协议,作⽤是在服务器和客户端之间建⽴实时的双向通信。

WebSocket 协议与 HTTP 协议保持兼容,但它不会融⼊ HTTP 协议,仅作为 HTML 5 的⼀部分。

优缺点:

  • 优点:真正意义上的双向实时通信,性能好、延迟低

  • 缺点:由于是独⽴于 HTTP 的协议,因此要使用的话需要对项⽬作改造;

    使⽤复杂度会⾼一些,通常需要引⼊成熟的库 (如: Socket-io );并且⽆法兼容低版本的浏览器

HTTP 和 WebSocket 的连接通信比较图:

image-20210221101152845.png

8. 什么是浏览器同源策略?

首先,同源是指资源地址的 "协议 + 域名 + 端⼝" 三者都相同,即使两个不同域名指向了同⼀ IP 地址,也被判断为⾮同源。

下面是一些地址的同源判断示例:

以下不同地址的页面, 去请求一个接口: http://store.company.com/getInfo

image-20210221103114013.png

同源策略是 浏览器 的一种⽤于隔离潜在恶意⽂件的重要安全保护机制 !!! (服务器没有这个策略限制)

在浏览器中,⼤部分内容都受同源策略限制,除了以下三个资源获取类型的标签:

  • <img>
  • <link>
  • script

9. 如何实现跨域获取数据?

历史上出现过的跨域⼿段有很多,主要了解3种跨域⽅案:

  • JSONP
  • CORS
  • 服务器代理(webpack代理, Nginx反向代理)

JSONP

这是一种非常经典的跨域方案,它利用了<script> 标签不受同源策略的限制的特性,实现跨域效果。

优点:

  • 实现简单
  • 兼容性好

缺点:

  • 只支持 GET 请求 (因为 <script> 标签只能发送 GET 请求)
  • 存在被 XSS 攻击的可能,缺乏安全性保证
  • 需要服务端配合改造

axios中不支持 JSONP, 如果在开发中, 需要发送 JSONP 请求, 可以用 jsonp 插件

参考文档: Vue 中JSONP 插件的使用

CORS (主流)

跨域资源共享(CORS),这是⽬前比较主流的跨域解决⽅案,

它利用一些额外的 HTTP 响应头来通知浏览器, 允许访问来自指定 origin 的非同源服务器上的资源。

Node.js 的 Express 框架的设置代码 (Java, PHP等, 配置代码差不多):

// 创建一个 CORS 中间件 
function allowCrossDomain(req, res, next) { 
  res.header('Access-Control-Allow-Origin', 'http://example.com'); 
  res.header('Access-Control-Allow-Methods', 'GET,PUT,POST,DELETE'); 
  res.header('Access-Control-Allow-Headers', 'Content-Type'); 
  next(); 
}
​
//...
​
app.configure(function() { 
  // ...
  
  // 为 Express 配置 CORS 中间件
  app.use(allowCrossDomain); 
  
  // ...
});

所以, 开发中或上线时遇到跨域, 如果不考虑兼容性问题 (IE10+)

优先让后台配置个 CORS 解决即可, 简单快捷!

代理服务器

说明: 同源策略, 是浏览器的安全策略, 服务器于服务器之间, 没有跨域问题! 所以可以利用代理服务器转发请求!

  1. 开发环境的跨域问题 (使用webpack代理服务器解决)

    配置 devServer 的 proxy 配置项

    module.exports = {
      devServer: {
       // 代理配置
        proxy: {
            // 这里的api 表示如果我们的请求地址有/api的时候,就出触发代理机制
            '/api': {
              target: 'www.baidu.com', // 我们要代理请求的地址
               // 路径重写
              pathRewrite: {
                  // 路径重写  localhost:8888/api/login  => www.baidu.com/api/login
                  '^/api': '' // 假设我们想把 localhost:8888/api/login 变成www.baidu.com/login 就需要这么做 
              }
          },
        }
      }
    }
    
  2. 生产环境的跨域问题 (使用 nginx 服务器代理)

    博客参考: www.cnblogs.com/elfpower/p/…

image-20210308005644520.png

10. url从地址到页面的渲染过程:

(仅参考)在dns解析将url解析成为ip之前,先从浏览器缓存中拿取,浏览器没有就从系统缓存host文件中拿取,如果没有就dsn解析,经过三次握手和四次挥手之后,浏览器会将html通过词法分析转换为标记,再根据标记转换成节点,最后根据节点之间的关系构建成dom树,和cssom树,当这两个树都绘制好后开始渲染树

前端工程化

1. Babel的原理是什么?

Babel 的主要工作是对代码进行转译。(解决兼容, 解析执行一部分代码)

let a = 1 + 1    =>  var a = 2

转译分为三阶段:

  • 解析(Parse),将代码解析⽣成抽象语法树 AST,也就是词法分析与语法分析的过程
  • 转换(Transform),对语法树进⾏变换方面的⼀系列操作。通过 babel-traverse,进⾏遍历并作添加、更新、删除等操作
  • ⽣成(Generate),通过 babel-generator 将变换后的 AST 转换为 JS 代码

转译流程示意图:

image-20210221114506275.png

我们可以通过 AST Explorer 工具 来查看 Babel 具体生成的 AST 节点。

2. 如何编写一个Babel插件?(了解)

Babel 插件的主要工作阶段是在 Babel 将代码解析成抽象语法树 AST 之后,

插件们对抽象语法树 AST 进行各种操作后,再由 Babel 输出最终的代码。

要编写一个 Babel 插件模块,则需要为模块代码导出一个函数,且该函数返回一个对象,对象内应包含有 visitor 属性:

module.exports = function (babel) {
  return {
    visitor: {}
  }
}

visitor 是针对各类 抽象语法树节点作处理的地⽅。

我们可以通过 AST Explorer 工具 来查看 Babel 具体生成的 AST 节点。

示例

我们来编写一个插件,其功能是能自动将源码中的数字字面量数学运算进行预计算处理,简化代码。例如:

// 原来的代码
const result = 1 + 2// 处理后的代码
const result = 3    // 这样优化以后,在实际运行时可以减少一次加法操作

我们可以先通过 AST Explorer 来获取 JSON 格式的 AST 结构:

{
  "type": "Program",
  "start": 0,
  "end": 20,
  "body": [
    {
      "type": "VariableDeclaration",
      "start": 0,
      "end": 20,
      "declarations": [
        {
          "type": "VariableDeclarator",
          "start": 6,
          "end": 20,
          "id": {
            "type": "Identifier",
            "start": 6,
            "end": 12,
            "name": "result"
          },
          "init": {
            "type": "BinaryExpression",
            "start": 15,
            "end": 20,
            "left": {
              "type": "Literal",
              "start": 15,
              "end": 16,
              "value": 1,
              "raw": "1"
            },
            "operator": "+",
            "right": {
              "type": "Literal",
              "start": 19,
              "end": 20,
              "value": 2,
              "raw": "2"
            }
          }
        }
      ],
      "kind": "const"
    }
  ],
  "sourceType": "module"
}

从以上 AST 结构可以知道,1 + 2 是一个 BinaryExpression (二进制表达式)类型的节点,

那么在我们编写的插件代码中的 visitor 里就可以这样进行处理:

1 装包

yarn add babel-types babel-core

2 新建 index.js, 贴入下面到的代码

const t = require('babel-types')
​
const visitor = {
  BinaryExpression(path) { 
    const node = path.node
​
    let result
​
    // 判断表达式两边,是否都是数字 
    if (t.isNumericLiteral(node.left) && t.isNumericLiteral(node.right)) { 
      // 根据不同的操作符作运算 
      switch (node.operator) { 
        case "+": 
          result = node.left.value + node.right.value
          break;
        case "-": 
          result = node.left.value - node.right.value
          break
        case "*": 
          result = node.left.value * node.right.value
          break;
        case "/": 
          result = node.left.value / node.right.value
          break
        default:
          break
      } 
    }
​
    // 如果上⾯的运算有结果的话 
    if (result !== undefined) { 
      // 把表达式节点替换成number字⾯量 
      path.replaceWith(t.numericLiteral(result))
    } 
  }
}
​
module.exports = function (babel) { 
  return { 
    visitor 
  }
}      

这个插件的基本功能就完成了,新建 test.js 来运行试试:

const babel = require("babel-core")

const result = babel.transform("const result = 1 + 2", { 
  plugins: [ 
    require("./index") 
  ] 
})

console.log(result.code)	// 结果:const result = 3

转换结果符合预期。

不过这个插件还不能完全正确的工作,在转换如 const result = 1 + 2 + 3 + 4 + 5; 这样的代码时,

结果为 const result = 3 + 3 + 4 + 5;,也就是只转换了代码中的第一段表达式计算。

如果用 AST Explorer 查看 AST 结构的话,会发现原来这个运算由层层嵌套的 BinaryExpression 组成:

BinaryExpression( BinaryExpression( BinaryExpression( BinaryExpression(1 + 2) + 3 ) + 4 ) + 5 )

因此我们得改造一下之前的代码逻辑,进行遍历操作:

// 如果上⾯的运算有结果的话 
if (result !== undefined) { 
  // 把表达式节点替换成number字⾯量 
  path.replaceWith(t.numericLiteral(result))
​
  // 向上遍历⽗级节点
  let parentPath = path.parentPath 
  parentPath && visitor.BinaryExpression.call(this, parentPath)
}

这样就能正确工作了。

参考文档:Babel插件手册

3. 你们公司的Git工作流是什么样的?

每个公司采用的 Git 工作流都可能会有差别,有的比较规范,有的比较随意。

在这里介绍一个名为 GitFlow 的 git 标准化操作流程。

在 GitFlow 标准下,我们的 git 仓库需要包含以下几个关键分支:

  • master:主分支
  • develop:主开发分⽀。包含确定即将发布的代码
  • feature:新功能分⽀。⼀个新功能对应⼀个分⽀
  • release:发布分⽀。发布时⽤的分⽀,⼀般测试阶段发现的 bug 在这个分⽀进⾏修复
  • hotfix:热补丁分支。用于修改在线上版本中发现的严重紧急 bug

GitFlow 的主要优点

  • 支持并⾏开发

因为每个新功能都会建⽴⼀个新的 feature 分⽀,从⽽和其他已经完成的功能隔离开,

且当只有在新功能完成开发的情况下,其对应的 feature 分⽀才会被合并到主开发分⽀(develop 分支)。

另外,如果你正在开发某个功能的同时⼜有⼀个新功能需要开始开发,那么你只需把当前 feature 的代码提交后,

切回 develop 分支, 新建另外⼀个 feature 分⽀即可开发新功能了。

你也可以随时切回之前的其他 feature 分⽀继续完成该功能的开发。

  • 协作开发

因为每个 feature 分⽀上改动的代码都只对该 feature 对应的功能生效,

所以不同 feature 分支上的代码在开发时不会互相影响,大家可以相安无事的开发自己负责的功能。

同时我们可以根据分支的名称,很容易知道每个⼈都在做什么功能。

  • ⽀持紧急修复

hotfix 分⽀是从某个已经发布的仓库版本基础上创建出来,用于紧急修复 Bug。

该紧急修复只影响这个已经发布的仓库版本,⽽不会影响你正在开发的其他新 feature 。

注意点

  1. feature 分⽀都是从 develop 分⽀上创建的,开发完成后再合并到 develop 分⽀上,等待发布

  2. 当需要发布时,我们要从 develop 分⽀上创建⼀个 release 分⽀,然后该 release 分⽀会发布到测试环境进⾏测试。

    如果发现问题的话,就会直接在该分⽀上进⾏修复。

    所有问题修复之前,会不停重复 发布 > 测试 > 修复 > 重新发布 > 重新测试 流程。

    发布结束,该 release 分⽀会被合并到 develop 以及 master 分⽀,从⽽保证不会有代码丢失

  3. master 分⽀只跟踪已经发布的代码,合并到 master 上的 commit 只能来⾃ release 分⽀和 hotfix 分⽀

  4. hotfix 分⽀的作⽤是紧急修复⼀些 Bug,它们都是从 master 分⽀上的某个版本建⽴,

    修复结束后再被合并到 develop 和 master 分⽀上

image-20210309110119416.png

image-20210309112949579.png

4. Git的rebase和merge的区别是什么?

git rebasegit merge 两个命令都⽤于从⼀个分⽀获取内容并合并到当前分⽀。

以一个 feature/todo 分⽀合并到 master主分⽀为例,我们来看一下分别⽤ rebasemerge 会有什么不同。

使用 Merge

image-20210222132936016.png

merge 会⾃动创建⼀个新的 commit, 如果合并时遇到冲突的话,只需要修改后重新 commit

  • 优点:能记录真实的 commit 情况,包括每个分⽀的详情

  • 缺点:由于每次 merge 会⾃动产⽣⼀个 merge commit

    因此在使⽤⼀些可视化的 git 工具时会看到这些自动产生的 commit

    这些 commit 对于程序员来说没有什么特别的意义,多了反而会影响阅读

使用 Rebase

image-20210222133524146.png

rebase 会合并之前的 commit 历史。

  • 优点:可以得到更简洁的提交历史,去掉了 merge commit
  • 缺点:因为合并而产生的代码问题,就不容易定位,因为会重写提交历史信息

建议

  • 当需要保留详细的合并信息,建议使⽤ git merge, 尤其是要合并到 master 上
  • 当发现⾃⼰修改某个功能时提交比较频繁,并觉得过多的合并记录信息对自己来说没有必要,那么可尝试使用 git rebase

5. Git 的 reset回退 和 revert撤销

在利用git实现多人合作程序开发的过程中,我们有时会出现 错误提交 的情况,

此时我们希望能撤销提交操作, 或者想要回退到某个版本

reset => 回退到某个版本 git reset --hard 版本号

revert => 撤销某个版本内容的内容修改 git revert -n 版本号

博客参考: blog.csdn.net/yxlshk/arti…

如果git reset 后, 版本回退了, 无法直接push 到远程仓库(因为远程仓库版本更加新) => git push -f 覆盖推送即可

效果: 将远程仓库的版本, 也进行了回退

Vue

1. 什么是 M V VM

Model-View-ViewModel 模式

image-20210223221853817.png

Model 层: 数据模型层

通过 Ajaxfetch 等 API 完成客户端和服务端业务模型的同步。

View 层: 视图层

作为视图模板存在,其实View 就是⼀个动态模板。

ViewModel 层: 视图模型层

负责暴露数据给 View 层,并对 View 层中的数据绑定声明、 指令声明、 事件绑定声明, 进行实际的业务逻辑实现。

数据变化了, 视图自动更新 => ViewModel 底层会做好监听Object.defineProperty,当数据变化时,View 层会自动更新

视图变化了, 绑定的数据自动更新 => 会监听双向绑定的表单元素的变化,⼀旦变化,绑定的数据也会得到⾃动更新。

2. MVVM的优缺点有哪些?

优点

  1. 实现了视图(View)和模型(Model)的分离,降低代码耦合、提⾼视图或逻辑的复⽤性
  2. 提⾼了可测试性:ViewModel 的存在可以帮助开发者更好地编写测试代码
  3. 能⾃动更新 DOM:利⽤双向绑定,数据更新后视图⾃动更新,让开发者从繁琐的⼿动操作 DOM 中解放出来

缺点

  1. Bug 难被调试:因为使⽤了双向绑定的模式,当我们看到界⾯发生异常了,有可能是 View 的代码产生的 Bug,

    也有可能是Model 代码的问题。数据绑定使得⼀个位置的 Bug 被快速传递到别的位置,

    要定位原始出问题的地⽅就变得不那么容易了

    可采用的调试方案:

    (1) 注释掉一段代码, 确定代码的位置

    (2) debugger 打断点 或者 console 进行调试

  2. 在⼀个⼤的模块中 Model 也会很⼤,虽然使⽤上来说⽅便了,但如果⻓期持有不释放内存,就会造成更多的内存消耗

    占用的是 浏览器的 内存

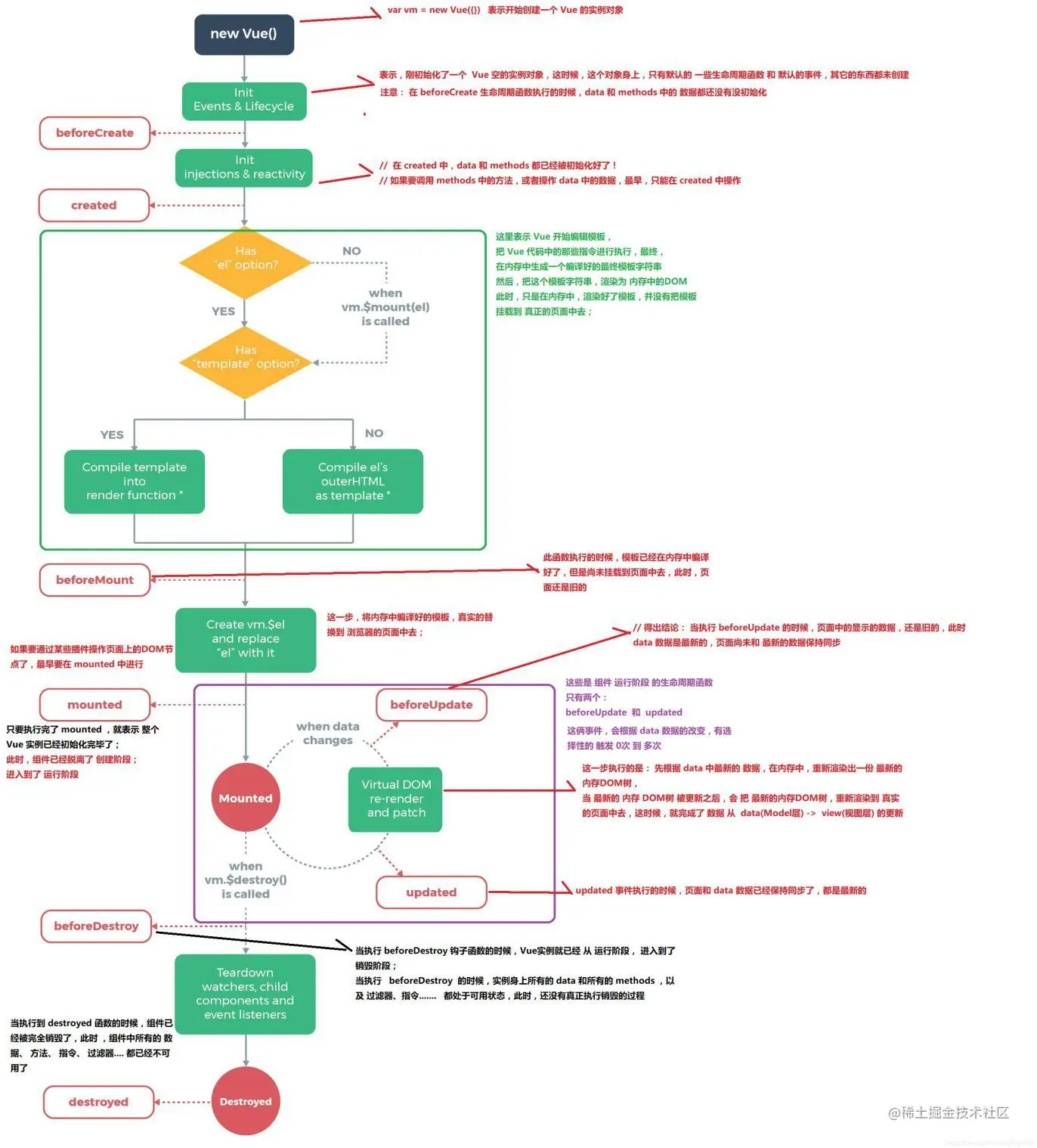
3. 谈谈对Vue生命周期的理解?

生命周期的概念

每个 Vue 实例(每个组件也都是一个vue实例)都有⼀个完整的⽣命周期:

  1. 开始创建 (空实例)
  2. 初始化数据
  3. 编译模版
  4. 挂载 DOM
  5. 渲染、更新数据 => 重新渲染
  6. 卸载

这⼀系列过程我们称之为 Vue 的⽣命周期。

各个生命周期的作用

生命周期执行时机
beforeCreate在组件实例被创建之初、组件的属性⽣效之前被调用
created在组件实例已创建完毕。此时属性也已绑定,但真实DOM还未⽣成,$el 还不可⽤
beforeMount在组件挂载开始之前被调⽤。相关的 render 函数⾸次被调⽤
mounted在 el 被新建的 vm.$el 替换并挂载到实例上之后被调用
beforeUpdate在组件数据修改了, 视图更新之前调⽤。发⽣在虚拟 DOM 打补丁之前
updated在组件数据修改了, 视图更新之后被调用
activited在组件被激活时调⽤(使用了 <keep-alive> 的情况下)
deactivated在组件被停用时调⽤(使用了 <keep-alive> 的情况下)
beforeDestory在组件销毁前调⽤ (销毁: vue默认会进行释放掉实例所有的监听, 释放掉所有的组件...)
destoryed在组件销毁后调⽤ (像定时器, webscoket连接, ... 跟vue没有太大关联的资源, 需要手动释放!)

生命周期示意图

image-20210224084130350.png

4. 在Vue中网络请求应该放在哪个生命周期中发起?

至少在 created 之后, 因为数据才基本初始化完毕, 当然 mounted 中也可以 (比created稍晚一些)

5. Vue组件之间如何进行通信?

父传子, 子传父, 非父子, Vuex

5.1 props 和 $emit

(1) 通过 props 将数据在组件树中进行⾃上⽽下的传递;

<jack :money="count" :obj="myobj"></jack>
export default {
  // props: ['money']
  props: {
      money: {
          type: Number,
          default: 1
      },
      obj: {
          type: Object,
          default: () => {
              return {
                  name: 'zs',
                  age: 18
              }
          }
      }
  }
}

附件: props 验证

(2) 通过 $emit@ 来作信息的向上传递。

this.$emit('add-action', 参数1, 参数2, ...)
<jack @add-action="fatherFn"></jack>

5.2 eventBus事件总线

可通过 EventBus 进⾏信息的发布与订阅。 (创建一个都能访问到的事件总线)

Vue.prototype.$eventBus = new Vue()   // this.$eventBus
// A组件中, 监听 bus的事件
this.$eventBus.$on('事件名', function(参数1, 参数2, ...) {
   ...
})
​
// B组件中, 触发 bus的事件
this.$eventBus.$emit('事件名', 参数1, 参数2, ...)

5.3 $children $parent $refs

(1) $children

父组件中, $children 返回的是一个组件集合,如果你能清楚的知道子组件的顺序,你也可以使用下标来操作

// 父组件中
<template>
  <div class="hello_world">
    <com-a></com-a>
    <com-b></com-b>
  </div>
</template>

this.$children[0] => <com-a></com-a>

this.$children[1] => <com-b></com-b>

(2) $parent

子组件中, this.$parent 指向父组件

this.$parent.xxx = 200

this.$parent.fn()

(3) $refs

通过添加 ref 和 $refs 配合, 也可以很方便的获取子组件, 访问调用子组件的属性或方法

// 父组件中
<template>
  <div class="hello_world">
    <com-a ref="coma"></com-a>  // this.$refs.coma.count = 200
    <com-b ref="comb"></com-b>  // this.$refs.comb.addFn()
  </div>
</template>

this.$refs.coma => <com-a></com-a>

this.$refs.comb => <com-b></com-b>

5.4 provide inject

成对出现: provide和inject是成对出现的

作用:用于父组件向子孙组件传递数据

使用方法:

  • provide在父组件中, 返回要传给下级的数据
  • inject在需要使用这个数据的子孙组件中注入数据。(不论组件层次有多深)

父组件

export default {
   provide () {
        return {
            value: this.value // 共享给子孙组件的数据
        }
    },
    data () {
        return {
            value: '父组件的数据',
            money: 100
        }
    }
}

子孙组件

export default {
    inject: ['value'],
    props: {
        ...
    }
}

5.5 $attrs $listeners

在 Vue 2.4 版本中加⼊的 $attrs$listeners 可以用来作为跨级组件之间的通信机制。 (父传孙)

父组件

<template>
  <div>
    <my-child1 :money="100" desc='你好哇' @test1="fn1" @test2="fn2"></my-child1>
  </div>
</template>

子组件

<template>
  <div class="my-child1">
    <!-- $attrs => { "money": 100, "desc": "你好哇" } -->
    <div>{{ $attrs }}</div>
    <my-child2 v-bind="$attrs" v-on="$listeners" ></my-child2>
  </div>
</template>
​
<script>
import MyChild2 from './my-child2'
export default {
  created () {
    console.log(this.$listeners)
  },
  components: {
    MyChild2
  }
}
</script>

image-20210309011422081.png

孙组件

<template>
  <div>
    我是child2 - {{ money }} - {{ desc }}
    <button @click="clickFn">按钮</button>
  </div>
</template>
​
<script>
export default {
  props: ['money', 'desc'],
  methods: {
    clickFn () {
      this.$emit('test1', '嘎嘎')
      this.$emit('test2', '嘿嘿')
    }
  }
}
</script>

image-20210309122823432.png

5.6 Vuex

全局状态管理库。可通过它来进行全局数据流的管理。

state: 存放数据

mutations: 存放操作数据的方法

actions: 存放一些异步操作 (也可以进行一些同步处理) 注意: actions是不能直接修改state数据的, 需要提交mutation

getters: 存放基于state计算出来的一些值 (计算属性)

modules: 分模块, 项目大了, 也推荐分模块管理 (同模块的vuex操作, 就会在一起)

注意点: 分模块了, 默认muations, actions, getters 注册到全局的, 一般会开启命名空间

语法: namespaced: true

6. computed 和 watch的区别是什么?

computed

  1. 它是计算属性。主要用于值的计算并一般会返回一个值。所以它更多⽤于计算值的场景
  2. 它具有缓存性。当访问它来获取值时,它的 getter 函数所计算出来的值会进行缓存
  3. 只有当它依赖的属性值发生了改变,那下⼀次再访问时才会重新调⽤ getter 函数来计算
  4. 它适⽤于计算⽐较消耗性能的计算场景
  5. 必须要有一个返回值

watch

  1. 它更多的是起到 “观察” 的作⽤,类似于对数据进行变化的监听并执行回调。

    主要⽤于观察 props 或 本组件data的值,当这些值发生变化时,执⾏处理操作

  2. 不一定要返回某个值

建议

  1. 当目的是进⾏数值计算,且依赖于其他数据,那么推荐使用 computed
  2. 当需要在某个数据发生变化的, 同时做⼀些稍复杂的逻辑操作,那么推荐使⽤ watch

7. Vue双向绑定原理?

7.1 基本认知

在 Vue 2.x 中,利⽤的是 Object.defineProperty 去劫持对象的访问器(Getter、Setter),

当对象属性值发⽣变化时可获取变化,然后根据变化来作后续响应;(一个一个的劫持)

在 Vue 3.0 中,则是通过 Proxy 代理对象进⾏类似的操作。劫持的是整个对象, 只要对象中的属性变化了, 都能劫持到

7.2 Object.defineProperty和Proxy的优缺点?

Proxy

  • 可以直接监听整个对象,⽽⾮是对象的某个属性

  • 可以直接监听数组的变化

  • 拦截⽅法丰富:多达13种,不限于get set deletePropertyhas 等。

    Object.defineProperty 强大很多

Object.defineProperty

  • 兼容性较好(可⽀持到 IE9)

8. 如何理解Vue的响应式系统?

(考察MVVM) M: model数据模型, V:view视图模型, VM: viewModel视图数据模型

双向:

  1. 视图变化了, 数据自动更新 => 监听原生的事件即可, 输入框变了, 监听输入框input事件
  2. 数据变化了, 视图要自动更新 => vue2 和 vue3

8.1 基本原理

vue2.0 数据劫持: Object.defineProperty (es5)

vue3.0 数据劫持: Proxy (es6)

分析 :此题考查 Vue的 MVVM 原理

解答: Vue的双向绑定原理其实就是 MVVM 的基本原理, Vuejs官网已经说明, 实际就是通过 Object.defineProperty方法 完成了对于Vue实例中数据的 劫持, 通过对于 data中数据 进行set的劫持监听, 然后通过**观察者模式**, 通知 对应的绑定节点 进行节点数据更新, 完成数据驱动视图的更新

简单概述 : 通过Object.defineProperty 完成对于数据的劫持, 通过观察者模式, 完成对于节点的数据更新

8.2 观察者模式

观察者模式: 当对象间存在 一对多 关系时,则使用观察者模式(Observer Pattern)。

比如,当一个对象或者数据被修改时,则会自动通知依赖它的对象。

意图: 定义对象间的一种 一对多的依赖关系,当一个对象的状态发生改变时,所有依赖于它的对象都得到通知并被自动更新。

拍卖会的时候,大家相互叫价,拍卖师(Dep) 会观察 最高标价(利用Object.defineProperty监听),

一旦最高价变化了, 然后通知给其它竞价者(watcher观察者 - 订阅者, 订阅了价格的变化),这就是一个观察者模式

下图为Vue框架在数据初始化中使用观察者模式的示意图:

image-20201208122803496.png

image-20210309151257119.png

Dep要进行 依赖收集,并通过一个subs数组, 记录观察者Watcher,

Watcher 分为 渲染 watcher、计算属性 watcher、侦听器 watcher 三种

收集依赖: 简单点说就是谁借了我的钱,我就把那个人 记下来 ,以后我的钱少了 我就通知他们说我没钱了

<div>
  <p>{{ msg }}</p>   // Watcher1(渲染), 依赖于msg
</div>
​
<div>
  <h1>{{ car }}</h1>   // Watcher2(渲染),  依赖于car
</div>
​
<div>
  <h1>{{ myMsg }}</h1>   // Watcher3(渲染), 依赖于myMsg
</div>
​
computed: {
  myMsg () {
    console.log('计算属性重新计算了')
    return this.msg + '20'  // Watcher4(计算属性中), 依赖于msg, msg变了重新计算
  }
}
​
watch: {
  msg (newValue) {
    console.log('新的msg', newValue) // Watcher5(侦听器), 将来msg变化, 这边要执行这个函数
  }
}
​
------------------------------------------------------------------
​
// 收集依赖 (dep结构有点类似于二维数组, (Map结构))   arr.type="msgDep"
dep: [
  msgDep: [Watcher5(侦听器), Watcher4(计算属性中), Watcher1(渲染)],
  carDep: [Watcher2(渲染)],
  myMsgDep: [Watcher3(渲染)]
]
​
​
// Watcher
{
  callback: Function, (数据变化后, 需要执行的回调)
  isRenderWatcher: Boolean, (是否是render的watcher, 是否要触发视图的更新, 往后放, 最后统一虚拟dom对比, 统一更新)
  ...
}

比如: 假定数据 money 变了, 那么没有任何与money相关的观察者, 就不需要进行任何更新操作, 也不需要执行任何的监视函数

然而: 假定数据 msg 变了, 就会通知到相关的Watcher, 且优先通知侦听器Watcher和计算属性Watcher, 后进行统一的渲染更新

  1. 通知侦听器Watcher, 立刻执行配置的函数, console.log('新的msg', newValue)
  2. 通知计算属性Watcher, 计算属性依赖的值变了, 需要重新计算 且更新后, myMsg 变化了, 需要进行进行视图的渲染 (render) (--- 要更新, 等着---)
  3. 通过到watcher1, 渲染Watcher (---要更新---)
  4. 最后统一进行, 新旧虚拟dom的对比, 完成视图的更新

当数据状态发生改变时,会被 Object.defineProperty 监听劫持到, 会通知到 Dep, 并根据收集的依赖关系,

让订阅者Watcher进行数据更新(update)操作 , 派发更新

总结概述: vue采用的是观察者模式, 是一种一对多的关系, 一上来vue在解析渲染时, 会进行依赖收集, 会将渲染 watcher、计算属性 watcher、侦听器 watcher, 都收集到对应的dep中, 将来Object.defineProperty 监听到数据变化, 就根据依赖关系, 派发更新

9. Vue中的key到底有什么用?

key 是为 Vue 中的虚拟 DOM 节点(vNode)标记唯⼀性的 id。

9.1 key的作用

作用: 给虚拟dom添加标识, (优化复用对比策略, 优化渲染性能)

主要考察:

  1. vue 的更新机制 (差异化更新) 对比新旧虚拟dom, 找出不同的部分, 进行更新视图

    为什么对比虚拟dom, 而不对比真实的dom ? 真实的dom太复杂, 对比起来性能太差

  2. 虚拟dom: 使用 js 对象的方式, 模拟真实的 dom 结构 { type: 'div', className: 'box' , children: [] }

    属性的量大大的减少了, 没有真实dom的那么多无效的属性, 对比起来性能高很多

  3. diff 算法: 默认的对比(diff) 机制, 同层兄弟元素, 是按照下标进行对比的, 但是加了 key, 就相当于给虚拟dom加了个标识

    对比策略, 就是对相同key的元素进行对比了, 在列表v-for中, key的使用尤为常见, 可以用于优化渲染性能

image-20210309155633728.png

9.2 key的常见应用场景

key 的常见应用场景 => v-for, v-for 遍历的列表中的项的顺序, 非常的容易改变

1 往后面加, 默认的对比策略, 按照下标, 没有任何问题

// 旧
<ul>
  <li>张三</li>
  <li>李四</li>
</ul>
​
// 新
<ul>
  <li>张三</li>
  <li>李四</li>
  <li>王五</li>
</ul>

2 往前面加, 由于下标变了, 如果按照之前的下标对比, 元素是混乱的, 策略: 加上key

一旦加上了key, 就是按照 key 进行新旧dom的对比了

// 旧 
<ul>
  <li key="17">张三</li>
  <li key="31">李四</li>
</ul>
​
// 新  [ { id: 17, name: '张三' }, ... ]
<ul>
  <li key="52">王五</li>
  <li key="17">张三</li>
  <li key="31">李四</li>
</ul>

总结: key 就是给 虚拟dom 添加了一个 标识, 优化了对比策略!!!

10. Vue 跳转路由时的传参方式 (query和params的区别)

  1. 通过 query 传参
this.$router.push('/login?username=pp&age=18&desc=xx')
​
this.$router.push({
    path: '/login',
    query: {
        username: 'pp',
        age: 18,
        desc: 'xxx'
    }
})
​
this.$router.push({
    name: 'login',
    query: {
        username: 'pp',
        age: 18,
        desc: 'xxx'
    }
})

获取: this.$route.query.username

  1. 通过 params 传参, 必须通过命名路由的方式传递!
this.$router.push({
   name: 'login',
   params: {
       username: 'pp',
        age: 18
   }
})

获取: this.$route.params.username

区别:

  1. params传参, 必须要用命名路由的方式传值

  2. params传参, 不会显示在地址栏中, 刷新会丢失

    可以配合 localStorage 使用

    (1) A 跳转路由到 B, 通过 params 传值

    (2) B 页面中, 立刻通过 this.$route.params 获取参数

    (获取参数的逻辑, 优先从$route中拿, 如果拿不到(说明刷新了), 从本地取即可)

    (3) 拿到参数后, 立刻存到本地 (保证刷新丢失后, 还能从本地拿)

    (4) 实现功能...

B页面的逻辑

created () {
    let username = this.$route.params.username
    if (username) {
        // 刚跳过来, 有参数, 立刻存起来
        localStorage.setItem('myParams', JSON.stringify(this.$route.params))
    } else {
        // 没有, 说明用户刷新了, 丢失了params, username参数, 本地拿
        username = JSON.parse(localStorage.getItem('myParams')).username
    }
}

11. Vue 项目进行 SEO 优化

Vue SPA单页面应用对SEO不太友好,当然也有相应的解决方案,下面列出几种SEO方案

  1. SSR服务器渲染

    服务端渲染, 在服务端html页面节点, 已经解析创建完了, 浏览器直接拿到的是解析完成的页面解构

    关于服务器渲染:Vue官网介绍 ,对Vue版本有要求,对服务器也有一定要求,需要支持nodejs环境。

    优势: 更好的 SEO,由于搜索引擎爬虫抓取工具可以直接查看完全渲染的页面

    缺点: 服务器nodejs环境的要求, 且对原代码的改造成本高! nuxt.js (坑比较多, 做好踩坑的准备)

  2. 静态化 (博客, 介绍性官网)

    Nuxt.js 可以进行 generate 静态化打包, 缺点: 动态路由会被忽略。 /users/:id

    优势:

    • 编译打包时, 就会帮你处理, 纯静态文件,访问速度超快;
    • 对比SSR,不涉及到服务器负载方面问题;
    • 静态网页不宜遭到黑客攻击,安全性更高。

    不足:

    • 如果动态路由参数多的话不适用。
  1. 预渲染 prerender-spa-plugin (插件)

    如果你只是对少数页面需要做SEO处理(例如 / 首页, /about 关于等页面)

    预渲染是一个非常好的方式, 预渲染会在构建时, 简单的针对特定路由, 生成静态 HTML 文件 (打包时可以帮你解析静态化)

    优势: 设置预渲染简单, 对代码的改动小

    缺点: 只适合于做少数页面进行SEO的情况, 如果页面几百上千, 就不推荐了 (会打包很慢)

  1. 使用Phantomjs 针对爬虫 做处理

    Phantomjs是一个基于webkit内核的无头浏览器,没有UI界面,就是一个浏览器,

    其内的点击、翻页等人为相关操作需要程序设计实现。

    这种解决方案其实是一种旁路机制,原理就是通过Nginx配置, 判断访问的来源UA是否是爬虫访问,

    如果是则将搜索引擎的爬虫请求转发到一个node server,再通过PhantomJS来解析完整的HTML,返回给爬虫

image-20210309024213922.png

优势:

-   完全不用改动项目代码,按原本的SPA开发即可,对比开发SSR成本小太多了;
-   对已用SPA开发完成的项目,这是不二之选。

不足:

-   部署需要node服务器支持;

-   爬虫访问比网页访问要慢一些,因为定时要定时资源加载完成才返回给爬虫;(不影响用户的访问)

-   如果被恶意模拟百度爬虫大量循环爬取,会造成服务器负载方面问题,

    解决方法是判断访问的IP,是否是百度官方爬虫的IP。

小结:

  • 如果构建大型网站,如商城类 => SSR服务器渲染
  • 如果只是正常公司官网, 博客网站等 => 预渲染/静态化/Phantomjs 都比较方便
  • 如果是已用SPA开发完成的项目进行SEO优化,而且部署环境支持node服务器,使用 Phantomjs

博客参考: SEO优化方案

12. Vue 项目权限处理

现在权限相关管理系统用的框架都是element提供的vue-element-admin模板框架比较常见。

权限控制常见分为三大块

  • 菜单权限控制
  • 按钮权限控制
  • 请求url权限控制。

权限管理在后端中主要体现在对接口访问权限的控制,在前端中主要体现在对菜单访问权限的控制。

  1. 按钮权限控制比较容易,主要采取的方式是从后端返回按钮的权限标识,然后在前端进行显隐操作 v-if / disabled。

  2. url权限控制,主要是后端代码来控制,前端只需要规范好格式即可。

  3. 剩下的菜单权限控制,是相对复杂一些的

    (1) 需要在路由设计时, 就拆分成静态路由和动态路由

    静态路由: 所有用户都能访问到的路由, 不会动态变化的 (登录页, 首页, 404, ...)

    动态路由: 动态控制的路由, 只有用户有这个权限, 才将这个路由添加给你 (审批页, 社保页, 权限管理页...)

    (2) 用户登录进入首页时, 需要立刻发送请求, 获取个人信息 (包含权限的标识)

image-20210309031043592.png

(3) 利用权限信息的标识, 筛选出合适的动态路由, 通过路由的 addRoutes 方法, 动态添加路由即可!

(4) router.options.routes (拿的是默认配置的项, 拿不到动态新增的) 不是响应式的!

为了能正确的显示菜单, 为了能够将来正确的获取到用户路由, 我们需要用vuex管理routes路由数组

(5) 利用vuex中的 routes, 动态渲染菜单

解决的bug:

1.通过addRoutes动态添加的路由无法直接获取到,需要再进一次路由守卫next(to.fullpath)

2.菜单栏是通过router.options.routes拿到默认的配置项,获取不到动态添加的路由,需要将动态添加的路由存储到Vuex中,利用vuex的routes来动态渲染菜单 (前置守卫没有用户信息就触发vuex中的actions获取用户信息,将匹配的路由数组存储到vuex中,然后侧边栏获取可访问的页面数组动态渲染出来)

3.完成路由的动态添加后访问动态页面会直接跳到404页面,找了一段时间是发现需要将404匹配从静态路移除后,让404作为addRoutes最后一项动态添加到路由实例上

4.用户退出登录后仍然可以通过地址栏访问上一个用户可访问的页面,需要在退出登录的时候同时清空用户信息、token和路由信息,或者通过window.location.reload实现页面的刷新

13. Vue 项目支付功能

支付宝方式:点击支付宝支付, 调用后台接口(携带订单号),后台返回一个form表单(HTML字符串结构),

提交form就可以调用支付宝支付

代码:

//  alipayWap: 后台接口返回的form 片段
<div v-html="alipayWap" ref="alipayWap"></div>
​
methods: {
   toAlipay () {
      this.$axios.get('xxx').then (res = > {
         this.alipayWap = res;
             // 等待dom更新, 等页面中有这个form表单了
         this.$nextTick(() => {
               this.$refs.alipayWap.children[0].submit()
            })
      })
   }
}

image-20210309032653781.png

微信支付:需要自己根据后台返回的url生成二维码页面,如图所示

image-20210309032629631.png

博客参考1: blog.csdn.net/qq_36710522…

博客参考2: blog.csdn.net/zyg15153305…

14. 如何处理 打包出来的项目(首屏)加载过慢的问题

SPA应用: 单页应用程序, 所有的功能, 都在一个页面中, 如果第一次将所有的路由资源, 组件都加载了, 就会很慢!

加载过慢 => 一次性加载了过多的资源, 一次性加载了过大的资源

  • 加载过多 => 路由懒加载, 访问到路由, 再加载该路由相关的组件内容
  • 加载过大 => 图片压缩, 文件压缩合并处理, 开启gzip压缩等

比如:

  1. 配置异步组件, 路由懒加载

    const login = () => import('../pages/login.vue')
    
  2. 图片压缩: 使用 webp 格式的图片, 提升首页加载的速度

  3. CDN加速: 配置CDN加速, 加快资源的加载效率 (花钱)

  4. 开启 gzip 压缩 (一般默认服务器开启的, 如果没开, 确实可能会很慢, 可以让后台开一下)

image-20210309172322244.png

总结:不常用的库通过cdn引入,vue组件尽量不要全局引入、 路由懒加载、开启gzip压缩格式、小图用base64格式,ui库按需加载等

博客: www.cnblogs.com/xidian-Jing…

15. 你在项目中遇到过什么技术难题

问题: 考察解决问题的能力!

话术: 前端要学的东西确实很多,但是并不夸张, 肯多花点时间沉淀一般都会有解决方案

一般遇到难题 (这些前端所谓的难题, 一般都是一些没有做过, 没有尝试过得一些业务), 我们要时刻保持独立思考,

知道自己要做什么业务由此决定要学什么知识, 然后实现业务, 举一反三,总结归纳!

比如1: 如果之前没有做过国际化, 换肤, 没有做过支付, 权限控制, 没有做过即时通信websocket, excel导入导出, 就会觉得很难,

但其实真正上手花时间去学着做了, 也都能逐步思考解决相关页面, 这些其实也都还 ok

比如2: 有时候, 复杂的或者困难的, 并不是技术层面的, 而是业务需求方面的, 需要进行大量树形结构的处理

展示列表式数据时, 展示图表数据时, 筛选条件关联条件多了, 组件与组件的联动关系的控制也比较麻烦,

将联动的条件, 存vuex, 然后 => 进行分模块管理也是比较合适的选择

image-20210309034800953.png

16. 请简单介绍一下你的项目

一定要做准备工作:

项目的介绍, 因人而异, 可以找不同的网站, 先从网站的功能业务角度出发, 去介绍

然后思考: 如果是现在让你写这样的功能页面, 你会如何实现! 然后手写记录下来, 推算合理性 (遇到什么问题, 怎么解决的!),

逐步完善对于项目的介绍

以饿了么为例: github.com/bailicangdu…

1 基本业务介绍: 给用户提供外卖服务的

2 技术栈: vue2 + vuex + vue-router + webpack + ES6/7 + axios+ sass + flex + svg

3 功能需求介绍:

  • 定位功能
  • 选择城市
  • 搜索地址
  • 展示所选地址附近商家列表
  • 搜索美食,餐馆
  • 根据距离、销量、评分、特色菜、配送方式等进行排序和筛选
  • 餐馆食品列表页
  • 购物车功能
  • 店铺评价页面
  • 单个食品详情页面
  • 商家详情页
  • 登录、注册
  • 修改密码
  • 个人中心
  • 发送短信、语音验证
  • 下单功能
  • 订单列表
  • 订单详情
  • 下载App
  • 添加、删除、修改收货地址
  • 帐户信息
  • 服务中心
  • 红包
  • 上传头像
  • 付款

4 哪些模块你是会的, 就可以着重介绍, 哪些模块不太会做, 就查资料, 对比方案, 构思思路

17. $nextTick原理

实现: $nextTick返回的是一个promise对象,可以在$nextTick的回调中获取到异步更新的dom,它与Updated钩子实现效果基本一致

原理:Vue 在更新 DOM 时是异步执行的。当数据发生变化,Vue将开启一个异步更新队列,视图需要等队列中所有数据变化完成之后,再统一进行更新

18. 怎样理解Vue的单项数据流

父子组件通信的时候数据是单向绑定的,只能通过$emit触发父组件中的数据完成修改,如果父组件传递的简单数据类型直接修改后会报错,如果是复杂数据类型只要不修改引用地址就不会报错

19. vue2中过滤器是怎么使用的

全局过滤器:main.js中vue.filter(过滤器名,回调函数)

局部过滤器:对应文件中定义filters:{过滤器名(管道符左侧数据) {}}

一般是抽离一个过滤器文件,在文件中导出一个对象,对象中包含多个函数形式的过滤器,在main.js中导入过滤器对象,,使用Object.keys(对象).forEach((item>{Vue.filter(过滤器名,过滤器值)}))

20. vue2中如何自定义指令

全局:vue.directive('自定义指令名',{
​
1.bind(dom,obj,vnode) {
​
dom:指令所在dom,obj:{属性名,修饰符,值}.vnode:虚拟dom节点信息
​
}
​
2.inserted(dom,obj,value){}渲染时
​
3.update(){}更新时
​
4.componentupdated(){}更新完成时
​
5.unbind(){}解除绑定,类似于beforeDestory
​
})
局部:directives:{
    指令名:{}
}

21. vue2中vue.use是怎么用的

Vue.use(js对象/function,参数)
js对象:{
    install(Vue,options){
      // 在Vue.use后,该方法会执行  
    }
}
function:function(Vue,options){
  // 在Vue.use后,该方法会执行    
}
Vue.use()用来安装插件,参数为一个对象或者函数,如果是一个对象里面必须提供install方法,如果
是函数,会被作为install方法,该方法调用时,会将Vue作为参数传入,该方法需要在调用 new Vue() 之前被调用

22. Vue2对比Vue3

  1. Vue3 来一年多了,写代码方式变了 性能提升 vue3是按需导入的,所以打包的时候webpack才能进行tree shacking,把没用的代码忽略,就更简化 vue3
  2. 为什么v2的option选项式API没有v3的composition API好? 因为v2的选项式api代码结构比较分散,大型项目的开发数据较多,同一业务的状态和逻辑太分散了要来回跳
  3. 解决vue2无法对新添加属性或通过下标修改数组实现响应式的处理:因为Vue2是通过object.defindpropoty来实现对象中已存在的数据监听,可以通过$set解决,Vue3是通过proxy响应式原理代理监听的是整个对象

Vue.set(obj.age.18)或者this.$set()解决Vue2无法监听新添加元素的响应式问题

区别:

1.v3中没有 on、没有.sync、没有过滤器filter

2.生命周期钩子函数发生了变化,v3用setup函数替代了v2的beforeCreated和Created(如果知道v3的钩子函数可以列举)

setup(props,context) {
    // 功能一
    const { showDivFlag, show, hide } = useShow()
    // 功能二
    const { fontColor, changeRed, changeBlue } = useColor()
    
    return { showDivFlag, show, hide, fontColor, changeRed, changeBlue }
  }

3.data被setup函数代替,且setup在beforeCreate之前知执行

4.vue3可以多次使用同一个钩子

vue3的注意点(了解):

ref可以用来定义简单/复杂数据类型,前提是需用ref包裹数据,reactive只能用于复杂数据类型,reactive不用通过value拿数据

toRefs函数可以简化复杂类型的响应式数据(toRefs和reactive搭配使用)

watch(数据|数组|get函数,(新值,旧值)=>{回调处理逻辑}, {immediate:true|false, deep: true|false})

父子通信:

1.子组件用props接收父组件属性,在setup函数中使用context.emit()触发父组件自定义事件

2.利用v-model语法糖,子组件标签上用v-model,子组件内部使用context.emit(‘update:modelValue’,传参)并且可以支持多个v-model一起使用,语法:子组件标签上v-mode.xxx=父组件值

子组件内部:context.emit('update:xxx',传值)

provide和inject跨组件传值

  • provide函数提供数据和函数给后代 组件使用
  • inject函数给当前组件注入provide提供的数据和函数

provide(数据名1,数据值)子组件在setup中定义变量