这几款算法神器,助你算法一飞冲天!

329 阅读3分钟

大家好,我是瓜哥,致力于分享优质编程硬核知识,期待你的关注。

2 月份即将结束,马上就是金三银四了,相信有不少童鞋开始找工作或者跳槽了,但是跳槽之前建议谨慎,如果你的能力不是很强,建议不要裸辞。

其实很多招聘面试,基本可以概括为三点,第一就是面试题,也就是很多人可能存了不少资源的题目,第二就是项目经验与能力,已经工作的童鞋相信多多少少大大小小的项目都做过,第三就是编码能力,其实编码能力更重要是思维与算法。

关于面试题,GitHub 上面会有很多,后期瓜哥也会整理一些,关于项目经验与能力,这个需要大家慢慢的积累,今天主要和大家说最后一个方面,那就是算法。

关于算法,很多童鞋反应太难了,搞不懂,其实更重要的原因是没有将这些算法简化,简化比较好的方法就是动画,接下来分享的这三款算法动画神器,或许可以帮你算法能力得到快速提升。

visualgo

图片

图片

这个网站是由一位名叫 Steven Halim的博士推行建立,他的初心是帮助新加坡国立大学的学生们,更好的理解数据结构与算法,但是因为比较火爆加上比较优质就被迅速传播了,这个网站瓜哥认为相当不错,不管是初学者,还是工作了几年的程序员都可以用到它。

网站里除了包含基础的 N 种排序算法、链表、哈希表、树、图等常见的数据结构与算法之外,还有一些高级算法,大概近百种算法学习案例。

即使你不懂算法实现原理,你也可以使用这个网站,因为网站中有详细的步骤介绍加动画演示,瓜哥相信大家通过这样的学习方式,算法不再那么晦涩难懂。

图片

algorithm

图片

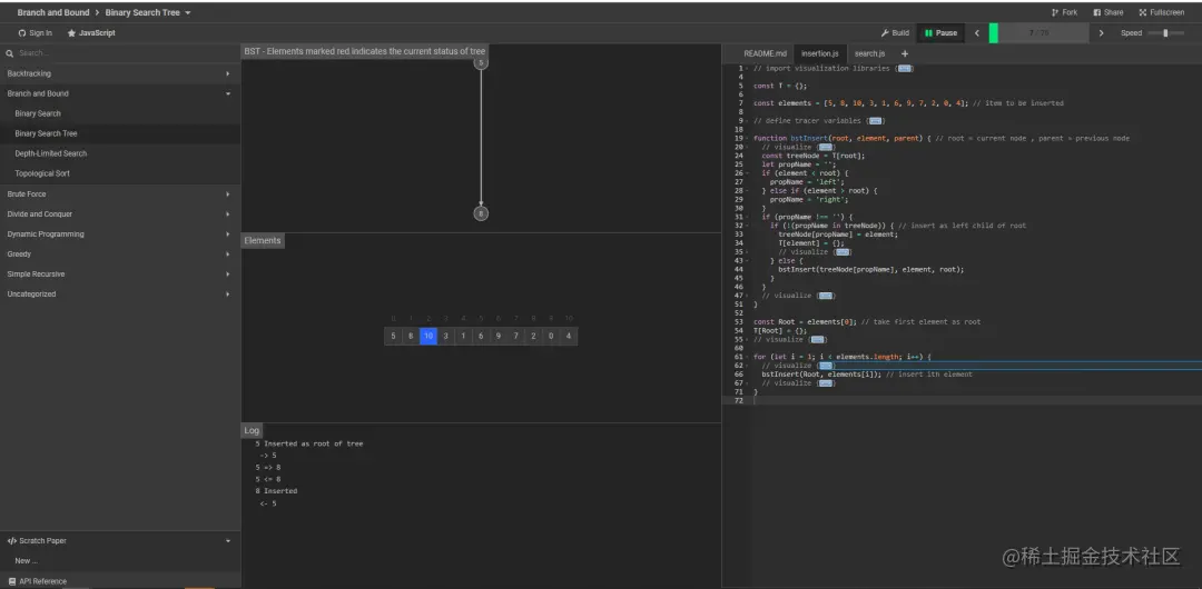
第二个算法神器是 algorithm,相比 visualgo,很多人可能没有听过这个算法神器,algorithm 相比 visualgo 可以查看算法动画执行过程且需查看代码实现的读者,它也支持很多算法,同时也支持 Java,C++、JS 等编程语言,唯一的缺点就是没有中文版,但是作为聪明的程序员们,相信都会翻译即可搞懂。

除了以上优点之外,瓜哥认为比较人性化的是一个面板,同时有动画执行过程、代码展示、结果输出,当然你也可以调整动画与代码执行的速度。

图片

usfca

图片

第三个算法网站usfca与前面两个网站共同点都属于数据可视化和算法可视化的网站,网站中可以练习各种各样的算法。

瓜哥建议使用 usfca来了解数据结构十分合适且方便,缺点也是它属于英文版,包括代码展示也是英文。

图片

算法神站一: visualgo.net/zh/

法神站二:algorithm-visualizer.org/

算法神站三:www.cs.usfca.edu/~galles/vis…

写在最后

时间在哪,成就在哪,编程是一门做中学的学科,动手,动手,动手。

最后,转载请联系 微信公众号 江哥带你玩编程