面向对象编程/原型及原型链

183 阅读11分钟

目标

  • 对象是什么?为什么要面向对象?
  • 对象的理解
  • 构造函数 - 生成对象
  • 如果项目中需要使用,通常(不被外界感知)如何解决
  • new是什么 / new的原理 / new时候做了些什么
  • constructor 是什么?
  • 使用构造函数 没有问题么 / 会有什么性能上的问题
  • 原型对象
  • 原型链继承
  • 原型链继承有什么缺点
  • 构造函数继承
  • 原型链上的共享方法无法被读取继承,如何解决?组合继承
  • 寄生组合继承
  • 看起来完美解决了继承,但是如何实现多重继承?

知识要点

对象是什么?为什么要面向对象?

面向对象 —— 逻辑迁移更加灵活、代码复用性高、高度的模块化

对象的理解

对象是对于单个物体的简单抽象
对象是一个容器,封装了属性 & 方法
属性:对象的状态
方法:对象的行为

定义对象的方式

//字面量定义对象
const Course = {
    teacher:'lance',
    leader:'lance1',
    getTeacherName:function (name) {
        return `${name}`;
    }
};
//函数对象
function VipCourse(){
    this.teacher = '云隐';
    this.leader = '小可';
    this.startCourse = function(name) {
        return `开始${name}课`;
    }
}

构造函数 - 生成对象

需要一个模板 - 表征了一类物体的共同特征, 从而生成对象
类即对象模板
js其实本质上并不是基于类,而是基于构造函数 + 原型链
constructor + prototype
function VipCourse(){
    this.teacher = '云隐';
    this.leader = '小可';
    this.startCourse = function(name) {
        return `开始${name}课`;
    }
}
​
const vipCource = new VipCourse();
函数体内使用的this,指向所要生成的实例
生成对象用new来进行实例化
可以做初始化传参

如果项目中需要使用,通常(不被外界感知)如何解决

如果编写底层的api代码时,尽量做到不需要让外部感知内部类型

//函数对象
function VipCourse(){
    const isClass = this instanceof VipCourse
    if (!isClass) {
        return new VipCourse();
    }
    this.teacher = '云隐';
    this.leader = '小可';
    this.startCourse = function(name) {
        return `开始${name}课`;
    }
}
​
const vipCource = VipCourse();

new是什么 / new的原理 / new时候做了些什么

创建了一个空对象,作为返回的对象实例
将生成空对象的原型对象指向了构造函数的prototype属性
将当前实例对象赋给了内部this
执行构造函数的初始化代码
//实例属性影响 - 独立
function Course(teacher, leader) {
        this.teacher = teacher;
        this.leader = leader;
    }
    const course1 = new Course('云隐', '小可');
    const course2 = new Course('云隐', '部部');
    course2.leader = 'aaa'; // 不影响其他实例

constructor 是什么?

每个对象在创建时,会自动拥有一个构造函数属性constructor
constructor继承自原型对象,指向了构造函数的引用

使用构造函数 没有问题么 / 会有什么性能上的问题

 function Course(name) {
        this.teacher = '云隐';
        this.leader = '小可';
        this.startCourse = function(name) {//重复挂载
            return `开始${name}课`;
        }
    }
​
    const course1 = new Course('es6');
    const course2 = new Course('OOP');

原型对象

构造函数: 用来初始化创建对象的函数 - Course
自动给构造函数赋予一个属性prototype,该属性等于实例对象的原型对象
实例对象:course1是实例对象,根据原型对象创建出来的实例
每个对象中都有一个__proto__
每个实例对象都有一个constructor
constructor有继承而来,并指向当前的构造函数
// 对上篇原型对象做优化
function Course() {
    this.teacher = '云隐';
    this.leader = '小可';
}
​
// 方法挂载于prototype上
Course.prototype.startCourse = function(name) {
    return `开始${name}课`;
}
​
const course1 = new Course('es6');
const course2 = new Course('OOP');

原型链继承

function Game(){
    this.name='game'
}
Game.prototype.getGameName= function () {
    return this.name;
}
​
function Ball() {
    this.name='ball'
}
Ball.prototype = new Game();
Ball.prototype.constructor = Ball;
const ball = new Ball();
console.log(ball.getGameName());//ball

原型链继承有什么缺点

父类属性一旦赋值给子类的原型属性,此时属性属于子类的共享属性了
实例化子类时,无法向父类做传参
function Game(){
    this.name='game'
    this.person=['person1']
}
Game.prototype.getGameName= function () {
    return this.name;
}
​
function Ball() {
    this.name='ball'
}
Ball.prototype = new Game();
Ball.prototype.constructor = Ball;
const ball = new Ball();
const ball1 = new Ball();
ball1.person.push('person2')
console.log(ball.person);//"person1", "person2"]

解决方法:构造函数继承

    this.name='game'
    this.person=['person1']
}
Game.prototype.getGameName= function () {
    return this.name;
}
function Ball() {
    Game.call(this,'ball')//解决了共享属性的问题 + 子向父传参问题
}
const ball = new Ball();
const ball1 = new Ball();
ball1.person.push('person2')
console.log(ball.person);

组合继承 常用

### 追问:原型链上的共享方法无法被读取继承,如何解决?
#### 解决方案:组合继承
```js
    function Game(arg) {
        this.name = 'lol';
        this.skin = ['s'];
    }
    Game.prototype.getName = function() {
        return this.name;
    }
​
    // LOL类
    function LOL(arg) {
        Game.call(this, arg);
    }
    LOL.prototype = new Game();
    LOL.prototype.constructor = LOL;
​
    const game3 = new LOL();

组合继承就没有缺点么?问题在于:无论何种场景,都会调用两次父类构造函数

解决方案: 寄生组合继承

function Game(){
    this.name='game'
    this.person=['person1']
}
Game.prototype.getGameName= function () {
    return this.name;
}
​
function Ball() {
    Game.call(this,'ball')
}
Ball.prototype = Object.create(Game.prototype);//解决,组合继承就没有缺点么?问题在于:无论何种场景,都会调用两次父类构造函数
Ball.prototype.constructor = Ball;
const ball = new Ball();
const ball1 = new Ball();
ball1.person.push('person2')
console.log(ball.person);

看起来完美解决了继承,但是如何实现多重继承?

​
```js
    function Game(arg) {
        this.name = 'lol';
        this.skin = ['s'];
    }
    Game.prototype.getName = function() {
        return this.name;
    }
​
    function Store() {
        this.shop = 'steam';
    }
    Store.prototype.getPlatform = function() {
        return this.shop;
    }
​
    function LOL(arg) {
        Game.call(this, arg);
        Store.call(this, arg);
    }
    LOL.prototype = Object.create(Game.prototype);
    // LOL.prototype = Object.create(Store.prototype);
    Object.assign(LOL.prototype, Store.prototype);
    LOL.prototype.constructor = LOL;
    // LOL继承两类
    const game3 = new LOL();

补充知识点

对象

对象创建的方式

//new
var person = new Object()
//对象字面量
var person ={
    name:"a",
    age:29,
}

属性

数据属性

数据属性包含一个数据值的位置,可以读取和写入

  • [[Configurable]]: (1)能否通过delete删除属性,从而重新定义属性 (2)能否修改属性的特性,修改为访问器属性。(new, 对象字面量创建对象时,这个属性默认的true)
  • [[Enumerable]]: 能否通过for-in循环返回属性(new, 对象字面量创建对象时,这个属性默认的true)
  • [[Writable]] :能否修改属性的值 (new, 对象字面量创建对象时,这个属性默认的true)
  • [[value]]: 包含这个属性的数据值,读取属性值的时候在这个位置读,写入属性值的时候,把新值保存在这个位置,默认undefined.

修改这个几个属性,可以使用ECMAScript5的Object.defineProperty(属性所在对象,属性的名字,描述符对象{configurable,enumerable,writable,value})方法

//不可以写入
var person ={}
Object.defineProperty(person,"name",{
    writable:false,
    value: "Nicholas"
})
console.log(person.name);//'Nicholas'
person.name='Greg';
console.log(person.name);//'Nicholas'
//不可以配置, 一旦定义为不可配置,就无法再重新配回可配置了,会报错
Object.defineProperty(person,"name",{
    configurable:false
})
delete person.name;
console.log(person.name);//Nicholas

访问器属性

不包含数据值,不是必需,包含一对函数

  • getter, 读取访问属性时,会调用getter函数
  • setter,写入访问器属性时,会调用setter函数并传入新值

4个特性

  • [[Configurable]]: (1)能否通过delete删除属性,从而重新定义属性 (2)能否修改属性的特性,修改为数据属性。(直接在对象里定义的属性时,这个属性默认的true)

  • [[Enumerable]]: 能否通过for-in循环返回属性(直接在对象里定义的属性时,这个属性默认的true)

  • [[Get]]:在读取属性时,调用的函数,默认是undefined

  • [[Set]] 在写入属性时,调用的函数,默认是undefined

    访问器属性不可以直接定义,必须使用Object.defineProperty()

    如果只指定了getter,就不能写,只指定setter,就不能读

    var book = {
        _year:2004,
        edition:1
    }
    Object.defineProperty(book,'year',{
        get:function(){
            return this._year;
        },
        set:function(newValue){
            if(newValue >2004){
                this._year = newValue;
                this.edition +=newValue - 2004
            }
        }
    })
    book.year = 2005;
    alert(book.edition);//2
    

    定义多个属性

    ECMAScript 5定义了Object.defineProperties()方法

    var book ={}
    Object.defineProperties(book,{
        year:{
            writable:true,
            value:2004
        },
        edition:{
            writable:true,
            value:1
        }
    })
    

    读取属性的特性

    Object.getOwnPropertyDescriptor()

    创建对象

方式

工厂模式

function createPerson(name,age,job){
    var o =new Object();
    o.name = name;
    o.sayName = function(){
        console.log(this.name)
    }
    return o;
}

构造函数模式

  • 必须使用new操作符

    • 过程

      • 创建一个新对象
      • 将构造函数的作用域赋给对象(因此this就指向了这个新对象)
      • 执行构造函数中的代码(为这个新对象添加属性)
      • 返回新对象
function Person(name,age,job){
    this.name = name;
    this.sayName = function(){
        console.log(this.name)
    }
}
  • 将构造函数当作函数

    • 任何函数,只要通过new 操作符来调用,它就可作为构造函数

    • 如果不通过new, 和不同函数没有区别

      //当作构造函数使用
      var person = new Person('a',29,'s')
      person.sayName();//'a'
      //普通函数
      Person('a',27,'s') //添加的window
      window.sayName();//'Greg'
      
  • 构造函数的缺点(使用原型模式解决)

    • 每个方法,都要在每个实例上重新创建一遍

    • 有this对象在,不需要在执行代码,就把函数绑定到对象上面

      function Person(name,age,job){
          this.name = name;
          this.sayName =sayName;//把sayName定义出去,使用this 来判定其作用域环境
      }
      function sayName(){
              console.log(this.name)
          }
      

原型模式

每个函数都有一个prototype(原型)属性, 是一个指针,指向一个对象(原型对象)

原型对象的用途是包含可以由特定类型的所有实例共享的属性和方法

  • 使用原型对象的好处是可以让所有的对象实例共享它所包含的属性和方法

    function Person(){
        
    }
    Person.prototype.name = 'a';
    Person.prototype.sayName = function(){
        console.log(this.name)
    };
    

理解原型对象

  1. 创建一个新函数,如function Person(){} , 通过一定的规则创建一个prototype属性,指向原型对象
  2. 原型对象,自动获得一个constructor构造函数属性,是一个指针,指向prototype属性所在的函数,则Person(){}
  3. 原型对象会从Object基础其它方法
  4. 当调用构造函数创建一个新实例person1后,该实例会有一个指针[[Prototype]] ,指向构造函数的原型对象,则Person Prototype
  5. 新的实例,可以包含自己的属性和方法,也可以调用原型对象上的方法,属性
  6. 通过Person.prototype.isPrototypeOf(person1)判断实例与原型对象的关系, Object.getPrototypeOf(实例),返回实例的原型
  7. 读取对象某个属性,分两步,一对象实例本身开始,找到返回,如果实例没有找到,二从原型对象中搜索
  8. 对象实例拥有的与原型对象中相同属性名的属性,实例上的属性,会屏蔽原型中的那个属性,访问的是实例上的属性,防止访问原型对象的同名属性, 实例.hasOwnPropertt('fieldName')判断是否有实例上的属性,

原型链.png

函数与原型对象,实例关系.png

  1. 判断属性是否在原型上

    • 单独使用,in 'name' in 实例,可以判断属性在实例,或者原型上
    • hasPrototypeProperty可以判断,原型上是否有该属性
  1. 获取属性

    • Object.keys 获取可枚举的属性
    • Object.getOwnPrototypeNames()返回所有实例属性,无论是否可枚举
    function Person(){
    ​
    }
    ​
    Person.prototype.name='a'Person.prototype.age = 1const keys = Object.keys(Person.prototype)//['name','age']
    const keys1 = Object.getOwnPropertyNames(Person.prototype);//['constructor','name','age']
    

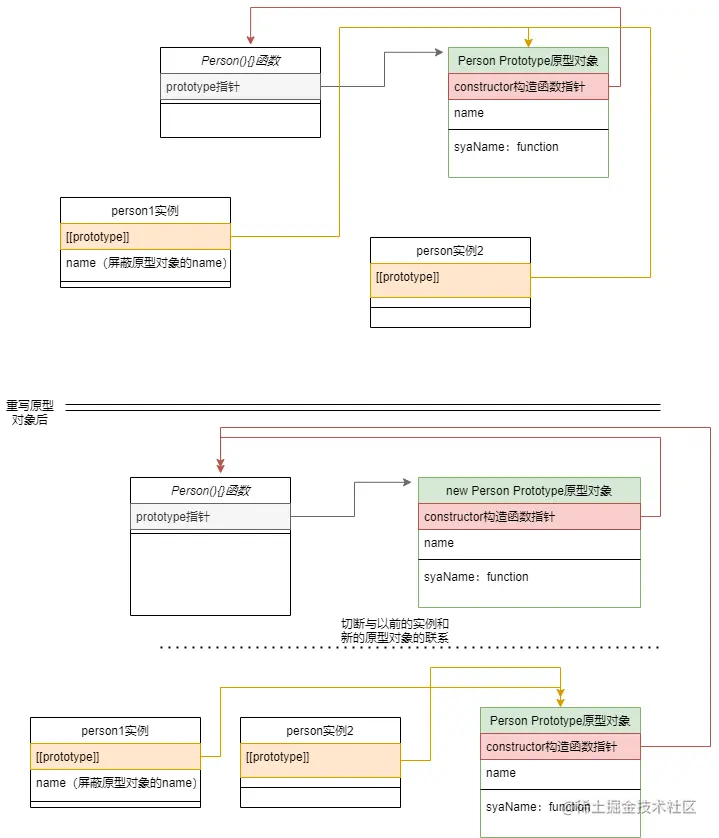
更简单的原型语法

使用对象字面量来写,相当于重写了原型对象,原来实例的[[Proptotype]]指针切断了构造函数与最初原型的联系

优点:简写

缺点:constructor属性不再指向Person,但是可以显示指定,但是会导致constructor可枚举,原生的不可枚举

function Person(){
    
}
Person.prototype = {
    constructor:Person//显示指定
    name:'N',
    age:29
    sayName:function(){
        console.log(this.name)
    }
}

原型的动态性

对象字面量重写原型对象,会切断现有原型与任何之前已经存在的对象实例之间的联系

function Person(){};
var friend = new Person();
Person.prototype.sayHi = function(){console.log('hi')}
friend.sayHi();//'hi'Person.prototype = {
    constructor:Person,
    name:'N',
    sayName:function(){
        console.log('a')
    }
}
 //friend.sayName()//error
 var friend1 = new Person()
friend1.sayName()//'a'

原型对象与对象字面量.png

原生对象的原型

所有的原生的引用类型,如Object, Array, String都是采用了 原型模式来创建

所以可以修改,添加新的方法到原生的原型对象上

原型对象的问题

包含引用类型的值的属性来说,例如数组,会导致所有实例都会有相同的值

function Person(){}
Person.prototype = {
    constructor:Person,
    name:'a'
    friends:['a','b']
}
var person1 = new Person();
var person2 = new Person();
person1.friends.push('van')
consolo.log(person1.friends===person2.friends)//true

组合使用构造函数模式和原型模型模式(节省内存)

  • 构造函数模式定义实例属性
  • 原型模式用于定义方法和共享属性
function Person(name,age,job){
    this.name=name;
}
Person.prototype={
    constructor:Person,
    sayName;function(){
        console.log(this.name);
    }
}

动态原型模型模式

function Person(name,age,job){
    this.name = name;
    this.age = age;
    if(typeof this.sayName !='function'){
        Person.prototype.sayName = function(){
            console.log(this.name);
        }
    }
}

寄生构造函数模式

可以使用new, 又类似工厂模式

function Person(name){
    var o = new Object();
    o.name=name;
    o.sayName = function(){
        console.log(this.name);
    }
    return o;
}
var f = new Person('a')

稳妥构造函数模式

稳妥在于

  • 没有公共属性
  • 新创建对象的实例方法不引用this
  • 不使用new操作符调用构造函数
function Person(name){
    var o = new Object();
    //可以在这里定义私有变量和函数
    //添加方法
    o.sayName= function(){
        console.log(name);
    };
    return o;
}
var f = Person('n');
f.sayName();

继承

ECMAScript只支持实现继承,依靠原型链来实现

将原型对象等于另一个类型的实例,实例拥有[[prototype]]指针指向了另一个实例的原型对象, 如果另一一个原型对象又是别的实例,就形成了一条原型的链条

实例可以使用原型链上的所有方法

function SuperType(){
    this.property = true;
}
SuperType.prototype.getSuperValue = function(){
    return this.property;
}
function SubType(){
    this.subproperty = false;
}
//继承SuperType
SubType.prototype = new SuperType();
SubType.prototype.getSubValue = function(){
    return this.subproperty
}
var instance = new SubType();
console.log(instance.getSuperValue())//true
  • instance.constructor 指向SuperType, 因为原来的SubType.prototype中的constructor 被重写了缘故
  • 调用实例属性,会先从对象实例上找,找不到,就一直向上搜索原型链的原型对象
  • 所有的函数默认的原型是Object的实例,所以SuperType Prototype有一个[[prototype]]指针指向Object Prototype
  • instanceof 判断出现过的构造函数
  • 通过原型链实现继承时,不能使用对象字面量创建原型方法,这样做会重写原型链

原型链的问题

  • 属性为引用类型会被所有的实例共享

    function SuperType(){
        this.colors=['red','blue']
    }
    function SubType(){
    ​
    }
    SubType.prototype = new SuperType();
    const instance1 = new SubType()
    instance1.colors.push('black')
    var instance2 = new SubType();
    console.log(instance1.colors == instance2.colors)//true
    
  • 没有办法在不影响所有对象实例的情况下,给超类型的构造函数传递参数

原型链的问题解决- 借用构造函数

function SuperType(name){
    this.name =name
    this.colors=['red','blue']
}
function SubType(a){
 SuperType.call(this,a)
}
SubType.prototype = new SuperType();
const instance1 = new SubType('a')
instance1.colors.push('black')
var instance2 = new SubType('b');
console.log(instance1.colors == instance2.colors)//false
console.log(instance1.name === instance2.name)//false
  • 问题: 函数无法复用

解决-组合继承

原型链和借用构造函数的组合

function SuperType(name){
    this.name =name
    this.colors=['red','blue']
}
function SubType(a){
 SuperType.call(this,a)
 this.age = 1
}
SubType.prototype = new SuperType();
SuType.prototype.constructor = SubType;
SubType.prototype.sayAge = function(){
    console.log('a')
}
const instance1 = new SubType('a')
instance1.colors.push('black')
var instance2 = new SubType('b');
console.log(instance1.colors == instance2.colors)//false
console.log(instance1.name === instance2.name)//false

原型式继承

function object(o){
    function F(){}
    F.prototype=o;//o为基础,实例作为新的对象的原型
    return new F();
}
  • ECMAScript5 通过Object.create()方法,规范了原型式继承

    var person = {
        name:'a',
        friends:['a','b']
    }
    var person1 = Object.create(person)
    person1.name='g'//相当于在实例person1,添加了name属性,屏蔽了person上的name
    person1.friends.push('c')
    var person2 = Object.create(person)
    person2.name='b'
    person2.friends.push('d')
    console.log(person2.name===person1.name)//false
    console.log(person1.friends===person2.friends)//true
    

寄生式继承

不仅拥有了person的方法,属性,还可以自己添加新的方法,属性

var person = {
    name:'a',
    friends:['a','b']
}
​
​
function createAnother(original){
    var clone = object(original);
    clone.sayHi= function () {
        console.log('a')
    }
}
​
var p1 = createAnother(person);
console.log(p1.friends === person.friends)

寄生组合式继承

function SuperType(name){
    this.name =name
    this.colors=['red','blue']
}
function SubType(a){
 SuperType.call(this,a)
 this.age = 1
}
SubType.prototype = new SuperType();
SuType.prototype.constructor = SubType;
SubType.prototype.sayAge = function(){
    console.log('a')
}
function createAnother(subType,superType){
    var clone = object(superType.prototype);//创建对象
    clone.constructor= subType;//增强对象
    subType.prototype = clone;//指定对象
}