基于PaddleClas2.3 的鲜花识别

1,533 阅读31分钟

「这是我参与2022首次更文挑战的第30天,活动详情查看:2022首次更文挑战」。

一、鲜花识别

1.数据集简介

Oxford 102 Flowers Dataset 是一个花卉集合数据集,主要用于图像分类,它分为 102 个类别共计 102 种花,其中每个类别包含 40 到 258 张图像。

该数据集由牛津大学工程科学系于 2008 年发布,相关论文有《Automated flower classification over a large number of classes》。

在文件夹下已经生成用于训练和测试的三个.txt文件:train.txt(训练集,1020张图)、valid.txt(验证集,1020张图)、test.txt(6149)。文件中每行格式:图像相对路径 图像的label_id(注意:中间有空格)。

2.PaddleClas简介

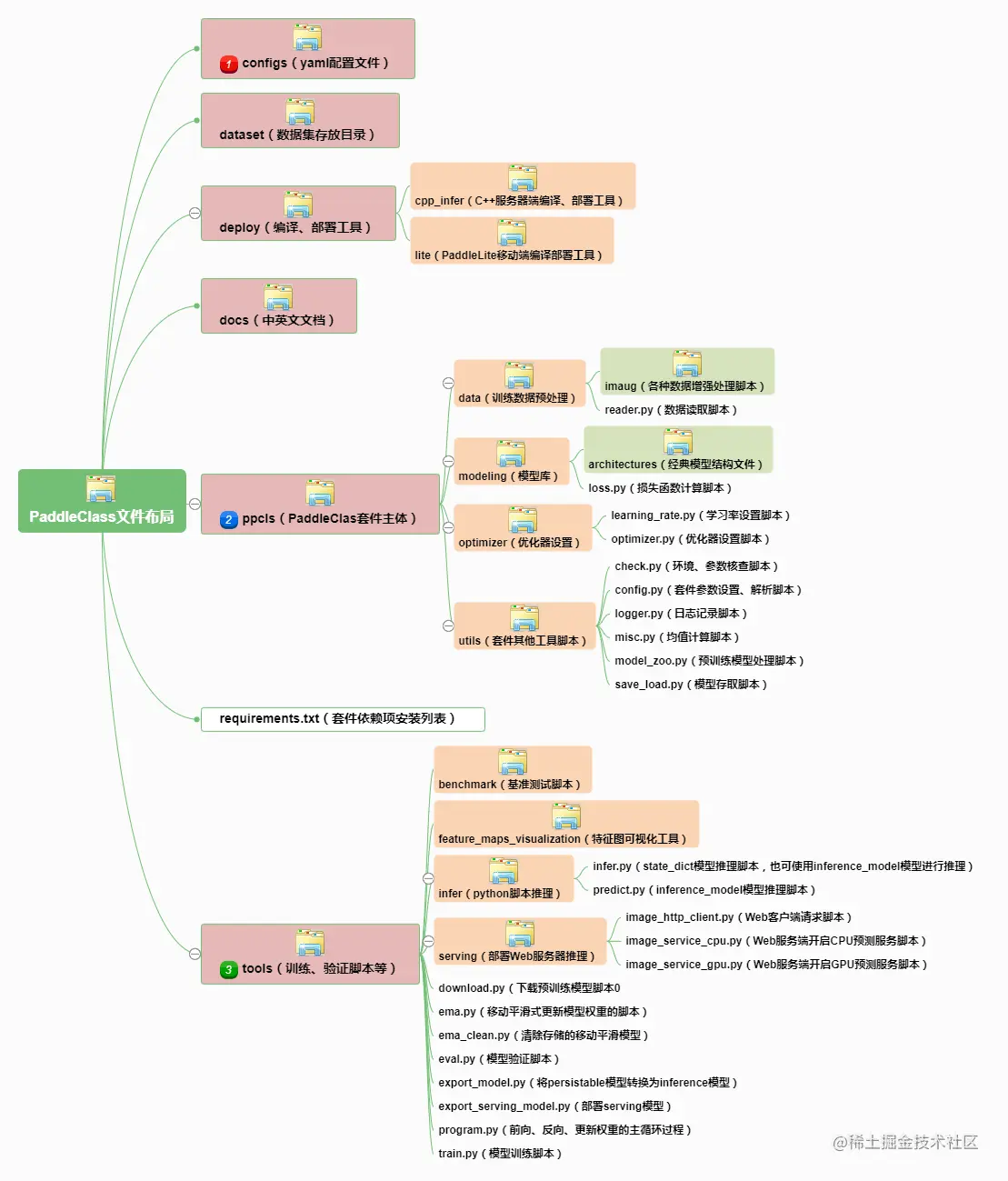
PaddleClas目前已经是 release2.3了,和以前有脱胎换骨的差别,所以需要重新熟悉。

地址: gitee.com/paddlepaddl…

configs已经移动到了ppcls目录 部署为单独的deploy目录

# 解压缩数据集
!tar -xvf  data/data19852/flowers102.tar -C ./data/

二、PaddleClas准备

# 下载最新版
!git clone https://gitee.com/paddlepaddle/PaddleClas/ --depth=1
Cloning into 'PaddleClas'...
remote: Enumerating objects: 1420, done.
remote: Counting objects: 100% (1420/1420), done.
remote: Compressing objects: 100% (1256/1256), done.
remote: Total 1420 (delta 326), reused 967 (delta 138), pack-reused 0
Receiving objects: 100% (1420/1420), 92.84 MiB | 2.32 MiB/s, done.
Resolving deltas: 100% (326/326), done.
Checking connectivity... done.
%cd PaddleClas/
/home/aistudio/PaddleClas

三、模型训练

1.修改imagenet_dataset.py

目录: \ppcls\data\dataloader\imagenet_dataset.py

修改原因是目录这块存在bug,注释:

  • assert os.path.exists(self._cls_path)
  • assert os.path.exists(self._img_root)

添加

  • self._cls_path=os.path.join(self._img_root,self._cls_path)

否则不能使用相对路径

class ImageNetDataset(CommonDataset):
    def _load_anno(self, seed=None):
        会对目录进行检测,如果cls_path使用相对目录,就会报错,在此注释掉,并修改为self._cls_path=os.path.join(self._img_root,self._cls_path)
        # assert os.path.exists(self._cls_path)
        # assert os.path.exists(self._img_root)
        self._cls_path=os.path.join(self._img_root,self._cls_path)
        print('self._cls_path',self._cls_path)
        self.images = []
        self.labels = []

        with open(self._cls_path) as fd:
            lines = fd.readlines()
            if seed is not None:
                np.random.RandomState(seed).shuffle(lines)
            for l in lines:
                l = l.strip().split(" ")
                self.images.append(os.path.join(self._img_root, l[0]))
                self.labels.append(int(l[1]))
                assert os.path.exists(self.images[-1])

2.修改配置文件

# global configs
Global:
  checkpoints: null
  pretrained_model: null
  output_dir: ./output/
  # gpu或cpu配置
  device: gpu
  # 分类数量
  class_num: 102
  # 保存间隔
  save_interval: 5
  # 是否再训练立案过程中进行eval
  eval_during_train: True
  # eval间隔
  eval_interval: 5
  # 训练轮数
  epochs: 20
  # 打印batch step设置
  print_batch_step: 10
  # 是否使用visualdl
  use_visualdl: False
  # used for static mode and model export
  image_shape: [3, 224, 224]
  # 保存地址
  save_inference_dir: ./inference

# model architecture
Arch:
  name: ResNet50_vd
 
# loss function config for traing/eval process
Loss:
  Train:
    - CELoss:
        weight: 1.0
  Eval:
    - CELoss:
        weight: 1.0


Optimizer:
  name: Momentum
  momentum: 0.9
  lr:
    name: Cosine
    learning_rate: 0.0125
    warmup_epoch: 5
  regularizer:
    name: 'L2'
    coeff: 0.00001


# data loader for train and eval
DataLoader:
  Train:
    dataset:
      name: ImageNetDataset
      image_root: /home/aistudio/data/oxford-102-flowers/oxford-102-flowers/
      cls_label_path: train.txt
      transform_ops:
        - DecodeImage:
            to_rgb: True
            channel_first: False
        - RandCropImage:
            size: 224
        - RandFlipImage:
            flip_code: 1
        - NormalizeImage:
            scale: 1.0/255.0
            mean: [0.485, 0.456, 0.406]
            std: [0.229, 0.224, 0.225]
            order: ''

    sampler:
      name: DistributedBatchSampler
      batch_size: 256
      drop_last: False
      shuffle: True
    loader:
      num_workers: 4
      use_shared_memory: True

  Eval:
    dataset: 
      name: ImageNetDataset
      image_root: /home/aistudio/data/oxford-102-flowers/oxford-102-flowers/
      cls_label_path: valid.txt
      transform_ops:
        - DecodeImage:
            to_rgb: True
            channel_first: False
        - ResizeImage:
            resize_short: 256
        - CropImage:
            size: 224
        - NormalizeImage:
            scale: 1.0/255.0
            mean: [0.485, 0.456, 0.406]
            std: [0.229, 0.224, 0.225]
            order: ''
    sampler:
      name: DistributedBatchSampler
      batch_size: 256
      drop_last: False
      shuffle: False
    loader:
      num_workers: 4
      use_shared_memory: True

Infer:
  infer_imgs: /home/aistudio/data/oxford-102-flowers/oxford-102-flowers/
  batch_size: 10
  transforms:
    - DecodeImage:
        to_rgb: True
        channel_first: False
    - ResizeImage:
        resize_short: 256
    - CropImage:
        size: 224
    - NormalizeImage:
        scale: 1.0/255.0
        mean: [0.485, 0.456, 0.406]
        std: [0.229, 0.224, 0.225]
        order: ''
    - ToCHWImage:
  PostProcess:
    name: Topk
    topk: 5
    class_id_map_file: /home/aistudio/data/oxford-102-flowers/oxford-102-flowers/jpg/image_00030.jpg

Metric:
  Train:
    - TopkAcc:
        topk: [1, 5]
  Eval:
    - TopkAcc:
        topk: [1, 5]

  • -c 参数是指定训练的配置文件路径,训练的具体超参数可查看yaml文件
  • yaml文Global.device 参数设置为cpu,即使用CPU进行训练(若不设置,此参数默认为True)
  • yaml文件中epochs参数设置为20,说明对整个数据集进行20个epoch迭代,预计训练20分钟左右(不同CPU,训练时间略有不同),此时训练模型不充分。若提高训练模型精度,请将此参数设大,如40,训练时间也会相应延长

3.配置说明

3.1 全局配置(Global)

参数名字具体含义默认值可选值
checkpoints断点模型路径,用于恢复训练nullstr
pretrained_model预训练模型路径nullstr
output_dir保存模型路径"./output/"str
save_interval每隔多少个epoch保存模型1int
eval_during_train是否在训练时进行评估Truebool
eval_interval每隔多少个epoch进行模型评估1int
epochs训练总epoch数int
print_batch_step每隔多少个mini-batch打印输出10int
use_visualdl是否是用visualdl可视化训练过程Falsebool
image_shape图片大小[3,224,224]list, shape: (3,)
save_inference_dirinference模型的保存路径"./inference"str
eval_modeeval的模式"classification""retrieval"

3.2 结构(Arch)

参数名字具体含义默认值可选值
name模型结构名字ResNet50PaddleClas提供的模型结构
class_num分类数1000int
pretrained预训练模型Falsebool, str

3.3 损失函数(Loss)

参数名字具体含义默认值可选值
CELoss交叉熵损失函数————
CELoss.weightCELoss的在整个Loss中的权重1.0float
CELoss.epsilonCELoss中label_smooth的epsilon值0.1float,0-1之间

3.4 优化器(Optimizer)

参数名字具体含义默认值可选值
name优化器方法名"Momentum""RmsProp"等其他优化器
momentummomentum值0.9float
lr.name学习率下降方式"Cosine""Linear"、"Piecewise"等其他下降方式
lr.learning_rate学习率初始值0.1float
lr.warmup_epochwarmup轮数0int,如5
regularizer.name正则化方法名"L2"["L1", "L2"]
regularizer.coeff正则化系数0.00007float

4.训练

# GPU设置
!export CUDA_VISIBLE_DEVICES=0

# -o Arch.pretrained=True 使用预训练模型,当选择为True时,预训练权重会自动下载到本地
!python tools/train.py -c ./ppcls/configs/quick_start/ResNet50_vd.yaml -o Arch.pretrained=True

训练日志如下

[2021/10/31 01:53:47] root INFO: [Train][Epoch 16/20][Iter: 0/4]lr: 0.00285, top1: 0.93750, top5: 0.96484, CELoss: 0.36489, loss: 0.36489, batch_cost: 1.48066s, reader_cost: 0.68550, ips: 172.89543 images/sec, eta: 0:00:29
[2021/10/31 01:53:49] root INFO: [Train][Epoch 16/20][Avg]top1: 0.95098, top5: 0.97745, CELoss: 0.31581, loss: 0.31581
[2021/10/31 01:53:53] root INFO: [Train][Epoch 17/20][Iter: 0/4]lr: 0.00183, top1: 0.94531, top5: 0.97656, CELoss: 0.32916, loss: 0.32916, batch_cost: 1.47958s, reader_cost: 0.68473, ips: 173.02266 images/sec, eta: 0:00:23
[2021/10/31 01:53:55] root INFO: [Train][Epoch 17/20][Avg]top1: 0.95686, top5: 0.98137, CELoss: 0.29560, loss: 0.29560
[2021/10/31 01:53:58] root INFO: [Train][Epoch 18/20][Iter: 0/4]lr: 0.00101, top1: 0.93750, top5: 0.98047, CELoss: 0.31542, loss: 0.31542, batch_cost: 1.47524s, reader_cost: 0.68058, ips: 173.53117 images/sec, eta: 0:00:17
[2021/10/31 01:54:01] root INFO: [Train][Epoch 18/20][Avg]top1: 0.94608, top5: 0.98627, CELoss: 0.29086, loss: 0.29086
[2021/10/31 01:54:04] root INFO: [Train][Epoch 19/20][Iter: 0/4]lr: 0.00042, top1: 0.97266, top5: 0.98438, CELoss: 0.24642, loss: 0.24642, batch_cost: 1.47376s, reader_cost: 0.67916, ips: 173.70590 images/sec, eta: 0:00:11
[2021/10/31 01:54:07] root INFO: [Train][Epoch 19/20][Avg]top1: 0.94608, top5: 0.97941, CELoss: 0.30998, loss: 0.30998
[2021/10/31 01:54:10] root INFO: [Train][Epoch 20/20][Iter: 0/4]lr: 0.00008, top1: 0.98047, top5: 0.98438, CELoss: 0.20209, loss: 0.20209, batch_cost: 1.47083s, reader_cost: 0.67647, ips: 174.05180 images/sec, eta: 0:00:05
[2021/10/31 01:54:13] root INFO: [Train][Epoch 20/20][Avg]top1: 0.95784, top5: 0.98922, CELoss: 0.25974, loss: 0.25974
[2021/10/31 01:54:16] root INFO: [Eval][Epoch 20][Iter: 0/4]CELoss: 0.47912, loss: 0.47912, top1: 0.91797, top5: 0.96094, batch_cost: 3.26175s, reader_cost: 3.02034, ips: 78.48538 images/sec
[2021/10/31 01:54:17] root INFO: [Eval][Epoch 20][Avg]CELoss: 0.54982, loss: 0.54982, top1: 0.88922, top5: 0.96667
[2021/10/31 01:54:18] root INFO: Already save model in ./output/ResNet50_vd/best_model
[2021/10/31 01:54:18] root INFO: [Eval][Epoch 20][best metric: 0.8892156844045601]
[2021/10/31 01:54:18] root INFO: Already save model in ./output/ResNet50_vd/epoch_20
[2021/10/31 01:54:18] root INFO: Already save model in ./output/ResNet50_vd/latest

可见日志输出比较混乱,没有以前那么清晰,最好使用visualdl来查看训练情况

四、预测

1.预测

from PIL import Image
img=Image.open('/home/aistudio/data/oxford-102-flowers/oxford-102-flowers/jpg/image_00033.jpg')
img

output_14_0.png

# 预测
!python3 tools/infer.py -c ./ppcls/configs/quick_start/ResNet50_vd.yaml -o Infer.infer_imgs=/home/aistudio/data/oxford-102-flowers/oxford-102-flowers/jpg/image_00033.jpg  -o Global.pretrained_model=output/ResNet50_vd/best_model
/home/aistudio/PaddleClas/ppcls/arch/backbone/model_zoo/vision_transformer.py:15: DeprecationWarning: Using or importing the ABCs from 'collections' instead of from 'collections.abc' is deprecated, and in 3.8 it will stop working
  from collections import Callable
[2021/10/31 02:02:53] root INFO: 
===========================================================
==        PaddleClas is powered by PaddlePaddle !        ==
===========================================================
==                                                       ==
==   For more info please go to the following website.   ==
==                                                       ==
==       https://github.com/PaddlePaddle/PaddleClas      ==
===========================================================

[2021/10/31 02:02:53] root INFO: Arch : 
[2021/10/31 02:02:53] root INFO:     name : ResNet50_vd
[2021/10/31 02:02:53] root INFO: DataLoader : 
[2021/10/31 02:02:53] root INFO:     Eval : 
[2021/10/31 02:02:53] root INFO:         dataset : 
[2021/10/31 02:02:53] root INFO:             cls_label_path : valid.txt
[2021/10/31 02:02:53] root INFO:             image_root : /home/aistudio/data/oxford-102-flowers/oxford-102-flowers/
[2021/10/31 02:02:53] root INFO:             name : ImageNetDataset
[2021/10/31 02:02:53] root INFO:             transform_ops : 
[2021/10/31 02:02:53] root INFO:                 DecodeImage : 
[2021/10/31 02:02:53] root INFO:                     channel_first : False
[2021/10/31 02:02:53] root INFO:                     to_rgb : True
[2021/10/31 02:02:53] root INFO:                 ResizeImage : 
[2021/10/31 02:02:53] root INFO:                     resize_short : 256
[2021/10/31 02:02:53] root INFO:                 CropImage : 
[2021/10/31 02:02:53] root INFO:                     size : 224
[2021/10/31 02:02:53] root INFO:                 NormalizeImage : 
[2021/10/31 02:02:53] root INFO:                     mean : [0.485, 0.456, 0.406]
[2021/10/31 02:02:53] root INFO:                     order : 
[2021/10/31 02:02:53] root INFO:                     scale : 1.0/255.0
[2021/10/31 02:02:53] root INFO:                     std : [0.229, 0.224, 0.225]
[2021/10/31 02:02:53] root INFO:         loader : 
[2021/10/31 02:02:53] root INFO:             num_workers : 4
[2021/10/31 02:02:53] root INFO:             use_shared_memory : True
[2021/10/31 02:02:53] root INFO:         sampler : 
[2021/10/31 02:02:53] root INFO:             batch_size : 256
[2021/10/31 02:02:53] root INFO:             drop_last : False
[2021/10/31 02:02:53] root INFO:             name : DistributedBatchSampler
[2021/10/31 02:02:53] root INFO:             shuffle : False
[2021/10/31 02:02:53] root INFO:     Train : 
[2021/10/31 02:02:53] root INFO:         dataset : 
[2021/10/31 02:02:53] root INFO:             cls_label_path : train.txt
[2021/10/31 02:02:53] root INFO:             image_root : /home/aistudio/data/oxford-102-flowers/oxford-102-flowers/
[2021/10/31 02:02:53] root INFO:             name : ImageNetDataset
[2021/10/31 02:02:53] root INFO:             transform_ops : 
[2021/10/31 02:02:53] root INFO:                 DecodeImage : 
[2021/10/31 02:02:53] root INFO:                     channel_first : False
[2021/10/31 02:02:53] root INFO:                     to_rgb : True
[2021/10/31 02:02:53] root INFO:                 RandCropImage : 
[2021/10/31 02:02:53] root INFO:                     size : 224
[2021/10/31 02:02:53] root INFO:                 RandFlipImage : 
[2021/10/31 02:02:53] root INFO:                     flip_code : 1
[2021/10/31 02:02:53] root INFO:                 NormalizeImage : 
[2021/10/31 02:02:53] root INFO:                     mean : [0.485, 0.456, 0.406]
[2021/10/31 02:02:53] root INFO:                     order : 
[2021/10/31 02:02:53] root INFO:                     scale : 1.0/255.0
[2021/10/31 02:02:53] root INFO:                     std : [0.229, 0.224, 0.225]
[2021/10/31 02:02:53] root INFO:         loader : 
[2021/10/31 02:02:53] root INFO:             num_workers : 4
[2021/10/31 02:02:53] root INFO:             use_shared_memory : True
[2021/10/31 02:02:53] root INFO:         sampler : 
[2021/10/31 02:02:53] root INFO:             batch_size : 256
[2021/10/31 02:02:53] root INFO:             drop_last : False
[2021/10/31 02:02:53] root INFO:             name : DistributedBatchSampler
[2021/10/31 02:02:53] root INFO:             shuffle : True
[2021/10/31 02:02:53] root INFO: Global : 
[2021/10/31 02:02:53] root INFO:     checkpoints : None
[2021/10/31 02:02:53] root INFO:     class_num : 102
[2021/10/31 02:02:53] root INFO:     device : gpu
[2021/10/31 02:02:53] root INFO:     epochs : 20
[2021/10/31 02:02:53] root INFO:     eval_during_train : True
[2021/10/31 02:02:53] root INFO:     eval_interval : 5
[2021/10/31 02:02:53] root INFO:     image_shape : [3, 224, 224]
[2021/10/31 02:02:53] root INFO:     output_dir : ./output/
[2021/10/31 02:02:53] root INFO:     pretrained_model : output/ResNet50_vd/best_model
[2021/10/31 02:02:53] root INFO:     print_batch_step : 10
[2021/10/31 02:02:53] root INFO:     save_inference_dir : ./inference
[2021/10/31 02:02:53] root INFO:     save_interval : 5
[2021/10/31 02:02:53] root INFO:     use_visualdl : False
[2021/10/31 02:02:53] root INFO: Infer : 
[2021/10/31 02:02:53] root INFO:     PostProcess : 
[2021/10/31 02:02:53] root INFO:         class_id_map_file : /home/aistudio/data/oxford-102-flowers/oxford-102-flowers/jpg/image_00030.jpg
[2021/10/31 02:02:53] root INFO:         name : Topk
[2021/10/31 02:02:53] root INFO:         topk : 5
[2021/10/31 02:02:53] root INFO:     batch_size : 10
[2021/10/31 02:02:53] root INFO:     infer_imgs : /home/aistudio/data/oxford-102-flowers/oxford-102-flowers/jpg/image_00033.jpg
[2021/10/31 02:02:53] root INFO:     transforms : 
[2021/10/31 02:02:53] root INFO:         DecodeImage : 
[2021/10/31 02:02:53] root INFO:             channel_first : False
[2021/10/31 02:02:53] root INFO:             to_rgb : True
[2021/10/31 02:02:53] root INFO:         ResizeImage : 
[2021/10/31 02:02:53] root INFO:             resize_short : 256
[2021/10/31 02:02:53] root INFO:         CropImage : 
[2021/10/31 02:02:53] root INFO:             size : 224
[2021/10/31 02:02:53] root INFO:         NormalizeImage : 
[2021/10/31 02:02:53] root INFO:             mean : [0.485, 0.456, 0.406]
[2021/10/31 02:02:53] root INFO:             order : 
[2021/10/31 02:02:53] root INFO:             scale : 1.0/255.0
[2021/10/31 02:02:53] root INFO:             std : [0.229, 0.224, 0.225]
[2021/10/31 02:02:53] root INFO:         ToCHWImage : None
[2021/10/31 02:02:53] root INFO: Loss : 
[2021/10/31 02:02:53] root INFO:     Eval : 
[2021/10/31 02:02:53] root INFO:         CELoss : 
[2021/10/31 02:02:53] root INFO:             weight : 1.0
[2021/10/31 02:02:53] root INFO:     Train : 
[2021/10/31 02:02:53] root INFO:         CELoss : 
[2021/10/31 02:02:53] root INFO:             weight : 1.0
[2021/10/31 02:02:53] root INFO: Metric : 
[2021/10/31 02:02:53] root INFO:     Eval : 
[2021/10/31 02:02:53] root INFO:         TopkAcc : 
[2021/10/31 02:02:53] root INFO:             topk : [1, 5]
[2021/10/31 02:02:53] root INFO:     Train : 
[2021/10/31 02:02:53] root INFO:         TopkAcc : 
[2021/10/31 02:02:53] root INFO:             topk : [1, 5]
[2021/10/31 02:02:53] root INFO: Optimizer : 
[2021/10/31 02:02:53] root INFO:     lr : 
[2021/10/31 02:02:53] root INFO:         learning_rate : 0.0125
[2021/10/31 02:02:53] root INFO:         name : Cosine
[2021/10/31 02:02:53] root INFO:         warmup_epoch : 5
[2021/10/31 02:02:53] root INFO:     momentum : 0.9
[2021/10/31 02:02:53] root INFO:     name : Momentum
[2021/10/31 02:02:53] root INFO:     regularizer : 
[2021/10/31 02:02:53] root INFO:         coeff : 1e-05
[2021/10/31 02:02:53] root INFO:         name : L2
[2021/10/31 02:02:53] root INFO: train with paddle 2.1.2 and device CUDAPlace(0)
W1031 02:02:53.626825  7656 device_context.cc:404] Please NOTE: device: 0, GPU Compute Capability: 7.0, Driver API Version: 10.1, Runtime API Version: 10.1
W1031 02:02:53.631515  7656 device_context.cc:422] device: 0, cuDNN Version: 7.6.
'utf-8' codec can't decode byte 0xff in position 0: invalid start byte
/opt/conda/envs/python35-paddle120-env/lib/python3.7/site-packages/paddle/tensor/creation.py:125: DeprecationWarning: `np.object` is a deprecated alias for the builtin `object`. To silence this warning, use `object` by itself. Doing this will not modify any behavior and is safe. 
Deprecated in NumPy 1.20; for more details and guidance: https://numpy.org/devdocs/release/1.20.0-notes.html#deprecations
  if data.dtype == np.object:
[{'class_ids': [37, 35, 76, 28, 50], 'scores': [0.45998, 0.13054, 0.03585, 0.03207, 0.02833], 'file_name': '/home/aistudio/data/oxford-102-flowers/oxford-102-flowers/jpg/image_00033.jpg', 'label_names': []}]

可见,更新后的版本日志输出比较混乱。

最终输出

[{'class_ids': [37, 35, 76, 28, 50], 'scores': [0.45998, 0.13054, 0.03585, 0.03207, 0.02833], 'file_name': '/home/aistudio/data/oxford-102-flowers/oxford-102-flowers/jpg/image_00033.jpg', 'label_names': []}]

显示的是top5的概率,可见分类为37类。由于没有设置label_names,所以这处为空。

2.使用inference模型进行模型推理

2.1 inference格式转换

通过导出inference模型,PaddlePaddle支持使用预测引擎进行预测推理。

!python3 tools/export_model.py \
    -c ./ppcls/configs/quick_start/ResNet50_vd.yaml \
    -o Global.pretrained_model=output/ResNet50_vd/best_model
/home/aistudio/PaddleClas/ppcls/arch/backbone/model_zoo/vision_transformer.py:15: DeprecationWarning: Using or importing the ABCs from 'collections' instead of from 'collections.abc' is deprecated, and in 3.8 it will stop working
  from collections import Callable
[2021/10/31 02:30:38] root INFO: 
===========================================================
==        PaddleClas is powered by PaddlePaddle !        ==
===========================================================
==                                                       ==
==   For more info please go to the following website.   ==
==                                                       ==
==       https://github.com/PaddlePaddle/PaddleClas      ==
===========================================================

[2021/10/31 02:30:38] root INFO: Arch : 
[2021/10/31 02:30:38] root INFO:     name : ResNet50_vd
[2021/10/31 02:30:38] root INFO: DataLoader : 
[2021/10/31 02:30:38] root INFO:     Eval : 
[2021/10/31 02:30:38] root INFO:         dataset : 
[2021/10/31 02:30:38] root INFO:             cls_label_path : valid.txt
[2021/10/31 02:30:38] root INFO:             image_root : /home/aistudio/data/oxford-102-flowers/oxford-102-flowers/
[2021/10/31 02:30:38] root INFO:             name : ImageNetDataset
[2021/10/31 02:30:38] root INFO:             transform_ops : 
[2021/10/31 02:30:38] root INFO:                 DecodeImage : 
[2021/10/31 02:30:38] root INFO:                     channel_first : False
[2021/10/31 02:30:38] root INFO:                     to_rgb : True
[2021/10/31 02:30:38] root INFO:                 ResizeImage : 
[2021/10/31 02:30:38] root INFO:                     resize_short : 256
[2021/10/31 02:30:38] root INFO:                 CropImage : 
[2021/10/31 02:30:38] root INFO:                     size : 224
[2021/10/31 02:30:38] root INFO:                 NormalizeImage : 
[2021/10/31 02:30:38] root INFO:                     mean : [0.485, 0.456, 0.406]
[2021/10/31 02:30:38] root INFO:                     order : 
[2021/10/31 02:30:38] root INFO:                     scale : 1.0/255.0
[2021/10/31 02:30:38] root INFO:                     std : [0.229, 0.224, 0.225]
[2021/10/31 02:30:38] root INFO:         loader : 
[2021/10/31 02:30:38] root INFO:             num_workers : 4
[2021/10/31 02:30:38] root INFO:             use_shared_memory : True
[2021/10/31 02:30:38] root INFO:         sampler : 
[2021/10/31 02:30:38] root INFO:             batch_size : 256
[2021/10/31 02:30:38] root INFO:             drop_last : False
[2021/10/31 02:30:38] root INFO:             name : DistributedBatchSampler
[2021/10/31 02:30:38] root INFO:             shuffle : False
[2021/10/31 02:30:38] root INFO:     Train : 
[2021/10/31 02:30:38] root INFO:         dataset : 
[2021/10/31 02:30:38] root INFO:             cls_label_path : train.txt
[2021/10/31 02:30:38] root INFO:             image_root : /home/aistudio/data/oxford-102-flowers/oxford-102-flowers/
[2021/10/31 02:30:38] root INFO:             name : ImageNetDataset
[2021/10/31 02:30:38] root INFO:             transform_ops : 
[2021/10/31 02:30:38] root INFO:                 DecodeImage : 
[2021/10/31 02:30:38] root INFO:                     channel_first : False
[2021/10/31 02:30:38] root INFO:                     to_rgb : True
[2021/10/31 02:30:38] root INFO:                 RandCropImage : 
[2021/10/31 02:30:38] root INFO:                     size : 224
[2021/10/31 02:30:38] root INFO:                 RandFlipImage : 
[2021/10/31 02:30:38] root INFO:                     flip_code : 1
[2021/10/31 02:30:38] root INFO:                 NormalizeImage : 
[2021/10/31 02:30:38] root INFO:                     mean : [0.485, 0.456, 0.406]
[2021/10/31 02:30:38] root INFO:                     order : 
[2021/10/31 02:30:38] root INFO:                     scale : 1.0/255.0
[2021/10/31 02:30:38] root INFO:                     std : [0.229, 0.224, 0.225]
[2021/10/31 02:30:38] root INFO:         loader : 
[2021/10/31 02:30:38] root INFO:             num_workers : 4
[2021/10/31 02:30:38] root INFO:             use_shared_memory : True
[2021/10/31 02:30:38] root INFO:         sampler : 
[2021/10/31 02:30:38] root INFO:             batch_size : 256
[2021/10/31 02:30:38] root INFO:             drop_last : False
[2021/10/31 02:30:38] root INFO:             name : DistributedBatchSampler
[2021/10/31 02:30:38] root INFO:             shuffle : True
[2021/10/31 02:30:38] root INFO: Global : 
[2021/10/31 02:30:38] root INFO:     checkpoints : None
[2021/10/31 02:30:38] root INFO:     class_num : 102
[2021/10/31 02:30:38] root INFO:     device : gpu
[2021/10/31 02:30:38] root INFO:     epochs : 20
[2021/10/31 02:30:38] root INFO:     eval_during_train : True
[2021/10/31 02:30:38] root INFO:     eval_interval : 5
[2021/10/31 02:30:38] root INFO:     image_shape : [3, 224, 224]
[2021/10/31 02:30:38] root INFO:     output_dir : ./output/
[2021/10/31 02:30:38] root INFO:     pretrained_model : output/ResNet50_vd/best_model
[2021/10/31 02:30:38] root INFO:     print_batch_step : 10
[2021/10/31 02:30:38] root INFO:     save_inference_dir : ./inference
[2021/10/31 02:30:38] root INFO:     save_interval : 5
[2021/10/31 02:30:38] root INFO:     use_visualdl : False
[2021/10/31 02:30:38] root INFO: Infer : 
[2021/10/31 02:30:38] root INFO:     PostProcess : 
[2021/10/31 02:30:38] root INFO:         class_id_map_file : /home/aistudio/data/oxford-102-flowers/oxford-102-flowers/jpg/image_00030.jpg
[2021/10/31 02:30:38] root INFO:         name : Topk
[2021/10/31 02:30:38] root INFO:         topk : 5
[2021/10/31 02:30:38] root INFO:     batch_size : 10
[2021/10/31 02:30:38] root INFO:     infer_imgs : /home/aistudio/data/oxford-102-flowers/oxford-102-flowers/
[2021/10/31 02:30:38] root INFO:     transforms : 
[2021/10/31 02:30:38] root INFO:         DecodeImage : 
[2021/10/31 02:30:38] root INFO:             channel_first : False
[2021/10/31 02:30:38] root INFO:             to_rgb : True
[2021/10/31 02:30:38] root INFO:         ResizeImage : 
[2021/10/31 02:30:38] root INFO:             resize_short : 256
[2021/10/31 02:30:38] root INFO:         CropImage : 
[2021/10/31 02:30:38] root INFO:             size : 224
[2021/10/31 02:30:38] root INFO:         NormalizeImage : 
[2021/10/31 02:30:38] root INFO:             mean : [0.485, 0.456, 0.406]
[2021/10/31 02:30:38] root INFO:             order : 
[2021/10/31 02:30:38] root INFO:             scale : 1.0/255.0
[2021/10/31 02:30:38] root INFO:             std : [0.229, 0.224, 0.225]
[2021/10/31 02:30:38] root INFO:         ToCHWImage : None
[2021/10/31 02:30:38] root INFO: Loss : 
[2021/10/31 02:30:38] root INFO:     Eval : 
[2021/10/31 02:30:38] root INFO:         CELoss : 
[2021/10/31 02:30:38] root INFO:             weight : 1.0
[2021/10/31 02:30:38] root INFO:     Train : 
[2021/10/31 02:30:38] root INFO:         CELoss : 
[2021/10/31 02:30:38] root INFO:             weight : 1.0
[2021/10/31 02:30:38] root INFO: Metric : 
[2021/10/31 02:30:38] root INFO:     Eval : 
[2021/10/31 02:30:38] root INFO:         TopkAcc : 
[2021/10/31 02:30:38] root INFO:             topk : [1, 5]
[2021/10/31 02:30:38] root INFO:     Train : 
[2021/10/31 02:30:38] root INFO:         TopkAcc : 
[2021/10/31 02:30:38] root INFO:             topk : [1, 5]
[2021/10/31 02:30:38] root INFO: Optimizer : 
[2021/10/31 02:30:38] root INFO:     lr : 
[2021/10/31 02:30:38] root INFO:         learning_rate : 0.0125
[2021/10/31 02:30:38] root INFO:         name : Cosine
[2021/10/31 02:30:38] root INFO:         warmup_epoch : 5
[2021/10/31 02:30:38] root INFO:     momentum : 0.9
[2021/10/31 02:30:38] root INFO:     name : Momentum
[2021/10/31 02:30:38] root INFO:     regularizer : 
[2021/10/31 02:30:38] root INFO:         coeff : 1e-05
[2021/10/31 02:30:38] root INFO:         name : L2
[2021/10/31 02:30:38] root INFO: train with paddle 2.1.2 and device CUDAPlace(0)
W1031 02:30:38.361168 11634 device_context.cc:404] Please NOTE: device: 0, GPU Compute Capability: 7.0, Driver API Version: 10.1, Runtime API Version: 10.1
W1031 02:30:38.365787 11634 device_context.cc:422] device: 0, cuDNN Version: 7.6.
/opt/conda/envs/python35-paddle120-env/lib/python3.7/site-packages/paddle/fluid/layers/utils.py:77: DeprecationWarning: Using or importing the ABCs from 'collections' instead of from 'collections.abc' is deprecated, and in 3.8 it will stop working
  return (isinstance(seq, collections.Sequence) and

文件保存到了PaddleClas/inference/目录

inference.pdiparams  
inference.pdiparams.info  
inference.pdmodel

2.2 使用inference进行预测

%cd deploy
!python3 python/predict_cls.py \
    -c configs/inference_cls.yaml \
    -o Global.infer_imgs=/home/aistudio/data/oxford-102-flowers/oxford-102-flowers/jpg/image_00033.jpg \
    -o Global.inference_model_dir=../inference/ \
    -o PostProcess.Topk.class_id_map_file=None
/home/aistudio/PaddleClas/deploy
2021-10-31 02:34:50 INFO: 
===========================================================
==        PaddleClas is powered by PaddlePaddle !        ==
===========================================================
==                                                       ==
==   For more info please go to the following website.   ==
==                                                       ==
==       https://github.com/PaddlePaddle/PaddleClas      ==
===========================================================

2021-10-31 02:34:50 INFO: Global : 
2021-10-31 02:34:50 INFO:     batch_size : 1
2021-10-31 02:34:50 INFO:     cpu_num_threads : 10
2021-10-31 02:34:50 INFO:     enable_benchmark : True
2021-10-31 02:34:50 INFO:     enable_mkldnn : True
2021-10-31 02:34:50 INFO:     enable_profile : False
2021-10-31 02:34:50 INFO:     gpu_mem : 8000
2021-10-31 02:34:50 INFO:     infer_imgs : /home/aistudio/data/oxford-102-flowers/oxford-102-flowers/jpg/image_00033.jpg
2021-10-31 02:34:50 INFO:     inference_model_dir : ../inference/
2021-10-31 02:34:50 INFO:     ir_optim : True
2021-10-31 02:34:50 INFO:     use_fp16 : False
2021-10-31 02:34:50 INFO:     use_gpu : True
2021-10-31 02:34:50 INFO:     use_tensorrt : False
2021-10-31 02:34:50 INFO: PostProcess : 
2021-10-31 02:34:50 INFO:     SavePreLabel : 
2021-10-31 02:34:50 INFO:         save_dir : ./pre_label/
2021-10-31 02:34:50 INFO:     Topk : 
2021-10-31 02:34:50 INFO:         class_id_map_file : None
2021-10-31 02:34:50 INFO:         topk : 5
2021-10-31 02:34:50 INFO:     main_indicator : Topk
2021-10-31 02:34:50 INFO: PreProcess : 
2021-10-31 02:34:50 INFO:     transform_ops : 
2021-10-31 02:34:50 INFO:         ResizeImage : 
2021-10-31 02:34:50 INFO:             resize_short : 256
2021-10-31 02:34:50 INFO:         CropImage : 
2021-10-31 02:34:50 INFO:             size : 224
2021-10-31 02:34:50 INFO:         NormalizeImage : 
2021-10-31 02:34:50 INFO:             channel_num : 3
2021-10-31 02:34:50 INFO:             mean : [0.485, 0.456, 0.406]
2021-10-31 02:34:50 INFO:             order : 
2021-10-31 02:34:50 INFO:             scale : 0.00392157
2021-10-31 02:34:50 INFO:             std : [0.229, 0.224, 0.225]
2021-10-31 02:34:50 INFO:         ToCHWImage : None
image_00033.jpg:	class id(s): [37, 35, 76, 28, 50], score(s): [0.46, 0.13, 0.04, 0.03, 0.03], label_name(s): []

五、模型评估

!python tools/eval.py \
        -c ./ppcls/configs/quick_start/ResNet50_vd.yaml \
        -o Global.pretrained_model=output/ResNet50_vd/best_model
/home/aistudio/PaddleClas/ppcls/arch/backbone/model_zoo/vision_transformer.py:15: DeprecationWarning: Using or importing the ABCs from 'collections' instead of from 'collections.abc' is deprecated, and in 3.8 it will stop working
  from collections import Callable
[2021/10/31 02:28:12] root INFO: 
===========================================================
==        PaddleClas is powered by PaddlePaddle !        ==
===========================================================
==                                                       ==
==   For more info please go to the following website.   ==
==                                                       ==
==       https://github.com/PaddlePaddle/PaddleClas      ==
===========================================================

[2021/10/31 02:28:12] root INFO: Arch : 
[2021/10/31 02:28:12] root INFO:     name : ResNet50_vd
[2021/10/31 02:28:12] root INFO: DataLoader : 
[2021/10/31 02:28:12] root INFO:     Eval : 
[2021/10/31 02:28:12] root INFO:         dataset : 
[2021/10/31 02:28:12] root INFO:             cls_label_path : valid.txt
[2021/10/31 02:28:12] root INFO:             image_root : /home/aistudio/data/oxford-102-flowers/oxford-102-flowers/
[2021/10/31 02:28:12] root INFO:             name : ImageNetDataset
[2021/10/31 02:28:12] root INFO:             transform_ops : 
[2021/10/31 02:28:12] root INFO:                 DecodeImage : 
[2021/10/31 02:28:12] root INFO:                     channel_first : False
[2021/10/31 02:28:12] root INFO:                     to_rgb : True
[2021/10/31 02:28:12] root INFO:                 ResizeImage : 
[2021/10/31 02:28:12] root INFO:                     resize_short : 256
[2021/10/31 02:28:12] root INFO:                 CropImage : 
[2021/10/31 02:28:12] root INFO:                     size : 224
[2021/10/31 02:28:12] root INFO:                 NormalizeImage : 
[2021/10/31 02:28:12] root INFO:                     mean : [0.485, 0.456, 0.406]
[2021/10/31 02:28:12] root INFO:                     order : 
[2021/10/31 02:28:12] root INFO:                     scale : 1.0/255.0
[2021/10/31 02:28:12] root INFO:                     std : [0.229, 0.224, 0.225]
[2021/10/31 02:28:12] root INFO:         loader : 
[2021/10/31 02:28:12] root INFO:             num_workers : 4
[2021/10/31 02:28:12] root INFO:             use_shared_memory : True
[2021/10/31 02:28:12] root INFO:         sampler : 
[2021/10/31 02:28:12] root INFO:             batch_size : 256
[2021/10/31 02:28:12] root INFO:             drop_last : False
[2021/10/31 02:28:12] root INFO:             name : DistributedBatchSampler
[2021/10/31 02:28:12] root INFO:             shuffle : False
[2021/10/31 02:28:12] root INFO:     Train : 
[2021/10/31 02:28:12] root INFO:         dataset : 
[2021/10/31 02:28:12] root INFO:             cls_label_path : train.txt
[2021/10/31 02:28:12] root INFO:             image_root : /home/aistudio/data/oxford-102-flowers/oxford-102-flowers/
[2021/10/31 02:28:12] root INFO:             name : ImageNetDataset
[2021/10/31 02:28:12] root INFO:             transform_ops : 
[2021/10/31 02:28:12] root INFO:                 DecodeImage : 
[2021/10/31 02:28:12] root INFO:                     channel_first : False
[2021/10/31 02:28:12] root INFO:                     to_rgb : True
[2021/10/31 02:28:12] root INFO:                 RandCropImage : 
[2021/10/31 02:28:12] root INFO:                     size : 224
[2021/10/31 02:28:12] root INFO:                 RandFlipImage : 
[2021/10/31 02:28:12] root INFO:                     flip_code : 1
[2021/10/31 02:28:12] root INFO:                 NormalizeImage : 
[2021/10/31 02:28:12] root INFO:                     mean : [0.485, 0.456, 0.406]
[2021/10/31 02:28:12] root INFO:                     order : 
[2021/10/31 02:28:12] root INFO:                     scale : 1.0/255.0
[2021/10/31 02:28:12] root INFO:                     std : [0.229, 0.224, 0.225]
[2021/10/31 02:28:12] root INFO:         loader : 
[2021/10/31 02:28:12] root INFO:             num_workers : 4
[2021/10/31 02:28:12] root INFO:             use_shared_memory : True
[2021/10/31 02:28:12] root INFO:         sampler : 
[2021/10/31 02:28:12] root INFO:             batch_size : 256
[2021/10/31 02:28:12] root INFO:             drop_last : False
[2021/10/31 02:28:12] root INFO:             name : DistributedBatchSampler
[2021/10/31 02:28:12] root INFO:             shuffle : True
[2021/10/31 02:28:12] root INFO: Global : 
[2021/10/31 02:28:12] root INFO:     checkpoints : None
[2021/10/31 02:28:12] root INFO:     class_num : 102
[2021/10/31 02:28:12] root INFO:     device : gpu
[2021/10/31 02:28:12] root INFO:     epochs : 20
[2021/10/31 02:28:12] root INFO:     eval_during_train : True
[2021/10/31 02:28:12] root INFO:     eval_interval : 5
[2021/10/31 02:28:12] root INFO:     image_shape : [3, 224, 224]
[2021/10/31 02:28:12] root INFO:     output_dir : ./output/
[2021/10/31 02:28:12] root INFO:     pretrained_model : output/ResNet50_vd/best_model
[2021/10/31 02:28:12] root INFO:     print_batch_step : 10
[2021/10/31 02:28:12] root INFO:     save_inference_dir : ./inference
[2021/10/31 02:28:12] root INFO:     save_interval : 5
[2021/10/31 02:28:12] root INFO:     use_visualdl : False
[2021/10/31 02:28:12] root INFO: Infer : 
[2021/10/31 02:28:12] root INFO:     PostProcess : 
[2021/10/31 02:28:12] root INFO:         class_id_map_file : /home/aistudio/data/oxford-102-flowers/oxford-102-flowers/jpg/image_00030.jpg
[2021/10/31 02:28:12] root INFO:         name : Topk
[2021/10/31 02:28:12] root INFO:         topk : 5
[2021/10/31 02:28:12] root INFO:     batch_size : 10
[2021/10/31 02:28:12] root INFO:     infer_imgs : /home/aistudio/data/oxford-102-flowers/oxford-102-flowers/
[2021/10/31 02:28:12] root INFO:     transforms : 
[2021/10/31 02:28:12] root INFO:         DecodeImage : 
[2021/10/31 02:28:12] root INFO:             channel_first : False
[2021/10/31 02:28:12] root INFO:             to_rgb : True
[2021/10/31 02:28:12] root INFO:         ResizeImage : 
[2021/10/31 02:28:12] root INFO:             resize_short : 256
[2021/10/31 02:28:12] root INFO:         CropImage : 
[2021/10/31 02:28:12] root INFO:             size : 224
[2021/10/31 02:28:12] root INFO:         NormalizeImage : 
[2021/10/31 02:28:12] root INFO:             mean : [0.485, 0.456, 0.406]
[2021/10/31 02:28:12] root INFO:             order : 
[2021/10/31 02:28:12] root INFO:             scale : 1.0/255.0
[2021/10/31 02:28:12] root INFO:             std : [0.229, 0.224, 0.225]
[2021/10/31 02:28:12] root INFO:         ToCHWImage : None
[2021/10/31 02:28:12] root INFO: Loss : 
[2021/10/31 02:28:12] root INFO:     Eval : 
[2021/10/31 02:28:12] root INFO:         CELoss : 
[2021/10/31 02:28:12] root INFO:             weight : 1.0
[2021/10/31 02:28:12] root INFO:     Train : 
[2021/10/31 02:28:12] root INFO:         CELoss : 
[2021/10/31 02:28:12] root INFO:             weight : 1.0
[2021/10/31 02:28:12] root INFO: Metric : 
[2021/10/31 02:28:12] root INFO:     Eval : 
[2021/10/31 02:28:12] root INFO:         TopkAcc : 
[2021/10/31 02:28:12] root INFO:             topk : [1, 5]
[2021/10/31 02:28:12] root INFO:     Train : 
[2021/10/31 02:28:12] root INFO:         TopkAcc : 
[2021/10/31 02:28:12] root INFO:             topk : [1, 5]
[2021/10/31 02:28:12] root INFO: Optimizer : 
[2021/10/31 02:28:12] root INFO:     lr : 
[2021/10/31 02:28:12] root INFO:         learning_rate : 0.0125
[2021/10/31 02:28:12] root INFO:         name : Cosine
[2021/10/31 02:28:12] root INFO:         warmup_epoch : 5
[2021/10/31 02:28:12] root INFO:     momentum : 0.9
[2021/10/31 02:28:12] root INFO:     name : Momentum
[2021/10/31 02:28:12] root INFO:     regularizer : 
[2021/10/31 02:28:12] root INFO:         coeff : 1e-05
[2021/10/31 02:28:12] root INFO:         name : L2
[2021/10/31 02:28:12] root INFO: train with paddle 2.1.2 and device CUDAPlace(0)
self._cls_path /home/aistudio/data/oxford-102-flowers/oxford-102-flowers/valid.txt
W1031 02:28:12.918593 11295 device_context.cc:404] Please NOTE: device: 0, GPU Compute Capability: 7.0, Driver API Version: 10.1, Runtime API Version: 10.1
W1031 02:28:12.923264 11295 device_context.cc:422] device: 0, cuDNN Version: 7.6.
[2021/10/31 02:28:21] root INFO: [Eval][Epoch 0][Iter: 0/4]CELoss: 0.47912, loss: 0.47912, top1: 0.91797, top5: 0.96094, batch_cost: 3.39170s, reader_cost: 2.99661, ips: 75.47843 images/sec
[2021/10/31 02:28:22] root INFO: [Eval][Epoch 0][Avg]CELoss: 0.54982, loss: 0.54982, top1: 0.88922, top5: 0.96667

eval结果

W1031 02:28:12.923264 11295 device_context.cc:422] device: 0, cuDNN Version: 7.6.
[2021/10/31 02:28:21] root INFO: [Eval][Epoch 0][Iter: 0/4]CELoss: 0.47912, loss: 0.47912, top1: 0.91797, top5: 0.96094, batch_cost: 3.39170s, reader_cost: 2.99661, ips: 75.47843 images/sec
[2021/10/31 02:28:22] root INFO: [Eval][Epoch 0][Avg]CELoss: 0.54982, loss: 0.54982, top1: 0.88922, top5: 0.96667