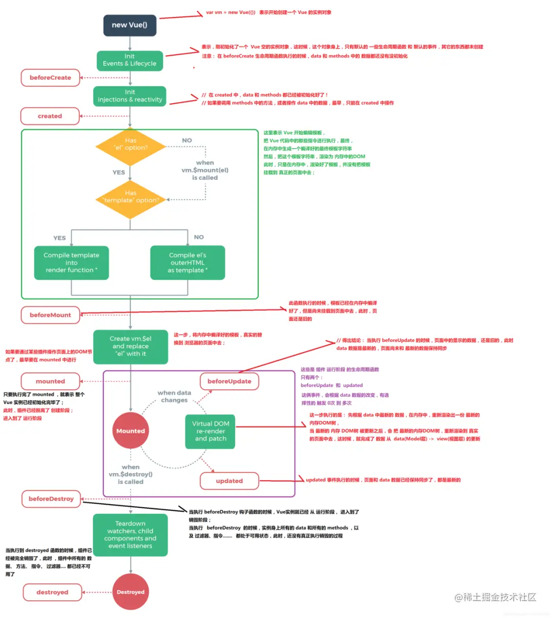
Vue 实例有一个完整的生命周期,从开始创建Vue实例、初始化数据、编译模版、挂载Dom -> 渲染、更新 -> 渲染、卸载等一系列过程,就是Vue的生命周期。
| 生命周期函数 | 描述 |
|---|---|
| beforeCreate | 组件实例被创建之前,此时组件的属性未生效 |
| created | 组件实例已经创建完成,属性也绑定,但真实dom还没有生成,此时$el还不可用 |
| beforeMount | 在挂载开始之前被调用,此时此时浏览器中还没有当前组件的DOM结构 |
| mounted | el 被新创建的 vm.$el 替换,并挂载到实例上去之后调用该钩子,此时页面渲染完成,可以操作DOM元素 |
| beforeUpdate | 数据更新之前调用,发生在虚拟 DOM 打补丁之前,此时data数据源已更新完成,但DOM还是旧数据 |
| update | 数据更新之后调用,已经根据最新的数据完成了组件DOM结构的重新渲染最新的数据 |
| beforeDestory | 组件销毁前调用 |
| destoryed | 组件销毁后调用 |