Chrome 调试技巧
调试的几个按钮介绍
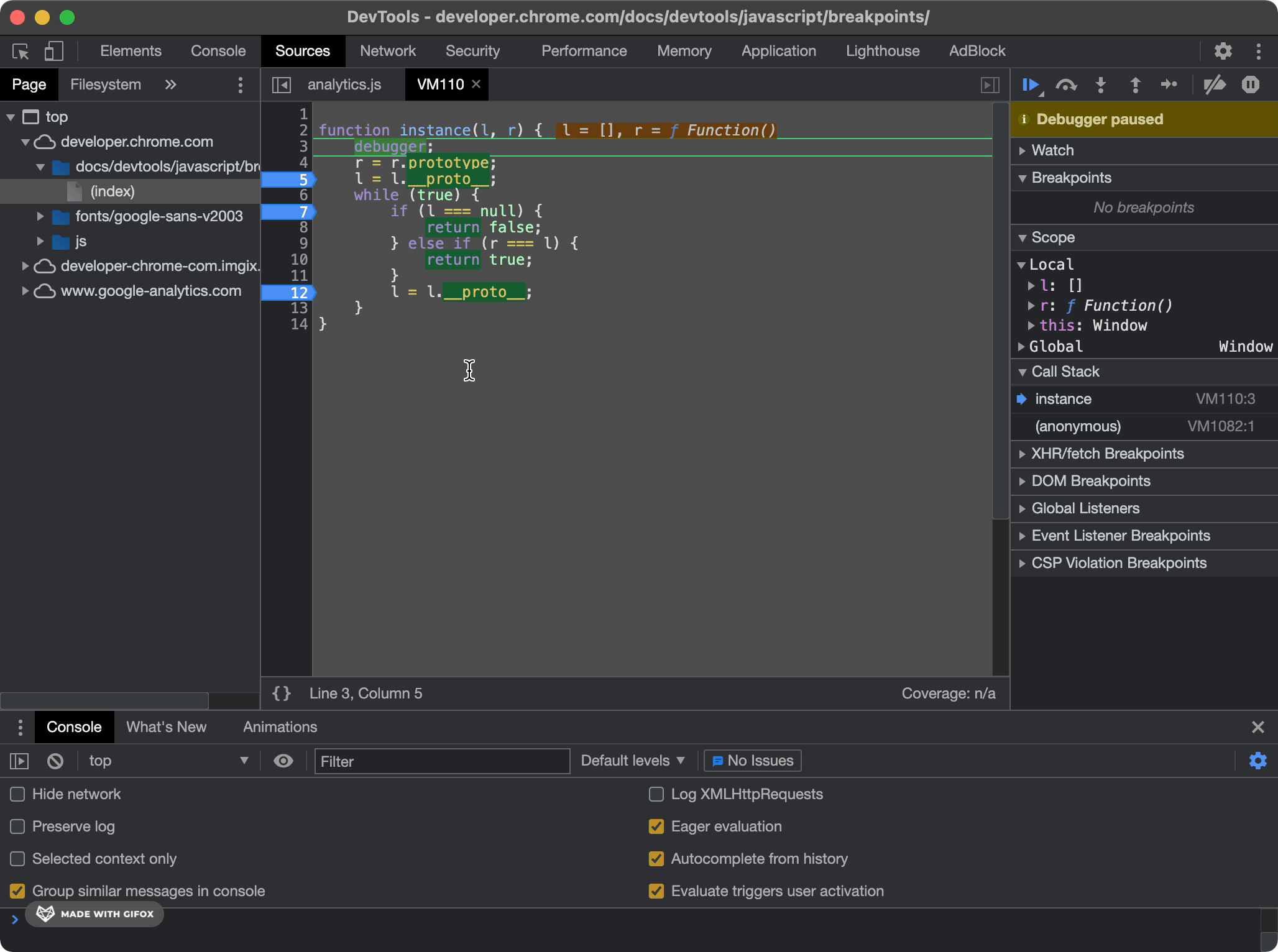
Resume script execution
:跳转到下一个断点,如下,代码暂停在第3行,点击 ,代码执行依次暂停在第5行,第7行,若没有return,接着会暂停在第12行。
Step over next function call
:跳到下一步,代码会一行一行的往下执行。如下,代码在第7行执行时,条件不成立,接着执行第9行。

Step into next function call
:跳进一个函数,如下,在第5079行点击图标,调试跳入到_init方法的具体实现。
Step out current function call
:跳出当前函数,如下,在 _init方法中调试 时,点击
图标,调试回到Vue方法。

Step
:是前三个按钮(Step over、Step into和Step out)的集合。
Deactivate breakpoints
: 跳过所有断点,如下,点击后,将跳过代码中三个断点。当你打了很多断点,有时不希望断点生效又不想清除断点时,这很有用。

调试常用方法介绍
查找文件
Ctrl+Shift+O,输入文件名回车。
跳转到文件具体行
Ctrl + g,输入行数回车。

查看调用栈
如下,代码执行从app.js文件到vue.js文件,行数依次为:9->5079->5012->11945。

也可以在方法内部执行console.trace()来获取调用栈。
重新开始调试
Call Stack 中,右击,Restart frame。如下,如果想要跳进this._init方法调试,但是不小心走到了该方法的下一行,此时不需要重新刷新页面重新走一遍,只需点击Restart frame,代码会重新暂停在5074行,即该方法的第一行,即使该方法的第一行没有打断点。

点击Call Stack 中的调用栈的其他行,即可回退到上一个断点,然后Restart frame即可上一个方法的第一行开始调试。

格式化打包后的代码
点击代码编辑器的左下角的
按钮即可

断点类型
Line-of-code breakpoints
当你知道需要调试的代码的具体位置时。点击code editor 中代码的左侧的行数,或者在代码中输入debugger.

Conditional line-of-code breakpoints
只有特定条件下才暂停。如下,右击代码编辑器中的行数,点击Edit breakpoint ,输入特定条件,实例表示options.data为true时,代码才在此处暂停。条件断点在for循环时尤其有用。

Dom breakpoints
给dom节点添加断点,适用于当不知道哪一行代码具体更改了dom节点时,可以检测到三种类型,子节点变更、属性变更和节点移除。如下,给h1标签添加Dom breakpoints后,只要h1发生了改变,都能暂停到改变它的代码。这在调试别人的代码时会很有用。

XHR/Fetch breakpoints
当发送具体的请求时暂停。

Event listener Breakpoints
比如监听drop后,在拖动时,就能定位到相应的代码。如下,即可定位到实现拖动的具体逻辑。这在调试别人写的复杂代码时尤其有用,比如github上优秀的库。


移除断点
在断点板,右键选择Remove all breakpoints来移除所有断点,选择Re move breakpoint 来移除特定断点。注意,代码中手动添加的debugger并不会被移除。

其他
chrome调试node代码
node --inspect-brk index.js 然后访问:chrome://inspect

network模拟不同的网络状态
点击下图下拉框,即可选择fast 3G、slow 3G和offline等不同的网络状况来测试页面。

隐藏不关心的列
请求列表中,右键请求列表表头,即可自定义展示的列。

优雅的复制
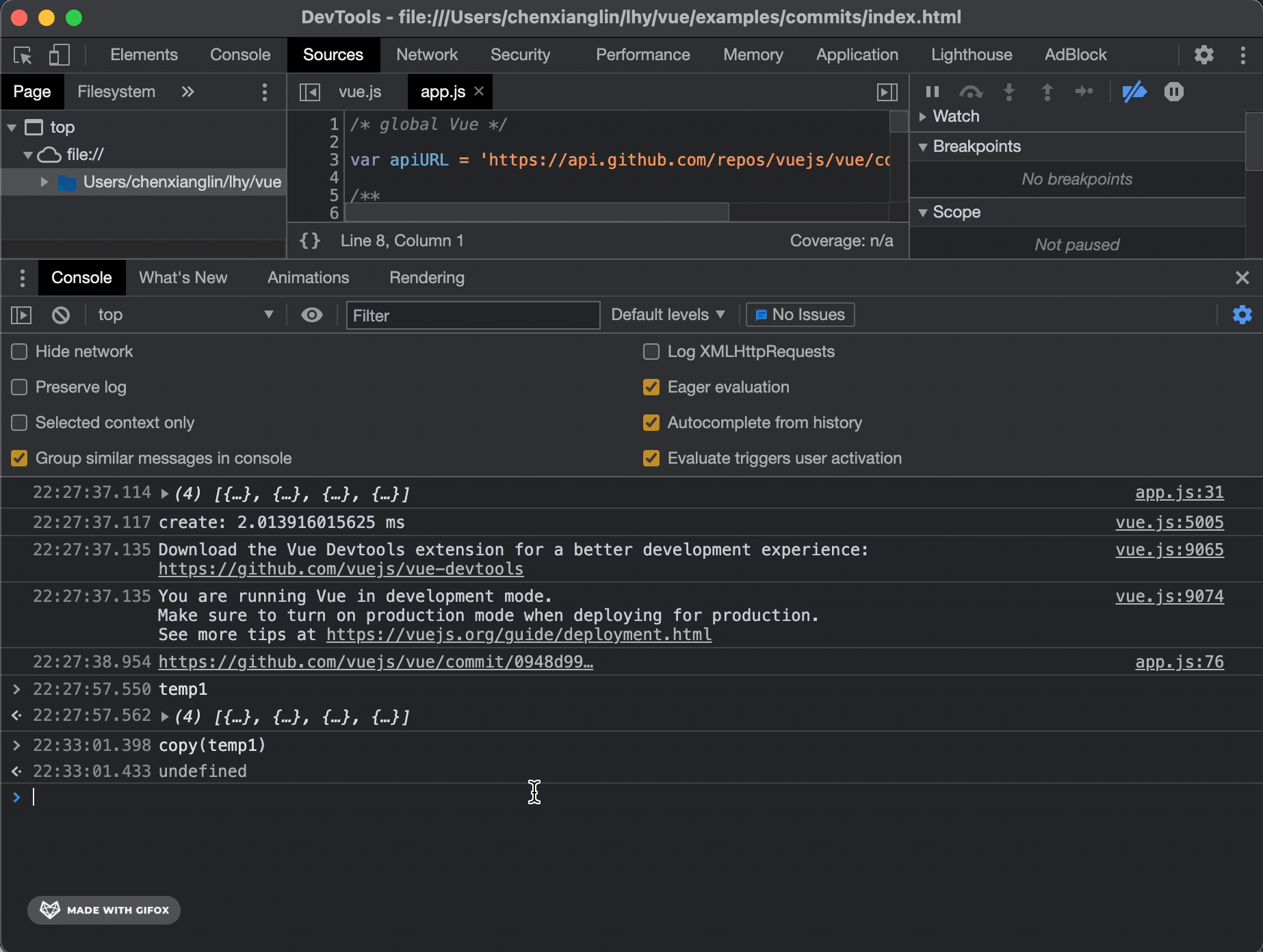
Store object as global variable:存储为全局变量,如下,将打印的数组储为变量,即可方便的数组进行查找等操作。
copy()方法 / Copy object : 复制数据到剪切板。

save as ——复制错误堆栈

优雅的显示
console.table(arr)——当数组中的对象拥有较多属性时,为了直观地看到整个数组的数据。

console.dir(el)——以树形结构打印DOM节点

获取代码执行时间
在代码开始时,console.time("xxx");代码结束时,console.timeEnd("xxx"),即可在控制台打印出某段代码的执行耗时。注意,此方法只适用于同步代码。如下可获取for循环的执行耗时。

打印带时间戳

几个快捷键
Shift+Commond+P:打开devTools功能搜索 Shift+Commond+P:切换开发者工具的位置 esc:打开Console drawer
截长图
打开devTools功搜索,输入screen关键字,选择Capture full size screenshot即可。当屏幕出现滚动条,需要截取整个屏幕时尤其有用。

复制请求
右键链接:copy as fetch、copy as curl,可以复制所有的header,甚至是cookie。如果请求合法,服务器是无法判断请求是从浏览器还是服务端发出的。
请求图片时,加上contentType:'arraybuffer',一般服务器会校验请求的referer。
copy all as HAR, 可以复制所有请求,在抓包工具 Charles 中打开,可以查看所有请求的详细 request 和 response。