esbuild调研报告

685 阅读4分钟

1.esbuild 是什么?

这个问题就不赘述了,具体的 官方文档如下:esbuild.github.io/

总结就是采用go语言实现的构建工具,速度快到飞起。这个我们都知道的,但是esbuild为什么快,在实际过程中会遇到哪些问题,才是我们分析的重点,以下将围绕esbuild的运用机制,基本构成,项目使用等各个方面做一个简单的分析。

2.esbuild 为什么这么快?

  1. go的语言优势: js的解释型语言的特质决定了在执行中需要不断的解释执行的过程,Go 语言编写的程序比 JavaScript 少了一个动态解释的过程;实际go代码执行时是开的多进程
  2. 代码实现上,esbuild使用比较克制,很多在webpack上使用插件实现的功能 如loader, minify等插件均使用的go实现的,在实际构建过程中,较少的插件,保证了结构的一致性(主要指ast处理,在webpack的处理中,需要对一个文件做ast处理,是webpack → 字符串 →  ast → 字符串 → webpack 这样的一个过程,如果是多个babel 则有多个这样的过程,esbuild 在实现过程中将这些babel 直接写进了go代码中,所以保证了结构一致性。),提升了构建速度。

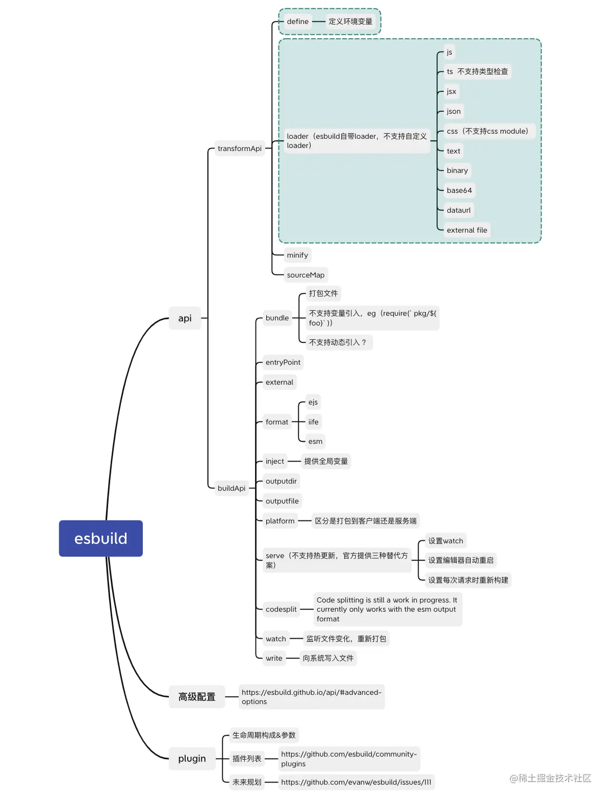
3.esbuild基本构成

image.png

esbuild的基本构成大约可以分为api,以及plugin两个部分。api可以分为transformApi,buildApi两部分组成,以下会对这两部分做简单的介绍,其中,配置部分主要是在构建过程中的一些配置项,具体配置信息可以参考官方文档信息esbuild.github.io/api/#simple…

transformapi

官方对transformApi的定义如下

image.png

transformApi可以理解成esbuild独立提供的工具函数库,可以在脱离文件系统下使用,并且相对于传统的js插件,速度更快,这使得esbuild能在其他的构建工具(如 vite,snowpack等)得到应用。同时,也有一些第三方的webpack插件(如esbuild-loader既是采用这个思路实现)。

buildApi

image.png

buildApi和transformApi不同的是buildApi在使用过程中和文件系统是相绑定的,所以不能单独使用,只能在esbuild构建过程中使用,其中,这部分的功能包括bundle,format,全局变量,serve等。

plugin

image.png

plugin提供的功能是和webpack的plugin相类似的,支持go代码和js代码。 以下是官方社区中的plugin功能 github.com/esbuild/com… 。 如果点开源代码,不难发现,很多功能都是把现有的第三方工具库做一个封装实现的,还是采用js的方式实现的。这种方式实际上是有一定的缺陷的,因为原本的esbuild是采用go语言实现,这个过程是很快的,然而在这个过程中使用js的话,会一定程度上导致原本的js构建速度变慢。

4.esbuild在实际工程化中的缺陷

1.自带的loader只支持固定的几种类型,缺少对vue,sass,less等相关的语法的支持,需要自行用js开发插件,虽然社区提供了相关的插件github.com/esbuild/com…,但是由于都是采用js编写的,很多插件处理的源代码依然采用开源的loader处理,如esbuild-sass-plugin  源码: github.com/Csszabi98/e…

可以看到,相关的解析逻辑依然是采用的第三方开源库,且均是采用js编写的,这种js编写的代码在解析上仍然存在执行慢的情况。

2.esbuild不支持热加载,在每一次编辑之后需要重新构建一次,针对这三个问题,官方给出了三种解决方案

     1. 使用watch 监听文件变化,在每一次文件变化之后重新构建

     2. Configure your text editor to run esbuild every time you save

     3.Serve your code with a web server that rebuilds on every request

针对这种重新构建的情况,如果打包速度快,是没有太大影响的,但是如果加入多种的插件可能会导致在开发过程中的build变慢,影响开发速度。

3.对非 esm 类型的包不支持 split。

4.为了保持结构的一致性,没有提供转化的 ast 的 api。

5.总结

1.可以看到 esbuild 在实际的开发上秉承着极速和克制的原则,所以在一些功能的支持上并没有特别的全,所以有一部分的功能需要专门的 js 插件来实现。

2.esbuild 没有提供专门的 ast 生成接口,导致做一些按需引入的功能上比较困难,如 babel-plugin-import 类似的功能。

3.热加载功能的缺失。

4.esbuild自带的 transform ,babel 等功能实际是可以独立出来的api,使用相关的 api 替代 webpack 相关的 plugin 也能获得不菲的收益

5.esbuild 不是像 webpack 一样的大一统项目,提供完善的插件机制,而是在极度精简之后的打包工具,快是 esbuild 追求目标。

6.关于 esbuild 插件机制的讨论:  github.com/evanw/esbui…

7.esbuild官方插件列表: github.com/esbuild/com…