【设计模式从入门到精通】设计模式原理类图汇总

185 阅读1分钟

笔记来源:尚硅谷Java设计模式(图解+框架源码剖析) 部分参考: c.biancheng.net/design_patt…

创建型模式

1、单例模式

2、工厂方法模式

UML示例

3、抽象工厂模式

UML示例

4、原型模式

UML示例

5、建造者模式

UML示例

结构型模式

6、适配器模式

UML示例

7、桥接模式

UML示例

8、装饰者模式

UML示例

9、组合模式

UML示例

10、外观模式

UML示例

11、享元模式

UML示例

12、代理模式

静态代理

JDK代理

Cglib代理

行为型模式

13、模板方法模式

UML示例

14、命令模式

UML示例

15、迭代器模式

UML示例

16、解释器模式

UML示例

17、中介者模式

UML示例

18、观察者模式

UML示例

19、访问者模式

UML示例

20、备忘录模式

UML示例

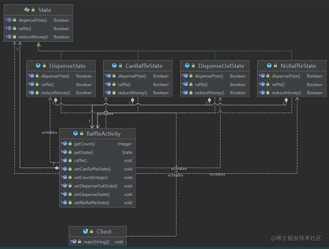
21、状态模式

UML示例

22、策略模式

UML示例

23、职责链模式

UML示例