原文链接: 读 Go 源码,可以试试这个工具
编程发展至今,从面向过程到面向对象,再到现在的面向框架。写代码变成了一件越来越容易的事情。
学习基础语法,看看框架文档,几天时间搞出一个小项目并不是一件很难的事情。
但时间长了就会发现,一直这样飘在表面是不行的,技术永远得不到提升。
想要技术水平有一个质的飞跃,有一个很好的方法,就是读源码。
但读源码真的是一件很有挑战的事情。
想想当年自己读 Django 源码,从启动流程开始看,没走几步就放弃了,而且还放弃了很多次。
这么说吧,我对 Django 启动部分的代码,就像对英文单词 abandon 那么熟悉。
后来总结经验,发现是方法不对。
主要原因是一上来就深入细节了,事无巨细,每个函数都不想错过。结果就导致对整体没有概念,抓不住重点,又深陷无关紧要的代码。最后就是看不进去,只能放弃。
最近看了一点 Go 源码,慢慢也摸索出了一些心得。有一个方法我觉得挺好,可以带着问题去读源码,比如:
在解决问题的过程中也就对源码更熟悉了。
还有一点要注意的就是,先看整体,再看细节。
在这里推荐给大家一个工具,这个工具可以帮我们梳理出代码的整体结构,我觉得还是挺有用的。是一个开源项目:
项目地址: github.com/jfeliu007/g…
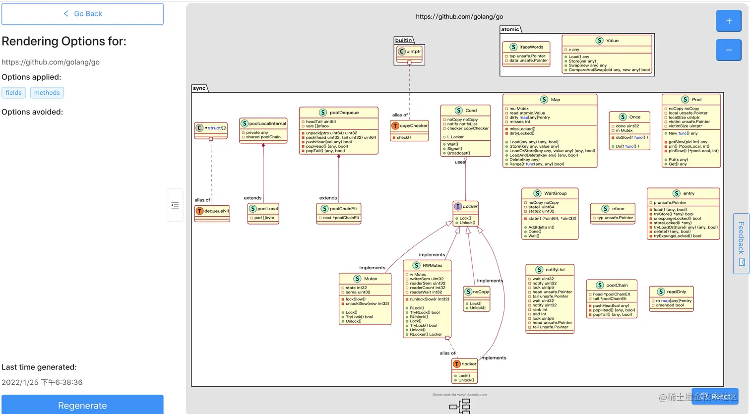
这个项目可以分析一个 Go 项目,然后生成接口和结构体的 UML 图。有了这个图之后,基本上也就对项目整体关系有了一个基本概念,再读代码的话,相对来说会容易一些。
项目具体怎么用我倒是没仔细研究,因为老哥非常贴心的写了一个 WEB 页面:
网站链接: www.dumels.com/

使用起来很方便,首先在页面最上方输入框输入项目地址,然后在左侧输入要分析的代码目录就可以了。默认生成的图中会包括 Fields 和 Methods。
填写好信息之后就可以生成 UML 图了。比如我输入的 src/sync,就得到了下面这张图,有了这张图,对代码结构之间的关系就更清晰了。
还可以一次分析多个目录,多个目录用英文逗号分割。
如果不填写要分析的目录,则会分析整个项目,也可以选择是否要忽略某个目录。
友情提示一点,不要试图分析整个 Go 项目,可能是项目太大了,页面是不会给你返回的。
好了,本文就到这里了。你有什么好用的工具吗?欢迎给我留言交流。
往期推荐: