动态表单 && 动态表格

2,656 阅读4分钟

本文已参与「新人创作礼」活动,一起开启掘金创作之路。

gitHub地址:Ant Design Pro V5

动态表单

介绍

ProForm 在原来的 Form 的基础上增加一些语法糖和更多的布局设置,帮助我们快速的开发一个表单。同时添加一些默认行为,让我们的表单默认好用。 文档地址: ProForm

我所做的是将 ProForm 的每个表单项进行二次封装,整合百分之80%的 Pro 表单项,满足大部分开发需求

主要包含:input(输入框)、password(密码)、captcha(验证码)、select(选择框)、checkbox(多选)、radio(单选)、switch(开关)、textArea(文本框)、rate(评星)、slider(滑动输入条)、digit(步进器)、filed(自定义)、dependency(表单联动)

其中,图片上传属于自定义的格式,自定义的组件为 OSSUpLoad,具体用法请参考 图片文件上传(OSSUpload)这篇文章

他的功能类似于 Schema From - JSON表单,本质是将说有的 Pro 表单项 进行整合起来,希望通过一个数组,构建出表单~

看着整合起来似乎没什么,但实际上还是比较麻烦的,遇到很多问题(有点扯远了)~~

在线演示: 动态表单

功能

当你有以下需求时,可以试试本组件:

  • 当你需要为系统的所有表单设定统一的样式,如表单的布局,占位,按钮的颜色等~
  • 想要通过一个数组就能实现 80% 的表单场景
  • 在表单中常见的正则功能(如:手机号、身份证、验证码等),只需要一个字段就能对应的实现
  • 兼容 ProFrorm表单项、 Ant Design 表单项的所有属性

代码演示

功能展示

统一默认值

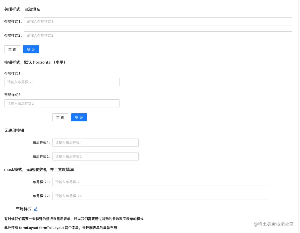
布局样式

表单按钮

表单联动

具体代码

文件位置:src/components/Form

全局配置文件:src/utils/Setting/FormSy

如何使用

import { Form } from '@/components';
import type { formProps } from '@/components'

export default () => {
	const list: formProps[] = [
    {
    	name: '最终表单获得的值,多个会覆盖~'
      type: '表单类型'
      ....
    }
    ....
  ]
	
  return (
  	<Form
			formList={list}
			onFinish=((values:any) => {}) //表单提交后的值
			...
    />
  )
}

特殊说明

  • 文件上传 OSSUpLoad 的类型为自定义,并有具体使用案例
  • 我所做的是整合,这样做的好处时,可以全局控制所有表单样式,使单页面的代码更加简洁,更好维护,如果有更好的建议,请在评论区留言~~

动态表格

介绍

ProTable 的诞生是为了解决项目中需要写很多 table 的样板代码的问题,所以在其中做了封装了很多常用的逻辑。这些封装可以简单的分类为预设行为与预设逻辑。文档地址: ProTable

这里的理念,通过简单的数组,构画符合项目的表单~

跟动态表单一样,我这里做了二次分装,在这里我将 表格的 分页器、搜索框、工具栏做了简单的配置,并结合Mask.From(弹出表框)实现新建、导出、编辑、状态、删除、自定义按钮的功能,别结合正则对表单搜索做了些额外的处理~

并设置全局配置文件,使整个系统的表格更好的管理~

目前他在样式上的功能并不是很完善,后期会将常用的属性提取出来~,有什么好的建议也可以通过评论区留言告诉我~~~

在线预览: 动态表格

功能

当你有以下需求时,可以试试本组件:

  • 当你需要为系统所有的表格设定统一的样式,如分页器的页数,大小,搜索框的框占位样式等功能~
  • 当你需要 新建、导出、编辑、状态、删除等功能,结合接口,一键式构画的时候
  • 兼容 ProTable、Mask.From 、From 的所有属性

代码演示

功能演示

基础配置

操作配置

具体代码

文件位置:src/components/Table

全局配置文件:src/utils/Setting/tableSy

如何使用

import { Table } from '@/components';
import type { tableListProps,formProps } from '@/components'
import { queryTable } from './services'

export default () => {
  const columns: tableListProps[] = [
    {
    	title: '表头名称',
      dataIndex: '接口返回的对应字段',
    },
    ...,
    {
    	title: '操作',
    	dataIndex: 'option',
			type: 'tools',
    	tools: [
    		{
    			method: 'edit',  //编辑
    			edit: {
    				go: '跳转的页面,如 /list ',
    				payload: '跳转时所带的参数',
    				onBeforeStart: (data:any)=> { // 开始执行的方法,用作表单的
    					const list: formProps[] = [
                  {
                    name: 'test1',
                    default: data.name,
                    label: '姓名'
                  },
                  {
                    name: 'test2',
                    label: '随意字符串'
                  },
                ]
                // return '暂未配置' // 返回对应字符串
                return list // 返回列表
    				},
            onEdit: (values: any, record: any) => {}, // 调用接口的参数
            maskFrom: {
              onRequest: queryTable //请求的接口
            }, 
            ...
    		},
        {
          method: 'state',
          state: {} //状态的配置
        },
        {
          method: 'delete',
          delete: {} //删除的配置
        },
        {
          fieldRender: (data:any) => { //自定义配置
            return React.Node
          }
        }
  		]
    }
  ]
  
  return <Table
		 request={(params, sorter, filter) => queryTable({ ...params, sorter, filter })} //列表请求的接口
     tableList={columns} //表单数据
		 rowKey='key' // 表单的索引,不能相同,接口返回字段的key
		 search={{
     	options: [
        {
        	method: 'export', //导出
          export:{} // 导出的相关配置
        }       
      ]       
     }}
     toolBar={[
       {
       		method: 'creat', //新建
          create:{} //新建的配置,与编辑差不多
       },
       {
          fieldRender: (action:any) => { // 自定义按钮
            return [<Button>测试</Button>]
          }
        }
     ]}
	/>
}

特殊说明

  • 表单关于一些常用的配置,这里还没有做,完全兼容于ProTabl,如果有更好的建议,请在评论区留言~~