如何创建一个Flutter Plugin

3,201 阅读10分钟

什么是plugin

FlutterDart生态系统的软件包有两种模板,分别是packagesplugin,其中plugin包含AndroidiOS等平台特定实现,一般需要Flutter端与Android或iOS等平台进行通讯交互(类比Hybrid或RN中JS与Native的交互),以实现特定功能。

创建plugin

一般使用命令创建Plugin:flutter create —-org com.example —-template=plugin hello,执行命令后,会在当前目录下生成一个hello文件夹,里面是一个plugin的简单demo实现。iOS可以使用OC和Swift,Android可以使用Java和kotlin进行代码编写,命令默认使用swift及kotlin,如需修改,使用-i-o命令。例如要创建一个使用OC及java的plugin,命令为:flutter create --org com.example --template=plugin --platforms=android,ios -a java -i objc hello

创建一个样例Demo

为了更好的说明流程,这里创建一个禁用截屏功能的plugin进行说明,plugin提供三个功能:全局添加水印截屏监控禁用截屏。其中全局添加水印为在Flutter当前页面栈的最上层添加一个半透、有水印、穿透触摸事件的全遮盖页面,为纯dart实现,这部分不需要与平台进行交互; 截屏监控为当平台监听到截屏行为后,立即通知Flutter端,是一个持续通讯的过程;禁用截屏为Flutter端通知平台执行禁用操作(只支持Android平台)。 此plugin已经开发完成并发布到pub,可以在GitHub - disable_screenshots下载并查看源码。

  1. 创建命令:flutter create --org com.devlxx --template=plugin disable_screenshots
  2. 执行命令后会生成如下目录:
├── disable_screenshots
│   ├── CHANGELOG.md
│   ├── README.md
│   ├── android
│   ├── disable_screenshots.iml
│   ├── example
│   ├── ios
│   ├── lib
│   ├── pubspec.lock
│   ├── pubspec.yaml
│   └── test
  • pubspec.yaml:plugin的配置文件。里面有字段:namedescriptionversionhomepage,这些均是字面意思,很好理解。另外有字段environment,指定插件的使用环境,最关键的是有一个flutter字段:
# The following section is specific to Flutter.
flutter:
  # This section identifies this Flutter project as a plugin project.
  # The 'pluginClass' and Android 'package' identifiers should not ordinarily
  # be modified. They are used by the tooling to maintain consistency when
  # adding or updating assets for this project.
  plugin:
    platforms:
      android:
        package: com.devlxx.disable_screenshots
        pluginClass: DisableScreenshotsPlugin
      ios:
        pluginClass: DisableScreenshotsPlugin

这个字段说明了plugin支持的平台以及各平台的入口class,这个需要能一一对应。默认会给你创建好,不要随意修改这里及类名即可。

plugin也可以同时支持web或macos等,这里不做说明。

  • README.md: 项目说明。当发布到pub.dev后,插件的Readme栏目内容即为此文件内容。
  • lib:pluginFlutter端的实现
  • ios:pluginios端的实现
  • android:pluginandroid端的实现
  • example:plugin的使用demo,可以运行此demo进行测试,另外demo里面也有README.md文件,当发布到pub.dev后,插件的Example栏目内容即为此文件内容。
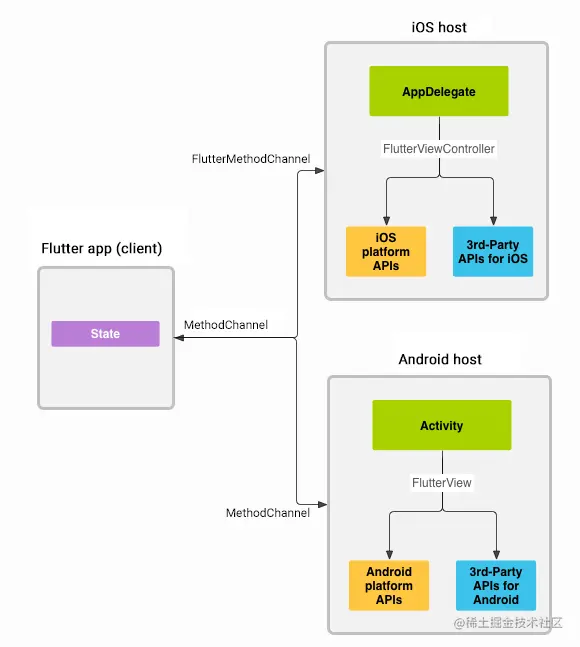
  1. Flutter与iOS、Android通讯原理 Flutter只是一个UI框架,与平台相关的功能只能由平台来原生实现,这就需要Flutter与原生进行相互通讯。它们通过PlatformChannel进行互相通讯,核心原理是:
  • Flutter通过PlatformChannel, 将要传递的数据编码后,跨线程发送到宿主(iOSAndroid
  • 宿主接收到PlatformChannel的消息后,执行原生API
  • 宿主执行完原生API后,将数据编码并原路返回给应用程序的Flutter部分 图示如下:

PlatformChannel有三种类型,分别是:BasicMessageChannelMethodChannelEventChannel。其中BasicMessageChannel接收一个MessageCodec<T>作为其编解码器的实现,允许我们使用自定义的消息编解码进行异步消息传递,这里不对其做说明。

  • MethodChannel:用于Flutter主动调用平台端的方法,并获得相应的返回值,例如获取系统电量、发起Toast等,可以说是一次性的调用。这里将通过它来告知平台端禁用截屏功能
  • EventChannel,用于传递事件。例如Flutter要监听电量变化,平台端可以将监听到的电量变化情况持续的通过EventChannel传递给Flutter端。这里将通过它来截屏监控功能。

disable_screenshots禁用截屏功能实现(MethodChannel)

  1. Flutter端实现 创建命令会在lib目录下生成一个disable_screenshots.dart文件,里面会有一个默认的MethodChannel实现样例,我们对其进行修改,修改后的核心源码如下:
// 1. 创建一个MethodChannel
final MethodChannel methodChannel = const MethodChannel("com.devlxx.DisableScreenshots/disableScreenshots");

// 2. 通过MethodChannel将方法名和参数编码后发到平台端
methodChannel.invokeMethod("disableScreenshots", {"disable": disable}); 
  1. Android端实现(kotlin) 创建命令会在android目录下的/src/main/kotlin/com/devlxx/disable_screenshots/生成一个DisableScreenshotsPlugin.kt文件,其中实现禁用截屏的核心代码为:
private fun onAttachedToEngine(applicationContext: Context, messenger: BinaryMessenger) {
    this.applicationContext = applicationContext
	  // 1. 创建一个MethodChannel
    this.channel = MethodChannel(messenger, "com.devlxx.DisableScreenshots/disableScreenshots")
    //handle指向了this,this必须实现onMethodCall方法
    this.channel.setMethodCallHandler(this)
}

// 当Flutter端的MethodChannel调用invokeMethod时,它的参数会传递到这里
override fun onMethodCall(@NonNull call: MethodCall, @NonNull result: Result) {
    if (call.method == "disableScreenshots") {
      var disable = call.argument<Boolean>("disable") == true
      // 禁止截屏需要获取到当前的activity,如何获取到activity请自行查看源码,这里不做说明。
      if (disable) {
	    activity.window.setFlags(WindowManager.LayoutParams.FLAG_SECURE, WindowManager.LayoutParams.FLAG_SECURE);
	    println("禁用截屏")
	  } else { // 允许截屏
	    activity.window.clearFlags(WindowManager.LayoutParams.FLAG_SECURE)
	    println("允许截屏")
	  }
	  // 调用后,Flutter端的invokeMethod会收到调用的结果,结果为一个空字符串
      result.success("")
    } else {
      result.notImplemented()
    }
}
  1. iOS端实现。(iOS无法实现禁止截屏功能,这里仅做说明) 创建命令会在ios目录下的Classes/下生成一个DisableScreenshotsPlugin.swift文件,其中实现禁用截屏的核心代码为:
public class SwiftDisableScreenshotsPlugin: NSObject {
  public static func register(with registrar: FlutterPluginRegistrar) {
    let instance = SwiftDisableScreenshotsPlugin()
    // 1. 创建一个MethodChannel
    let methodChannel = FlutterMethodChannel(name: "com.devlxx.DisableScreenshots/disableScreenshots", binaryMessenger: registrar.messenger())
    registrar.addMethodCallDelegate(instance, channel: methodChannel)
  }
}

extension SwiftDisableScreenshotsPlugin: FlutterPlugin {
    // 当Flutter端的MethodChannel调用invokeMethod时,它的参数会传递到这里
    public func handle(_ call: FlutterMethodCall, result: @escaping FlutterResult) {
        /*
        //iOS平台无法实现禁用截屏功能,这里仅做MethodChannel的使用说明
        if call.method == "disableScreenshots" {
            if let arg = call.arguments as? Dictionary<String, Any>, let disable = arg["disable"] as? Bool {
                if disable {
                    //禁用截屏
                } else {
                    //允许截屏
                }
            } else {
                print("【SwiftDisableScreenshotsPlugin】disableScreenshots 收到错误参数")
            }
        } else {
            result(FlutterMethodNotImplemented)
        }
        */
        result(FlutterMethodNotImplemented)
    }
}

disable_screenshots截屏监控功能实现(EventChannel)

  1. Flutter端实现
// 1. 创建EventChannel
final EventChannel eventChannel = const EventChannel('com.devlxx.DisableScreenshots/observer');

// 2. 监听平台端发来的事件
_eventChannel.receiveBroadcastStream().listen((event) {
  //平台端发来事件后会调用到这里
});
  1. Android端实现
// 1. 创建EventChannel
val eventChannel = EventChannel(messenger, "com.devlxx.DisableScreenshots/observer")
// 2. handle指向了this,this必须实现onListen及onCancel方法。
eventChannel.setStreamHandler(this)

//3. 获取到EventChannel.EventSink后,可以通过它发送事件给Flutter端
override fun onListen(arguments: Any?, events: EventChannel.EventSink?) {
    println("开始监听")
    // 4. 需要将events存起来,后续需要通过它将事件发送给Flutter端
    eventSink = events
    // 5. ScreenShotListenManager为一个实现了监听截屏功能的Manager
    screenShotListenManager = ScreenShotListenManager.newInstance(applicationContext)
    screenShotListenManager.setListener { imagePath ->
      println("监听到截屏,截屏图片地址是:$imagePath")
      // 6. 发送事件给Flutter端,告知监听到了截屏行为。
      eventSink?.success("监听到截屏行为")
    }
    screenShotListenManager.startListen()
}

// EventChannel被取消
override fun onCancel(arguments: Any?) {
    screenShotListenManager.stopListen()
    eventSink = null
}
  1. iOS端实现
public class SwiftDisableScreenshotsPlugin: NSObject {
  var eventSink: FlutterEventSink?

  // 注册使用此插件
  public static func register(with registrar: FlutterPluginRegistrar) {
    let instance = SwiftDisableScreenshotsPlugin()
    // 1. 创建EventChannel
    let channel = FlutterEventChannel(
        name: "com.devlxx.DisableScreenshots/observer",
        binaryMessenger: registrar.messenger()
    )
    // 2. 设置handler为SwiftDisableScreenshotsPlugin,它必须实现onListen及onCancel方法
    channel.setStreamHandler(instance)
  }
  
  6. 发送事件给Flutter端,告知监听到了截屏行为
  @objc func callScreenshots() {
    eventSink!("监听到截屏行为")
  }
}

extension SwiftDisableScreenshotsPlugin: FlutterStreamHandler {
    //3. 获取到EventChannel.EventSink后,可以通过它发送事件给Flutter端
    public func onListen(withArguments arguments: Any?, eventSink events: @escaping FlutterEventSink) -> FlutterError? {
        // 4. 需要将events存起来,后续需要通过它将事件发送给Flutter端
        eventSink = events
        // 5. iOS端实现截屏监听功能很简单,添加相应通知的监听即可。
        NotificationCenter.default.addObserver(
            self,
            selector: #selector(callScreenshots),
            name: UIApplication.userDidTakeScreenshotNotification,
            object: nil)
        
        return nil
    }
    
    // EventChannel被取消
    public func onCancel(withArguments arguments: Any?) -> FlutterError? {
        NotificationCenter.default.removeObserver(self)
        eventSink = nil
        return nil
    }
}

综合MethodChannelEventChannel的三端实现来看,它们的使用还是比较简单的,对于开发者来说,挑战在于需要对三端都熟悉,并写出高质量的代码。 在实际开发时,可以先用相应的开发者工具打开Example目录下的iOSAndroid项目,分别进行平台特定代码的开发、调试。当iOSAndroid的平台代码编写完成后,再直接运行Example项目,进行Flutter端的功能开发及整体的调试。

全局添加水印

全局添加水印不涉及平台端,为纯Flutter端实现。和常规的Flutter Dart代码编写没什么差异,这里不做说明,具体实现可以直接查看源码。

发布plugin

plugin的三端代码写好后,需要进行发布。plugin的发布非常简单,分为两步。 第一步为检查项目是否OK,执行命令:flutter packages pub publish --dry-run后,会提示项目是否存在遗漏或者异常部分,如果有异常,根据提示进行修复即可。例如此项目在执行此命令时,有提示存在问题:

Package validation found the following potential issue:
* Your pubspec.yaml includes an "author" section which is no longer used and may be removed.

这个是Flutter的一个bug,默认创建的模板会包含一个author字段,但是却无法检查通过,将pubspec.yaml中的author字段删除即可检查通过。

检查通过后,可以执行第二步,执行命令:flutter packages pub publish进行发布。执行后,根据命令行会提示进行操作,需要注意的是有一个验证身份的操作,将命令行出现的网址在浏览器中打开,然后在此页面登录自己的Google账号,这样就会将这个plugin与你的账号进行绑定及身份验证,操作完成后即发布成功,命令行输出如下所示:

Do you want to publish disable_screenshots 0.0.1 (y/N)? y
Pub needs your authorization to upload packages on your behalf.
In a web browser, go to https://accounts.google.com/o/oauth2/auth?access_type=offline&approval_prompt=force&response_type=code&client_id=81fds5108-8grd2eg9tj9f38os6f1urbcvsq399u8n.apps.googleusercontent.com&redirect_uri=http%3A%2F%2Flocalhost%3A54755&scope=openid+https%3A%2F%2Fwww.googleapis.com%2Fauth%2Fuserinfo.email
Then click "Allow access".

Waiting for your authorization...
Authorization received, processing...
Successfully authorized.
Uploading...
Successfully uploaded package.

plugin发布成功后并不能立即在Dart packages中搜到,它需要一段时间来处理,但是可以直接输入地址看到:pub.dev/flutter/pac…

引用plugin

plugin开发完后,我们可以选择多种方式将plugin提供给其它开发者使用:

  • 从本地路径引入
  • 从Git仓库引入
  • 从pub引入(需要先发布到pub)
  • 从指定源引入

本地路径引入

plugin中的Example引入plugin就是通过本地路径方式引入的,这种方式很方便本地修改和调试,进入方式如下:

dependencies:
  flutter:
    sdk: flutter
  disable_screenshots:
    # 当前pubspec.yaml文件的上一级目录是plugin所在目录
    path: ../

从Git仓库引入

顾名思义,直接从Git仓库拉取plugin,可以指定分支及路径。企业内部引用可以使用此种方式。样例如下:

dependencies:
  flutter:
    sdk: flutter
  disable_screenshots:
    git:
	url: https://github.com/xx-li/disable_screenshots
	path: path/to/disable_screenshots  #这里只做说明,实际disable_screenshots插件在根目录,不需要指定路径。

pub引入及指定源引入这里不做说明,详情可以看教程Using packages - Flutter

问题备忘

  1. 在老的flutter项目中,在iOS平台运行可能出现编译问题无法运行。这个是由于老的flutter项目里面没有使用到swift,所以没有briging文件,但是插件使用了swift,所以会编译失败,这种情况直接使用xcodeiOS项目中创建一个swift文件,会自动生成briding文件。

参考资料

  1. GitHub - huiger/ScreenShotDemo: 🔥Android 手机应用内截屏, 截屏监听
  2. Experimental: Create Flutter Plugin · flutter/flutter Wiki · GitHub
  3. Using packages - Flutter
  4. Developing packages & plugins - Flutter
  5. Writing custom platform-specific code - Flutter
  6. Flutter 开发(14):BasicMessageChannel 的使用 | 肥言肥语
  7. dart - How to get Activity and Context in Flutter plugin - Stack Overflow
  8. stackoverflow.com/questions/2…

这篇文章写于2021-6-15日,但是那个时候总是触发平台的关键字屏蔽导致无法发布,今天(2022-1-27)翻到后进行发布。