Vue 100问(18-22问)谈谈你对 Vue 生命周期的理解

635 阅读1分钟

大家好,我是阿林。

在本系列文章中,将以提问和解答的方式,和大家一起熟练掌握vue开发,共同进步,欢迎留言区讨论~

问题

18.谈谈你对 Vue 生命周期的理解

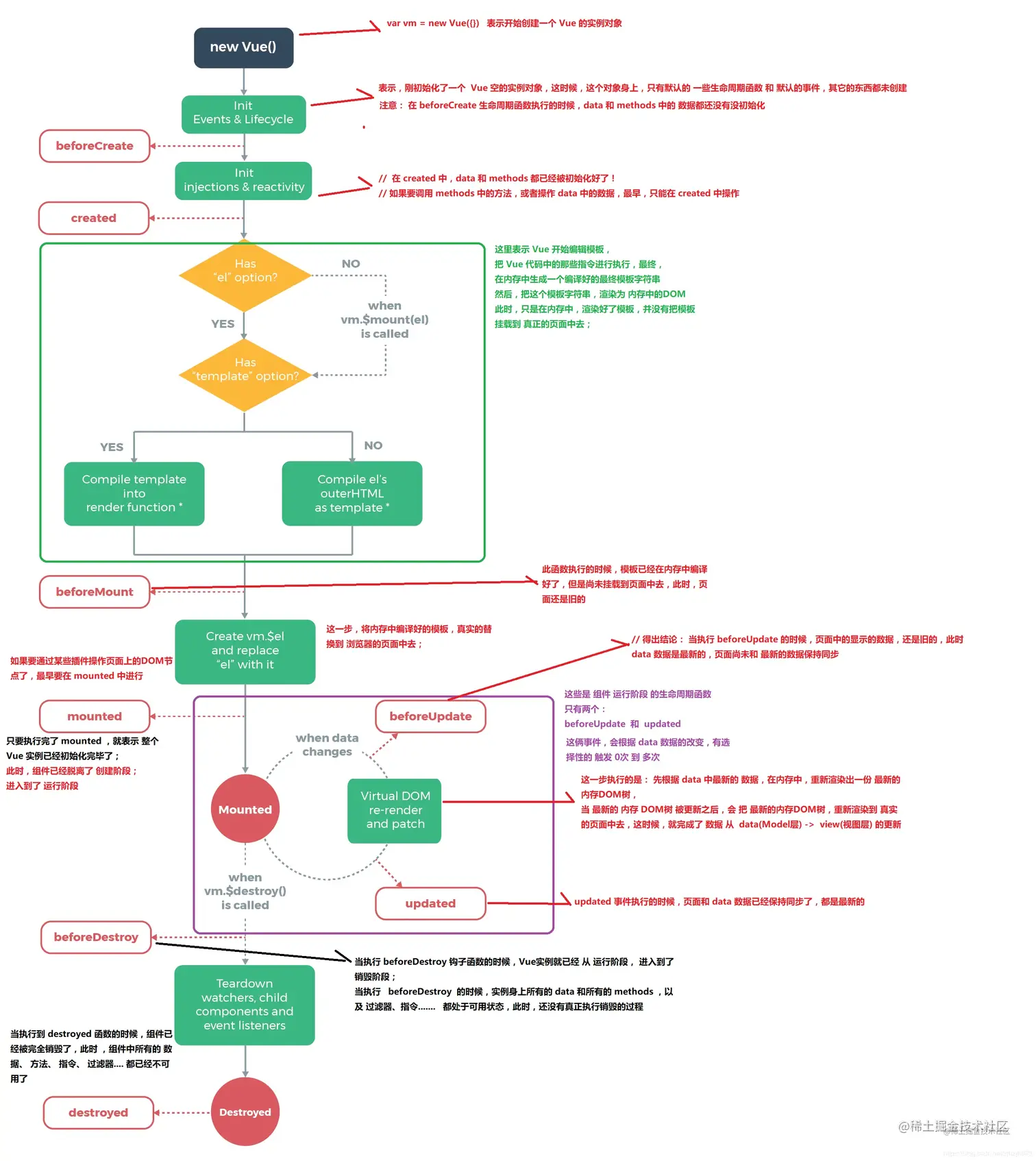
什么是生命周期?

每个 Vue 实例在被创建时都要经过一系列的初始化过程——例如,需要设置数据监听、编译模板、将实例挂载到 DOM 并在数据变化时更新 DOM 等。同时在这个过程中也会运行一些叫做生命周期钩子的函数,这给了用户在不同阶段添加自己的代码的机会。 -- Vue 文档

简单来说,就是 Vue 实例从创建到销毁的过程。

vue 所有生命周期

生命周期作用
beforeCreate在实例初始化之后,进行数据侦听和事件/侦听器的配置之前同步调用。
created在实例创建完成后被立即同步调用。在这一步中,实例已完成对选项的处理,意味着以下内容已被配置完毕:数据侦听、计算属性、方法、事件/侦听器的回调函数。然而,挂载阶段还没开始,且 $el property 目前尚不可用。
beforeMount在挂载开始之前被调用:相关的 render 函数首次被调用。
mounted实例被挂载后调用,这时 el 被新创建的 vm.$el 替换了。如果根实例挂载到了一个文档内的元素上,当 mounted 被调用时 vm.$el 也在文档内。
beforeUpdate在数据发生改变后,DOM 被更新之前被调用。这里适合在现有 DOM 将要被更新之前访问它,比如移除手动添加的事件监听器。
updated在数据更改导致的虚拟 DOM 重新渲染和更新完毕之后被调用。当这个钩子被调用时,组件 DOM 已经更新,所以你现在可以执行依赖于 DOM 的操作。然而在大多数情况下,你应该避免在此期间更改状态。如果要相应状态改变,通常最好使用computedwatch取而代之。
activited被 keep-alive 缓存的组件激活时调用。
deactivated被 keep-alive 缓存的组件失活时调用。
beforeDestroy实例销毁之前调用。在这一步,实例仍然完全可用。
destroyed实例销毁后调用。该钩子被调用后,对应 Vue 实例的所有指令都被解绑,所有的事件监听器被移除,所有的子实例也都被销毁。
errorCaptured在捕获一个来自后代组件的错误时被调用。此钩子会收到三个参数:错误对象、发生错误的组件实例以及一个包含错误来源信息的字符串。此钩子可以返回 false 以阻止该错误继续向上传播。

生命周期示意图

image.png

生命周期全览图

image.png

19.Vue 中 created 阶段可以访问或操作DOM吗?

不能,mounted 阶段才能。

不妨打个 log 看一下。

beforeCreate() {
    console.log('beforeCreate :>> ', {
      el: this.$el,
      data: this.$data
    })
  },
  created() {
    console.log('created :>> ', {
      el: this.$el,
      data: this.$data
    })
  },
  beforeMount() {
    console.log('beforemount :>> ', {
      el: this.$el,
      data: this.$data
    })
  },
  mounted() {
    console.log('mounted :>> ', {
      el: this.$el,
      data: this.$data
    })
  },

image.png

很显然,created 阶段可以操作 data,mounted 阶段才能访问和操作DOM。

20.Vue 开发中,在哪个生命周期内调用异步请求

created、beforeMount、mounted 中都可以,。

根据 19 问的 log 图,data 在 created 阶段已经创建了,可以将服务端端返回的数据进行赋值。

建议在 created 阶段进行异步请求,因为可以更快获取到服务端数据,减少页面 loading 时间。

21.Vue 的父组件和子组件生命周期钩子函数执行顺序是怎样的?

我们在父子组件的每一个生命周期中都打上 log,来观察执行顺序。

父组件和子组件加载渲染过程

父 beforeCreate -> 父 created -> 父 beforeMount -> 子 beforeCreate -> 子 created -> 子 beforeMount -> 子 mounted -> 父 mounted

image.png 创建实例是从外到内的,挂载实例是从内到外的。

父子组件交互,子组件更新

父 beforeUpdate -> 子 beforeUpdate -> 子 updated -> 父 updated

父组件
<child :msg="msg" />
<button @click="changeMsg">changeMsg</button>

changeMsg() {
  this.msg = '123'
}

子组件
<p>{{ msg }}</p>

image.png

父组件更新

父组件
<p>{{ msg }}</p>
<button @click="changeMsg">changeMsg</button>

changeMsg() {
  this.msg = '123'
}

父 beforeUpdate -> 父 updated。

不会影响子组件。

image.png

子组件更新

子组件
<p>{{ msg }}</p>
<button @click="changeMsg">changeMsg</button>

changeMsg() {
  this.msg = '123'
}

子 beforeUpdate -> 子 updated。

不会影响父组件。

image.png

父组件销毁

引入父组件的地方
<father v-if="showFather" />
<button @click="handleDestroy">销毁父组件</button>

handleDestroy() {
  this.showFather = false
}

父 beforeDestroy -> 子 beforeDestroy -> 子 destroyed -> 父 destroyed

image.png

子组件销毁

父组件内
<child v-if="showChild" />
<button @click="handleDestroy">销毁子组件</button>

handleDestroy() {
  this.showChild = false
}

子 beforeDestroy -> 子 destroyed。

不会影响父组件。

image.png

22.父组件可以监听到子组件的生命周期吗?

可以 emit事件来监听

子组件内
mounted() {
  console.log('子 mounted :>> ')
  this.$emit('mounted')
}

父组件内
<child @mounted="handleChildMounted" />

handleChildMounted() {
  console.log('监听到子组件 mounted :>> ')
}

image.png

@hook来监听

子组件内
created() {
  console.log('子 created :>> ')
}

父组件内
<child @hook:created="handleChildCreated" />

handleChildCreated() {
  console.log('监听到子组件 created :>> ')
}

image.png

注意,@hook 其实就是一种简写形式,其本质还是 emit 事件,在 vue 源码的lifecycle.js 里可以找到

image.png

参考资料

谈谈你对vue生命周期的理解

Vue 生命周期