JS

166 阅读4分钟

vue目录说明.jpg

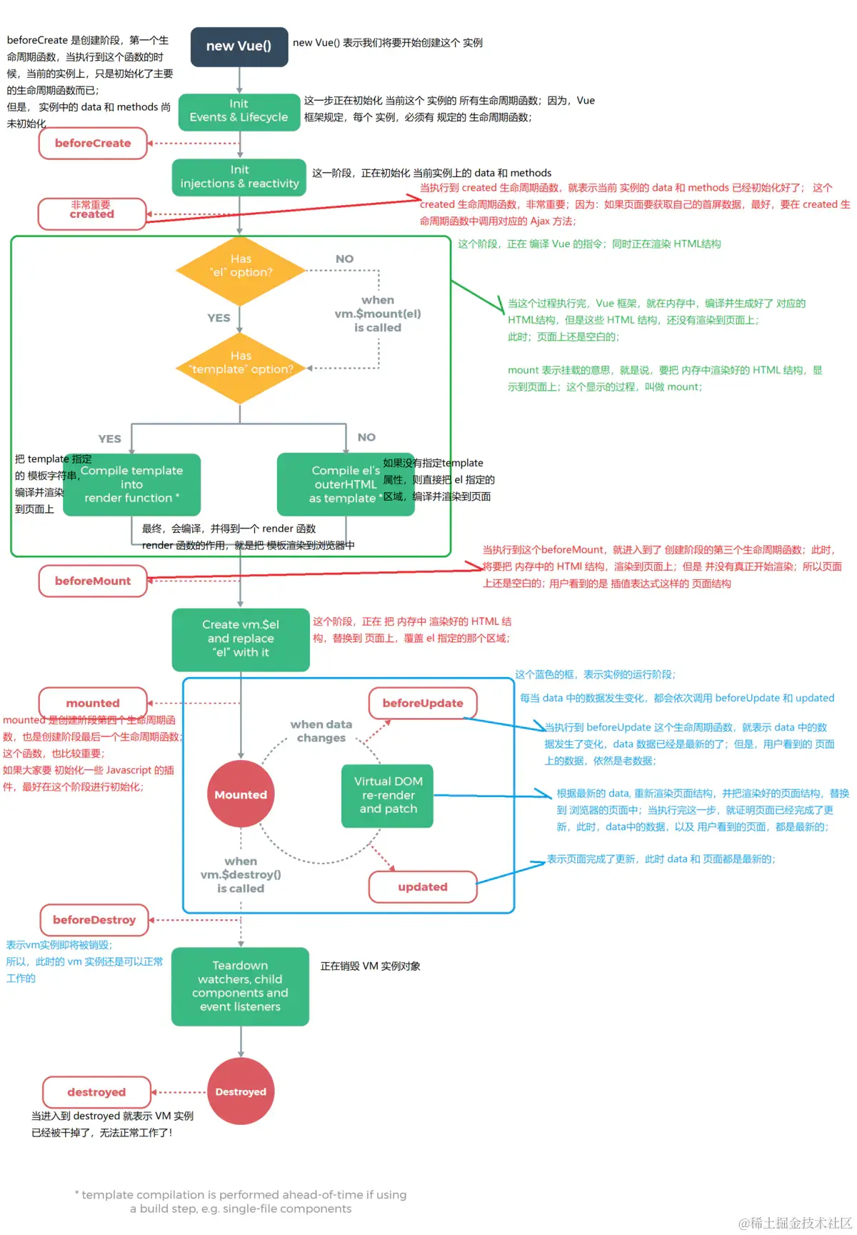
vue生命周期

jj.png

箭头函数

var fn1 = function() {}
var fn1 = () => {}

// 单个参数
var fn2 = function(a) {}
var fn2 = a => {}

// 多个参数
var fn3 = function(a, b) {}
var fn3 = (a, b) => {}

// 可变参数
var fn4 = function(a, b, ...args) {}
var fn4 = (a, b, ...args) => {};
//返回对象
a => {key: x} // 报错
a => ({key: x}) // 正确

原型链

通用规则

  1. 对象__proto__属性,函数prototype属性;
  2. 对象函数生成;
  3. 生成对象时,对象__proto__属性指向函数prototype属性。

图片

jx.png

什么是闭包?

1、变量作用域

要理解闭包,首先要理解javascript的特殊的变量作用域。
变量的作用域无非就两种:全局变量和局部变量。
javascript语言的特别之处就在于:函数内部可以直接读取全局变量,但是在函数外部无法读取函数内部的局部变量。
注意点:在函数内部声明变量的时候,一定要使用var命令。如果不用的话,你实际上声明的是一个全局变量!

2、如何从外部读取函数内部的局部变量?

出于种种原因,我们有时候需要获取到函数内部的局部变量。但是,上面已经说过了,正常情况下,这是办不到的!只有通过变通的方法才能实现。
那就是在函数内部,再定义一个函数。

function f1(){

    var n=999;

    function f2(){
      alert(n); // 999
    }

  }

在上面的代码中,函数f2就被包括在函数f1内部,这时f1内部的所有局部变量,对f2都是可见的。但是反过来就不行,f2内部的局部变量,对f1就是不可见的。
这就是Javascript语言特有的"链式作用域"结构(chain scope):
子对象会一级一级地向上寻找所有父对象的变量。
所以,父对象的所有变量,对子对象都是可见的,反之则不成立
既然f2可以读取f1中的局部变量,那么只要把f2作为返回值,我们不就可以在f1外部读取它的内部变量了吗!

  function f1(){

    var n=999;

    function f2(){
      alert(n); 
    }

    return f2;
  }

  var result=f1();
  result(); // 999

3、闭包的概念

上面代码中的f2函数,就是闭包。

各种专业文献的闭包定义都非常抽象,我的理解是: 闭包就是能够读取其他函数内部变量的函数

由于在javascript中,只有函数内部的子函数才能读取局部变量,所以说,闭包可以简单理解成“定义在一个函数内部的函数“。

所以,在本质上,闭包是将函数内部和函数外部连接起来的桥梁

4、闭包的用途

闭包可以用在许多地方。它的最大用处有两个,一个是前面提到的可以读取函数内部的变量,另一个就是让这些变量的值始终保持在内存中,不会在f1调用后被自动清除。

  function f1(){
    var n=999;
    nAdd=function(){n+=1}

    function f2(){
      alert(n);
    }
    return f2;
  }

  var result=f1();
  result(); // 999
  nAdd();
  result(); // 1000

在这段代码中,result实际上就是闭包f2函数。它一共运行了两次,第一次的值是999,第二次的值是1000。这证明了,函数f1中的局部变量n一直保存在内存中,并没有在f1调用后被自动清除。

为什么会这样呢?原因就在于f1是f2的父函数,而f2被赋给了一个全局变量,这导致f2始终在内存中,而f2的存在依赖于f1,因此f1也始终在内存中,不会在调用结束后,被垃圾回收机制(garbage collection)回收。

这段代码中另一个值得注意的地方,就是"nAdd=function(){n+=1}"这一行,首先在nAdd前面没有使用var关键字,因此nAdd是一个全局变量,而不是局部变量。其次,nAdd的值是一个匿名函数(anonymous function),而这个匿名函数本身也是一个闭包,所以nAdd相当于是一个setter,可以在函数外部对函数内部的局部变量进行操作。