从 Hotspot 虚拟机角度来分析 Java 线程启动

686 阅读6分钟

微信公众号:运维开发故事,作者:老郑

基本概念

Java 线程其实是映射到操作系统的内核线程上的,所以 Java 线程基本上也就是操作系统在进行管理。在 Linux系统中,线程和进程用的是同一个结构体进行描述的,只不过进程拥有自己独立的地址空间,而同一个进程的多个线程之间是共享资源的。

简单说明:本文基于 openjdk 1.8 进行

线程状态

每种线程状态的切换条件, 以及调用方法如下图所示 :图片线程具有以下几种状态 Java 的线程状态在 Thread.State 枚举中定义代码如下

public enum State {
    //新创建,未启动
    NEW,

    //在jvm 中运行,也可能正在等待操作系统的其他资源
    RUNNABLE,

    //阻塞,并且正在等待监视器锁
    BLOCKED,

    //处于等待状态的线程,正在等待另一个线程执行特定的操作
    WAITING,

    //限期等待, 可以设置最大等待时间
    TIMED_WAITING,

    //结束
    TERMINATED;
}

线程创建

  1. 继承 Thread 类, 代码如下:
class PrimeThread extends Thread {
    long minPrime;
    PrimeThread(long minPrime) {
        this.minPrime = minPrime;
    }

    public void run() {
        // compute primes larger than minPrime
        . . .
        }
}

// 启动线程
PrimeThread p = new PrimeThread(143);
p.start();

  1. 实现 Runable 接口, 代码如下 (通常推荐使用这种方式):
class PrimeRun implements Runnable {
    long minPrime;
    PrimeRun(long minPrime) {
        this.minPrime = minPrime;
    }

    public void run() {
        // compute primes larger than minPrime
        . . .
        }
}

// 启动线程
PrimeRun p = new PrimeRun(143);
new Thread(p).start();

hotspot 源码

JNI 机制

JNI 是 Java Native Interface 的缩写,它提供了若干的 API 实现了Java和其他语言的通信(主要是C和C++)。图片JNI的适用场景 当我们有一些旧的库,已经使用C语言编写好了,如果要移植到Java上来,非常浪费时间,而JNI可以支持Java程序与C语言编写的库进行交互,这样就不必要进行移植了。或者是与硬件、操作系统进行交互、提高程序的性能等,都可以使用JNI。需要注意的一点是需要保证本地代码能工作在任何Java虚拟机环境。

JNI的副作用 一旦使用JNI,Java程序将丢失了Java平台的两个优点:

  1. 程序不再跨平台,要想跨平台,必须在不同的系统环境下程序编译配置本地语言部分。

  2. 程序不再是绝对安全的,本地代码的使用不当可能会导致整个程序崩溃。一个通用规则是,调用本地方法应该集中在少数的几个类当中,这样就降低了Java和其他语言之间的耦合。

举个例子 这块操作比较多,可以参考如下的资料

www.runoob.com/w3cnote/jni…

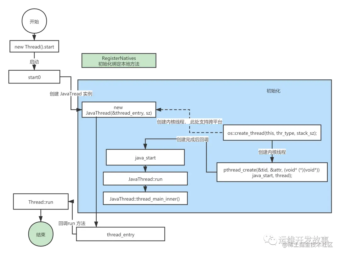
启动流程

启动流程如下图片

线程启动

Java 创建线程 Thread 实例之后,是通过 start 方法进行启动该线程,通知执行。在 start 方法的内部,调用的是 start0() 这个本地方法。我们可以从该方法为入口分析 JVM 对于 Thread 的底层实现。

public synchronized void start() {
    // 判断线程状态
    if (threadStatus != 0)
        throw new IllegalThreadStateException();

    // 添加到组
    group.add(this);

    boolean started = false;
    try {
        // 启动线程
        start0();
        started = true;
    } finally {
        try {
            if (!started) {
                group.threadStartFailed(this);
            }
        } catch (Throwable ignore) {
            /* do nothing. If start0 threw a Throwable then
              it will be passed up the call stack */
        }
    }
}

private native void start0();

start0() 是一个本地方法,咱们按照 JNI 规范可以到 hotspot 虚拟源码中查找 java_lang_Thread_start0 这个函数。定义如下:

/*
 * Class:     java_lang_Thread
 * Method:    start0
 * Signature: ()V
 */
JNIEXPORT void JNICALL Java_java_lang_Thread_start0
  (JNIEnv *, jobject);

通过注释 Method: start0 我可以猜到,在 jvm 的内部也可能会存在 start0 这个方法,于是我又搜索了一下这个方法,找到了 Thread.c 文件。可以看到里面有一个 Java_java_lang_Thread_registerNatives() 方法,这就是用来初始化在 Thread.java 与其他方法的绑定,并且在 Threa.java 的第一个 static 块中就调用了这个方法,保证这个方法在类加载中是第一个被调用的方法。这个 native 方法的作用是为其他 native 方法注册到JVM中。代码如下所示:

static JNINativeMethod methods[] = {
    {"start0",           "()V",        (void *)&JVM_StartThread},
    {"stop0",            "(" OBJ ")V", (void *)&JVM_StopThread},
    {"isAlive",          "()Z",        (void *)&JVM_IsThreadAlive},
    {"suspend0",         "()V",        (void *)&JVM_SuspendThread},
    {"resume0",          "()V",        (void *)&JVM_ResumeThread},
    {"setPriority0",     "(I)V",       (void *)&JVM_SetThreadPriority},
    {"yield",            "()V",        (void *)&JVM_Yield},
    {"sleep",            "(J)V",       (void *)&JVM_Sleep},
    {"currentThread",    "()" THD,     (void *)&JVM_CurrentThread},
    {"countStackFrames""()I",        (void *)&JVM_CountStackFrames},
    {"interrupt0",       "()V",        (void *)&JVM_Interrupt},
    {"isInterrupted",    "(Z)Z",       (void *)&JVM_IsInterrupted},
    {"holdsLock",        "(" OBJ ")Z", (void *)&JVM_HoldsLock},
    {"getThreads",        "()[" THD,   (void *)&JVM_GetAllThreads},
    {"dumpThreads",      "([" THD ")[[" STE, (void *)&JVM_DumpThreads},
    {"setNativeName",    "(" STR ")V", (void *)&JVM_SetNativeThreadName},
};

#undef THD
#undef OBJ
#undef STE
#undef STR

JNIEXPORT void JNICALL
Java_java_lang_Thread_registerNatives(JNIEnv *env, jclass cls)
{
    (*env)->RegisterNatives(env, cls, methods, ARRAY_LENGTH(methods));
}

再回到我们的 start0 方法,此时我们就去查找 JVM_StartThread 方法是在他是在/hotspot/src/share/vm/prims/jvm.cpp 这个文件里面:

JVM_ENTRY(voidJVM_StartThread(JNIEnv* env, jobject jthread))
  JVMWrapper("JVM_StartThread");
  JavaThread *native_thread = NULL;

  // We cannot hold the Threads_lock when we throw an exception,
  // due to rank ordering issues. Example:  we might need to grab the
  // Heap_lock while we construct the exception.
  bool throw_illegal_thread_state = false;

  // We must release the Threads_lock before we can post a jvmti event
  // in Thread::start.
  {
    // Ensure that the C++ Thread and OSThread structures aren't freed before
    // we operate.
    MutexLocker mu(Threads_lock);

    // 1. 判断 Java 线程是否启动,如果已经启动,抛出异常
    if (java_lang_Thread::thread(JNIHandles::resolve_non_null(jthread)) != NULL) {
      throw_illegal_thread_state = true;
    } else {
      // 2. 如果没有创建,则会创建线程 
      jlong size =
             java_lang_Thread::stackSize(JNIHandles::resolve_non_null(jthread));  
      size_t sz = size > 0 ? (size_t) size : 0;
      // 虚拟机创建 JavaThread, 该类内部会创建操作系统线程,然后关联 Java 线程  
      native_thread = new JavaThread(&thread_entry, sz);

      if (native_thread->osthread() != NULL) {
        // Note: the current thread is not being used within "prepare".
        native_thread->prepare(jthread);
      }
    }
  }

  if (throw_illegal_thread_state) {
    THROW(vmSymbols::java_lang_IllegalThreadStateException());
  }

  assert(native_thread != NULL"Starting null thread?");

  if (native_thread->osthread() == NULL) {
    // No one should hold a reference to the 'native_thread'.
    delete native_thread;
    if (JvmtiExport::should_post_resource_exhausted()) {
      JvmtiExport::post_resource_exhausted(
        JVMTI_RESOURCE_EXHAUSTED_OOM_ERROR | JVMTI_RESOURCE_EXHAUSTED_THREADS,
        "unable to create new native thread");
    }
    THROW_MSG(vmSymbols::java_lang_OutOfMemoryError(),
              "unable to create new native thread");
  }

  // 设置线程状态为 Runnable
  Thread::start(native_thread);

JVM_END

JavaThread 类的构造方法我们一起来看看,他是通过 os::create_thread 函数来进行创建 Java 对应的内核线程

JavaThread::JavaThread(ThreadFunction entry_point, size_t stack_sz) :
  Thread()
{
  if (TraceThreadEvents) {
    tty->print_cr("creating thread %p", this);
  }
  initialize();
  _jni_attach_state = _not_attaching_via_jni;
  set_entry_point(entry_point);
  os::ThreadType thr_type = os::java_thread;
  thr_type = entry_point == &compiler_thread_entry ? os::compiler_thread :
                                                     os::java_thread;
  // 创建Java线程对应的内核线
  os::create_thread(this, thr_type, stack_sz);
  _safepoint_visible = false;
}


os:create_thread 其实主要就是一个用来支持跨平台创建线程的, 以 Linux 为例 (hotspot/src/os/linux/vm/os_linux.cpp):

bool os::create_thread(Thread* thread, ThreadType thr_type, size_t stack_size) {
  // ...
  
  // 创建 OSThread 内核线程对象
  OSThread* osthread = new OSThread(NULLNULL);
  // 绑定
  thread->set_osthread(osthread);

  pthread_t tid;
  // pthread_create 为 linux api 用来创建线程。
  int ret = pthread_create(&tid, &attr, (void* (*)(void*)) java_start, thread);
  // ...  
  return true;
}

我们可以通过 ubantu 的控制台来查询接口信息

man pthread_create 来进行查询文档

图片通过文档我们可以了解,当 pthread_create 函数执行创建完线程之后会调用第三个参数传递过去的回调函数

int ret = pthread_create(&tid, &attr, (void* ()(void)) java_start, thread);

在这里就是 java_start 函数

// Thread start routine for all newly created threads
static void *java_start(Thread *thread) {

  // 主要是调用 Thread 的 run 方法
  thread->run();

  return 0;
}

在 thread.cpp 中 JavaThread::run 方法最终调用了 thread_main_inner 方法:

// The first routine called by a new Java thread
void JavaThread::run() {
 

  // We call another function to do the rest so we are sure that the stack addresses used
  // from there will be lower than the stack base just computed
  thread_main_inner();

  // Note, thread is no longer valid at this point!
}

在 thread_main_inner 方法内,在调用咱们之前创建 JavaThread 对象的时候传递进来的 entry_point 方法:

void JavaThread::thread_main_inner() {

  if (!this->has_pending_exception() &&
      !java_lang_Thread::is_stillborn(this->threadObj())) {
    {
      ResourceMark rm(this);
      this->set_native_thread_name(this->get_thread_name());
    }
    HandleMark hm(this);
    // 调用 entry_point 方法
    this->entry_point()(thisthis);
  }

  DTRACE_THREAD_PROBE(stop, this);

  this->exit(false);
  delete this;
}


通过上面的代码我们可以看到先创建了一个 JavaThread 对象, 然后传入了 thread_entry 方法

// JVM_StartThread 创建操作系统线程,执行  thread_entry 函数
static void thread_entry(JavaThread* thread, TRAPS) {
  HandleMark hm(THREAD);
  Handle obj(THREAD, thread->threadObj());
  JavaValue result(T_VOID);
  // Thrad.start() 调用 java.lang.Thread 类的 run 方法
  JavaCalls::call_virtual(&result,
                          obj,
                          KlassHandle(THREAD, SystemDictionary::Thread_klass()),
                          vmSymbols::run_method_name(),
                          vmSymbols::void_method_signature(),
                          THREAD);
}

我们再来看看我们 Java 中 Thread 类的 run 方法

public void run() {
    if (target != null) {
        // Thread.run() 又调用 Runnable.run()
        target.run(); 
    }
}

参考资料

公众号:运维开发故事

github:github.com/orgs/sunsha…

爱生活,爱运维