CountDownLatch 闭锁源码分析

106 阅读5分钟

微信公众号:运维开发故事,作者:老郑

功能简介

=======

闭锁是一种同步工具类,可以延迟线程的进度直到其到达终止状态【CPJ 3.4.2】。闭锁的作用相当于一扇门∶ 在闭锁到达结束状态之前,这扇门一直是关闭的,并且没有任何线程能通过,当到达结束状态时,这扇门会打开并允许所有的线程通过。当闭锁到达结束状态后,将不会再改变状态,因此这扇门将永远保持打开状态。闭锁可以用来确保某些活动直到其他活动都完成后才继续执行,例如∶

  • 确保某个计算在其需要的所有资源都被初始化之后才继续执行。二元闭锁(包括两个状态)可以用来表示"资源R已经被初始化",而所有需要 R 的操作都必须先在这个闭锁上等待。

  • 确保某个服务在其依赖的所有其他服务都已经启动之后才启动。每个服务都有一个相关的二元闭锁。当启动服务S 时,将首先在S依赖的其他服务的闭锁上等待,在所有依赖的服务都启动后会释放闭锁S,这样其他依赖 S 的服务才能继续执行。

  • 等待直到某个操作的所有参与者(例如,在多玩家游戏中的所有玩家)都就绪再继续执行。在这种情况中,当所有玩家都准备就绪时,闭锁将到达结束状态。

图片

CountDownLatch.jpg

CountDownLatch是一种灵活的闭锁实现,可以在上述各种情况中使用,它可以使一个或多个线程等待一组事件发生。闭锁状态包括一个计数器,该计数器被初始化为一个正数,表示需要等待的事件数量。countDown方法递减计数器,表示有一个事件已经发生了,而 await方法等待计数器达到零,这表示所有需要等待的事件都已经发生。如果计数器的值非零,那么 await 会一直阻塞直到计数器为零,或者等待中的线程中断,或者等待超时。

使用案例

TestHarness 中给出了闭锁的两种常见用法。TestHarness 创建一定数量的线程,利用它们并发地执行指定的任务。它使用两个闭锁,分别表示"起始门(Starting Gate)"和"结束门(Ending Gate)"。起始门计数器的初始值为1,而结束门计数器的初始值为工作线程的数量。每个工作线程首先要做的就是在启动门上等待,从而确保所有线程都就绪后才开始执行。而每个线程要做的最后一件事情是将调用结束门的 countDown 方法减1,这能使主线程高效地等待直到所有工作线程都执行完成,因此可以统计所消耗的时间。

public class TestHarness {

    public long timeTasks(int nThreads, final Runnable task) throws InterruptedException {
        final CountDownLatch startGate = new CountDownLatch(1);
        final CountDownLatch endGate = new CountDownLatch(nThreads);

        for (int i = 0; i < nThreads; i++) {
            Thread t = new Thread(() -> {
                try {
                    startGate.await();
                    try {
                        task.run();
                    } finally {
                        endGate.countDown();
                    }

                } catch (InterruptedException ignored) {

                }
            });
            t.start();
        }

        long start = System.nanoTime();
        startGate.countDown();
        endGate.await();
        long end = System.nanoTime();
        return end - start;
    }

    public static void main(String[] args) throws InterruptedException {
        TestHarness testHarness = new TestHarness();
        AtomicInteger num = new AtomicInteger(0);
        long time = testHarness.timeTasks(10, () -> System.out.println(num.incrementAndGet()));
        System.out.println("cost time: " + time + "ms");
    }
}

//输出结果
1
10
9
8
7
5
6
4
3
2
cost time: 2960900ms

为什么要在 TestHarness 中使用闭锁,而不是在线程创建后就立即启动? 或许,我们希望测试 n 个线程并发执行某个任务时需要的时间。如果在创建线程后立即启动它们,那么先启动的线程将"领先"后启动的线程,并且活跃线程数量会随着时间的推移而增加或减少,竞争程度也在不断发生变化。启动门将使得主线程能够实时释放所有工作线程,而结束门则使主线程能够等待最后一个线程执行完成,而不是顺序地等待每个线程执行完成。

使用总结

CountDownLatch 是一次性的,计算器的值只能在构造方法中初始化一次,之后没有任何机制再次对其设置值,当CountDownLatch 使用完毕后,它不能再次被使用。

源码分析

代码分析

CountDownLatch 在底层还是采用 AbstractQueuedSynchronizer 实现.

CountDownLatch startGate = **new **CountDownLatch(1);

我们先看它的构造方法, 创建了一个 sync 对象.

public CountDownLatch(int count) {
    if (count < 0throw new IllegalArgumentException("count < 0");
    this.sync = new Sync(count);
}

Sync 是 AbstractQueuedSynchronizer 的一个实现, 按照字面意思我们可以猜到它是公平方式实现

private static final class Sync extends AbstractQueuedSynchronizer {
    private static final long serialVersionUID = 4982264981922014374L;

    // 构造方法
    Sync(int count) {
        setState(count);
    }

    // 获取资源数
    int getCount() {
        return getState();
    }

    // 获取锁
    protected int tryAcquireShared(int acquires) {
        return (getState() == 0) ? 1 : -1;
    }

    // 释放锁
    protected boolean tryReleaseShared(int releases) {
        // Decrement count; signal when transition to zero
        for (;;) {
            int c = getState();
            if (c == 0)
                return false;
            int nextc = c-1;
            // CAS 解锁
            if (compareAndSetState(c, nextc))
                return nextc == 0;
        }
    }
}

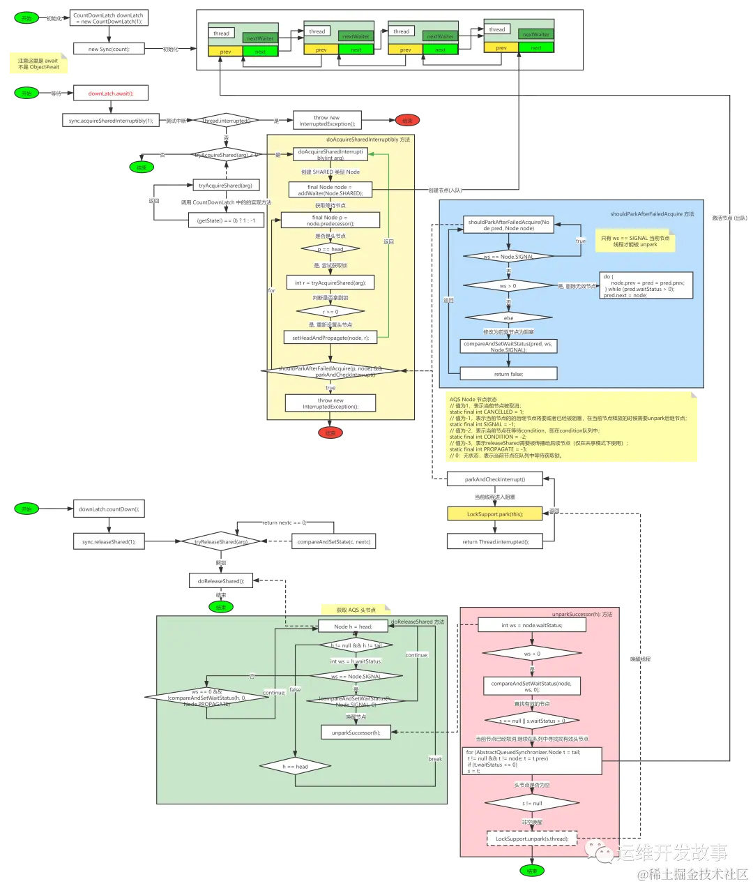
在 await 方法中如果存在计算值, 那么当前线程将进入 AQS 队列生成 Node 节点, 线程进入阻塞状态

public void await() throws InterruptedException {
    sync.acquireSharedInterruptibly(1);
}

其实主要是获取共享锁

public final void acquireSharedInterruptibly(int arg)
    throws InterruptedException {
    if (Thread.interrupted())
        throw new InterruptedException();
    if (tryAcquireShared(arg) < 0)
        doAcquireSharedInterruptibly(arg);
}

CountDownLatch.Sync 实现了 tryAcquireShared 方法 ,如果 getState() == 0 返回 1 , 否则返回 -1. 也就是说创建 CountDownLatch 实例后再执行 await 方法将继续调用 doAcquireSharedInterruptibly(arg);


// 是否可获取共享锁
protected int tryAcquireShared(int acquires) {
    return (getState() == 0) ? 1 : -1;
}


// 尝试获取锁, 或者入队
private void doAcquireSharedInterruptibly(int arg)
    throws InterruptedException {
    final Node node = addWaiter(Node.SHARED);
    boolean failed = true;
    try {
        for (;;) {
            final Node p = node.predecessor();
            if (p == head) {
                int r = tryAcquireShared(arg);
                if (r >= 0) {
                    setHeadAndPropagate(node, r);
                    p.next = null; // help GC
                    failed = false;
                    return;
                }
            }
            if (shouldParkAfterFailedAcquire(p, node) &&
                parkAndCheckInterrupt())
                throw new InterruptedException();
        }
    } finally {
        if (failed)
            cancelAcquire(node);
    }
}

在 countDown 方法如果存在等待的线程, 将对其进行唤醒. 或者减少 CountDownLatch 资源数.

public void countDown() {
    sync.releaseShared(1);
}

通过 releaseShared 对共享锁进行解锁

public final boolean releaseShared(int arg) {
    if (tryReleaseShared(arg)) {
        doReleaseShared();
        return true;
    }
    return false;
}

最终会调用 doReleaseShared 唤醒 AQS 中的头节点

private void doReleaseShared() {
    /*
         * Ensure that a release propagates, even if there are other
         * in-progress acquires/releases.  This proceeds in the usual
         * way of trying to unparkSuccessor of head if it needs
         * signal. But if it does not, status is set to PROPAGATE to
         * ensure that upon release, propagation continues.
         * Additionally, we must loop in case a new node is added
         * while we are doing this. Also, unlike other uses of
         * unparkSuccessor, we need to know if CAS to reset status
         * fails, if so rechecking.
         */
    for (;;) {
        Node h = head;
        if (h != null && h != tail) {
            int ws = h.waitStatus;
            if (ws == Node.SIGNAL) {
                if (!compareAndSetWaitStatus(h, Node.SIGNAL, 0))
                    continue;            // loop to recheck cases
                unparkSuccessor(h);
            }
            else if (ws == 0 &&
                     !compareAndSetWaitStatus(h, 0, Node.PROPAGATE))
                continue;                // loop on failed CAS
        }
        if (h == head)                   // loop if head changed
            break;
    }
}

详细流程如下图

源码流程图

图片

CountDownLatch 闭锁源码分析.png

参考资料