Service的生命周期、两种启动方法的区别

1,548 阅读6分钟

Service的生命周期、两种启动方法的区别

在这里插入图片描述

一、A started service

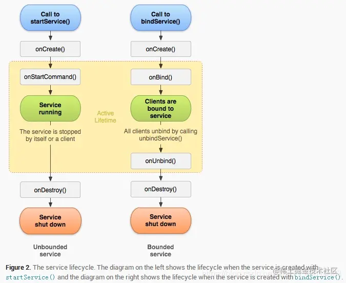
onCreate, onStartCommand, onBind 和 onDestroy。这几个方法都是回调方法,都是由Android操作系统在合适的时机调用的,并且需要注意的是这几个回调方法都是在主线程中被调用的。

1、onCreate: 执行startService方法时,如果Service没有运行的时候会创建该Service并执行Service的onCreate回调方法;如果Service已经处于运行中,那么执行startService方法不会执行Service的onCreate方法。也就是说如果多次执行了Context的startService方法启动Service,Service方法的onCreate方法只会在第一次创建Service的时候调用一次,以后均不会再次调用!!!!我们可以在onCreate方法中完成一些Service初始化相关的操作。

2、onStartCommand: 在执行了startService方法之后,有可能会调用Service的onCreate方法,在这之后一定会执行Service的onStartCommand回调方法。也就是说,如果多次执行了Context的startService方法,那么Service的onStartCommand方法也会相应的多次调用!!!onStartCommand方法很重要,我们在该方法中根据传入的Intent参数进行实际的操作,比如会在此处创建一个线程用于下载数据或播放音乐等。

3、onBind: Service中的onBind方法是抽象方法,所以Service类本身就是抽象类,也就是onBind方法是必须重写的,即使我们用不到。在通过startService使用Service时,我们在重写onBind方法时,只需要将其返回null即可。onBind方法主要是用于给bindService方法调用Service时才会使用到。

4、onDestroy: 通过startService方法启动的Service会无限期运行,只有当调用了Context的stopService或在Service内部调用stopSelf方法时,Service才会停止运行并销毁,在销毁的时候会执行Service回调函数。

二、A bound service

被绑定的service是当其他组件(一个客户)调用bindService()来创建的。客户可以通过一个IBinder接口和service进行通信。客户可以通过 unbindService()方法来关闭这种连接。一个service可以同时和多个客户绑定,当多个客户都解除绑定之后,系统会销毁service。context.bindService()->onCreate()->onBind()->Service running–>onUnbind() -> onDestroy() ->Service stop,onBind将返回给客户端一个IBind接口实例,IBind允许客户端回调服务的方法,比如得到Service运行的状态或其他操作。这个时候把调用者(Context,例如Activity)会和Service绑定在一起,当解除绑定时,只有完全没有Client与它绑定时才会调用onUnbind和onDestroy,否则都不会调用。
在这里插入图片描述

多个activity bind 一个service

ActivityA bind TestService->ActivityB bind TestService

注意:由于TestService已经处于运行状态,所以ActivityB调用bindService时,不会重新创建TestService的实例,所以也不会执行TestService的onCreate回调方法,由于在ActivityA执行bindService的时候就已经执行了TestService的onBind回调方法而获取IBinder实例,并且该IBinder实例在所有的client之间是共享的,****所以当ActivityB执行bindService的时候,不会执行其onBind回调方法,而是直接获取上次已经获取到的IBinder实例!!!。并将其作为参数传入ActivityB的ServiceConnection的onServiceConnected方法中,标志着ActivityB与TestService建立了绑定连接,此时有两个客户单client(ActivityA和ActivityB)与TestService绑定。

三、注意点:bindService和startService混合使用的生命周期以及怎么关闭

第一:这两条路径并不是完全分开的。

即是说,你可以和一个已经调用了 startService()而被开启的service进行绑定。

比如,一个后台音乐service可能因调用 startService()方法而被开启了,稍后,可能用户想要控制播放器或者得到一些当前歌曲的信息,可以通过bindService()将一个activity和service绑定。这种情况下,stopService()或 stopSelf()实际上并不能停止这个service,除非所有的客户都解除绑定。同样,如果是startService开启的服务及时所有客户解除绑定,如果不调用stopService,也不能停止。

第二:除了onStartCommand可以多次调用,其他都不能

在Service每一次的开启关闭过程中,只有onStartCommand可被多次调用(通过多次startService调用),其他onCreate,onBind,onUnbind,onDestory在一个生命周期中只能被调用一次!!!!

另外:IntentService 执行完后后自动stopSelf

补充:怎么保证service不被杀死。

(1)进程生命周期:

官方文档告诉我们,Android系统会尽量保持拥有service的进程运行,只要在该service已经被启动(start)或者客户端连接(bindService)到它。当内存不足时,需要保持,拥有service的进程具有较高的优先级。

1. 如果service正在调用onCreate,onStartCommand或者onDestory方法,那么用于当前service的进程则变为前台进程以避免被killed。
2. 如果当前service已经被启动(start),拥有它的进程则比那些用户可见的进程优先级低一些,但是比那些不可见的进程更重要,这就意味着service一般不会被killed.
3. 如果客户端已经连接到service (bindService),那么拥有Service的进程则拥有最高的优先级,可以认为service是可见的。
4. 如果service可以使用startForeground(int, Notification)方法来将service设置为前台状态,那么系统就认为是对用户可见的,并不会在内存不足时killed。
5. 如果有其他的应用组件作为Service,Activity等运行在相同的进程中,那么将会增加该进程的重要性。

(2)五个方法:

方法一:onStartCommand中返回START_STICKY,如果内存不足被杀死,那么等内存足够是系统会自动重启Service;

方法二:提升service优先级,只是降低了被杀死的概率,但如果被杀死不会重启;

方法三:Android中的进程是托管的,当系统进程空间紧张的时候,会依照优先级自动进行进程的回收。Android将进程分为6个等级,它们按优先级顺序由高到低依次是:

1.前台进程( FOREGROUND_APP)
2.可视进程(VISIBLE_APP )
3. 次要服务进程(SECONDARY_SERVER )
4.后台进程 (HIDDEN_APP)
5.内容供应节点(CONTENT_PROVIDER)
6.空进程(EMPTY_APP)

当service运行在低内存的环境时,将会kill掉一些存在的进程。因此进程的优先级将会很重要,可以使用startForeground将service放到前台状态。这样在低内存时被kill的几率会低一些。

白色方法:放一个可见的Notification,使用startForeground,如网易云音乐。

灰色方法:它是利用系统的漏洞来启动一个前台的Service进程,与普通的启动方式区别在于,它不会在系统通知栏处出现一个Notification,看起来就如同运行着一个后台Service进程一样。这样做带来的好处就是,用户无法察觉到你运行着一个前台进程(因为看不到Notification),但你的进程优先级又是高于普通后台进程的。

方法四:监听锁屏事件或者主Activity被关闭时,显示一个1像素的透明Activity,让进程成为前台进程。

方法五:守护进程(Native层或者Java层),互相监听。