JS-12:总结

75 阅读3分钟

1 三个重要知识

1.1 JS公式

对象.__proto__ === 其构造函数.prototype

1.2 根公理

Object.prototype 是所有对象的(直接或间接)原型

1.3 函数公理

所有函数都是由 Function 构造的,任何函数.__proto__ === Function.prototype

image.png

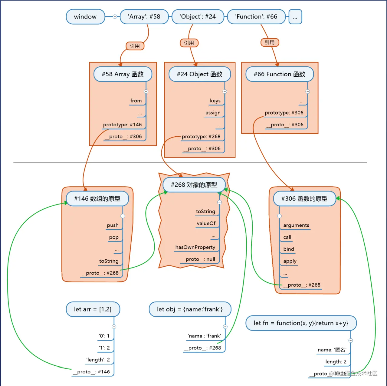
2 原型

2.1 XXX 的原型

XXX的原型等价于 XXX.__proto__

2.2 直接原型和间接原型

  • [1,2,3]的原型是Array.prototype,而Object.prototype 是所有对象的原型,为什么 Object.prototype 不是[1,2,3] 的原型?

  • 因为原型分为直接原型和间接原型,对于普通对象来说,Object.prototype 是直接原型,对于数组、函数来说,Object.prototype 是间接原型;

2.3 Object.prototype 是不是根对象

  • 问:Object.prototype 是所有对象的原型,Object 是 Function 构造出来的,所以,Function 构造了 Object.prototype,推论:Function 才是根;

答:Object.prototype 存储的是 Object.prototype 对象的地址,Object.prototype 对象中包含对象的公有属性,两者是不同的,Function 并没有构造出 Object.prototype 对象,它只是构造了存储 Object.prototype 对象的地址的属性,这个属性包含了 Object.prototype 对象的地址。

  • 对象里面从来都不会包含另一个对象,只会包含另一个对象的地址;

3 JS世界的构造顺序

  1. 创建根对象#101(有 toString、valueOf 等方法),根对象没有名字;
  2. 创建函数的原型#204(有 call、apply 等方法),原型 proto 为#101;
  3. 创建数组的原型#404(有 push、pop 等方法),原型 proto 为#101;
  4. 创建 Function #2111 ,原型__proto__为 #204,
  5. 用 Function.prototype 存储函数的原型,等于#204;
  6. 此时,Function 的__proto__ 和 prototype 都是#204 ,这是浏览器默认设置的;
  7. 用 Function 创建 Object;
  8. 用 Object.prototype 存储对象的原型,等于#101;
  9. 用 Function 创建 Array;
  10. 用 Array.prototype 存储数组的原型,等于#404;
  11. 创建 window 对象;
  12. 用 window 的 'Object'、'Array'属性将 7 和 9 中的函数命名为 window.Object、window.Array ,在此之前,对象都没有名字;
  13. JS 创建一个对象时,不会给这个对象名字;
  14. 根没有名字,window.Object.prototype 正好存了根的地址;

4 new

  1. 用 new Object() 创建 obj1 ;
  2. new 会将 obj1 的原型 proto 设置为 Object.prototype,也就是 #101;
  3. 用 new Array() 创建 arr1 ;
  4. new 会将 arr1 的原型 proto 设置为 Array.ptorotype,也就是 #404;
  5. 用 new Function 创建 f1; 6, new 会将 f1 的原型 proto 设置为 Function.prototype,也就是 #204;

5 构造函数

  1. 自己定义构造函数,例如:Person,函数里用 this 加属性,this.name = name
  2. Person 自动创建 prototype 属性和对应的对象#502;
  3. 在 Person.prototype #502 上面加属性;
  4. 用 new Person() 创建对象 P;
  5. new 会将 P 的原型 proto 设为#502;

6 图示

image.png

image.png

7 总结

  1. 构造函数
  • 是用来构造对象的;
  • 会预先存好对象的原型,原型的原型是
  • new 的时候将对象的 __ proto__ 指向原型;
  1. 对象
  • 所有对象都直接或间接指向根对象;
  • 如果对象想要分类,就在原型链上加一环;
  • 用构造对象可以加这一环;
  • 如果加了一环以后,还想再加一环,需要用到继承;