解析 MyBatis 中 Mapper 生效的前因后果

889 阅读10分钟
  • J3 - 白起
  • 技术(MyBatis # Mapper分析)

最近闲了快有半个多月了,一直提不起兴致再去看一些书籍(没有以前疯狂吸食知识的欲望了😓)。

不过这一两天不知道是什么筋搭错了非常想写点什么,但又不知道写点啥(苦恼)。所以我就结合了一下本人工作中经常用到但没有深入的技术下手了,最后思来想去就选择了 MyBatis 中 Mapper 文件这一块的知识内容入手了。

以前只是知道写一个 Mapper 接口,对应着再去写一个 Mapper.xml 文件然后将 Mapper 接口位置和 Mapper.xml 文件位置通过 MyBatisConfig.xml 的配置文件关联起来就可以非常方便的操作访问数据库,但究其原因确是说不上个所以然来(汗颜)。

那既然搞出了前因,后面就一起往下学咯!

在这里插入图片描述

一、MyBatis基本使用

一切都从最简单的开始,所以先来回顾一下其基本的使用(不会吧不会吧,最基本的hello world别忘了)。

步骤:

1、首先我们要创建一个maven工程

2、添加MyBatis的依赖及MySQL依赖,如下:

  • <!-- https://mvnrepository.com/artifact/org.mybatis/mybatis -->
    <dependency>
        <groupId>org.mybatis</groupId>
        <artifactId>mybatis</artifactId>
        <version>3.5.6</version>
    </dependency>
    <dependency>
        <groupId>mysql</groupId>
        <artifactId>mysql-connector-java</artifactId>
        <version>5.1.49</version>
    </dependency>
    

3、再添加一个测试单元依赖吧,等会要通过测试单元进行测试

  • <dependency>
        <groupId>junit</groupId>
        <artifactId>junit</artifactId>
        <version>4.12</version>
    </dependency>
    

OK,到这一步项目的基本环境就搭建完毕了,下面就是正式的使用 MyBatis 框架相关的内容了。

1.1 编写配置文件

在资源目录下面创建下面两个配置文件:

  1. 这里我们先准备数据库连接信息的配置类:jdbc.properties

    jdbc.driver=com.mysql.jdbc.Driver
    jdbc.url=jdbc:mysql://127.0.0.1:3306/mybatistest?useUnicode=true&amp;characterEncoding=utf-8
    jdbc.username=root
    jdbc.password=root
    
  2. 接着就是最重要的一个配置类了:MyBatisConfig.xml

    <?xml version="1.0" encoding="UTF-8" ?>
    <!DOCTYPE configuration
        PUBLIC "-//mybatis.org//DTD Config 3.0//EN"
        "http://mybatis.org/dtd/mybatis-3-config.dtd">
    <configuration>
        <!-- 导入数据库配置文件的信息-->
        <properties resource="jdbc.properties"></properties>
        <!-- 配置setting属性-->
        <settings>
            <!-- 开启了一个驼峰命名规则-->
            <setting name="mapUnderscoreToCamelCase" value="true"/>
            <!-- 日志-->
            <setting name="logImpl" value="STDOUT_LOGGING"></setting>
        </settings>
        <!-- 配置数据库-->
        <environments default="development">
            <environment id="development">
                <transactionManager type="JDBC"/>
                <!-- 配置连接池 -->
                <dataSource type="POOLED">
                    <property name="driver" value="${jdbc.driver}"/>
                    <property name="url" value="${jdbc.url}"/>
                    <property name="username" value="${jdbc.username}"/>
                    <property name="password" value="${jdbc.password}"/>
                </dataSource>
            </environment>
        </environments>
    
        <!--  mappers中注册我们所有写的dao接口的实现(映射)文件-->
        <mappers>
            <mapper resource="/.../IUserMapper.xml"/>
            <!-- 如果映射文件有十几百个的话,可以用下面的全局注册
        		<package name="文件所在包路径"></package>
        		<package name="cn.liuliang.Dao"></package>
        	-->
        </mappers>
    </configuration>
    

1.2 编写Mapper接口及测试方法

  1. Mapper接口类

    public interface IUserMapper {
    
        /**
         * 查询所有用户
         * @return
         */
         List<User> findAll();
    
    }
    
  2. 开始测试

    public class MyBatisTest {
    
        @Test
        public void test01() throws IOException {
    
            // 读取配置文件
            InputStream in= Resources.getResourceAsStream("MyBatisConfig.xml");
            // 创建sqlSessionFactory
            SqlSessionFactory sqlSessionFactory = new SqlSessionFactoryBuilder().build(in);
            // 获得会话
            SqlSession session=sqlSessionFactory.openSession();
            // 得到代理
            IUserMapper iUserMapper =session.getMapper(IUserMapper.class);
            // 查询数据库
            List<User> userList= iUserMapper.findAll();
            for (User user : userList) {
                System.out.println(user);
            }
        }
    
    }
    

1.3 结果

在这里插入图片描述

SQL和结果都打印出来了😁。

以后,只要是对数据库的操作,我们就只需要编写 Mapper 接口和其对应的 xml 文件就可以非常快速操作数据库,对比以前原生JDBC操作什么拼接SQL、结果集映射、资源关闭一大堆操作让我们开发人员来处理,也太鸡肋了吧!所以对于这个 MyBatis 持久层框架我只想说(牛逼)。

下面就要全程高能哦!但其实也很简单了,它就只是把原生操作的 JDBC 进行了封装,暴露出按照它所定义的简单规则走而已,多的不说了,你们有资格一睹 MyBatis 源码的芳容了。

在这里插入图片描述

二、源码分析

既然要分析源码了,那么从什么地方入手呢!— 测试方法

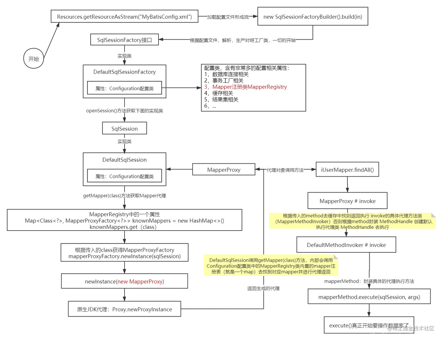
通过测试方法,我们可以知道 MyBatis 会先加载资源文件(MyBatisConfig.xml),因为这文件是一切的开始,通过这个文件可以知道数据源、特性(日志,驼峰命名…)、Mapper 文件等一系列信息。

2.1 通过配置文件构建出 SqlSessionFactory

第一个类名出现了:SqlSessionFactory ,它的类图如下:

在这里插入图片描述

简单熟悉一下图中出现的名字吧:

SqlSessionFactory接口:SqlSessionFactory 负责创建 SqlSession 对象,其中只包含了多个 openSession() 方法的重载,可以通过其参数指定事务的隔离级别、底层使用 Executor 的类型以及是否自动提交事务等方面的配置。

DefaultSqlSessionFactory类:一个具体的工厂,实现了 SqlSessionFactory 接口。它主要提供了两种创建 DefaultSqlSession 对象的方式:

  1. 通过数据源获取数据库连接,并创建 Executor 对象及 DefaultSqlSession 。
  2. 通过用户提供的数据连接对象,DefaultSqlSessionFactory 会使用该数据库连接对象创建 Executor 对象及 DefaultSqlSession。

SqlSessionManager类:同时实现了 SqlSession 接口和 SqlSessionFactory 接口 ,也就同时提供了SqlSessionFactory 创建 SqlSession 以及 SqlSession 操纵数据库的功能。

SqlSession接口:是mybatis的核心操作类,其中对数据库的crud都封装在这个中,是一个顶级接口,其中默认实现类是DefaultSqlSession这个类。

  1. DefaultSqlSession类:默认 SqlSession 接口的 CRUD 实现类,且 DefaultSqlsession 不是线程安全的(对于线程安全,关注session和connnect的关系就好了)

好了开始分析,从第一行代码入手:

// 读取配置文件
InputStream in= Resources.getResourceAsStream("MyBatisConfig.xml");
// 创建sqlSessionFactory
SqlSessionFactory sqlSessionFactory = new SqlSessionFactoryBuilder().build(in);

SqlSessionFactoryBuilder # build

public SqlSessionFactory build(InputStream inputStream, String environment, Properties properties) {
    // ...
    // 根据文件流,创建 XMLConfigBuilder 对象
    XMLConfigBuilder parser = new XMLConfigBuilder(inputStream, environment, properties);
    // 先解析 配置文件,然后构建出 SqlSessionFactory对象
    return build(parser.parse());
    // ...
}

最终会创建一个 DefaultSqlSessionFactory 对象返回出去

public SqlSessionFactory build(Configuration config) {
    return new DefaultSqlSessionFactory(config);
}

流程如下:

在这里插入图片描述

2.2 获取 SqlSession 对象

在获取到会话工厂之后,就是根据工厂获得具体的会话了。

代码入口:

// 获得会话
SqlSession session=sqlSessionFactory.openSession();

调用:DefaultSqlSessionFactory # openSession()

public SqlSession openSession() {
  return openSessionFromDataSource(configuration.getDefaultExecutorType(), null, false);
}

最终来到:DefaultSqlSessionFactory # openSessionFromDataSource()

private SqlSession openSessionFromDataSource(ExecutorType execType, TransactionIsolationLevel level, boolean autoCommit) {
    Transaction tx = null;
    try {
        // 根据配置文件 configuration 获取对应的会话环境(包括事物,数据源)
        final Environment environment = configuration.getEnvironment();
        // 获取事物工厂
        final TransactionFactory transactionFactory = getTransactionFactoryFromEnvironment(environment);
        // 根据数据源,配置事物,autoCommit:是否自动提交事物
        tx = transactionFactory.newTransaction(environment.getDataSource(), level, autoCommit);
        // 根据配置获取执行器(最终都是它执行对应的数据库操作)
        final Executor executor = configuration.newExecutor(tx, execType);
        // 准备好上面的信息之后,都封装到默认会话对象中返回出去
        return new DefaultSqlSession(configuration, executor, autoCommit);
    } catch (Exception e) {
        closeTransaction(tx); // may have fetched a connection so lets call close()
        throw ExceptionFactory.wrapException("Error opening session.  Cause: " + e, e);
    } finally {
        ErrorContext.instance().reset();
    }
}

在获取 SqlSession 对象的过程中,都是根据默认的会话工厂,从工厂中获取对应的会话。这样在我看来非常的不错,因为获取一个数据库的操作会话是需要配置非常多的属性的,包括数据源配置、事物配置等。但是有了这个创建会话工厂类之后,那么一切就变得简单起来了,工厂囊括了所有的细节,只需要我们调一个对外的 API 我们就可以获得对应的 SqlSession 对象(工厂帮我们做了细节),进而操作数据库,读了上面的代码就是一个很好的提现😀。

提一点:

配置文件(MyBatisConfig.xml)构造出默认会话工厂(SqlSessionFactory),工厂再创建出具体的操作数据库会话(SqlSession)

2.3 根据 SqlSession 获取 Mapper 代理

在上面,已经分析了如何获取一个会话的源码,那我们得到一个会话之后,就是要根据具体的 Mapper 接口获得对应的操作数据库代理对象了,就是下面这段代码:

// 得到代理
IUserMapper iUserMapper =session.getMapper(IUserMapper.class);

点进去看看

因为 session 对象是由 DefaultSqlSessionFactory 创建出来的 DefaultSqlSession,所以该代码位于此类中

public <T> T getMapper(Class<T> type) {
    // 根据配置类,获取 Mapper 
    return configuration.getMapper(type, this);
}

点进去:Configuration # getMapper

public <T> T getMapper(Class<T> type, SqlSession sqlSession) {
    // 从 mapperRegistry 中获取具体 Mapper
    return mapperRegistry.getMapper(type, sqlSession);
}

MapperRegistry:可以理解为 Mapper 接口的注册中心,里面存放了所有 Mapper 接口相关属性。

MapperRegistry# getMapper

public <T> T getMapper(Class<T> type, SqlSession sqlSession) {
    // knownMappers,一个Map,存放 Mapper 代理工厂
    // 在初始化的时候根据配置文件已经将所有配置的 Mapper 接口注册到此了
    final MapperProxyFactory<T> mapperProxyFactory = (MapperProxyFactory<T>) knownMappers.get(type);
    if (mapperProxyFactory == null) {
        throw new BindingException("Type " + type + " is not known to the MapperRegistry.");
    }
    try {
        // 具体代理生成
        return mapperProxyFactory.newInstance(sqlSession);
    } catch (Exception e) {
        throw new BindingException("Error getting mapper instance. Cause: " + e, e);
    }
}

点进具体代理:MapperProxyFactory # newInstance

public T newInstance(SqlSession sqlSession) {
    // 根据 SqlSession 和 Mapper 接口生成代理对象
    final MapperProxy<T> mapperProxy = new MapperProxy<>(sqlSession, mapperInterface, methodCache);
    // 真正代理,如下
    return newInstance(mapperProxy);
}
// 下面就是根据 JDK 原生 API 进行代理了,由此返回代理对象给用户使用
protected T newInstance(MapperProxy<T> mapperProxy) {
    return (T) Proxy.newProxyInstance(mapperInterface.getClassLoader(), new Class[] { mapperInterface }, mapperProxy);
}

以上就是 Mapper 接口被代理的全部流程了,其中先是根据会话去获得对应的 Mapper 但其内部调用的是 Mapper 注册中心(MapperRegistry)获取,这里面有所有配置的 Mapper 接口,在 MapperRegistry 中维护了一个 Map 键为 Class 值是 MapperProxyFactory ,这样就可以获得要代理 Mapper 接口的代理工厂,最后通过这个工厂生成我们想要的 Mapper 返回用户。

流程不复杂,就是里面出现了很多 MapperXXX 相关的类,那么下面我梳理一下这些类关系图如下:

在这里插入图片描述

对于具体的代理执行类这一步就要到执行这一块了,当用户通过我们返回的代理类(Mapper 接口)执行对应方法时,就会走到图中涉及的类。

按照惯例,来个流程图吧!

在这里插入图片描述

2.5 通过 Mapper 代理,执行方法操作数据库

上面的所有分析,都是为了等到一个具体的操作数据库的一个桥梁,那就是 Mapper 代理了(iUserMapper)。

接下来就是分析最后一步了,真正操作数据库,代码如下:

// 查询数据库
List<User> userList= iUserMapper.findAll();
for (User user : userList) {
    System.out.println(user);
}

对于 iUserMapper 对象,我们知道他是代理去执行的,所以直接点进去的话根本行不通,那么我们可以通过 Debug 进去看看。

在这里插入图片描述

MapperProxy # invoke

@Override
public Object invoke(Object proxy, Method method, Object[] args) throws Throwable {
    try {
        // 方法的类为 object 直接通过原始 JDK 去执行
        if (Object.class.equals(method.getDeclaringClass())) {
            return method.invoke(this, args);
        } else {
            // 根据方法,获得方法的执行器后再执行代理方法
            return cachedInvoker(method).invoke(proxy, method, args, sqlSession);
        }
    } catch (Throwable t) {
        throw ExceptionUtil.unwrapThrowable(t);
    }
}

我们先进入 MapperProxy # cachedInvoker 这个方法看看

private MapperMethodInvoker cachedInvoker(Method method) throws Throwable {
    try {
        // 先查缓存,有就返回,没有就创建
        MapperMethodInvoker invoker = methodCache.get(method);
        if (invoker != null) {
            return invoker;
        }

        return methodCache.computeIfAbsent(method, m -> {
            // ...
            // 返回 PlainMethodInvoker 类型的 Mapper 方法执行器
            return new PlainMethodInvoker(new MapperMethod(mapperInterface, method, sqlSession.getConfiguration()));
            // ...
        });
    } catch (RuntimeException re) {
        Throwable cause = re.getCause();
        throw cause == null ? re : cause;
    }
}

接着进入 PlainMethodInvoker# invoke 这个方法

public Object invoke(Object proxy, Method method, Object[] args, SqlSession sqlSession) throws Throwable {
    // 调用 mapperMethod 对象的 execute 方法去真正执行了
    return mapperMethod.execute(sqlSession, args);
}

真正执行的开始 execute

MapperMethod # execute

public Object execute(SqlSession sqlSession, Object[] args) {
    // 这里面内容比较多,我简单分析一下
    // 1)封装参数
    // 2)根据对应的执行类型(INSERT,UPDATE,DELETE,SELECT),执行对应的方法
    // 3)根据参数,执行类型封装对应的 sql
    // 4)操作原生 JDBC API 执行数据库操作
    // 5)封装结果集,返回出去
}

我们 Debug 这个方法最后一步,看看结果:

在这里插入图片描述

到此,我们的 Mapper 接口及文件生效的原理,就全部过了一边,是不是觉得不是很难呢!

在分析这一块源码时,本人理解的步骤就是:

  1. 一步步点进源码看。
  2. 画出流程图,不清楚的就 Debug。
  3. 很重要一点,对很多出现类似名字的类,一定要画出类图,搞清楚关系在往下走(助于理解每个类的职责)。
  4. 最后,那就是写点笔记了,毕竟好记性不如烂笔头。

2.5 整体流程图

在这里插入图片描述

好了,今天的内容到这里就结束了,关注我,我们下期见


  • 由于博主才疏学浅,难免会有纰漏,假如你发现了错误或偏见的地方,还望留言给我指出来,我会对其加以修正。

  • 如果你觉得文章还不错,你的转发、分享、点赞、留言就是对我最大的鼓励。

  • 感谢您的阅读,十分欢迎并感谢您的关注。

^^^^^^^^^^^^^^^^^^^^^^^^^^^^^^^^^^^^

CSDN:J3 - 白起

这是一个技术一般,但热衷于分享;经验尚浅,但脸皮够厚;明明年轻有颜值,但非要靠才华吃饭的程序员。

^^^^^^^^^^^^^^^^^^^^^^^^^^^^^^^^^^^^