推荐10 个对 Web 开发人员有用的资源

1,273 阅读1分钟

大家好。在本文中,我将分享一些与 Web 开发相关的有用资源。希望你觉得它们有用。

Fancy Border Radius

官方地址: 9elements.github.io/fancy-borde…

用于创建精美边框半径的开源 Web 应用程序。

CSS Separator Generator

官方地址: wweb.dev/resources/c…

在本网站中,您可以创建部分分隔符并复制 HTML 和 CSS 代码。

Hover CSS

官方地址: ianlunn.github.io/Hover/

一组 CSS 悬停效果,可应用于链接、按钮和徽标等。

CSS Reference

官方地址:cssreference.io/

CSS的视觉指南

WinBox JS

使用免费和开源库创建弹框窗口。

官方地址: nextapps-de.github.io/winbox/

Responsively

这是 Web 开发人员必备的开源程序。

官方地址: responsively.app/

Wicked Backgrounds

一个用于创建邪恶背景的网络应用程序。

官方地址: wickedbackgrounds.com/app

Favicon

你可以从文本和图像等快速生成网站图标。

官方地址: favicon.io/

HTML5 UP

你可以找到响应式 HTML5 和 CSS3 模板。

官方地址: html5up.net/

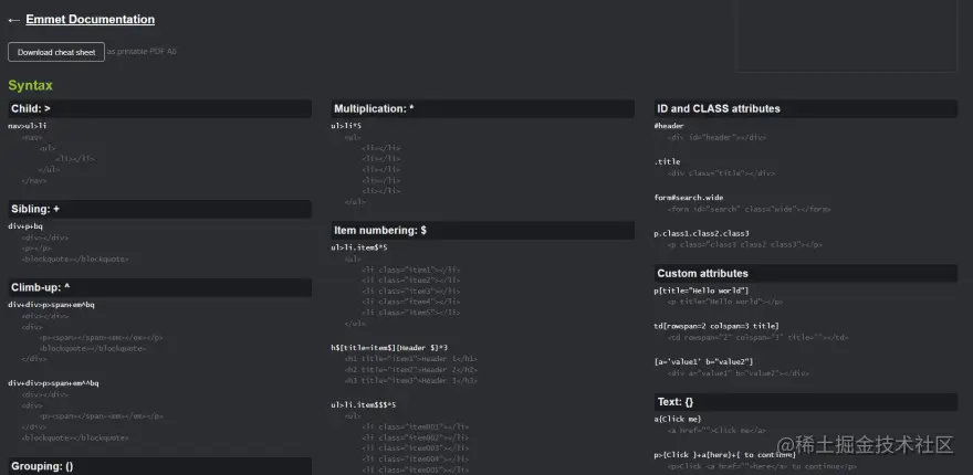
Emmet

Emmet 备忘录, 你也可以将其下载为 PDF 格式。

官方地址: docs.emmet.io/cheat-sheet…

结语

感谢阅读,希望对你有帮助!