深入实践SringBoot.pdf文档:验证你是否掌握了SpringBoot框架?

220 阅读3分钟

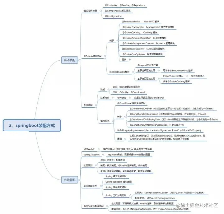
思维导图梳理

\

\

\

\

Spring Boot 概述

Build Anything with Spring Boot:Spring Boot is the starting point for building all Spring-based applications. Spring Boot is designed to get you up and running as quickly as possible, with minimal upfront configuration of Spring.

上面是引自官网的一段话,大概是说: Spring Boot 是所有基于 Spring 开发的项目的起点。Spring Boot 的设计是为了让你尽可能快的跑起来 Spring 应用程序并且尽可能减少你的配置文件。

什么是 Spring Boot

  • 它使用 “习惯优于配置” (项目中存在大量的配置,此外还内置一个习惯性的配置,让你无须)的理念让你的项目快速运行起来。
  • 它并不是什么新的框架,而是默认配置了很多框架的使用方式,就像 Maven 整合了所有的 jar 包一样,Spring Boot 整合了所有框架

使用 Spring Boot 有什么好处

回顾我们之前的 SSM 项目,搭建过程还是比较繁琐的,需要:

  • 1)配置 web.xml,加载 spring 和 spring mvc
  • 2)配置数据库连接、配置日志文件
  • 3)配置家在配置文件的读取,开启注解
  • 4)配置mapper文件
  • .....

而使用 Spring Boot 来开发项目则只需要非常少的几个配置就可以搭建起来一个 Web 项目,并且利用 IDEA 可以自动生成生成,这简直是太爽了...

  • 划重点:简单、快速、方便地搭建项目;对主流开发框架的无配置集成;极大提高了开发、部署效率。

现在问题来了,要怎么样系统深入的学习Springboot呢?在这里小编推荐一份pdf文档资料分享给读者朋友们。《深入实践SpringBoot》.pdf。

内容简介

本文档是SpringBoot领域的经典著作,从技术、实践和原理3个维度对SpringBoot进行了系统且深入的讲解。本文档共十二章节,总分为三部分

第一部分:基础应用开发(1-5章)

技术维度:针对性的介绍了Springboot入门、数据库的使用和访问性能提升、界面设计、安全设计等重要技术知识,以实用性为主,帮助读者快速掌握SpringBoot开发方法和精髓,尽快融入生产实践中。

\

\

\

\

第二部分:分布式应用开发(6-9章)

实践维度:用生产环境中的实际案例讲解了如何使用SpringBoot开发分布式应用和云应用,以及如何用微服务构建高可用的服务平台,实践性极强。

\

\

第三部分:核心技术源码分析(10-12章)

原理维度:从源码层面着重分析了SpringBoot的程序加载、自动配置、数据管理、SpringCloud的配置管理、发现服务和负载均衡服务等核心功能的实现原理,帮助读者能更深刻的理解SpringBoot开发,掌握其精髓。

\

\

需要获取这份《深入实践SpringBoot》.pdf文档学习SpringBoot的码友们可以关注一下小编,后台私信小编关键字:“文档”获取。

\

\