7招!实现安全高效的流水线管理

2,049 阅读8分钟

简介:云效团队多年来为阿里巴巴内部(Aone)和云上企业用户(云效)分别提供研发运维工具,并致力于打造企业级一站式的 DevOps 平台,更多关注不同类型的企业用户在使用过程中的管理与协作场景,本文将重点介绍高效安全管理云效流水线的7招。

概述

传统流水线 Pipeline 工具,包括 Jenkins、Teamcity、Travis CI 等产品,作为企业 DevOps 中持续集成/持续交付的核心工具,从核心功能上来说通常可以概括为以下4点:

**1、自动化测试:**提供代码扫描、安全扫描、单元测试等自动化测试工具,确保代码在集成前已经经过充分测试验证。

**2、集成构建:**提供各种语言、框架的应用编译打包功能,将源码自动化转化为可以运行的实际代码,比如安装依赖、配置资源等。

**3、发布部署:**支持多种资源(虚拟主机、K8S等)的发布方式,支持通过灰度发布、分批发布等各种策略,保障业务交付的稳定。随着各种云计算的逐渐普及,出现各种各样的 Iaas/Paas 产品,CI/CD 工具如何支持各种形式的发布场景成为了一大核心价值。

**4、流程编排:**通过对不同工具和任务的流程编排能力,实现不同 CI/CD 流程把控。通常来说,流水线工具不但支持串联自身提供的测试、构建、部署功能,还会支持企业打通自有的其他工具(比如 git 仓库、自动化测试系统等)。

以上几点,作为 CI/CD 提供的基础功能,本文不做赘述。

云效团队多年来为阿里巴巴内部(Aone)和云上企业用户(云效)分别提供研发运维工具,并致力于打造企业级一站式的 DevOps 平台,更多关注不同类型的企业用户在使用过程中的管理与协作场景,本文将重点介绍高效安全管理云效流水线的7招:

第1招:基于业务特性分组管理流水线
第2招:预置流水线模板/任务组/步骤
第3招:一键批量升级流水线
第4招:设置通用变量组,随调随用
第5招:精细管理主机/集群资源
第6招:灵活管理私有构建集群
第7招:自定义企业maven配置

第1招:基于业务特性分组管理流水线

随着企业业务规模和团队规模的逐步发展,流水线和企业成员的数量越来越多。如何让成员快速定位到自己的流水线,避免成员淹没在一堆与自己无关的内容中,同时保障业务发展的安全性,成为了企业的共同诉求。

云效支持企业管理员可以在单条流水线上设置不同成员的查看、运行、编辑等流水线权限。同时也支持对流水线进行分组,并基于分组对多条流水线批量授权。

在云效上进行流水线分组操作

分组支持直接按照部门设置权限,这样的好处是部门成员发生变动后,流水线权限也自动发生变化。企业成员入职、离职的变动导致的权限变更可以做到自动化处理。

基于分组批量设置权限

第2招:预置流水线模板/任务组/步骤

在云效流水线 Flow 中,流水线是按照 流水线 -> 任务组 -> 步骤组成的,流水线可以由多个任务组编排组成,而每个任务组可以由多个步骤编排而成。

为了方便用户快速创建流水线,云效流水线 Flow 预置了部分流水线模板、任务组、步骤。

预置的模板可以直接调用

为了支持企业用户更加个性化地配置自己的流水线,云效流水线 Flow 中的流水线模板、任务组、步骤均支持企业自定义创建。可在企业设置中的流水线模板管理-任务组管理-步骤管理中,创建属于企业个性化的内容,企业成员可以在编辑流水线的过程中使用此部分自定义内容。

此外,在流水线模板管理-任务组管理-步骤管理中,企业管理员可以关闭企业不需要的内容以避免造成干扰。

可在任务组设置中关闭不需要的步骤

第3招:一键批量升级流水线

虽然随着业务规模的增长,企业内部流水线任务越来越多,但由于企业内技术栈基本统一,会出现不同流水线之间只有部分配置(如代码源、虚拟主机组等)存在差异,而大部分配置基本相同的情况。

当企业流水线的某些配置(比如构建脚本、人工卡点的审核人员)需要更改时,修改流水线会导致大量的重复工作。

因此,云效提供了通过任务组实现流水线批量升级的功能。

支持在企业设置中添加任务组时,开启“支持批量升级”功能。

在任务组中开启「支持批量升级」

企业成员在配置流水线过程中,可以选择已经创建的任务组。此后,企业管理员编辑修改任务组后,会对关联流水线中的任务节点进行升级。

修改可以同步升级关联流水线

第4招:设置通用变量组,随调随用

定义环境变量是实现流水线过程定制化的一种常见方法,可以在执行过程的任何阶段使用这些变量,云效流水线支持在每条流水线中设置其独有的环境变量。

在云效流水线中设置环境变量

但是有些变量其实是非常通用的变量,企业内大部分流水线都会用到,这时如果单独在流水线中进行设置,可导致大量重复工作。因此,云效提供了企业级管理变量的通用变量组功能。

支持在企业设置中添加变量组,每个变量组可设置多个变量,且变量均可设置为私密变量,部分敏感参数,如 username、password 等,设置成私密变量后,可以大幅降低安全风险。

在企业设置中设置通用变量

流水线管理者,只需要在流水线中关联变量组,就可在流水线任务中使用该变量。

在单独流水线中可以直接配置通用变量

第5招:精细管理主机/集群资源

云效流水线 Flow 支持将你的应用构建发布至虚拟主机或 Kubernetes 集群,同时云效的发布能力并不局限于阿里云服务器(ECS)和阿里云容器服务 Kubernetes(ACK),其他云厂商或者企业自建的虚拟主机或 Kubernetes 集群也可以通过云效实现部署。

在实际生产应用过程中,主机和集群资源作为企业的基础设施,其使用权限需要严格把控,以确保线上业务的安全性。

因此,云效提供了主机组/Kubernetes 集群管理功能,并支持在主机组和集群设置权限。

支持在企业设置中添加主机组,主机组可选择阿里云 ECS 和自有主机两种类型。每个主机组下均可添加多台主机资源,同时可将企业成员设置为主机组成员,拥有权限的成员才可以在流水线中选择该主机组资源。

在主机组中添加主机资源

同样,支持在企业设置中添加 Kubernetes 集群,主机组可选择阿里云容器服务 Kubernetes(ACK) 和自定义集群两种类型。可将企业成员设置为集群成员,拥有权限的成员才可以在流水线中选择该集群资源。

自定义 Kubernetes 集群

第6招:灵活管理私有构建集群

云效流水线 Flow 为企业提供了稳定、可靠的构建资源,并提供了北京和香港两个 region 构建集群,企业用户无需再自行创建并维护构建机,降低了企业整体的上云成本。

然而,云效提供的构建统一的免费资源并无法解决部分企业特性问题:

  • 特殊的网络环境,无法直接从公网和云效打通。
  • 特殊的构建机环境,云效无法直接提供。

因此,云效提供了构建集群管理功能,如果有特殊的构建环境需求,用户可在 Flow 中创建并使用私有的构建集群。

云效流水线 Flow 支持使用阿里云 ECS 或者自有主机作为构建集群。

在流水线的任务节点中,可以选择企业自定义的构建集群执行构建任务。

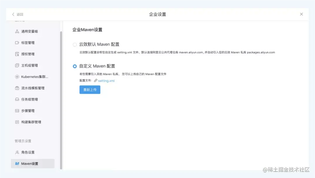
第7招:自定义企业maven配置

在云效流水线 Flow 中使用 Java 构建任务,云效流水线 Flow 会自动帮你代理阿里云 Maven 公库和云效企业私库 Packages,企业用户可以将企业依赖文件上传至 Packages 仓库,完成构建依赖下载的打通。

然而,对于使用 Java 技术栈的企业,通常都会有属于企业内部特有的 Maven 配置。

因此,云效提供了企业 Maven 配置功能,支持在企业设置中上传自定义 settings.xml 文件,Flow 会根据你的配置执行 Java 构建任务。

原文链接

本文为阿里云原创内容,未经允许不得转载。