readline源码分析

493 阅读2分钟
const readline = require("readline");

const rl = readline.createInterface({
  input: process.stdin,
  output: process.stdout,
});

rl.question("your name: ", (answer) => {
  console.log(answer);
});

process.stdin.write("your name");

image.png

  • 点击回车键return , \r image.png

image.png

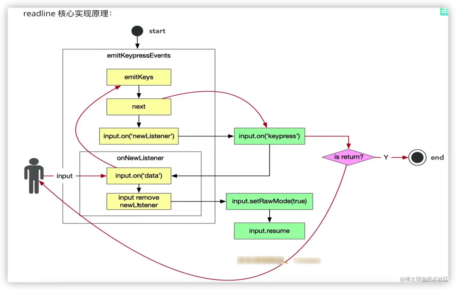
  • 调用emitKeys,返回一个generator函数,但是没有执行函数里面的内容
  • 调用next,执行到yield为止的代码
  • input.on('keypress', onkeypress) // events执行on方法(改写了on方法),判断input是否监听了newListener事件,如果存在则会emit newListener事件
  • 红线表示:用户输入的过程
  • input.resume:如果input中断,则进行恢复
function createInterface(input, output, completer, terminal) {
  return new Interface(input, output, completer, terminal);
}

function Interface(input, output, completer, terminal) {
  if (!(this instanceof Interface)) { // 如果不是以构造函数调用的,则转化为构造函数调用
    return new Interface(input, output, completer, terminal);
  }
  
  if (!this.terminal) {
	 ...
  } else {
    emitKeypressEvents(input, this); //核心代码
    input.on('keypress', onkeypress); // events执行on方法(改写了on方法),判断input是否监听了newListener事件,如果存在则会emit newListener事件,并把'keypress'事件名称作为参数带给方法
    input.on('end', ontermend); // 执行onNewListener事件
    this.line = '';
    this._setRawMode(true); //默认是逐行监听,true为逐字监听  
  } 
 input.resume();
}

emitKeypressEvents方法

const KEYPRESS_DECODER = Symbol('keypress-decoder');
const ESCAPE_DECODER = Symbol(escape-decoder)

emitKeypressEvents(){
  if (stream[KEYPRESS_DECODER]) return; // 单例,如果执行过函数,就不在执行
  stream[KEYPRESS_DECODER] = new StringDecoder('utf8');
  stream[ESCAPE_DECODER] = emitKeys(stream); //核心代码,返回一个generator函数,只有调用next方法才会执行函数内容,执行到yield位置;函数被中断
  stream[ESCAPE_DECODER].next();  //执行emitKeys到yield位置,ch=undefined
  const triggerEscape = () => stream[ESCAPE_DECODER].next(''); //键盘点击esc的时候
  stream.on('newListener', onNewListener); //执行结束
}


function onNewListener(event) { // 在input.on('keypress',onkeypress) 和 stream.on('data', onData); 的时候;执行on方法都会被执行。
  if (event === 'keypress') {
    // 调用on会先执行onNewListener方法,第二次event='data'
    // 关键代码,给输入流监听用户输入,就会处于等待状态。
    stream.on('data', onData); 
    stream.removeListener('newListener', onNewListener); //event === 'keypress'的时候才会被执行
  }
}

//此时有end,pause,data,keypress事件
  • 输入流上定义了‘data’,‘keypress’事件
  • 执行emitKey方法到第一个yield位置

用户输入

  • 用户输入字符:进入data事件,触发onData方法
    • 执行generator函数,写入字符
    • 调用onKeypress方法
  • 用户点击return,回车,进入data事件,触发onData方法
    • 调用callback
function onData(input) {
  if (stream.listenerCount('keypress') > 0) {
    const string = stream[KEYPRESS_DECODER].write(input);
    if (string) {
      for (const character of string) {
        length += character.length;
        if (length === string.length) {
          iface.isCompletionEnabled = true;
        }

        try {
          stream[ESCAPE_DECODER].next(character); //关键代码
          // Escape letter at the tail position
          if (length === string.length && character === kEscape) {
            timeoutId = setTimeout(triggerEscape, escapeCodeTimeout);
          }
        } 
      }
    }
  } else {
    // Nobody's watching anyway
    stream.removeListener('data', onData);
    stream.on('newListener', onNewListener);
  }
}

手写简易版readline

function stepStream(cb){
    let input = process.stdin;
    let output = process.stdout;
    let line = '';
    function  onkeypress(s){
        output.write(s);
        line += s;
        switch (s) {
            case '\r':
                input.pause();
                cb(line);
                break
        }
    }
    emitKeypressEvents(input);
    input.on('keypress',onkeypress)

    input.setRawMode(true); //所有的字符都自定义,多会触发到onData方法
    input.resume();
};

function  emitKeypressEvents(stream){
    function onData(chunk){
    g.next(chunk.toString());
    }
    const g = emitKeys(stream);
    g.next();
    stream.on('data',onData)
}

function* emitKeys(stream){
    while (true){
        let ch = yield ;
        stream.emit('keypress',ch)
    }
}

stepStream(function(answer){
    console.log('answer',answer);
})