带你搞懂 Kubernetes Flannel 高性能网络插件的两种常用工作模式

2,393 阅读6分钟

Flannel是为Kubernetes设计的一种简单易用的容器网络解决方案,将所有的Pod都组织在同一个子网的虚拟大二层网络中。Flannel支持的后端转发方式有许多种,本文将介绍其中两种,VXLAN以及host-gw。

01VXLAN 简介

VXLAN (Virtual Extensible LAN)是一种网络虚拟化技术,它使用一种隧道协议,将二层以太网帧封装在四层UDP报文中,通过三层网络传输,组成一个虚拟的二层网络。VXLAN的报文格式如下:

VXLAN使用VTEP(VXLAN Tunnel Endpoint)来进行封包和解包,它是VXLAN隧道的起点或终点:

在发送端,源VTEP将原始报文封装成VXLAN报文,通过UDP发送到对端VTEP。

在接收端,VTEP将解开VXLAN报文,将原始的2层数据帧转发给目的的接收方。

VTEP可以是独立的网络设备,例如交换机,也可以是部署在服务器上的虚拟设备。例如使用置顶交换机(TOR)作为VTEP时,VXLAN的网络模型如下图:

但显然,在flannel中,VTEP的能力是通过linux的虚机网络设备实现的。在VXLAN模式下,VTEP的角色由 flannel.1 虚拟网卡充当。

02VXLAN模式

VXLAN是Flannel默认和推荐的模式。当我们使用默认配置安装Flannel时,它会为每个节点分配一个24位子网,并在每个节点上创建两张虚机网卡:cni0 和 flannel.1 。cni0 是一个网桥设备,类似于 docker0 ,节点上所有的Pod都通过veth pair的形式与 cni0 相连。flannel.1 则是一个VXLAN类型的设备,充当VTEP的角色,实现对VXLAN报文的封包解包。

从内核3.7版本开始,Linux就开始支持VXLAN,到3.12版本,支持已经完备。

节点内通信

显然,节点内的容器间通信通过 cni0 网桥就能完成,不涉及任何VXLAN报文的封包解包。例如在下面的图例中,Node1的子网为10.244.0.1/24, PodA 10.244.0.20 和 PodB 10.224.0.21通过 cni0 网桥实现互通。

跨节点通信

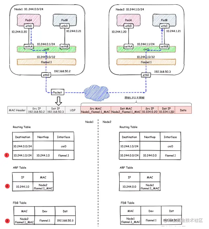
下面重点分析一下跨节点的容器通信过程。假设有两个节点Node1和Node2,其中Node1的PodA要跟Node2的PodB通信,则它们之间的通信过程如下图所示:

大致概括一下整个过程:

发送端:在PodA中发起 ping 10.244.1.21 ,ICMP 报文经过 cni0 网桥后交由 flannel.1 设备处理。flannel.1 设备是一个VXLAN类型的设备,负责VXLAN封包解包。因此,在发送端,flannel.1 将原始L2报文封装成VXLAN UDP报文,然后从 eth0 发送。

接收端:Node2收到UDP报文,发现是一个VXLAN类型报文,交由 flannel.1 进行解包。根据解包后得到的原始报文中的目的IP,将原始报文经由 cni0 网桥发送给PodB。

哪些IP要交由 flannel.1 处理

flanneld 从 etcd 中可以获取所有节点的子网情况,以此为依据为各节点配置路由,将属于非本节点的子网IP都路由到 flannel.1 处理,本节点的子网路由到 cni0 网桥处理。

[root@Node1 ~]# ip r
...
10.244.0.0/24 dev cni0 proto kernel scope link src 10.244.0.1 # Node1子网为10.224.0.0/24, 本机PodIP都交由cni0处理
10.244.1.0/24 via 10.244.1.0 dev flannel.1 onlink # Node2子网为10.224.1.0/24,Node2的PodID都交由flannel.1处理
...

如果节点信息有变化, flanneld 也会同步的对路由信息做修改。

flannel.1 的封包过程

VXLAN的封包是将二层以太网帧封装到四层UDP报文中的过程。

原始L2帧

要生成原始的L2帧, flannel.1 需要得知:

内层源/目的IP地址

内层源/目的MAC地址

内层的源/目的IP地址是已知的,即为PodA/PodB的PodIP,在图例中,分别为10.224.0.20和10.224.1.20。内层源/目的MAC地址要结合路由表和ARP表来获取。根据路由表①得知:

下一跳地址是10.224.1.0,关联ARP表②,得到下一跳的MAC地址,也就是目的MAC地址:Node2_flannel.1_MAC;

报文要从 flannel.1 虚拟网卡发出,因此源MAC地址为 flannel.1 的MAC地址。

要注意的是,这里ARP表的表项②并不是通过ARP学习得到的,而是 flanneld 预先为每个节点设置好的,由 flanneld负责维护,没有过期时间。

# 查看ARP表
[root@Node1 ~]# ip n | grep flannel.1
10.244.1.0 dev flannel.1 lladdr ba:74:f9:db:69:c1 PERMANENT # PERMANENT 表示永不过期

有了上面的信息, flannel.1 就可以构造出内层的2层以太网帧:

外层VXLAN UDP报文

要将原始L2帧封装成VXLAN UDP报文, flannel.1 还需要填充源/目的IP地址。前面提到,VTEP是VXLAN隧道的起点或终点。因此,目的IP地址即为对端VTEP的IP地址,通过FDB表获取。在FDB表③中,dst字段表示的即为VXLAN隧道目的端点(对端VTEP)的IP地址,也就是VXLAN DUP报文的目的IP地址。FDB表也是由 flanneld 在每个节点上预设并负责维护的。

FDB表(Forwarding database)用于保存二层设备中MAC地址和端口的关联关系,就像交换机中的MAC地址表一样。在二层设备转发二层以太网帧时,根据FDB表项来找到对应的端口。例如cni0网桥上连接了很多veth pair网卡,当网桥要将以太网帧转发给Pod时,FDB表根据Pod网卡的MAC地址查询FDB表,就能找到其对应的veth网卡,从而实现联通。

可以使用 bridge fdb show 查看FDB表:

[root@Node1 ~]# bridge fdb show | grep flannel.1
ba:74:f9:db:69:c1 dev flannel.1 dst 192.168.50.3 self permanent

源IP地址信息来自于 flannel.1 网卡设置本身,根据 local 192.168.50.2 可以得知源IP地址为192.168.50.2。

[root@Node1 ~]# ip -d a show flannel.1
6: flannel.1: <BROADCAST,MULTICAST,UP,LOWER_UP> mtu 1450 qdisc noqueue state UNKNOWN group default
    link/ether 32:02:78:2f:02:cb brd ff:ff:ff:ff:ff:ff promiscuity 0
    vxlan id 1 local 192.168.50.2 dev eth0 srcport 0 0 dstport 8472 nolearning ageing 300 noudpcsum noudp6zerocsumtx noudp6zerocsumrx numtxqueues 1 numrxqueues 1 gso_max_size 65536 gso_max_segs 65535
    inet 10.244.0.0/32 brd 10.244.0.0 scope global flannel.1
       valid_lft forever preferred_lft forever
    inet6 fe80::3002:78ff:fe2f:2cb/64 scope link
       valid_lft forever preferred_lft forever

至此, flannel.1 已经得到了所有完成VXLAN封包所需的信息,最终通过 eth0 发送一个VXLAN UDP报文:

Flannel的VXLAN模式通过静态配置路由表,ARP表和FDB表的信息,结合VXLAN虚拟网卡 flannel.1 ,实现了一个所有Pod同属一个大二层网络的VXLAN网络模型。

03host-gw模式

在上述的VXLAN的示例中,Node1和Node2其实是同一宿主机中的两台使用桥接模式的虚机,也就是说它们在一个二层网络中。在二层网络互通的情况下,直接配置节点的三层路由即可互通,不需要使用VXLAN隧道。要使用host-gw模式,需要修改 ConfigMap kube-flannel-cfg ,将 Backend.Type 从vxlan改为host-gw,然后重启所有kube-flannel Pod即可:

...
  net-conf.json: |
    {
      "Network": "10.244.0.0/16",
      "Backend": {
        "Type": "host-gw" // <- 改成host-gw
      }
    }
 ...

host-gw模式下的通信过程如下图所示:

在host-gw模式下,由于不涉及VXLAN的封包解包,不再需要flannel.1虚机网卡。flanneld 负责为各节点设置路由 ,将对应节点Pod子网的下一跳地址指向对应的节点的IP,如图中路由表①所示。

[root@Node1 ~]# ip r
...
10.244.0.0/24 dev cni0 proto kernel scope link src 10.244.0.1
10.244.1.0/24 via 192.168.50.3 dev eth0 # Node2子网的下一跳地址指向Node2的public ip。
...

由于没有封包解包带来的消耗,host-gw是性能最好的。不过一般在云环境下,都不支持使用host-gw的模式,在私有化部署的场景下,可以考虑。

参考:

What is VXLAN

深入理解CNI

bridge man page

ip-route man page

ip-neighbour man page

flannel原理之vxlan模式