LongAdder源码分析

723 阅读13分钟

基本介绍

LongAdderAtomicLong都是用于计数器统计的,AtomicLong底层通过CAS操作进行计数,但是在高并发条件下性能比较低。

阿里的开发手册上明确说明:

image.png

LongAdder的继承结构如下:

image.png

//LongAdder是Striped64的子类
public class LongAdder extends Striped64 implements Serializable {
}

Striped64类中重要的属性如下:

abstract class Striped64 extends Number {
    /**
     * Padded variant of AtomicLong supporting only raw accesses plus CAS.
     *
     * JVM intrinsics note: It would be possible to use a release-only
     * form of CAS here, if it were provided.
     */
    @sun.misc.Contended static final class Cell {
        volatile long value;
        Cell(long x) { value = x; }
        final boolean cas(long cmp, long val) {
            return UNSAFE.compareAndSwapLong(this, valueOffset, cmp, val);
        }

        // Unsafe mechanics
        private static final sun.misc.Unsafe UNSAFE;
        private static final long valueOffset;
        static {
            try {
                UNSAFE = sun.misc.Unsafe.getUnsafe();
                Class<?> ak = Cell.class;
                valueOffset = UNSAFE.objectFieldOffset
                        (ak.getDeclaredField("value"));
            } catch (Exception e) {
                throw new Error(e);
            }
        }
    }

    /** Number of CPUS, to place bound on table size */
    //表示当前计算机CPU数量,什么用? 控制cells数组长度的一个关键条件
    static final int NCPU = Runtime.getRuntime().availableProcessors();

    /**
     * Table of cells. When non-null, size is a power of 2.
     * cells数组
     */
    transient volatile Cell[] cells;

    /**
     * Base value, used mainly when there is no contention, but also as
     * a fallback during table initialization races. Updated via CAS.
     * 没有发生过竞争时,数据会累加到 base上 | 当cells扩容时,需要将数据写到base中
     */
    transient volatile long base;

    /**
     * Spinlock (locked via CAS) used when resizing and/or creating Cells.
     * 初始化cells或者扩容cells都需要获取锁,0 表示无锁状态,1 表示其他线程已经持有锁了
     */
    transient volatile int cellsBusy;

    /**
     * Package-private default constructor
     */
    Striped64() {
    }

    /**
     * CASes the base field.
     * 通过修改base中的值
     */
    final boolean casBase(long cmp, long val) {
        return UNSAFE.compareAndSwapLong(this, BASE, cmp, val);
    }

    /**
     * CASes the cellsBusy field from 0 to 1 to acquire lock.
     * 通过CAS方式获取锁,即将CELLSBUSY改成1,表示获取到了锁
     */
    final boolean casCellsBusy() {
        return UNSAFE.compareAndSwapInt(this, CELLSBUSY, 0, 1);
    }

    /**
     * Returns the probe value for the current thread.
     * Duplicated from ThreadLocalRandom because of packaging restrictions.
     *
     * 获取当前线程的Hash值
     */
    static final int getProbe() {
        return UNSAFE.getInt(Thread.currentThread(), PROBE);
    }

    /**
     * Pseudo-randomly advances and records the given probe value for the
     * given thread.
     * Duplicated from ThreadLocalRandom because of packaging restrictions.
     *
     * 重置当前线程的Hash值
     */
    static final int advanceProbe(int probe) {
        probe ^= probe << 13;   // xorshift
        probe ^= probe >>> 17;
        probe ^= probe << 5;
        UNSAFE.putInt(Thread.currentThread(), PROBE, probe);
        return probe;
    }
}

image.png

Cell 是 java.util.concurrent.atomic 下 Striped64 的一个内部类, LongAdder的基本思路就是分散热点,将value值分散到一个Cell数组中,不同线程会命中到数组的不同槽中,各个线程只对自己槽中的那个值进行CAS操作,这样热点就被分散了,冲突的概率就小很多。如果要获取真正的long值,只要将各个槽中的变量值累加返回

sum()会将所有Cell数组中的value和base累加作为返回值,核心的思想就是将之前AtomicLong一个value的更新压力分散到多个value中去,从而降级更新热点。

image.png

即内部有一个base变量,一个Cell[]数组。

  • base变量:非竞态条件下,直接累加到该变量上
  • Cell[]数组:竞态条件下,累加个各个线程自己的槽Cell[i]中

当计算总值调用sum()方法,sum源码如下:

/**
 * 将base的值加上cells数组中所有槽位中的值得到总值
 */
public long sum() {
    Cell[] as = cells; Cell a;
    long sum = base;
    if (as != null) {
        for (int i = 0; i < as.length; ++i) {
            if ((a = as[i]) != null)
                sum += a.value;
        }
    }
    return sum;
}

image.png

LongAdder在无竞争的情况,跟AtomicLong一样,对同一个base进行操作,当出现竞争关系时则是采用化整为零的做法,从空间换时间,用一个数组cells,将一个value拆分进这个数组cells。多个线程需要同时对value进行操作时候,可以对线程id进行hash得到hash值,再根据hash值映射到这个数组cells的某个下标,再对该下标所对应的值进行自增操作。当所有线程操作完毕,将数组cells的所有值和无竞争值base都加起来作为最终结果。

image.png

源码分析

入口:longAdder.increment()

public void increment() {
    add(1L);
}

接着查看add方法如下:

public void add(long x) {
    //as 表示cells引用
    //b 表示获取的base值
    //v 表示 期望值
    //m 表示 cells 数组的长度
    //a 表示当前线程命中的cell单元格
    Cell[] as; long b, v; int m; Cell a;

    //条件一:true->表示cells已经初始化过了,当前线程应该将数据写入到对应的cell中
    //       false->表示cells未初始化,当前所有线程应该将数据写到base中

    //条件二:false->表示当前线程cas替换数据成功,
    //       true->表示发生竞争了,可能需要重试 或者 扩容
    if ((as = cells) != null || !casBase(b = base, b + x)) {
        //什么时候会进来?
        //1.true->表示cells已经初始化过了,当前线程应该将数据写入到对应的cell中
        //2.true->表示发生竞争了,可能需要重试 或者 扩容



        //true -> 未竞争  false->发生竞争
        boolean uncontended = true;

        //条件一:true->说明 cells 未初始化,也就是多线程写base发生竞争了
        //       false->说明 cells 已经初始化了,当前线程应该是 找自己的cell 写值

        //条件二:getProbe() 获取当前线程的hash值   m表示cells长度-1 cells长度 一定是2的次方数   15= b1111
        //       true-> 说明当前线程对应下标的cell为空,需要创建 longAccumulate 支持
        //       false-> 说明当前线程对应的cell 不为空,说明 下一步想要将x值 添加到cell中。

        //条件三:true->表示cas失败,意味着当前线程对应的cell 有竞争
        //       false->表示cas成功
        if (as == null || (m = as.length - 1) < 0 ||
                (a = as[getProbe() & m]) == null ||
                !(uncontended = a.cas(v = a.value, v + x)))
            //都有哪些情况会调用?
            //1.true->说明 cells 未初始化,也就是多线程写base发生竞争了[重试|初始化cells]
            //2.true-> 说明当前线程对应下标的cell为空,需要创建 longAccumulate 支持
            //3.true->表示cas失败,意味着当前线程对应的cell 有竞争[重试|扩容]
            longAccumulate(x, null, uncontended);
    }
}

条件递增,逐步解析,如下:

  • 1.最初无竞争时只更新base;
  • 2.如果更新base失败后,首次新建一个Cell[]数组
  • 3.当多个线程竞争同一个Cell比较激烈时,可能就要对Cell[]扩容

longAccumulate入参说明如下:

image.png

只有三种情况会调用longAccumulate方法

  • 1 cells 未初始化,也就是多线程写base发生竞争了[重试|初始化cells]
  • 2 当前线程对应下标的cell为空,需要创建 longAccumulate 支持
  • 3 cas失败,意味着当前线程对应的cell 有竞争[重试|扩容]

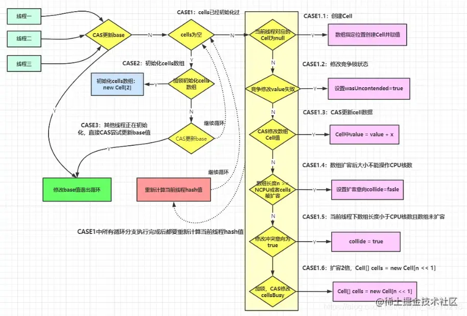
longAccumulate方法总纲如下:

image.png

上述代码首先给当前线程分配一个hash值,然后进入一个for(;;)自旋,这个自旋分为三个分支:

  • CASE1:Cell[]数组已经初始化
  • CASE2:Cell[]数组未初始化(首次新建)
  • CASE3:Cell[]数组正在初始化中

一开始刚刚要初始化Cell[]数组(首次新建),即未初始化过Cell[]数组,尝试占有锁并首次初始化cells数组。

//CASE2:前置条件cells还未初始化 as 为null
//条件一:true 表示当前未加锁
//条件二:cells == as?因为其它线程可能会在你给as赋值之后修改了 cells
//条件三:true 表示获取锁成功 会把cellsBusy = 1,false 表示其它线程正在持有这把锁
else if (cellsBusy == 0 && cells == as && casCellsBusy()) {
    boolean init = false;
    try {                           // Initialize table
        //cells == as? 防止其它线程已经初始化了,当前线程再次初始化 导致丢失数据
        if (cells == as) {
            Cell[] rs = new Cell[2];
            rs[h & 1] = new Cell(x);
            cells = rs;
            init = true;
        }
    } finally {
        cellsBusy = 0;
    }
    if (init)
        break;
}

image.png

image.png

如果上面条件都执行成功就会执行数组的初始化及赋值操作, Cell[] rs = new Cell[2]表示数组的长度为2,rs[h & 1] = new Cell(x) 表示创建一个新的Cell元素,value是x值,默认为1。h & 1类似于我们之前HashMap常用到的计算散列桶index的算法,通常都是hash & (table.len - 1)。同hashmap一个意思

兜底的else模块,即多个线程尝试CAS修改失败的线程会走到这个分支,如下:

image.png 该分支实现直接操作base基数,将值累加到base上,也即其它线程正在初始化,多个线程正在更新base的值。

当cell已经初始化了时,流程代码如下:

//CASE1: 表示cells已经初始化了,当前线程应该将数据写入到对应的cell中
if ((as = cells) != null && (n = as.length) > 0) {
    //2.true-> 说明当前线程对应下标的cell为空,需要创建 longAccumulate 支持
    //3.true->表示cas失败,意味着当前线程对应的cell 有竞争[重试|扩容]

    //CASE1.1:true->表示当前线程对应的下标位置的cell为null,需要创建new Cell
    if ((a = as[(n - 1) & h]) == null) {

        //true->表示当前锁 未被占用  false->表示锁被占用
        if (cellsBusy == 0) {       // Try to attach new Cell

            //拿当前的x创建Cell
            Cell r = new Cell(x);   // Optimistically create

            //条件一:true->表示当前锁 未被占用  false->表示锁被占用
            //条件二:true->表示当前线程获取锁成功  false->当前线程获取锁失败..
            if (cellsBusy == 0 && casCellsBusy()) {
                //是否创建成功 标记
                boolean created = false;
                try {               // Recheck under lock
                    //rs 表示当前cells 引用
                    //m 表示cells长度
                    //j 表示当前线程命中的下标
                    Cell[] rs; int m, j;

                    //条件一 条件二 恒成立
                    //rs[j = (m - 1) & h] == null 为了防止其它线程初始化过 该位置,然后当前线程再次初始化该位置
                    //导致丢失数据
                    if ((rs = cells) != null &&
                            (m = rs.length) > 0 &&
                            rs[j = (m - 1) & h] == null) {
                        rs[j] = r;
                        created = true;
                    }
                } finally {
                    cellsBusy = 0;
                }
                if (created)
                    break;
                continue;           // Slot is now non-empty
            }
        }

        //扩容意向 强制改为了false
        collide = false;
    }
    // CASE1.2:
    // wasUncontended:只有cells初始化之后,并且当前线程 竞争修改失败,才会是false
    else if (!wasUncontended)       // CAS already known to fail
        wasUncontended = true;      // Continue after rehash
        //CASE 1.3:当前线程rehash过hash值,然后新命中的cell不为空
        //true -> 写成功,退出循环
        //false -> 表示rehash之后命中的新的cell 也有竞争 重试1次 再重试1次
    else if (a.cas(v = a.value, ((fn == null) ? v + x :
            fn.applyAsLong(v, x))))

        break;
        //CASE 1.4:
        //条件一:n >= NCPU true->扩容意向 改为false,表示不扩容了  false-> 说明cells数组还可以扩容
        //条件二:cells != as true->其它线程已经扩容过了,当前线程rehash之后重试即可
    else if (n >= NCPU || cells != as)
        //扩容意向 改为false,表示不扩容了
        collide = false;            // At max size or stale
        //CASE 1.5:
        //!collide = true 设置扩容意向 为true 但是不一定真的发生扩容
    else if (!collide)
        collide = true;
        //CASE 1.6:真正扩容的逻辑
        //条件一:cellsBusy == 0 true->表示当前无锁状态,当前线程可以去竞争这把锁
        //条件二:casCellsBusy true->表示当前线程 获取锁 成功,可以执行扩容逻辑
        // false->表示当前时刻有其它线程在做扩容相关的操作。
    else if (cellsBusy == 0 && casCellsBusy()) {
        try {
            //cells == as
            if (cells == as) {      // Expand table unless stale
                Cell[] rs = new Cell[n << 1];
                for (int i = 0; i < n; ++i)
                    rs[i] = as[i];
                cells = rs;
            }
        } finally {
            //释放锁
            cellsBusy = 0;
        }
        collide = false;
        continue;                   // Retry with expanded table
    }

    //重置当前线程Hash值,即rehash
    h = advanceProbe(h);
}

当cell已经初始化了

  • 1.如果当前线程对应的hash槽位为null时,通过cas创建cell,并将cell赋值,将cell存入到cells数组中
//CASE1.1:true->表示当前线程对应的下标位置的cell为null,需要创建new Cell
if ((a = as[(n - 1) & h]) == null) {

    //true->表示当前锁 未被占用  false->表示锁被占用
    if (cellsBusy == 0) {       // Try to attach new Cell

        //拿当前的x创建Cell
        Cell r = new Cell(x);   // Optimistically create

        //条件一:true->表示当前锁 未被占用  false->表示锁被占用
        //条件二:true->表示当前线程获取锁成功  false->当前线程获取锁失败..
        if (cellsBusy == 0 && casCellsBusy()) {
            //是否创建成功 标记
            boolean created = false;
            try {               // Recheck under lock
                //rs 表示当前cells 引用
                //m 表示cells长度
                //j 表示当前线程命中的下标
                Cell[] rs; int m, j;

                //条件一 条件二 恒成立
                //rs[j = (m - 1) & h] == null 为了防止其它线程初始化过 该位置,然后当前线程再次初始化该位置
                //导致丢失数据
                if ((rs = cells) != null &&
                        (m = rs.length) > 0 &&
                        rs[j = (m - 1) & h] == null) {
                    rs[j] = r;
                    created = true;
                }
            } finally {
                cellsBusy = 0;
            }
            if (created)
                break;
            continue;           // Slot is now non-empty
        }
    }

    //扩容意向 强制改为了false
    collide = false;
}
  • 2.如果当前线程对应的cells数组中的槽位不为空null,并且已经尝试过cas操作修改值失败,即存在竞争。将wasUncontended改为true,接着调用最下面的h = advanceProbe(h);重置当前线程Hash值,
// wasUncontended:只有cells初始化之后,并且当前线程 竞争修改失败,才会是false
else if (!wasUncontended)       // CAS already known to fail
    wasUncontended = true;      // Continue after rehash

//重置当前线程Hash值,即rehash
h = advanceProbe(h);
  • 3.重置当前线程Hash值后,接着再次判断对应的cells数组中的槽位是否为空,如果为空,则将值存入到对应的槽位,如果不为空,则通过cas操作尝试能不能修改槽位的值。如果修改成功,则执行结束
else if (a.cas(v = a.value, ((fn == null) ? v + x :
        fn.applyAsLong(v, x))))
    break;
  • 4.如果步骤3修改失败的话,就会将扩容意向collide的值置为true
else if (!collide)
    collide = true;
  • 5.接着下次还是修改槽位的值不成功的话,最后会执行扩容操作。
else if (cellsBusy == 0 && casCellsBusy()) {
    try {
        //cells == as
        if (cells == as) {      // Expand table unless stale
            //扩容为2倍
            Cell[] rs = new Cell[n << 1];
            for (int i = 0; i < n; ++i)
                //将之前cells数组中的值复制到扩容之后的数组中
                rs[i] = as[i];
            cells = rs;
        }
    } finally {
        //释放锁
        cellsBusy = 0;
    }
    collide = false;
    continue;                   // Retry with expanded table
}

完整代码如下:

//都有哪些情况会调用?
//1.true->说明 cells 未初始化,也就是多线程写base发生竞争了[重试|初始化cells]
//2.true-> 说明当前线程对应下标的cell为空,需要创建 longAccumulate 支持
//3.true->表示cas失败,意味着当前线程对应的cell 有竞争[重试|扩容]

// wasUncontended:只有cells初始化之后,并且当前线程 竞争修改失败,才会是false
final void longAccumulate(long x, LongBinaryOperator fn,
                          boolean wasUncontended) {
    //h 表示线程hash值
    int h;
    //条件成立:说明当前线程 还未分配hash值
    if ((h = getProbe()) == 0) {
        //给当前线程分配hash值
        ThreadLocalRandom.current(); // force initialization
        //取出当前线程的hash值 赋值给h
        h = getProbe();
        //为什么? 因为默认情况下 当前线程 肯定是写入到了 cells[0] 位置。 不把它当做一次真正的竞争
        wasUncontended = true;
    }

    //表示扩容意向 false 一定不会扩容,true 可能会扩容。
    boolean collide = false;                // True if last slot nonempty

    //自旋
    for (;;) {
        //as 表示cells引用
        //a 表示当前线程命中的cell
        //n 表示cells数组长度
        //v 表示 期望值
        Cell[] as; Cell a; int n; long v;

        //CASE1: 表示cells已经初始化了,当前线程应该将数据写入到对应的cell中
        if ((as = cells) != null && (n = as.length) > 0) {
            //2.true-> 说明当前线程对应下标的cell为空,需要创建 longAccumulate 支持
            //3.true->表示cas失败,意味着当前线程对应的cell 有竞争[重试|扩容]

            //CASE1.1:true->表示当前线程对应的下标位置的cell为null,需要创建new Cell
            if ((a = as[(n - 1) & h]) == null) {

                //true->表示当前锁 未被占用  false->表示锁被占用
                if (cellsBusy == 0) {       // Try to attach new Cell

                    //拿当前的x创建Cell
                    Cell r = new Cell(x);   // Optimistically create

                    //条件一:true->表示当前锁 未被占用  false->表示锁被占用
                    //条件二:true->表示当前线程获取锁成功  false->当前线程获取锁失败..
                    if (cellsBusy == 0 && casCellsBusy()) {
                        //是否创建成功 标记
                        boolean created = false;
                        try {               // Recheck under lock
                            //rs 表示当前cells 引用
                            //m 表示cells长度
                            //j 表示当前线程命中的下标
                            Cell[] rs; int m, j;

                            //条件一 条件二 恒成立
                            //rs[j = (m - 1) & h] == null 为了防止其它线程初始化过 该位置,然后当前线程再次初始化该位置
                            //导致丢失数据
                            if ((rs = cells) != null &&
                                    (m = rs.length) > 0 &&
                                    rs[j = (m - 1) & h] == null) {
                                rs[j] = r;
                                created = true;
                            }
                        } finally {
                            cellsBusy = 0;
                        }
                        if (created)
                            break;
                        continue;           // Slot is now non-empty
                    }
                }

                //扩容意向 强制改为了false
                collide = false;
            }
            // CASE1.2:
            // wasUncontended:只有cells初始化之后,并且当前线程 竞争修改失败,才会是false
            else if (!wasUncontended)       // CAS already known to fail
                wasUncontended = true;      // Continue after rehash
                //CASE 1.3:当前线程rehash过hash值,然后新命中的cell不为空
                //true -> 写成功,退出循环
                //false -> 表示rehash之后命中的新的cell 也有竞争 重试1次 再重试1次
            else if (a.cas(v = a.value, ((fn == null) ? v + x :
                    fn.applyAsLong(v, x))))

                break;
                //CASE 1.4:
                //条件一:n >= NCPU true->扩容意向 改为false,表示不扩容了  false-> 说明cells数组还可以扩容
                //条件二:cells != as true->其它线程已经扩容过了,当前线程rehash之后重试即可
            else if (n >= NCPU || cells != as)
                //扩容意向 改为false,表示不扩容了
                collide = false;            // At max size or stale
                //CASE 1.5:
                //!collide = true 设置扩容意向 为true 但是不一定真的发生扩容
            else if (!collide)
                collide = true;
                //CASE 1.6:真正扩容的逻辑
                //条件一:cellsBusy == 0 true->表示当前无锁状态,当前线程可以去竞争这把锁
                //条件二:casCellsBusy true->表示当前线程 获取锁 成功,可以执行扩容逻辑
                // false->表示当前时刻有其它线程在做扩容相关的操作。
            else if (cellsBusy == 0 && casCellsBusy()) {
                try {
                    //cells == as
                    if (cells == as) {      // Expand table unless stale
                        Cell[] rs = new Cell[n << 1];
                        for (int i = 0; i < n; ++i)
                            rs[i] = as[i];
                        cells = rs;
                    }
                } finally {
                    //释放锁
                    cellsBusy = 0;
                }
                collide = false;
                continue;                   // Retry with expanded table
            }

            //重置当前线程Hash值,即rehash
            h = advanceProbe(h);
        }
        //CASE2:前置条件cells还未初始化 as 为null
        //条件一:true 表示当前未加锁
        //条件二:cells == as?因为其它线程可能会在你给as赋值之后修改了 cells
        //条件三:true 表示获取锁成功 会把cellsBusy = 1,false 表示其它线程正在持有这把锁
        else if (cellsBusy == 0 && cells == as && casCellsBusy()) {
            boolean init = false;
            try {                           // Initialize table
                //cells == as? 防止其它线程已经初始化了,当前线程再次初始化 导致丢失数据
                if (cells == as) {
                    Cell[] rs = new Cell[2];
                    rs[h & 1] = new Cell(x);
                    cells = rs;
                    init = true;
                }
            } finally {
                cellsBusy = 0;
            }
            if (init)
                break;
        }
        //CASE3:
        //1.当前cellsBusy加锁状态,表示其它线程正在初始化cells,所以当前线程将值累加到base
        //2.cells被其它线程初始化后,当前线程需要将数据累加到base
        else if (casBase(v = base, ((fn == null) ? v + x :
                fn.applyAsLong(v, x))))
            break;                          // Fall back on using base
    }
}

总体步骤如下:

image.png

小总结

AtomicLong 原理:CAS+自旋

场景:

  • 低并发下的全局计算
  • AtomicLong能保证并发情况下计数的准确性,其内部通过CAS来解决并发安全性的问题。

缺陷: 高并发后性能急剧下降,AtomicLong的自旋会成为瓶颈,N个线程CAS操作修改线程的值,每次只有一个成功过,其它N - 1失败,失败的不停的自旋直到成功,这样大量失败自旋的情况,一下子cpu就打高了。

LongAdder 原理:

  • CAS+Base+Cell数组分散
  • 空间换时间并分散了热点数据

场景:高并发下的全局计算

缺陷:sum求和后还有计算线程修改结果的话,最后结果不够准确