PDMan 数据库建模工具使用

5,685 阅读4分钟

「这是我参与11月更文挑战的第16天,活动详情查看:2021最后一次更文挑战

当然数据库设计可能不是开发人员去做的,也有可能是由架构师或者说是其他的一些系统需求分析师去做的设计。

在做设计的时候,是不会直接使用数据库,在数据库里面去做一些表的创建、设计等等,往往我们都会使用一些相应的数据库建模工具,比如:PowerDesigner、ER Master、MySQL  Workbench 等等建模工具。

PDMan

PDMan 官网地址:www.pdman.cn

如果你在企业里面使用过一些类似的数据库建模工具,可以按你自己的一个原则去使用你自己的一些工具是没有问题。

这个工具我是比较推荐的,首先它是一个开源的工具,另外它在 windows、linux 以及 mac上,它都是跨平台。

另外它还有一个非常重要的功能,也是我所看中的,它就是有一个类似于 git 的版本管理。每一次提交的生成的一些脚本文件,它都会有一个记录,比方操作了哪一张表的字段,你去修改了什么,你去更新了什么,那么它是都会有记录的,这一点的话是非常不错。

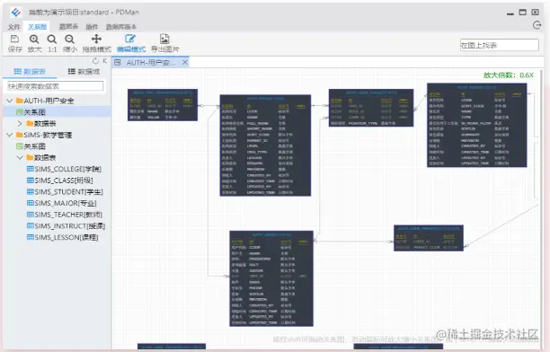
而且这个软件整体来说它也是轻量级的,下图是它所打开的一个视图,所有的一些表它都帮我们放在了视图上,这个视图的话是可以一目了然,就知道这张表有哪些字段。

image.png

可能会有一部分开发者在想,这种数据库设计工具到底有没有用,其实数据设计工具的用处是非常大,尤其是在我们的一些像项目经理、产品经理,当你拿着自己的项目到外面去谈业务的时候,你肯定会使用类似的建模工具。你可能会直接打开这个工具,或者说你可以使用它的相应的功能去生成一张表来跟大家去谈业务,而不是说你拿着一个数据库出去业务,这样很显然是不专业的。

当你拿着一个数据库建模工具,拿着这里面相应的设置拿出去谈,会显得你相对来说是比较专业的。

下载与安装 PDMan

PDMan支持的操作平台还是比较乐观,有 Linux 系列(如 Redhat,CentOS,SUSE等),Windows,MacOS以及国产操作系统等 。同时 PDMan 对个人电脑硬件也是有要求的,工作台式机或笔记本,CPU:酷睿I3及以上,内存: 4G。同时还需要其他软件支持,Java8,NodeJS。

我们可以通过官网或者 gitee 下载。

官网下载地址:www.pdman.cn/#/downLoad

image.png  

gitee 下载地址:gitee.com/robergroup/…

image.png

根据自己的操作系统的平台,下载相应的版本。这里以 win 为例,进行介绍。

下载完成之后,双击进行安装,选择默认,点击下一步。

image.png  

选择安装位置,点击安装。

image.png

点击完成。

image.png

打开运行 PDMan,启动画面:

image.png   首页自带两个典型参考案例,同时还有操作手册,方便用户快速了解软件支持的功能以及特性。

image.png   然后在它的左侧这一侧,在这一块它有一个新建和打开,新建其实就是类似于创建一个脚本,打开就是把现有的一个脚本文件导入进去。

新建项目

 

我们来看一下如何去新建,首先一个在这里我们是需要点击这个新建,点击一下,然后的话在这里会有一个项目名、保存位置、描写、图标,项目名和保存位置必填,其他的可以根据自己需要进行填。

image.png  

创建项目成功之后,进入项目主界面,如图所示:

image.png

设置

打开项目后,通过点击工具栏的“设置”按钮,进入项目设置界面,设置界面的第一个标签页,为设置新建表预置字段,设置之后,每新一个表,将会预置这些字段,如下图:

image.png

设置是指当我们去创建一张表的时候,它默认的会包含哪些字段,比如在里面它会有默认的五个字段,乐观锁、创建人、创建时间,更新人、以及更新时间,这些都是默认的。

其他具体的内容,打击可以通过操作手册进行学习。