#万答10:mysqldump 是如何实现一致性备份的

215 阅读2分钟

万答10:mysqldump 是如何实现一致性备份的

实验场景

MySQL 8.0.25 InnoDB

实验步骤:

先开启 general_log 观察导出执行过程的变化

set global general_log=ON;

mysqldump 关键参数说明:

--single-transaction 参数说明:

将隔离级别设为 REPEATABLE READ , 并开启一个只读事务,该事务中会进行一致性快照读,这个选项对InnoDB的数据表有效,但是不能保证MyISAM表和MEMORY表的数据一致性,dump 操作期间会先关闭所有打开的表,并产生FTWRL锁 ,然后快速释放FTWRL锁。

general_log 日志显示如下:

FLUSH /*!40101 LOCAL */ TABLES
FLUSH TABLES WITH READ LOCK
SET SESSION TRANSACTION ISOLATION LEVEL REPEATABLE READ
START TRANSACTION /*!40100 WITH CONSISTENT SNAPSHOT */

如果这时候当前的数据库已经有表锁,那么dump操作会被堵塞,直到先前的表锁被释放后继续执行;或者超过锁定时间 lock_wait_timeout 后退出。

下面是先模拟执行了 LOCK TABLES t_user READ; 操作后,dump操作被堵塞的情况。

(Sun Nov 21 06:42:07 2021)[root@GreatSQL][(none)]>show processlist;
+----+-----------------+-----------+------+---------+-------+-------------------------+--------------------------------+----------+-----------+---------------+
| Id | User            | Host      | db   | Command | Time  | State                   | Info                           | Time_ms  | Rows_sent | Rows_examined |
+----+-----------------+-----------+------+---------+-------+-------------------------+--------------------------------+----------+-----------+---------------+
|  5 | event_scheduler | localhost | NULL | Daemon  | 77523 | Waiting on empty queue  | NULL                           | 77523235 |         0 |             0 |
| 11 | root            | localhost | test | Sleep   |   266 |                         | NULL                           |   266664 |         0 |             0 |
| 14 | root            | localhost | NULL | Query   |   263 | Waiting for table flush | FLUSH /*!40101 LOCAL */ TABLES |   263751 |         0 |             0 |
| 17 | root            | localhost | NULL | Query   |     0 | init                    | show processlist               |        0 |         0 |             0 |
+----+-----------------+-----------+------+---------+-------+-------------------------+--------------------------------+----------+-----------+---------------+
4 rows in set (0.00 sec)

--master_data=1|2 参数说明:

执行 show master status\G; 获取binlog文件和position值,区别在于参数设置为2,导出的内容被注释了。 general_log日志显示如下:

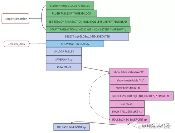
正常备份流程图解

  • 正常备份流程图解

没有加 --single-transaction 和 --master_data 参数执行流程

file

  • 加了--single-transaction 和 --master_data 参数执行流程

file

推荐延伸阅读:

Enjoy GreatSQL :)

文章推荐:

技术分享 | MGR最佳实践(MGR Best Practice) mp.weixin.qq.com/s/66u5K7a9u…

技术分享 | 万里数据库MGR Bug修复之路 mp.weixin.qq.com/s/IavpeP93h…

Macos系统编译percona及部分函数在Macos系统上运算差异 mp.weixin.qq.com/s/jAbwicbRc…

技术分享 | 利用systemd管理MySQL单机多实例 mp.weixin.qq.com/s/iJjXwd0z1…

产品 | GreatSQL,打造更好的MGR生态 mp.weixin.qq.com/s/ByAjPOwHI…

产品 | GreatSQL MGR优化参考 mp.weixin.qq.com/s/5mL_ERRIj…

关于 GreatSQL

GreatSQL是由万里数据库维护的MySQL分支,专注于提升MGR可靠性及性能,支持InnoDB并行查询特性,是适用于金融级应用的MySQL分支版本。

Gitee: gitee.com/GreatSQL/Gr…

GitHub: github.com/GreatSQL/Gr…

微信&QQ群:

可扫码添加GreatSQL社区助手微信好友,发送验证信息“加群”加入GreatSQL/MGR交流微信群,亦可直接扫码加入GreatSQL/MGR交流QQ群。

file

本文由博客一文多发平台 OpenWrite 发布!