Vue 学习笔记 —— 表单数据、过滤器、生命周期(五)

215 阅读2分钟

「这是我参与11月更文挑战的第20天,活动详情查看:2021最后一次更文挑战」。

1. 收集表单数据

有如下data数据:

data: {
	userInfo: {
		account: '',
		password: '',
		age: 18,
		sex: 'female',
		hobby: [],
		city: 'beijing',
		other: '',
		agree: false
	}
}

下面演示不同表单如何搜集数据。

1. 普通输入框

<input type="text" v-model.trim="userInfo.account" />
<input type="password" v-model="userInfo.password" />

对于普通输入框,v-model绑定的是value值,可以省略写value

v-model修饰符trim代表去除收尾空格

若只想输入数字,可使用v-modelnumber修饰符:

<input type="number" v-model.number="userInfo.age" />

2. 单选框

<input type="radio" name="sex" v-model="userInfo.sex" value="male" />
<input type="radio" name="sex" v-model="userInfo.sex" value="female" />

对于单选框,v-model绑定的是value值,要给标签配置value值。

3. 复选框

<input type="checkbox" v-model="userInfo.hobby" value="study" />
<input type="checkbox" v-model="userInfo.hobby" value="game" />
<input type="checkbox" v-model="userInfo.hobby" value="eat" />

对于复选框:

  • 没有配置value:收集的是checked(布尔值)
  • 配置了value
    • v-model初始值为非数组:收集的是checked(布尔值)
    • v-model初始值为数组:收集的是value组成的数组

4. 下拉选择框

<select v-model="userInfo.city">
    <option value="">select</option>
    <option value="beijing">北京</option>
    <option value="shanghai">上海</option>
    <option value="shenzhen">深圳</option>
    <option value="wuhan">武汉</option>
</select>

v-model收集的是option标签的value值。

5. 多行输入框

<textarea v-model.lazy="userInfo.other"></textarea>

v-model修饰符lazy表示失去焦点后再收集数据

2. 过滤器

Vue 可以自定义创建过滤器,用于一些简单的文本格式化,可以用在两个地方:

  • {{xxxx}}插值表达式
  • v-bind表达式

过滤器并没有改变原本的数据,是产生新的对应的数据。

1. 注册过滤器

注册全局过滤器

Vue.filter(name,callback)

注册局部过滤器

new Vue{
	filters: {
        timeFormater(value, str = 'YYYY年MM月DD日 HH:mm:ss') {
            return dayjs(value).format(str);
        },
        myFilter(value) {
            return `${value}!!!`;
        }
	}
}

当全局过滤器和局部过滤器重名时,会采用局部过滤器

2. 使用过滤器

过个过滤器可以串联使用:

<!-- 在双花括号中 -->
{{ message | capitalize }}

<!-- 在 `v-bind` 中 -->
<div v-bind:id="rawId | formatId"></div>

过滤器也可以接受额外的参数,

<h3>现在是:{{time | timeFormater('YYYY_MM_DD') | mySlice}}</h3>

3. 生命周期

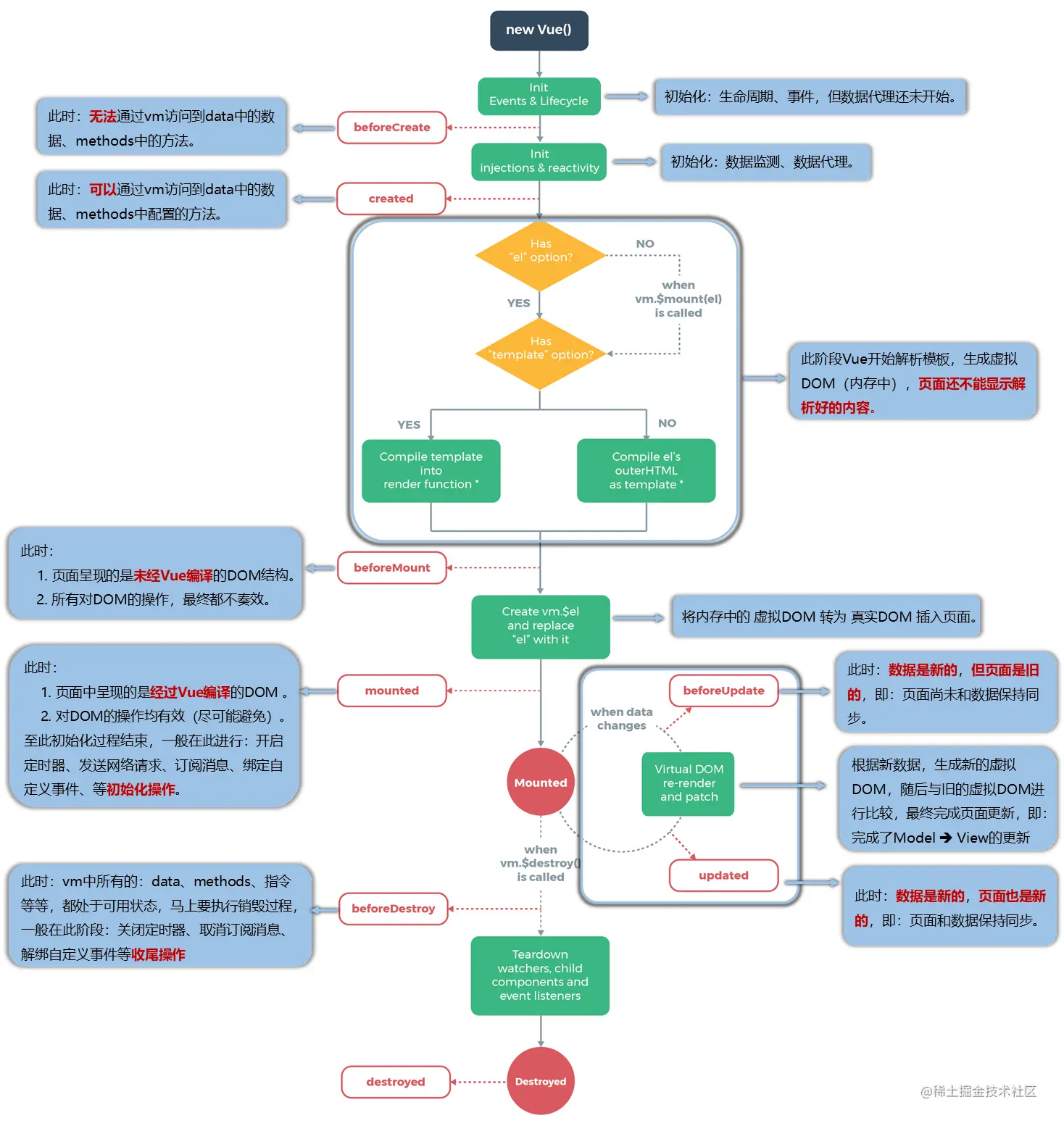
一张官网的图,来自尚硅谷教程。

按照顺序,生命周期函数如下:

  • beforeCreate:在初始化事件、生命周期之前,但数据代理还未开始。无法通过vm访问到datamethods等。

  • created:在初始化数据监测、数据代理之后。可以通过vm访问到datamethods等。

  • beforeMount:此时页面上是未编译的 DOM,对 DOM 的操作,最终无效。

  • mounted:此时页面上是编译过的 DOM,对 DOM 的操作是有效的。一般在此进行开启定时器、发送网络请求、订阅消息等初始化操作

  • beforeUpdate:此时,数据是新的,页面是旧的。数据页面不同步。

  • updated:此时,数据是新的,页面也是新的。数据页面同步。

  • beforeDestroy:只要进入到此状态,所有的datamethods等都还可用,但页面不会更新。一般在此进行关闭定时器、取消订阅消息等收尾工作

  • destroy