JAVA | 并发AQS(学习笔记)

91 阅读3分钟

「这是我参与11月更文挑战的第16天,活动详情查看:2021最后一次更文挑战

关于AQS--简单的认识

本人学习笔记,仅供学习参考 ,如有错误,望各位大佬指出

AbstractQueuedSynchronizer,从字面的意思来看,AQS==抽象的队列同步器 以ReentrantLock为示例,一起看看AQS

核心点

  • 自旋
  • cas
  • locksupport(阻塞)
  • 队列

重要变量及方法:

node: 内部类

  • int waitStatus 节点状态
    • 初始状态 0
    • CANCELLED 1 中断或出错了,后面将会GC调
    • SIGNAL -1 可唤醒
    • CONDITION -2
    • PROPAGATE -3
  • node prev 前驱节点
  • node next 后驱节点
  • thread 当前节点入驻的线程(引用)

State:当前同步器状态

  • 可重入的控制
  • 独占锁与共享锁的控制
    • ReentrantLock 独占锁 (它是只有是0才能够获取锁)
    • Semaphore 共享锁 (它是设置State的值,如=5,每次获取锁,state减去相对信号量,直到为0或资源不足,就不能获取)

exclusiveOwnerThread 记录当前持有该同步器的线程

compareAndSetState(旧的预期值,新值)cas比较及交换

  • 自旋中基本都有他的影子

hasQueuedPredecessors() 判断是否有现场在排队

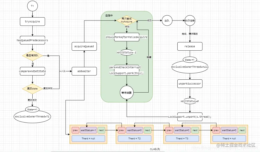
公平锁加锁的简单流程

在这里插入图片描述

先看看获得锁及阻塞的源码

(1)acquire

public final void acquire(int arg) {
    if (!tryAcquire(arg) &&  //尝试获取锁
         acquireQueued(addWaiter(Node.EXCLUSIVE), arg)) //这里分两步,第一步入队,第二部阻塞
     selfInterrupt();
}

(2)tryAcquire

protected final boolean tryAcquire(int acquires) {
     final Thread current = Thread.currentThread(); //获取当前线程
     int c = getState(); //获取当前同步器状态(state)
     if (c == 0) {  //等于0才进入获取锁
        if (!hasQueuedPredecessors() &&  //公平锁,先校验有没有人在排队,有则入队去吧你,!!!非公平少了这一步
           compareAndSetState(0, acquires)) { //采用cas改变state的值
           setExclusiveOwnerThread(current);  //设置当前进程拥有锁
           return true;
        }
     }
     else if (current == getExclusiveOwnerThread()) { //这里就是一个可重入的逻辑了
        int nextc = c + acquires;  //state已经为1,也是持有当前同步器的线程,那就state再加1呗.
        if (nextc < 0)
        	throw new Error("Maximum lock count exceeded");
        setState(nextc);
        return true;
     }
     return false;
}

(3)addWaiter

	private Node addWaiter(Node mode) {
        Node node = new Node(Thread.currentThread(), mode); //new 一个新节点,指向入队线程
        // Try the fast path of enq; backup to full enq on failure
        Node pred = tail;  
        if (pred != null) {  //当前队列已经有人在排队拉
            node.prev = pred;//下面的逻辑大概就是将tail节点变为我们new的node节点,然后将我们new的node节点变为tail节点
            if (compareAndSetTail(pred, node)) { //只不过这里要用cas,防止多个线程变换,数据混乱了
                pred.next = node;
                return node;
            }
        }
        enq(node); //当线程第一次入队,走enq(node)逻辑
        return node;
    }
    //end(node) 这里就比上面多了一步初始化的操作
    private Node enq(final Node node) {
        for (;;) {
            Node t = tail;
            if (t == null) { // Must initialize
                if (compareAndSetHead(new Node())) 
                    tail = head; //头尾节点初始化
            } else { //逻辑大概就是将tail节点变为我们new的node节点,然后将我们new的node节点
                node.prev = t; 
                if (compareAndSetTail(t, node)) {
                    t.next = node;
                    return t;
                }
            }
        }
    }

(4)acquireQueued

	final boolean acquireQueued(final Node node, int arg) {
        boolean failed = true;
        try {
            boolean interrupted = false;  //是否被中断过,唤醒线程有unpark,中断的方式
            for (;;) {
                final Node p = node.predecessor();//获取前一个节点
                if (p == head && tryAcquire(arg)) {  //阻塞前再次尝试获取
                    setHead(node);
                    p.next = null; // help GC
                    failed = false;
                    return interrupted;
                }
                if (shouldParkAfterFailedAcquire(p, node) && //首先先将头节点设置为-1状态,也就是可唤醒状态
                    parkAndCheckInterrupt()) //随后调用LockSupport.park(this);阻塞
                    interrupted = true;
            }
        } finally {
            if (failed)
                cancelAcquire(node);
        }
    }

(5)shouldParkAfterFailedAcquire

	private static boolean shouldParkAfterFailedAcquire(Node pred, Node node) {
        int ws = pred.waitStatus;
        if (ws == Node.SIGNAL)
            /*
             * 这个节点已经是可唤醒状态了,可以将他置为阻塞状态了
             */
            return true;
        if (ws > 0) {
            /*
             * 该节点已被我标记为取消,可以跳过该节点了(将它回收掉了)
             */
            do {
                node.prev = pred = pred.prev;
            } while (pred.waitStatus > 0);
            pred.next = node;
        } else {
            /*
             * waitStatus必须为0或传播状态。表明我们
			 * 需要信号,但先别停车。继续开车,否则我跳下去人可能没了,将老司机感化掉,变为可唤醒状态,方可停车
             */
            compareAndSetWaitStatus(pred, ws, Node.SIGNAL); //cas将waitStatus设为SIGNAL状态 -1.
        }
        return false;
    }

(6)parkAndCheckInterrupt

	//基本到这里就阻塞在那个自旋里面了,除非有线程被唤醒或者中断,又或者等太久了有特殊处理被剔除。
	//等待一个有缘人来唤醒了。
	private final boolean parkAndCheckInterrupt() {
        LockSupport.park(this);
        return Thread.interrupted();
    }

再看看唤醒的源码

(1)release

	public final boolean release(int arg) {
        if (tryRelease(arg)) {//这就就是释放同步器的状态啦,state = 0,exclusiveOwnerThread = null
            Node h = head;
            if (h != null && h.waitStatus != 0)//这里就到了那老司机必须为可唤醒状态了,否则下不了车
                unparkSuccessor(h); //唤醒线程
            return true;
        }
        return false;
    }

(2)tryRelease

	protected final boolean tryRelease(int releases) {
        int c = getState() - releases;  //state = 1 = 1-1 = 0
        if (Thread.currentThread() != getExclusiveOwnerThread())
            throw new IllegalMonitorStateException();
        boolean free = false;
        if (c == 0) {
           free = true;
           setExclusiveOwnerThread(null);  //exclusiveOwnerThread = null
        }
        setState(c);
        return free;
    }

(3) unparkSuccessor

	private void unparkSuccessor(Node node) { //这里的node为头节点
        //   node = head
        int ws = node.waitStatus;
        if (ws < 0)
            compareAndSetWaitStatus(node, ws, 0); //唤醒前先将节点状态置为0 ,这里是为非公平锁考虑的。
        /*
         * 下面的操作为了避免后续节点是坏节点。如果为坏就回收掉呗。再找下一个呗,女朋友亦如此。
         */
        Node s = node.next;
        if (s == null || s.waitStatus > 0) {
            s = null;
            for (Node t = tail; t != null && t != node; t = t.prev)
                if (t.waitStatus <= 0)
                    s = t;
        }
        if (s != null)
            LockSupport.unpark(s.thread);  //唤醒线程咯。
    }

代码的循序跟着流程图来的,跟着看看就好,各位都是大佬。

就简简单单到这里咯,本人能力有限,如有理解错误,望指正,各位大佬们。