从0-1 的文章资源系统开篇

92 阅读1分钟

如何从0开发一个文章资源系统

所需技术栈

  • vue
  • vuex
  • html,css,js
  • spring
  • springboot
  • springcloud
  • mysql
  • redis
  • docker
  • elk
  • mq
  • jwt

看效果[目前功能正在迭代中]

前台

image.png

image.png

image.png

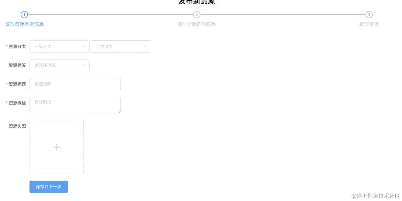
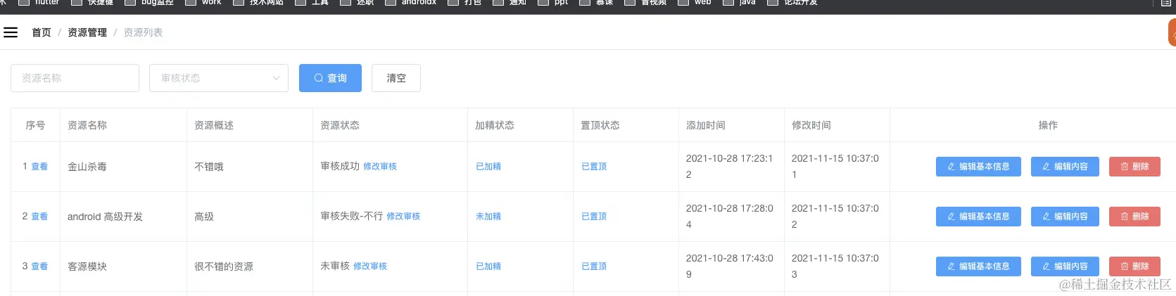
后台

image.png

image.png

image.png

后续

一遍完善功能,一遍分享开发经验