GitHub 标星 3w!这份Python入门学习路线图,强推!

131 阅读1分钟

 

学python如何快速入门?总有人想一步登天,但是路是要一步一步走得,有方向、有规划才能更加顺利,2021最新python入门学习路线图,让你少走弯路。

一、Python入门、环境搭建、变量、数据类型

二、Python运算符、条件结构、循环结构

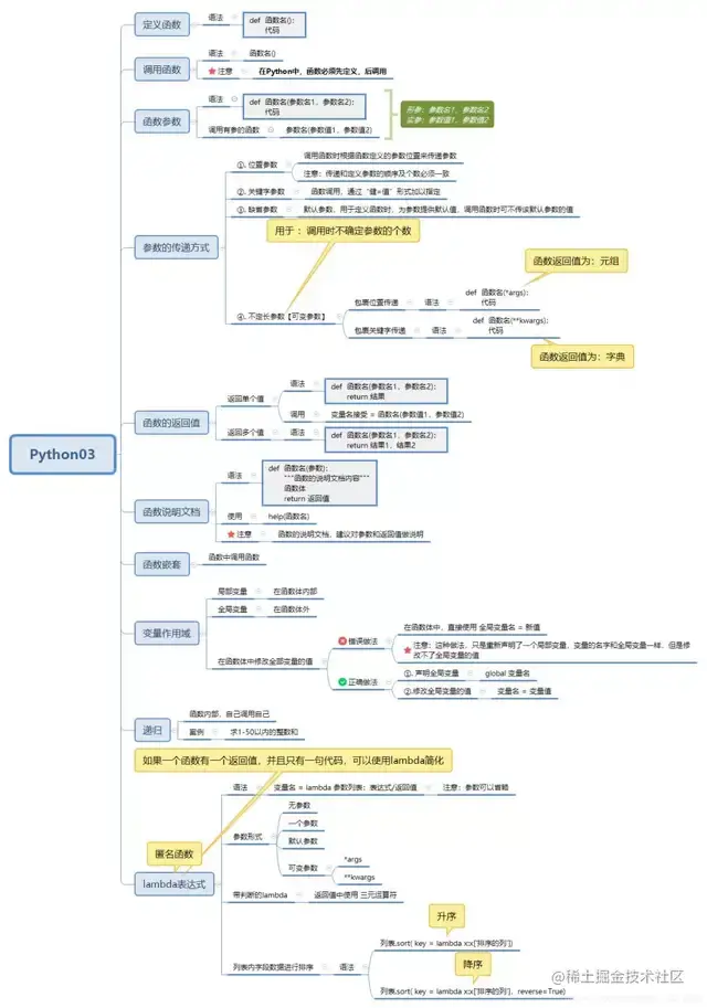
三、Python函数

四、做一次综合练习,做一个控制台的员工管理

五、面向对象(封装、继承、多态)

六、模块、包、文件、异常、高阶函数

七、Python标准库之字符串处理库、文件及目录操作、时间日期

八、Python数据库编程