MySQL架构与InnoDB存储引擎流程图解

171 阅读4分钟

这是我参与11月更文挑战的第1天,活动详情查看:2021最后一次更文挑战

image.png

高清流程图地址:www.yuque.com/docs/share/…

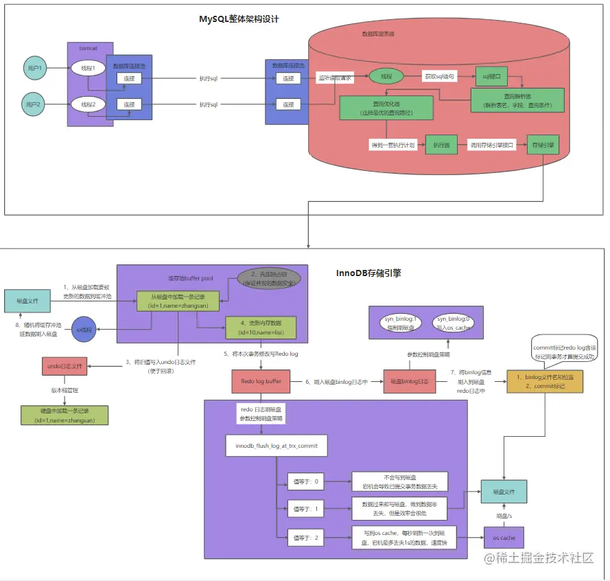
一、操作触发MySQL服务器执行请求

image.png

  • 用户各种操作触发后台sql执行,通过数据库连接池(dbcp,c3p0,druid)与数据库服务器的数据库连接池建立网络连接
  • 数据库连接池中的线程监听到请求后,将接收到的sql语句通过SQL接口响应给查询解析器
  • 查询解析器将sql按照sql的语法解析出查询哪个表的哪些字段,查询条件是啥
  • 再通过查询优化器处理,选择该sql最优的一套执行计划
  • 然后执行器负责调用存储引擎的一系列接口,执行该计划而完成整个sql语句的执行

二、InnoDB存储引擎---缓冲池中完成更新的基本操作

image.png

  • 首次更新表中id=1的这条数据时,缓冲池中一开始肯定没有该条数据,先从磁盘中将被更新数据的原始数据加载到缓冲池中
  • 同时为了保证并发更新数据的安全问题,会对这条数据先加锁,防止其他事务进行更新
  • 接着将更新前的值先备份写入到undo log中(便于事务回滚时取旧数据),比如update语句即存储被更新字段之前的值
  • 最后更新缓存页中的数据为最新的数据,至此就完成了在缓冲池中的执行流程

三、redo log和binlog保证事务的可靠性

缓冲池中更新完数据后,需要将本次的更新信息顺序写到redo log 日志以及bin log 日志中(此时信息还在内存中,后续的刷盘策略,为保证数据不丢失会配置双1策略),redo log 落盘后,写bin log 落盘,再将bin log的文件名、文件所在路径信息以及commit标记给同步顺序写到redo log中(以commit标记是否更新到redo log中,是判定事务是否成功提交的一个比较重要的标准),redo log和bin log分别在物理层面为本次事务提供数据上的一致性保障。

四、将事务的操作持久化


前面一系列操作执行成功后,InnoDB存储引擎后台有一个IO线程,会在数据库压力的低峰期间时,将缓冲池中被事物更新、但还没来得及写入磁盘中的数据(脏数据,因为磁盘数据与内存数据不一致)刷到磁盘中,完成事物的持久化。

五、思考

  • undo log 和 redo log 的作用

undo log保存了事务执行前数据的值,以便于事务回滚时能回到事务执行前的数据版本,多次更新会有undo log的版本链。
redo log在物理层上记录事务操作的一系列信息,保证mysql宕机时还没来得及将数据刷到磁盘里,通过redo log 也能恢复事务提交的数据。

  • redo log是如何保证事务不丢失的

当一个事务提交成功后,缓冲池中的数据不一定来得及马上落地到磁盘中,但是redo log记录的事务信息持久化到磁盘中了,且含有commit标记,此时如果mysql宕机导致缓冲池中的,已经被事务更新过的内存数据丢了,此时在mysql重启时,将磁盘中的redo log中将事务变更信息给加载到缓冲中,保证事务信息不会丢失。或者redo log刷盘了,binlog写成功了,在重启时会自动给上commit标记,在重放数据

  • 事务是先提交还是先刷盘

    事务先提交后刷盘,redo log刷盘成功--》bin log刷盘 --》bin log名称和文件路径信息、commit标志写到redo log中,事务两阶段提交的方式来保证

  • 更新操作为何不直接更新磁盘

直接更新磁盘是随机IO写,存在磁盘地址寻址操作,性能非常低,承载不了高并发场景;
而转换为InnoDB中,内存高速读写、redo log 和 undo log顺序写磁盘性能相对随机IO写性能会高很多,而这种性能上的提高足以抵消这种架构上带来的复杂,可在一定QPS内承载高并发场景