hadoop系列(10)---Hadoop如何体现计算向数据移动

382 阅读5分钟

这是我参与11月更文挑战的第10天,活动详情查看:2021最后一次更文挑战

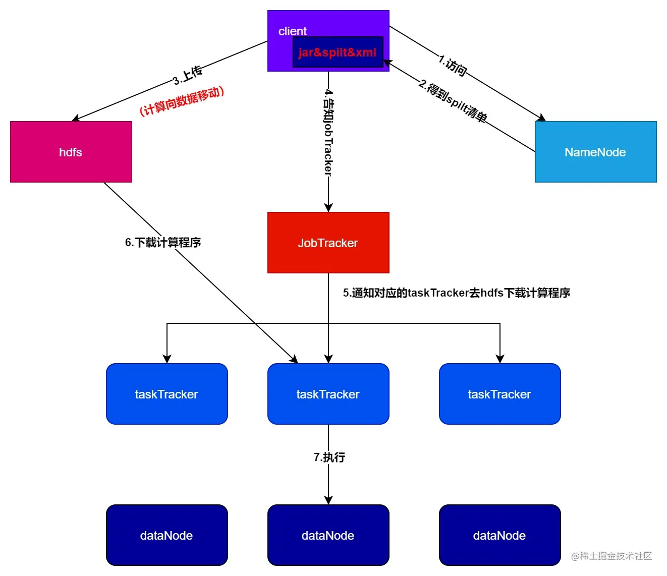
hadoop1.x的体现

计算向数据移动hadoop1.0.jpg

  1. 根据每次需要计算的数据,咨询NN元数据,得到block信息,算出所需的split数,得到一个split清单,这样map的并行度就得到了。且由于咨询过了元数据,所以得到的split清单还带有block location信息,这样就知道各split的map应该移动到哪些DataNode了。
  2. 生成计算程序未来运行时需要的配置文件(xml)
  3. 移动过程应是可靠安全的,所以client会将计算程序上传到HDFS(这就是移动过程),未来TaskTracker只需要去HDFS下载就行
  4. 调用JobTracker,通知JobTracker需要启动计算了,并告诉JobTracker计算程序放在了HDFS的哪些地方

存在的问题

JobTracker是单点的,必存在单点故障问题,存在压力过大问题,且因为JobTracker集成了资源管理和任务调度,所以未来若有新的非MapReduce计算框架,则不能复用资源管理,故而必将各自实现自己的资源管理,但又因为它们部署在同一批硬件上,所以肯定会造成资源争抢。

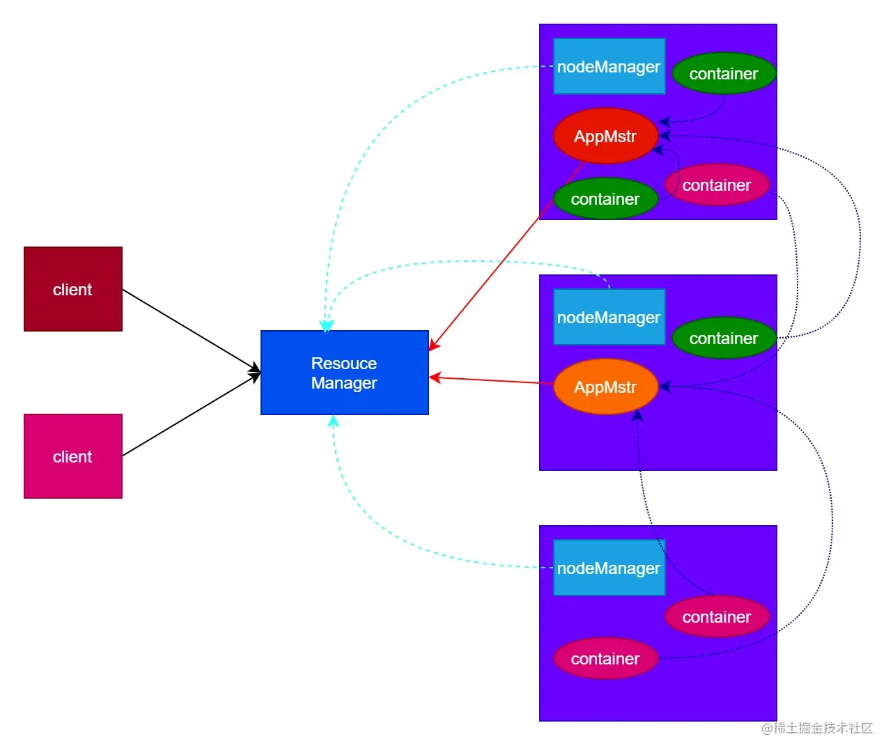
hadoop2.x的体现

yarn的引入

RM(ResoucesManager) ————资源管理 ResourceManager 通常在独立的机器上以后台进程的形式运行,它是整个集群资源的主要协调者和管理者。ResourceManager 负责给用户提交的所有应用程序分配资源,它根据应用程序优先级、队列容量、ACLs、数据位置等信息,做出决策,然后以共享的、安全的、多租户的方式制定分配策略,调度集群资源。

NM(NodeManger)————Container启动器

NodeManager 是 YARN 集群中的每个具体节点的管理者。主要负责该节点内所有容器的生命周期的管理,监视资源和跟踪节点健康。具体如下: 启动时向 ResourceManager 注册并定时发送心跳消息,等待 ResourceManager 的指令; 维护 Container 的生命周期,监控 Container 的资源使用情况; 管理任务运行时的相关依赖,根据 ApplicationMaster 的需要,在启动 Container 之前将需要的程序及其依赖拷贝到本地。

AM(ApplicationMaster )————任务调度

在用户提交一个应用程序时,YARN 会启动一个轻量级的进程 ApplicationMasterApplicationMaster 负责协调来自 ResourceManager 的资源,并通过 NodeManager 监视容器内资源的使用情况,同时还负责任务的监控与容错。具体如下:

  • 根据应用的运行状态来决定动态计算资源需求
  • ResourceManager 申请资源,监控申请的资源的使用情况
  • 跟踪任务状态和进度,报告资源的使用情况和应用的进度信息
  • 负责任务的容错。

Container————任务执行者

Container 是 YARN 中的资源抽象,它封装了某个节点上的多维度资源,如内存、CPU、磁盘、网络等。当 AM 向 RM 申请资源时,RM 为 AM 返回的资源是用 Container 表示的。YARN 会为每个任务分配一个 Container ,该任务只能使用该 Container 中描述的资源。ApplicationMaster 可在Container 内运行任何类型的任务。例如: MapReduce ApplicationMaster 请求一个容器来启动map 或 reduce 任务,而 Giraph ApplicationMaster 请求一个容器来运行 Giraph 任务。

%E8%AE%A1%E7%AE%97%E5%90%91%E6%95%B0%E6%8D%AE%E7%A7%BB%E5%8A%A8hadoop2.0.jpg

  • 可以看出Yarn也是主从架构
  • Yarn取消了JobTracker和TaskTracker,将资源管理放在了Resource Manager,将任务调度放在了Application Master,图中Container代表资源

下面具体阐述一下图中的流程:

  1. Client首先完成上文hadoop 1.x方案中阐述的1.2.3.步
  2. Client通知Resource Manager(RM),RM挑一个不繁忙的节点通知对应的Node Manager(NM)启动一个Application Manager(AM),AM去HDFS下载split清单,反向从RM申请生成Container
  3. RM根据自己掌握的资源情况,找到合适的节点通知NM启动一批Container(注意Container由NM启动,NM与RM之间保持心跳)。Container在逻辑上时一个对象,里面定义了未来在这个节点中要消耗多少内存,多少CPU等属性;物理上时一个进程,占用定义好的内存等资源
  4. Container启动之后会反向注册回AM,这时AM才知道在集群中有多少资源,也就是有多少Container供自己调度
  5. AM将需要下载xml和计算程序的消息发给各Container,各Container自行去HDFS下载,最后执行

总结:

RM用于调配资源,与NM保持联系

NM负责启动AM和Container(AM本质上也是一个Container)

最终计算任务由AM调度给Container,Container自行下载执行

Yarn的方案成功将JobTracker解耦,不发生资源争抢,即使有一组AM与Container挂了,也不妨碍其他组AM和Container运行。由于有多个AM了,也不会出现单点故障和压力过大的问题。

Yarn架构有完善的消息监听机制,AM与Container挂机,RM都会重新调度,让NM重启

同样RM也存在单点故障问题,所以Yarn也有对应的HA模式解决该问题,Yarn的主备切换同样由Zookeeper协调