vulhub——shiro反序列化getshell漏洞复现

700 阅读1分钟

一、漏洞概述

Apache Shiro是一款开源安全框架,提供身份验证、授权、密码学和会话管理。Shiro框架直观、易用,同时也能提供健壮的安全性。

Apache Shiro 1.2.4及以前版本中,加密的用户信息序列化后存储在名为remember-me的Cookie中。攻击者可以使用Shiro的默认密钥伪造用户Cookie,触发Java反序列化漏洞,进而在目标机器上执行任意命令。

二、环境搭建

在这里插入图片描述

三、漏洞复现

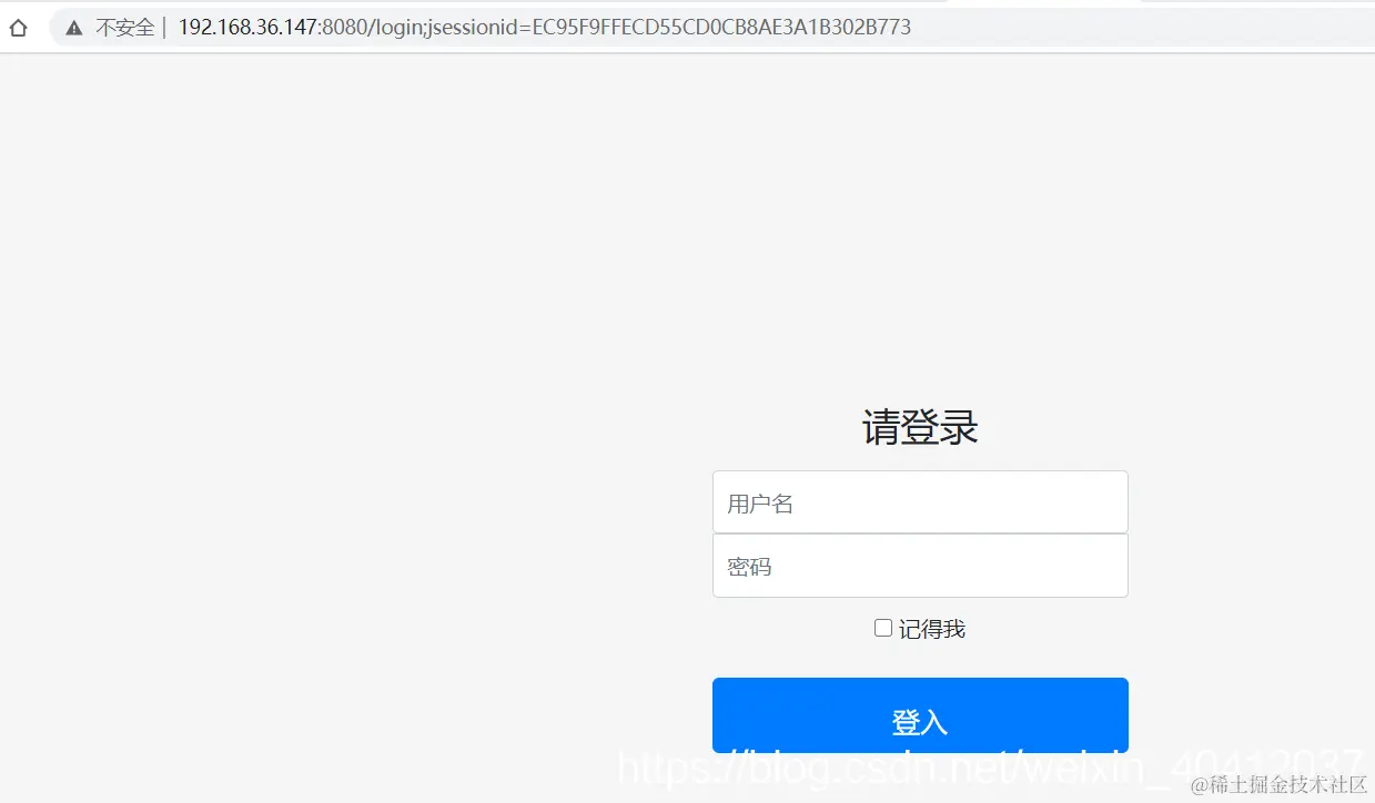
访问目标网站,使用admin:vulhub进行登录
在这里插入图片描述
输入用户名、密码进行登录,开启burpsuite抓包,通过返回包的情况来进行分析
发现cookie信息中存在rememberMe=deleteMe
在这里插入图片描述
当看到关键字rememberMe=deleteMe;,意识到Shiro反序列化漏洞。
接着用工具进行攻击验证
在这里插入图片描述
在这里插入图片描述
稍等片刻,如果不存在漏洞就弹窗提示“不存在shiro反序列化漏洞”,存在漏洞的话就如下图所示
在这里插入图片描述
因为目标网站是Linux,所以反弹shell,写上反弹的地址与端口,点击fire
在这里插入图片描述
nc 监听反弹shell的接口
在这里插入图片描述
反弹成功的话下面会提示一段话,如下图所示
在这里插入图片描述
可以看到kali的nc已经接收到了反弹的shell,并且使root权限
在这里插入图片描述
更多web安全工具与存在漏洞的网站搭建源码,收集整理在知识星球。可私信我,邀请你免费进
在这里插入图片描述