Spring相关API

258 阅读1分钟

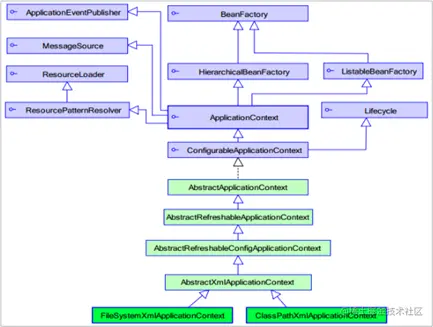
1. ApplicationContext的继承体系

  • applicationContext:接口类型,代表应用上下文,可以通过其实例获得 Spring 容器中的 Bean 对象 在这里插入图片描述

2. ApplicationContext的实现类

  1. ClassPathXmlApplicationContext 它是从类的根路径下加载配置文件,推荐使用这种
  2. FileSystemXmlApplicationContext 它是从磁盘路径上加载配置文件,配置文件可以在磁盘的任意位置
  3. AnnotationConfigApplicationContext 当使用注解配置容器对象时,需要使用此类来创建 spring 容器。它用来读取注解

3. getBean()方法使用

  • 其中,当参数的数据类型是字符串时,表示根据Bean的id从容器中获得Bean实例,返回是Object,需要强转。
public Object getBean(String name) throws BeansException {
   assertBeanFactoryActive();
   return getBeanFactory().getBean(name);
}
  • 当参数的数据类型是Class类型时,表示根据类型从容器中匹配Bean实例,当容器中相同类型的Bean有多个时,则此方法会报错。
public <T> T getBean(Class<T> requiredType) throws BeansException {
	   assertBeanFactoryActive();
	   return getBeanFactory().getBean(requiredType);
}

在这里插入图片描述 在这里插入图片描述

4. 知识要点

  • Spring的重点API
  • 如果容器当中某一个类型的 bean 存在多个,通过 id 的形式获取
  • 如果容器当中某一个类型的 bean 存在一个,通过 class 的形式获取
ApplicationContext app = new ClasspathXmlApplicationContext("xml文件")
app.getBean("id")
app.getBean(Class)