源码详解系列(七) ------ 全面讲解logback的使用和源码

298 阅读19分钟

什么是logback

logback 用于日志记录,可以将日志输出到控制台、文件、数据库和邮件等,相比其它所有的日志系统,logback 更快并且更小,包含了许多独特并且有用的特性。

logback 被分成三个不同的模块:logback-core,logback-classic,logback-access。

  1. logback-core 是其它两个模块的基础。
  2. logback-classic 模块可以看作是 log4j 的一个优化版本,它天然的支持 SLF4J。
  3. logback-access 提供了 http 访问日志的功能,可以与 Servlet 容器进行整合,例如:Tomcat、Jetty。

本文将介绍以下内容,由于篇幅较长,可根据需要选择阅读:

  1. 如何使用 logback:将日志输出到控制台、文件和数据库,以及使用 JMX 配置 logback;
  2. logback 配置文件详解;
  3. logback 的源码分析。

如何使用logback

需求

  1. 使用 logback 将日志信息分别输出到控制台、文件、数据库。
  2. 使用 JMX 方式配置 logback。

工程环境

JDK:1.8.0_231
maven:3.6.1
IDE:Spring Tool Suite 4.3.2.RELEASE
mysql:5.7.28

主要步骤

  1. 搭建环境;
  2. 配置 logback 文件;
  3. 编写代码:获取 Logger 实例,并打印指定等级的日志;
  4. 测试。

创建项目

项目类型 Maven Project ,打包方式 jar。

引入依赖

logack 天然的支持 slf4j,不需要像其他日志框架一样引入适配层(如 log4j 需引入 slf4j-log4j12 )。通过后面的源码分析可知,logback 只是将适配相关代码放入了 logback-classic。

    <dependencies>
        <dependency>
            <groupId>junit</groupId>
            <artifactId>junit</artifactId>
            <version>4.12</version>
            <scope>test</scope>
        </dependency>
        <!-- logback+slf4j -->
        <dependency>
            <groupId>org.slf4j</groupId>
            <artifactId>slf4j-api</artifactId>
            <version>1.7.28</version>
            <type>jar</type>
            <scope>compile</scope>
        </dependency>
        <dependency>
            <groupId>ch.qos.logback</groupId>
            <artifactId>logback-core</artifactId>
            <version>1.2.3</version>
            <type>jar</type>
        </dependency>
        <dependency>
            <groupId>ch.qos.logback</groupId>
            <artifactId>logback-classic</artifactId>
            <version>1.2.3</version>
            <type>jar</type>
        </dependency>
        <!-- 输出日志到数据库时需要用到 -->
        <dependency>
            <groupId>mysql</groupId>
            <artifactId>mysql-connector-java</artifactId>
            <version>8.0.17</version>
        </dependency>
        <!-- 使用数据源方式输出日志到数据库时需要用到 -->
        <dependency>
            <groupId>com.mchange</groupId>
            <artifactId>c3p0</artifactId>
            <version>0.9.5.4</version>
        </dependency>
    </dependencies>

将日志输出到控制台

配置文件

配置文件放在 resources 下,文件名可以为 logback-test.xml 或 logback.xml,实际项目中可以考虑在测试环境中使用 logback-test.xml ,在生产环境中使用 logback.xml( 当然 logback 还支持使用 groovy 文件或 SPI 机制进行配置,本文暂不涉及)。

在 logback中,logger 可以看成为我们输出日志的对象,而这个对象打印日志时必须遵循 appender 中定义的输出格式和输出目的地等。注意,root logger 是一个特殊的 logger。

<configuration>
    <!-- 控制台输出 -->
    <appender name="STDOUT" class="ch.qos.logback.core.ConsoleAppender">
        <!--定义控制台输出格式-->
        <encoder charset="utf-8">
            <pattern>%d{yyyy-MM-dd HH:mm:ss} [%thread] %-5level %logger{50} - %msg%n</pattern>
        </encoder>
    </appender>
    
    <root level="info">
        <appender-ref ref="STDOUT" />
    </root>
</configuration>

另外,即使我们没有配置,logback 也会默认产生一个 root logger ,并为它配置一个 ConsoleAppender

编写测试类

为了程序的解耦,一般我们在使用日志时会采用门面模式,即通过 slf4j 或 commons-logging 来获取 Logger 对象。

以下代码中,导入的两个类 LoggerLoggerFactory都定义在 slf4j-api 中,完全不会涉及到 logback 包的类。这时,如果我们想切换 log4j 作为日志支持,只要修改 pom.xml 和日志配置文件就行,项目代码并不需要改动。源码分析部分将分析 slf4j 如何实现门面模式。

    @Test
    public void test01() {
        Logger logger = LoggerFactory.getLogger(LogbackTest.class);
        
        logger.debug("输出DEBUG级别日志");
        logger.info("输出INFO级别日志");
        logger.warn("输出WARN级别日志");
        logger.error("输出ERROR级别日志");
        
    }

注意,这里获取的 logger 不是我们配置的 root logger,而是以 cn.zzs.logback.LogbackTest 命名的 logger,它继承了祖先 root logger 的配置

测试

运行测试方法,可以看到在控制台打印如下信息:

2020-01-16 09:10:40 [main] INFO  ROOT - 输出INFO级别的日志
2020-01-16 09:10:40 [main] WARN  ROOT - 输出WARN级别的日志
2020-01-16 09:10:40 [main] ERROR ROOT - 输出ERROR级别的日志

这时我们会发现,怎么没有 debug 级别的日志?因为我们配置了日志等级为 info,小于 info 等级的日志不会被打印出来。日志等级如下:

ALL < TRACE < DEBUG < INFO < WARN < ERROR < OFF

将日志输出到滚动文件

本例子将在以上例子基础上修改。测试方法代码不需要修改,只要修改配置文件就可以了。

配置文件

前面已经讲过,appender 中定义日志的输出格式和输出目的地等,所以,要将日志输出到滚动文件,只要修改appender 就行。logback 提供了RollingFileAppender来支持打印日志到滚动文件。

以下配置中,设置了文件大小超过100M后会按指定命名格式生成新的日志文件。

<configuration>

    <!-- 定义变量 -->
    <property name="LOG_HOME" value="D:/growUp/test/log" />
    <property name="APP_NAME" value="logback-demo"/>
    
    <!-- 滚动文件输出 -->
    <appender name="FILE-ERROR" class="ch.qos.logback.core.rolling.RollingFileAppender">
        <!-- 指定日志文件的名称 -->
        <file>${LOG_HOME}/${APP_NAME}/error.log</file>
        
        <!-- 配置追加写入 -->
        <append>true</append>    
        
           <!-- 级别过滤器 -->
        <filter class="ch.qos.logback.classic.filter.LevelFilter">
            <level>ERROR</level>
            <onMatch>ACCEPT</onMatch>
            <onMismatch>DENY</onMismatch>
        </filter>
        
        <!-- 滚动策略 -->
        <rollingPolicy class="ch.qos.logback.core.rolling.SizeAndTimeBasedRollingPolicy">
            <!-- 滚动文件名称  -->
            <fileNamePattern>${LOG_HOME}/${APP_NAME}/notError-%d{yyyy-MM-dd}-%i.log</fileNamePattern>
            <!-- 可选节点,控制保留的归档文件的最大数量,超出数量就删除旧文件。
                注意,删除旧文件时, 那些为了归档而创建的目录也会被删除。 -->
            <MaxHistory>50</MaxHistory>
            <!-- 当日志文件超过maxFileSize指定的大小时,根据上面提到的%i进行日志文件滚动 -->
            <maxFileSize>100MB</maxFileSize>
            <!-- 设置文件总大小 -->
            <totalSizeCap>20GB</totalSizeCap>
        </rollingPolicy>
        
        <!-- 日志输出格式-->
        <encoder charset="utf-8">
            <pattern>%d{yyyy-MM-dd HH:mm:ss.SSS} [%thread] %-5level %logger{50} - %msg%n</pattern>
        </encoder>
    </appender>

    <root level="info">
        <appender-ref ref="FILE" />
    </root>
</configuration>

测试

运行测试方法,我们可以在指定目录看到生成的日志文件。

file_appender_01

查看日志文件,可以看到只打印了 error 等级的日志:

file_appender_02

将日志输出到数据库

logback 提供了DBAppender来支持将日志输出到数据库中。

创建表

logback 为我们提供了三张表用于记录日志, 在使用DBAppender之前,这三张表必须存在。

这三张表分别为:logging_event, logging_event_property 与 logging_event_exception。logback 自带 SQL 脚本来创建表,这些脚本在 logback-classic/src/main/java/ch/qos/logback/classic/db/script 文件夹下,相关脚本也可以再本项目的 resources/script 找到。

logback日志表脚本

由于本文使用的是 mysql 数据库,执行以下脚本(注意,官方给的 sql 中部分字段设置了NOT NULL 的约束,可能存在插入报错的情况,可以考虑调整):

BEGIN;
DROP TABLE IF EXISTS logging_event_property;
DROP TABLE IF EXISTS logging_event_exception;
DROP TABLE IF EXISTS logging_event;
COMMIT;

BEGIN;
CREATE TABLE logging_event 
  (
    timestmp         BIGINT NOT NULL,
    formatted_message  TEXT NOT NULL,
    logger_name       VARCHAR(254) NOT NULL,
    level_string      VARCHAR(254) NOT NULL,
    thread_name       VARCHAR(254),
    reference_flag    SMALLINT,
    arg0              VARCHAR(254),
    arg1              VARCHAR(254),
    arg2              VARCHAR(254),
    arg3              VARCHAR(254),
    caller_filename   VARCHAR(254),
    caller_class      VARCHAR(254) NOT NULL,
    caller_method     VARCHAR(254) NOT NULL,
    caller_line       CHAR(4) NOT NULL,
    event_id          BIGINT NOT NULL AUTO_INCREMENT PRIMARY KEY
  );
COMMIT;

BEGIN;
CREATE TABLE logging_event_property
  (
    event_id          BIGINT NOT NULL,
    mapped_key        VARCHAR(254) NOT NULL,
    mapped_value      TEXT,
    PRIMARY KEY(event_id, mapped_key),
    FOREIGN KEY (event_id) REFERENCES logging_event(event_id)
  );
COMMIT;

BEGIN;
CREATE TABLE logging_event_exception
  (
    event_id         BIGINT NOT NULL,
    i                SMALLINT NOT NULL,
    trace_line       VARCHAR(254) NOT NULL,
    PRIMARY KEY(event_id, i),
    FOREIGN KEY (event_id) REFERENCES logging_event(event_id)
  );
COMMIT;

可以看到生成了三个表:

logback的三张日志表

配置文件

logback 支持使用 DataSourceConnectionSource,DriverManagerConnectionSource 与 JNDIConnectionSource 三种方式配置数据源 。本文选择第一种,并使用以 c3p0 作为数据源(第二种方式文中也会给出)。

这里需要说明下,因为实例化 c3p0 的数据源对象ComboPooledDataSource时,会去自动加载 classpath 下名为 c3p0-config.xml 的配置文件,所以,我们不需要再去指定 dataSource 节点下的参数,如果是 druid 或 dbcp 等则需要指定。

<configuration>

    <!--数据库输出-->
    <appender name="DB" class="ch.qos.logback.classic.db.DBAppender">
        <!-- 使用jdbc方式 -->
        <!-- <connectionSource class="ch.qos.logback.core.db.DriverManagerConnectionSource">
            <driverClass>com.mysql.cj.jdbc.Driver</driverClass>
            <url>jdbc:mysql://localhost:3306/github_demo?useUnicode=true&amp;characterEncoding=utf8&amp;serverTimezone=GMT%2B8&amp;useSSL=true</url>
            <user>root</user>
            <password>root</password>
        </connectionSource> -->
        <!-- 使用数据源方式 -->
        <connectionSource class="ch.qos.logback.core.db.DataSourceConnectionSource">
           <dataSource class="com.mchange.v2.c3p0.ComboPooledDataSource">
           </dataSource>
        </connectionSource>
    </appender>
        
    <root level="info">
        <appender-ref ref="DB" />
    </root>
</configuration>

测试

运行测试方法,可以看到数据库中插入了以下数据:

logback日志表数据

使用JMX配置logback

logback 支持使用 JMX 动态地更新配置。开启 JMX 非常简单,只需要增加 jmxConfigurator 节点就可以了,如下:

<configuration scan="true" scanPeriod="10 seconds" debug="true">

    <!-- 定义变量 -->
    <property scope="system" name="LOG_PATTERN" value="%d{yyyy-MM-dd HH:mm:ss.SSS} [%thread] %-5level %logger{50} - %msg%n"/>
    
    <!-- 开启JMX支持 -->
    <jmxConfigurator />
    
    <!-- 控制台输出 -->
    <appender name="STDOUT" class="ch.qos.logback.core.ConsoleAppender">
    
       <target>system.err</target>
       
        <encoder charset="utf-8">
            <pattern>${LOG_PATTERN}</pattern>
        </encoder>
        
    </appender>
    
    <root level="info">
        <appender-ref ref="STDOUT" />
    </root>
</configuration>

在我们通过 jconsole 连接到服务器上之后(jconsole 在 JDK 安装目录的 bin 目录下),在 MBeans 面板上,在 "ch.qos.logback.classic.jmx.Configurator" 文件夹下你可以看到几个选项。如下图所示:

logback_jmx_01

我们可以看到,在属性中,我们可以查看 logback 已经产生的 logger 和 logback 的内部状态,通过操作,我们可以:

  • 获取指定 logger 的级别。返回值可以为 null
  • 设置指定的 logger 的级别。想要设置为 null,传递 "null" 字符串就可以
  • 通过指定的文件重新加载配置
  • 通过指定的 URL 重新加载配置
  • 使用默认配置文件重新加载 logback 的配置
  • 或者指定 logger 的有效级别

更多 JMX 相关内容可参考我的另一篇博客:如何使用JMX来管理程序?

补充--两种打印方式

实际项目中,有时我们需要对打印的内容进行一定处理,如下:

logger.debug("Entry number: " + i + " is " + String.valueOf(entry[i]));

这种情况会产生构建消息参数的成本,为了避免以上损耗,可以修改如下:

if(logger.isDebugEnabled()) { 
  logger.debug("Entry number: " + i + " is " + String.valueOf(entry[i]));
}

当我们打印的是一个对象时,也可以采用以下方法来优化:

// 不推荐
logger.debug("The new entry is " + entry + ".");
// 推荐
logger.debug("The new entry is {}", entry);

配置文件详解

前面已经说过, logback 配置文件名可以为 logback-test.xml 、 logback.groovy 或 logback.xml ,除了采用配置文件方式, logback 也支持使用 SPI 机制加载 ch.qos.logback.classic.spi.Configurator 的实现类来进行配置。以下讲解仅针对 xml 格式文件的配置方式展开。

另外,如果想要自定义配置文件的名字,可以通过系统属性指定:

-Dlogging.config=classpath:logback-sit.xml

如果没有加载到配置,logback 会调用 BasicConfigurator 进行默认的配置。

configuration

configuration 是 logback.xml 或 logback-test.xml 文件的根节点。

logback_configuration_01

configuration 主要用于配置某些全局的日志行为,常见的配置参数如下:

属性名描述
debug是否打印 logback 的内部状态,开启有利于排查 logback 的异常。默认 false
scan是否在运行时扫描配置文件是否更新,如果更新时则重新解析并更新配置。如果更改后的配置文件有语法错误,则会回退到之前的配置文件。默认 false
scanPeriod多久扫描一次配置文件是否修改,单位可以是毫秒、秒、分钟或者小时。默认情况下,一分钟扫描一次配置文件。

配置方式如下:

<configuration debug="true" scan="true" scanPeriod="60 seconds" >
    
    <!-- 控制台输出 -->
    <appender name="STDOUT" class="ch.qos.logback.core.ConsoleAppender">
       <target>system.err</target>   
        <encoder charset="utf-8">
            <pattern>%d{yyyy-MM-dd HH:mm:ss.SSS} [%thread] %-5level %logger{50} - %msg%n</pattern>
        </encoder>
    </appender>
    <root level="info">
        <appender-ref ref="STDOUT" />
    </root>
</configuration>

使用以上配置进行测试:

logback_configuration_debug.png

如上图,通过控制台我们可以查看 logback 加载配置的过程,这时,我们尝试修改 logback 配置文件的内容:

logback_configuration_scan.png

观察控制台,可以看到配置文件重新加载:

logback_configuration_scan2.png

logger

前面提到过,logger 是为我们打印日志的对象,这个概念非常重要,有助于更好地理解 logger 的继承关系。

在以下代码中,我们可以在getLogger方法中传入的是当前类的 Class 对象或全限定类名,本质上获取到的都是一个 logger 对象(如果该 logger 不存在,才会创建)。

    @Test
    public void test01() {
        Logger logger1 = LoggerFactory.getLogger(LogbackTest.class);
        Logger logger2 = LoggerFactory.getLogger("cn.zzs.logback.LogbackTest");
        System.err.println(logger == logger2);// true
    }

这里补充一个问题,该 logger 对象以 cn.zzs.logback.LogbackTest 命名,和我们配置文件中定义的 root logger 并不是同一个,但是为什么这个 logger 对象却拥有 root logger 的行为?

这要得益于 logger 的继承关系,如下图:

logback_logger_01

如果我们未指定当前 logger 的日志等级,logback 会将其日志等级设置为最近父级的日志等级。另外,默认情况下,当前 logger 也会继承最近父级持有的 appender。

下面测试下以上特性,将配置文件进行如下修改:

<?xml version="1.0" encoding="UTF-8"?>
<configuration scan="true" scanPeriod="10 seconds" debug="true">


    <!-- 定义变量 -->
    <property scope="system" name="LOG_HOME" value="D:/growUp/test/logs" />
    <property scope="system" name="APP_NAME" value="logback-demo"/>
    <property scope="system" name="LOG_PATTERN" value="%d{yyyy-MM-dd HH:mm:ss.SSS} [%thread] %-5level %logger{50} - %msg%n"/>
    
    <!-- 控制台输出 -->
    <appender name="STDOUT" class="ch.qos.logback.core.ConsoleAppender">
    
       <target>system.err</target>
       
        <encoder charset="utf-8">
            <pattern>${LOG_PATTERN}</pattern>
        </encoder>
    </appender>
    
    <timestamp key="bySecond" datePattern="yyyy-MM-dd'T'HH-mm-ss" />
    <!-- 文件输出 -->
    <appender name="FILE" class="ch.qos.logback.core.FileAppender">
        <append>true</append>
        <file>${LOG_HOME}/${APP_NAME}/file-${bySecond}.log</file>
        <immediateFlush>true</immediateFlush>
        <!-- 是否启用安全写入 -->
        <prudent>false</prudent>
        <encoder>
            <pattern>${LOG_PATTERN}</pattern>
        </encoder>
    </appender>
    
    <logger name="cn.zzs" level="error">
        <appender-ref ref="FILE" />
    </logger>
    
    <root level="info">
        <appender-ref ref="STDOUT" />
    </root>
</configuration>

这里自定义了一个 logger,日志等级是 error,appender 为文件输出。运行测试方法:

logback_logger_02

可以看到,名为 cn.zzs.logback.LogbackTest 的 logger 继承了名为 cn.zzs 的 logger 的日志等级和 appender,以及继承了 root logger 的 appender。

实际项目中,如果不希望继承父级的 appender,可以配置 additivity="false" ,如下:

    <logger name="cn.zzs" additivity="false">
       <appender-ref ref="FILE" />
    </logger>

注意,因为以下配置都是建立在 logger 的继承关系上,所以这部分内容必须很好地理解。

appender

appender 用于定义日志的输出目的地和输出格式,被 logger 所持有。logback 为我们提供了以下几种常用的appender:

类名描述
ConsoleAppender将日志通过 System.out 或者 System.err 来进行输出,即输出到控制台。
FileAppender将日志输出到文件中。
RollingFileAppender继承自 FileAppender,也是将日志输出到文件,但文件具有轮转功能。
DBAppender将日志输出到数据库
SocketAppender将日志以明文方式输出到远程机器
SSLSocketAppender将日志以加密方式输出到远程机器
SMTPAppender将日志输出到邮件

本文仅会讲解前四种,后四种可参考官方文档

ConsoleAppender

ConsoleAppender 支持将日志通过 System.out 或者 System.err 输出,即输出到控制台,常用属性如下:

属性名类型描述
encoderEncoder后面单独讲
targetStringSystem.out 或 System.err。默认为 System.out
immediateFlushboolean是否立即刷新。默认为 true。
withJansiboolean是否激活 Jansi 在 windows 使用 ANSI 彩色代码,默认值为 false。 在windows电脑上我尝试开启这个属性并引入 jansi 包,但老是报错,暂时没有解决方案。

具体配置如下:

    <!-- 控制台输出 -->
    <appender name="STDOUT" class="ch.qos.logback.core.ConsoleAppender">
    
       <target>system.err</target>
       
        <encoder charset="utf-8">
            <pattern>%d{yyyy-MM-dd HH:mm:ss.SSS} [%thread] %-5level %logger{50} - %msg%n</pattern>
        </encoder>
    </appender>

FileAppender

FileAppender 支持将日志输出到文件中,常用属性如下:

属性名类型描述
appendboolean是否追加写入。默认为 true
encoderEncoder后面单独讲
immediateFlushboolean是否立即刷新。默认为 true。
fileString要写入文件的路径。如果文件不存在,则新建。
prudentboolean是否采用安全方式写入,即使在不同的 JVM 或者不同的主机上运行 FileAppender 实例。默认的值为 false。

具体配置如下:

    <!-- 定义变量 -->
    <property scope="system" name="LOG_HOME" value="D:/growUp/test/logs" />
    <property scope="system" name="APP_NAME" value="logback-demo"/>
    <property scope="system" name="LOG_PATTERN" value="%d{yyyy-MM-dd HH:mm:ss.SSS} [%thread] %-5level %logger{50} - %msg%n"/>
    <timestamp key="bySecond" datePattern="yyyy-MM-dd'T'HH-mm-ss" />
    
    <!-- 文件输出 -->
    <appender name="FILE" class="ch.qos.logback.core.FileAppender">
        <file>${LOG_HOME}/${APP_NAME}/file-${bySecond}.log</file>
        <encoder>
            <pattern>${LOG_PATTERN}</pattern>
        </encoder>
    </appender>

RollingFileAppender

RollingFileAppender 继承自 FileAppender,也是将日志输出到文件,但文件具有轮转功能。

RollingFileAppender 的属性如下所示:

属性名类型描述
fileString要写入文件的路径。如果文件不存在,则新建。
appendboolean是否追加写入。默认为 true。
immediateFlushboolean是否立即刷新。默认为true。
encoderEncoder后面单独将
rollingPolicyRollingPolicy定义文件如何轮转。
triggeringPolicyTriggeringPolicy定义什么时候发生轮转行为。如果 rollingPolicy 使用的类已经实现了 triggeringPolicy 接口,则不需要再配置 triggeringPolicy,例如 SizeAndTimeBasedRollingPolicy。
prudentboolean是否采用安全方式写入,即使在不同的 JVM 或者不同的主机上运行 FileAppender 实例。默认的值为 false。

具体配置如下:

    <!-- 定义变量 -->
    <property scope="system" name="LOG_HOME" value="D:/growUp/test/logs" />
    <property scope="system" name="APP_NAME" value="logback-demo"/>
    <property scope="system" name="LOG_PATTERN" value="%d{yyyy-MM-dd HH:mm:ss.SSS} [%thread] %-5level %logger{50} - %msg%n"/>    
    <!-- 轮转文件输出 -->
    <appender name="FILE-ROLLING" class="ch.qos.logback.core.rolling.RollingFileAppender">
        
        <!-- 轮转策略,它根据时间和文件大小来制定轮转策略 -->
        <rollingPolicy class="ch.qos.logback.core.rolling.SizeAndTimeBasedRollingPolicy">
            <!-- 按天轮转  -->
            <fileNamePattern>${LOG_HOME}/${APP_NAME}/log-%d{yyyy-MM-dd}-%i.log</fileNamePattern>
            <!-- 保存 30 天的历史记录,最大大小为 30GB -->
            <MaxHistory>30</MaxHistory>
            <totalSizeCap>30GB</totalSizeCap>
            <!-- 当日志文件超过100MB的大小时,根据上面提到的%i进行日志文件轮转 -->
            <maxFileSize>100MB</maxFileSize>
        </rollingPolicy>
        
        <!-- 日志输出格式-->
        <encoder charset="utf-8">
            <pattern>${LOG_PATTERN}</pattern>
        </encoder>
    </appender>

DBAppender

参见使用例子。

encoder

encoder 负责将日志事件按照配置的格式转换为字节数组,常用属性如下:

属性名类型描述
patternString日志打印格式。
outputPatternAsHeaderboolean是否将 pattern 字符串插入到日志文件顶部。默认false。

针对 pattern 属性,这里补充下它的常用转换字符:

转换字符描述
c{length} lo{length} logger{length}输出 logger 的名字。可以通过 length 缩短其长度。 但是,logger 名字最右边永远都会存在。 例如,当我们设置 logger{0}时,cn.zzs.logback.LogbackTest 中的 LogbackTest 永远不会被删除
C{length} class{length}输出发出日志请求的类的全限定名称。 可以通过 length 缩短其长度。
d{pattern} date{pattern} d{pattern, timezone} date{pattern, timezone}输出日志事件的日期。 可以通过 pattern 设置日期格式,timezone 设置时区。
m / msg / message输出与日志事件相关联的,由应用程序提供的日志信息。
M / method输出发出日志请求的方法名。
p / le / level输出日志事件的级别。
t / thread输出生成日志事件的线程名。
n输出平台所依赖的行分割字符。
F / file输出发出日志请求的 Java 源文件名。
caller{depth} caller{depthStart..depthEnd} caller{depth, evaluator-1, ... evaluator-n} caller{depthStart..depthEnd, evaluator-1, ... evaluator-n}输出生成日志的调用者所在的位置信息。
L / line输出发出日志请求所在的行号。
property{key}输出属性 key 所对应的值。

注意,在拼接 pattren 时,应该考虑使用“有意义的”转换字符,避免产生不必要的性能开销。具体配置如下:

    <!-- 控制台输出 -->
    <appender name="STDOUT" class="ch.qos.logback.core.ConsoleAppender">
       
        <encoder charset="utf-8">
            <pattern>%d{yyyy-MM-dd HH:mm:ss.SSS} [%thread] %-5level %logger{50} - %msg%n</pattern>
            <outputPatternAsHeader>true</outputPatternAsHeader>
        </encoder>
    </appender>

其中, 转换说明符 %-5level 表示日志事件的级别的字符应该向左对齐,保持五个字符的宽度。

filter

appender 除了定义日志的输出目的地和输出格式,其实也可以对日志事件进行过滤输出,例如,仅输出包含指定字符的日志。而这个功能需配置 filter。

LevelFilter

LevelFilter 基于级别来过滤日志事件。修改配置文件如下:

<configuration scan="true" scanPeriod="10 seconds" debug="true">

    <!-- 定义变量 -->
    <property scope="system" name="LOG_PATTERN" value="%d{yyyy-MM-dd HH:mm:ss.SSS} [%thread] %-5level %logger{50} - %msg%n"/>
    
    <!-- 控制台输出 -->
    <appender name="STDOUT" class="ch.qos.logback.core.ConsoleAppender">
    
       <target>system.err</target>
       
        <encoder charset="utf-8">
            <pattern>${LOG_PATTERN}</pattern>
        </encoder>
       
       <!-- 设置过滤器 -->
       <filter class="ch.qos.logback.classic.filter.LevelFilter">
            <level>ERROR</level>
            <onMatch>ACCEPT</onMatch>
            <onMismatch>DENY</onMismatch>
        </filter>
    </appender>
    
    <root level="info">
        <appender-ref ref="STDOUT" />
    </root>
</configuration>

运行测试方法,可见,虽然 root logger 的日志等级是 info,但最终只会打印 error 的日志:

logback_LevelFilter

ThresholdFilter

ThresholdFilter 基于给定的临界值来过滤事件。如果事件的级别等于或高于给定的临界,则过滤通过,否则会被拦截。配置如下:

<configuration scan="true" scanPeriod="10 seconds" debug="true">

    <!-- 定义变量 -->
    <property scope="system" name="LOG_PATTERN" value="%d{yyyy-MM-dd HH:mm:ss.SSS} [%thread] %-5level %logger{50} - %msg%n"/>
    
    <!-- 控制台输出 -->
    <appender name="STDOUT" class="ch.qos.logback.core.ConsoleAppender">
    
       <target>system.err</target>
       
        <encoder charset="utf-8">
            <pattern>${LOG_PATTERN}</pattern>
        </encoder>
        
        <!-- 设置过滤器 -->
        <filter class="ch.qos.logback.classic.filter.ThresholdFilter">
          <level>ERROR</level>
        </filter>
    </appender>
    
    <root level="info">
        <appender-ref ref="STDOUT" />
    </root>
</configuration>

运行测试方法,可见,虽然 root logger 的日志等级是 info,但最终只会打印 error 的日志:

logback_ThresholdFilter

EvaluatorFilter

EvaluatorFilter 基于给定的标准来过滤事件。 它采用 Groovy 表达式作为评估的标准。配置如下:

<configuration scan="true" scanPeriod="10 seconds" debug="true">

   <!-- 定义变量 -->
   <property scope="system" name="LOG_PATTERN" value="%d{yyyy-MM-dd HH:mm:ss.SSS} [%thread] %-5level %logger{50} - %msg%n"/>
   
   <!-- 控制台输出 -->
   <appender name="STDOUT" class="ch.qos.logback.core.ConsoleAppender">
   
      <target>system.err</target>
      
       <encoder charset="utf-8">
           <pattern>${LOG_PATTERN}</pattern>
       </encoder>
       
       <!-- 设置过滤器 -->
       <filter class="ch.qos.logback.core.filter.EvaluatorFilter">      
         <evaluator class="ch.qos.logback.classic.boolex.GEventEvaluator"> 
           <expression>
              e.level.toInt() >= ERROR.toInt() &amp;&amp; 
              !(e.mdc?.get("req.userAgent") =~ /Googlebot|msnbot|Yahoo/ )
           </expression>
         </evaluator>
         <OnMismatch>DENY</OnMismatch>
         <OnMatch>NEUTRAL</OnMatch>
       </filter>
   </appender>
   
   <root level="info">
       <appender-ref ref="STDOUT" />
   </root>
</configuration>

上面的过滤器引用自官网,规则为:让级别在 ERROR 及以上的日志事件在控制台显示,除非是由于来自 Google,MSN,Yahoo 的网络爬虫导致的错误。

注意,使用 GEventEvaluator 必须引入 groovy 的 jar 包:

        <!-- groovy -->
        <dependency>
            <groupId>org.codehaus.groovy</groupId>
            <artifactId>groovy</artifactId>
            <version>3.0.0-rc-3</version>
        </dependency>

运行测试方法,输出如下结果:

logback_EvaluatorFilter

EvaluatorFilter 除了支持 Groovy 表达式,还支持使用 java 代码来作为过滤标准,修改配置文件如下:

<configuration scan="true" scanPeriod="10 seconds" debug="true">

    <!-- 定义变量 -->
    <property scope="system" name="LOG_PATTERN" value="%d{yyyy-MM-dd HH:mm:ss.SSS} [%thread] %-5level %logger{50} - %msg%n"/>
    
    <!-- 控制台输出 -->
    <appender name="STDOUT" class="ch.qos.logback.core.ConsoleAppender">
    
       <target>system.err</target>
       
        <encoder charset="utf-8">
            <pattern>${LOG_PATTERN}</pattern>
        </encoder>
        
        <!-- 设置过滤器 -->
        <filter class="ch.qos.logback.core.filter.EvaluatorFilter">      
          <evaluator> <!-- defaults to type ch.qos.logback.classic.boolex.JaninoEventEvaluator -->
            <expression>return message.contains("ERROR");</expression>
          </evaluator>
          <OnMismatch>DENY</OnMismatch>
          <OnMatch>NEUTRAL</OnMatch>
        </filter>
    </appender>
    
    <root level="info">
        <appender-ref ref="STDOUT" />
    </root>
</configuration>

注意,使用 JaninoEventEvaluator 必须导入 janino 包,如下:

        <!-- janino -->
        <dependency>
            <groupId>org.codehaus.janino</groupId>
            <artifactId>janino</artifactId>
            <version>3.1.0</version>
        </dependency>

运行测试方法,输出如下结果:

logback_EvaluatorFilter_02

源码分析

logback 非常庞大、复杂,如果要将 logback 所有模块分析完,估计要花相当长的时间,所以,本文还是和以前一样,仅针对核心代码进行分析,当分析的方法存在多个实现时,也只会挑选其中一个进行讲解。文中没有涉及到的部分,感兴趣的可以自行研究。

接下来通过解决以下几个问题来逐步分析 logback 的源码:

  1. slf4j 是如何实现门面模式的?
  2. logback 如何加载配置?
  3. 获取我们所需的 logger?
  4. 如何将日志打印到控制台?

slf4j是如何实现门面模式的

slf4j 使用的是门面模式,不管使用什么日志实现,项目代码都只会用到 slf4j-api 中的接口,而不会使用到具体的日志实现的代码。slf4j 到底是如何实现门面模式的?接下来进行源码分析:

在我们的应用中,一般会通过以下方式获取 Logger 对象,我们就从这个方法开始分析吧:

Logger logger = LoggerFactory.getLogger(LogbackTest.class);

进入到 LoggerFactory.getLogger(Class<?> clazz)方法,如下。在调用这个方法时,我们一般会以当前类的 Class 对象作为入参。当然,logback 也允许你使用其他类的 Class 对象作为入参,但是,这样做可能不利于对 logger 的管理。通过设置系统属性-Dslf4j.detectLoggerNameMismatch=true,当实际开发中出现该类问题,会在控制台打印提醒信息。

    public static Logger getLogger(Class<?> clazz) {
        // 获取Logger对象,后面继续展开
        Logger logger = getLogger(clazz.getName());
        // 如果系统属性-Dslf4j.detectLoggerNameMismatch=true,则会检查传入的logger name是不是CallingClass的全限定类名,如果不匹配,会在控制台打印提醒
        if (DETECT_LOGGER_NAME_MISMATCH) {
            Class<?> autoComputedCallingClass = Util.getCallingClass();
            if (autoComputedCallingClass != null && nonMatchingClasses(clazz, autoComputedCallingClass)) {
                Util.report(String.format("Detected logger name mismatch. Given name: \"%s\"; computed name: \"%s\".", logger.getName(),
                                autoComputedCallingClass.getName()));
                Util.report("See " + LOGGER_NAME_MISMATCH_URL + " for an explanation");
            }
        }
        return logger;
    }

进入到LoggerFactory.getLogger(String name)方法,如下。在这个方法中,不同的日志实现会返回不同的ILoggerFactory实现类:

    public static Logger getLogger(String name) {
        // 获取工厂对象,后面继续展开
        ILoggerFactory iLoggerFactory = getILoggerFactory();
        // 利用工厂对象获取Logger对象
        return iLoggerFactory.getLogger(name);
    }

进入到getILoggerFactory()方法,如下。INITIALIZATION_STATE代表了初始化状态,该方法会根据初始化状态的不同而返回不同的结果。

    static final SubstituteLoggerFactory SUBST_FACTORY = new SubstituteLoggerFactory();
    static final NOPLoggerFactory NOP_FALLBACK_FACTORY = new NOPLoggerFactory(); 
    public static ILoggerFactory getILoggerFactory() {
        // 如果未初始化
        if (INITIALIZATION_STATE == UNINITIALIZED) {
            synchronized (LoggerFactory.class) {
                if (INITIALIZATION_STATE == UNINITIALIZED) {
                    // 修改状态为正在初始化
                    INITIALIZATION_STATE = ONGOING_INITIALIZATION;
                    // 执行初始化
                    performInitialization();
                }
            }
        }
        switch (INITIALIZATION_STATE) {
        // 如果StaticLoggerBinder类存在,则通过StaticLoggerBinder获取ILoggerFactory的实现类
        case SUCCESSFUL_INITIALIZATION:
            return StaticLoggerBinder.getSingleton().getLoggerFactory();
        // 如果StaticLoggerBinder类不存在,则返回NOPLoggerFactory对象
        // 通过NOPLoggerFactory获取到的NOPLogger没什么用,它的方法几乎都是空实现
        case NOP_FALLBACK_INITIALIZATION:
            return NOP_FALLBACK_FACTORY;
        // 如果初始化失败,则抛出异常
        case FAILED_INITIALIZATION:
            throw new IllegalStateException(UNSUCCESSFUL_INIT_MSG);
        // 如果正在初始化,则SubstituteLoggerFactory对象,这个对象不作扩展
        case ONGOING_INITIALIZATION:
            return SUBST_FACTORY;
        }
        throw new IllegalStateException("Unreachable code");
    }

以上方法需要重点关注 StaticLoggerBinder这个类,它并不在 slf4j-api 中,而是在 logback-classic 中,如下图所示。其实分析到这里应该可以理解:slf4j 通过 StaticLoggerBinder 类与具体日志实现进行关联,从而实现门面模式

logback_StaticLoggerBinder_01

接下来再简单看下LoggerFactory.performInitialization(),如下。这里会执行初始化,所谓的初始化就是查找 StaticLoggerBinder 这个类是不是存在,如果存在会将该类绑定到当前应用,同时,根据不同情况修改INITIALIZATION_STATE。代码比较多,我概括下执行的步骤:

  1. 如果 StaticLoggerBinder 存在且唯一,修改初始化状态为 SUCCESSFUL_INITIALIZATION;
  2. 如果 StaticLoggerBinder 存在但为多个,由 JVM 决定绑定哪个 StaticLoggerBinder,修改初始化状态为 SUCCESSFUL_INITIALIZATION,同时,会在控制台打印存在哪几个 StaticLoggerBinder,并提醒用户最终选择了哪一个 ;
  3. 如果 StaticLoggerBinder 不存在,打印提醒,并修改初始化状态为 NOP_FALLBACK_INITIALIZATION;
  4. 如果 StaticLoggerBinder 存在但 getSingleton() 方法不存在,打印提醒,并修改初始化状态为 FAILED_INITIALIZATION;
    private final static void performInitialization() {
        // 查找StaticLoggerBinder这个类是不是存在,如果存在会将该类绑定到当前应用
        bind();
        // 如果检测存在
        if (INITIALIZATION_STATE == SUCCESSFUL_INITIALIZATION) {
            // 判断StaticLoggerBinder与当前使用的slf4j是否适配
            versionSanityCheck();
        }
    }
    private final static void bind() {
        try {
            // 使用类加载器在classpath下查找StaticLoggerBinder类。如果存在多个StaticLoggerBinder类,这时会在控制台提醒并列出所有路径(例如同时引入了logback和slf4j-log4j12 的包,就会出现两个StaticLoggerBinder类)
            Set<URL> staticLoggerBinderPathSet = null;
            if (!isAndroid()) {
                staticLoggerBinderPathSet = findPossibleStaticLoggerBinderPathSet();
                reportMultipleBindingAmbiguity(staticLoggerBinderPathSet);
            }
            
            // 这一步只是简单调用方法,但是非常重要。
            // 可以检测StaticLoggerBinder类和它的getSingleton方法是否存在,如果不存在,分别会抛出 NoClassDefFoundError错误和NoSuchMethodError错误
            // 注意,当存在多个StaticLoggerBinder时,应用不会停止,由JVM随机选择一个。
            StaticLoggerBinder.getSingleton();
            
            // 修改状态为初始化成功
            INITIALIZATION_STATE = SUCCESSFUL_INITIALIZATION;
            // 如果存在多个StaticLoggerBinder,会在控制台提醒用户实际选择的是哪一个
            reportActualBinding(staticLoggerBinderPathSet);
            
            // 对SubstituteLoggerFactory的操作,不作扩展
            fixSubstituteLoggers();
            replayEvents();
            SUBST_FACTORY.clear();
            
        } catch (NoClassDefFoundError ncde) {
            // 当StaticLoggerBinder不存在时,会将状态修改为NOP_FALLBACK_INITIALIZATION,并抛出信息
            String msg = ncde.getMessage();
            if (messageContainsOrgSlf4jImplStaticLoggerBinder(msg)) {
                INITIALIZATION_STATE = NOP_FALLBACK_INITIALIZATION;
                Util.report("Failed to load class \"org.slf4j.impl.StaticLoggerBinder\".");
                Util.report("Defaulting to no-operation (NOP) logger implementation");
                Util.report("See " + NO_STATICLOGGERBINDER_URL + " for further details.");
            } else {
                failedBinding(ncde);
                throw ncde;
            }
        } catch (java.lang.NoSuchMethodError nsme) {
            // 当StaticLoggerBinder.getSingleton()方法不存在时,会将状态修改为初始化失败,并抛出信息
            String msg = nsme.getMessage();
            if (msg != null && msg.contains("org.slf4j.impl.StaticLoggerBinder.getSingleton()")) {
                INITIALIZATION_STATE = FAILED_INITIALIZATION;
                Util.report("slf4j-api 1.6.x (or later) is incompatible with this binding.");
                Util.report("Your binding is version 1.5.5 or earlier.");
                Util.report("Upgrade your binding to version 1.6.x.");
            }
            throw nsme;
        } catch (Exception e) {
            failedBinding(e);
            throw new IllegalStateException("Unexpected initialization failure", e);
        }
    }

这里再补充一个问题,slf4j-api 中不包含 StaticLoggerBinder 类,为什么能编译通过呢?其实我们项目中用到的 slf4j-api 是已经编译好的 class 文件,所以不需要再次编译。但是,编译前 slf4j-api 中是包含 StaticLoggerBinder.java 的,且编译后也存在 StaticLoggerBinder.class ,只是这个文件被手动删除了。

logback如何加载配置

前面说过,logback 支持采用 xml、grovy 和 SPI 的方式配置文件,本文只分析 xml 文件配置的方式。

logback 依赖于 Joran(一个成熟的,灵活的并且强大的配置框架 ),本质上是采用 SAX 方式解析 XML。因为 SAX 不是本文的重点内容,所以这里不会去讲解相关的原理,但是,这部分的分析需要具备 SAX 的基础,可以参考我的另一篇博客: 源码详解系列(三) ------ dom4j的使用和分析(重点对比和DOM、SAX的区别)

logback 加载配置的代码还是比较繁琐,且代码量较大,这里就不一个个方法地分析了,而是采用类图的方式来讲解。下面是 logback 加载配置的大致图解:

logback_joran

这里再补充下图中几个类的作用:

类名描述
SaxEventRecorderSaxEvent 记录器。继承了 DefaultHandler,所以在解析 xml 时会触发对应的方法, 这些方法将触发的参数封装到 saxEven 中并放入 saxEventList 中
SaxEventSAX 事件体。用于封装 xml 事件的参数。
Action执行的配置动作。
ElementSelector节点模式匹配器。
RuleStore用于存放模式匹配器-动作的键值对。

结合上图,我简单概括下整个执行过程:

  1. 使用 SAX 方式解析 XML,解析过程中根据当前的元素类型,调用 DefaultHandler 实现类的方法,构造 SaxEvent 并将其放入集合 saxEventList 中;
  2. 当 XML 解析完成,会调用 EventPlayer 的方法,遍历集合 saxEventList 的 SaxEvent 对象,当该对象能够匹配到对应的规则,则会执行相应的 Action。

简单看下LoggerContext

现在回到 StaticLoggerBinder.getLoggerFactory()方法,如下。这个方法返回的 ILoggerFactory 其实就是 LoggerContext。

    private LoggerContext defaultLoggerContext = new LoggerContext();
    public ILoggerFactory getLoggerFactory() {
        // 如果初始化未完成,直接返回defaultLoggerContext
        if (!initialized) {
            return defaultLoggerContext;
        }
        
        if (contextSelectorBinder.getContextSelector() == null) {
            throw new IllegalStateException("contextSelector cannot be null. See also " + NULL_CS_URL);
        }
        // 如果是DefaultContextSelector,返回的还是defaultLoggerContext
        // 如果是ContextJNDISelector,则可能为不同线程提供不同的LoggerContext 对象
        // 主要取决于是否设置系统属性-Dlogback.ContextSelector=JNDI
        return contextSelectorBinder.getContextSelector().getLoggerContext();
    }

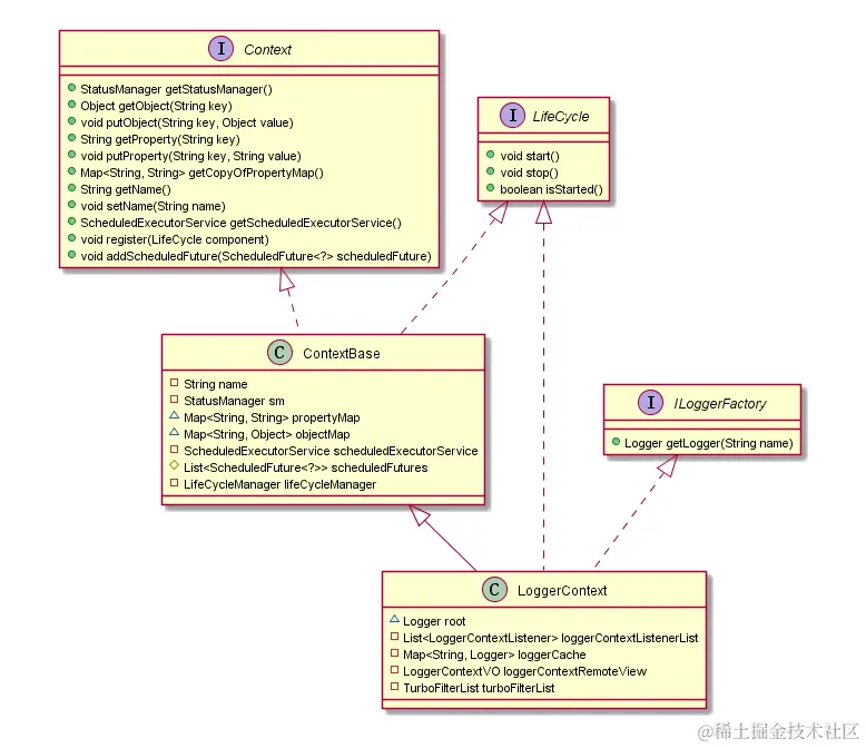
下面简单看下 LoggerContext 的 UML 图。它不仅作为获取 logger 的工厂,还绑定了一些全局的 Object、property 和 LifeCycle。

logback_LoggerContext_UML

获取logger对象

这里先看下 Logger 的 UML 图,如下。在 Logger 对象中,持有了父级 logger、子级 logger 和 appender 的引用。

logback_Logger_UML

进入LoggerContext.getLogger(String)方法,如下。这个方法逻辑简单,但是设计非常巧妙,可以好好琢磨下。我概括下主要的步骤:

  1. 如果获取的是 root logger,直接返回;
  2. 如果获取的是 loggerCache 中缓存的 logger,直接返回;
  3. 循环获取 logger name 中包含的所有 logger,如果不存在就创建并放入缓存;
  4. 返回 logger name 对应的 logger。
    public final Logger getLogger(final String name) {

        if (name == null) {
            throw new IllegalArgumentException("name argument cannot be null");
        }

        // 如果获取的是root logger,直接返回
        if (Logger.ROOT_LOGGER_NAME.equalsIgnoreCase(name)) {
            return root;
        }

        int i = 0;
        Logger logger = root;

        // 在loggerCache中缓存着已经创建的logger,如果存在,直接返回
        Logger childLogger = (Logger) loggerCache.get(name);
        if (childLogger != null) {
            return childLogger;
        }

        // 如果还找不到,就需要创建
        // 注意,要获取以cn.zzs.logback.LogbackTest为名的logger,名为cn、cn.zzs、cn.zzs.logback的logger不存在的话也会被创建
        String childName;
        while (true) {
            // 从起始位置i开始,获取“.”的位置
            int h = LoggerNameUtil.getSeparatorIndexOf(name, i);
            // 截取logger的名字
            if (h == -1) {
                childName = name;
            } else {
                childName = name.substring(0, h);
            }
            // 修改起始位置,以获取下一个“.”的位置
            i = h + 1;
            synchronized (logger) {
                // 判断当前logger是否存在以childName命名的子级
                childLogger = logger.getChildByName(childName);
                if (childLogger == null) {
                    // 通过当前logger来创建以childName命名的子级
                    childLogger = logger.createChildByName(childName);
                    // 放入缓存
                    loggerCache.put(childName, childLogger);
                    // logger总数量+1
                    incSize();
                }
            }
            // 当前logger修改为子级logger
            logger = childLogger;
            // 如果当前logger是最后一个,则跳出循环
            if (h == -1) {
                return childLogger;
            }
        }
    }

进入Logger.createChildByName(String)方法,如下。

    Logger createChildByName(final String childName) {
        // 判断要创建的logger在名字上是不是与当前logger为父子,如果不是会抛出异常
        int i_index = LoggerNameUtil.getSeparatorIndexOf(childName, this.name.length() + 1);
        if (i_index != -1) {
            throw new IllegalArgumentException("For logger [" + this.name + "] child name [" + childName
                            + " passed as parameter, may not include '.' after index" + (this.name.length() + 1));
        }
        // 创建子logger集合
        if (childrenList == null) {
            childrenList = new CopyOnWriteArrayList<Logger>();
        }
        Logger childLogger;
        // 创建新的logger
        childLogger = new Logger(childName, this, this.loggerContext);
        // 将logger放入集合中
        childrenList.add(childLogger);
        // 设置有效日志等级
        childLogger.effectiveLevelInt = this.effectiveLevelInt;
        return childLogger;
    }

logback 在类的设计上非常值得学习, 使得许多代码逻辑也非常简单易懂。

打印日志到控制台

这里以Logger.debug(String)为例,如下。这里需要注意 TurboFilter 和 Filter 的区别,前者是全局的,每次发起日志记录请求都会被调用,且在日志事件创建前调用,而后者是附加的,作用范围较小。因为实际项目中 TurboFilter 使用较少,这里不做扩展,感兴趣可参考这里

    public static final String FQCN = ch.qos.logback.classic.Logger.class.getName();
    public void debug(String msg) {
        filterAndLog_0_Or3Plus(FQCN, null, Level.DEBUG, msg, null, null);
    }
    private void filterAndLog_0_Or3Plus(final String localFQCN, final Marker marker, final Level level, final String msg, final Object[] params,
                    final Throwable t) {
        // 使用TurboFilter过滤当前日志,判断是否通过
        final FilterReply decision = loggerContext.getTurboFilterChainDecision_0_3OrMore(marker, this, level, msg, params, t);
        //  返回NEUTRAL表示没有TurboFilter,即无需过滤
        if (decision == FilterReply.NEUTRAL) {
            // 如果需要打印日志的等级小于有效日志等级,则直接返回
            if (effectiveLevelInt > level.levelInt) {
                return;
            }
        } else if (decision == FilterReply.DENY) {
            // 如果不通过,则不打印日志,直接返回
            return;
        }
        // 创建LoggingEvent
        buildLoggingEventAndAppend(localFQCN, marker, level, msg, params, t);
    }

进入Logger.buildLoggingEventAndAppend(String, Marker, Level, String, Object[], Throwable),如下。 logback 中,日志记录请求会被构造成日志事件 LoggingEvent,传递给对应的 appender 处理。

    private void buildLoggingEventAndAppend(final String localFQCN, final Marker marker, final Level level, final String msg, final Object[] params,
                    final Throwable t) {
        // 构造日志事件LoggingEvent
        LoggingEvent le = new LoggingEvent(localFQCN, this, level, msg, t, params);
        // 设置标记
        le.setMarker(marker);
        // 通知LoggingEvent给当前logger持有的和继承的appender
        callAppenders(le);
    }

进入到Logger.callAppenders(ILoggingEvent),如下。

    public void callAppenders(ILoggingEvent event) {
        int writes = 0;
        // 通知LoggingEvent给当前logger的持有的和继承的appender处理日志事件
        for (Logger l = this; l != null; l = l.parent) {
            writes += l.appendLoopOnAppenders(event);
            // 如果设置了logger的additivity=false,则不会继续查找父级的appender
            // 如果没有设置,则会一直查找到root logger
            if (!l.additive) {
                break;
            }
        }
        // 当前logger未设置appender,在控制台打印提醒
        if (writes == 0) {
            loggerContext.noAppenderDefinedWarning(this);
        }
    }
    private int appendLoopOnAppenders(ILoggingEvent event) {
        if (aai != null) {
            // 调用AppenderAttachableImpl的方法处理日志事件
            return aai.appendLoopOnAppenders(event);
        } else {
            // 如果当前logger没有appender,会返回0
            return 0;
        }
    }

在继续分析前,先看下 Appender 的 UML 图(注意,Appender 还有很多实现类,这里只列出了常用的几种)。Appender 持有 Filter 和 Encoder 到引用,可以分别对日志进行过滤和格式转换。

本文仅涉及到 ConsoleAppender 的源码分析。

logback_Appender_UML

继续进入到AppenderAttachableImpl.appendLoopOnAppenders(E),如下。这里会遍历当前 logger 持有的 appender,并调用它们的 doAppend 方法。

    public int appendLoopOnAppenders(E e) {
        int size = 0;
        // 获得当前logger的所有appender
        final Appender<E>[] appenderArray = appenderList.asTypedArray();
        final int len = appenderArray.length;
        for (int i = 0; i < len; i++) {
            // 调用appender的方法
            appenderArray[i].doAppend(e);
            size++;
        }
        // 这个size为appender的数量
        return size;
    }

为了简化分析,本文仅分析打印日志到控制台的过程,所以进入到UnsynchronizedAppenderBase.doAppend(E)方法,如下。

    public void doAppend(E eventObject) {
        // 避免doAppend方法被重复调用??
        // TODO 这一步不是很理解,同一个线程还能同时调用两次这个方法?
        if (Boolean.TRUE.equals(guard.get())) {
            return;
        }

        try {
            guard.set(Boolean.TRUE);

            // 过滤当前日志事件是否允许打印
            if (getFilterChainDecision(eventObject) == FilterReply.DENY) {
                return;
            }

            // 调用实现类的方法
            this.append(eventObject);

        } catch (Exception e) {
            if (exceptionCount++ < ALLOWED_REPEATS) {
                addError("Appender [" + name + "] failed to append.", e);
            }
        } finally {
            guard.set(Boolean.FALSE);
        }
    }

进入到OutputStreamAppender.append(E),如下。

    protected void append(E eventObject) {
        // 如果appender未启动,则直接返回,不处理日志事件
        if (!isStarted()) {
            return;
        }
        subAppend(eventObject);
    }
    protected void subAppend(E event) {
        // 这里又判断一次??
        if (!isStarted()) {
            return;
        }
        try {
            // 这一步不是很懂 TODO
            if (event instanceof DeferredProcessingAware) {
                ((DeferredProcessingAware) event).prepareForDeferredProcessing();
            }
            
            // 调用encoder的方法将日志事件转化为字节数组
            byte[] byteArray = this.encoder.encode(event);
            // 打印日志
            writeBytes(byteArray);

        } catch (IOException ioe) {
            this.started = false;
            addStatus(new ErrorStatus("IO failure in appender", this, ioe));
        }
    }

看下LayoutWrappingEncoder.encode(E),如下。

    public byte[] encode(E event) {
        // 根据配置格式处理日志事件
        String txt = layout.doLayout(event);
        // 将字符转化为字节数组并返回
        return convertToBytes(txt);
    }

后面会调用PatternLayout.doLayout(ILoggingEvent)将日志的消息进行处理,这部分内容我就不继续扩展了,感兴趣可以自行研究。

以上是 logback 的源码基本分析完成,后续有空再作补充。

参考资料

logback中文手册

相关源码请移步:github.com/ZhangZiShen…

本文为原创文章,转载请附上原文出处链接: www.cnblogs.com/ZhangZiShen…