最好用的 10 款 MySQL 管理工具横向测评 - 免费和付费到底怎么选?

1,072 阅读6分钟

最好用的 10 款 MySQL 管理工具横向测评 - 免费和付费到底怎么选? 因为工作的原因,我有机会仔细用过市面上几乎所有的 MySQL 管理工具,对各家的数据库管理软件的特性有了全面的了解。

Windows 下的 MySQL 管理软件

我大概用了 20+ 款 MySQL 管理工具,从种挑出 10 款最棒的写了今天的测评。其中 7 款免费或有社区免费版,另外 3 种是付费版。

当初,在研究这些工具时,我发现网上那些所谓的测评推荐文章里,几乎没人真用过自己文章中写的软件,都是云测评。

当时就想自己把所有软件都用一遍,找机会写一篇深度横向测评文章,帮助选择困难症患者,选到最合适大家当下工作场景的工具,节省时间。 本文所写软件,我都用过。

Mac 下的 MySQL 管理软件 Mac 下的 MySQL 管理软件

最好用的 10 款 MySQL 管理工具测评概览

  1. MySQL Workbench - 免费、官方、有付费软件才有的重型功能
  2. Sequel Pro - 免费、小巧、轻量级、Mac Only
  3. Beekeeper Studio - 免费、小巧、跨平台、多数据库支持
  4. HeidiSQL - 免费 Win Linux only 功能丰富直给 有中文版
  5. DBeaver - 免费 小巧、跨平台、功能大合集式,多数据库 有中文版
  6. phpMyadmin - 免费、跨平台在线版、简单直接,上手快
  7. 卡拉云 - 免费、无需安装 跨平台 多数据库支持 灵活搭建 定制开发 新一代
  8. Navicat - 付费、跨平台、稳定、重型功能、有中文版
  9. dbForge Studio - 付费 Win only 稳定 产品逻辑扎实
  10. SQLyog - 付费 Win Only 付费中的精巧版 中文版

以上这 10 款是我从市面上 20+ 款中精简出来的,它们再也不能精简了,属于各有各的特色。

我写的全面测评文章非常长,还有大量测试截图,转载非常麻烦,这里只是摘要。

请点这查看《 最好用的 10 款 MySQL 管理工具横向测评 - 免费和付费到底怎么选?》完整版,以下是摘要。

HeidiSQL - 免费 Win Linux only 功能直给 中文版

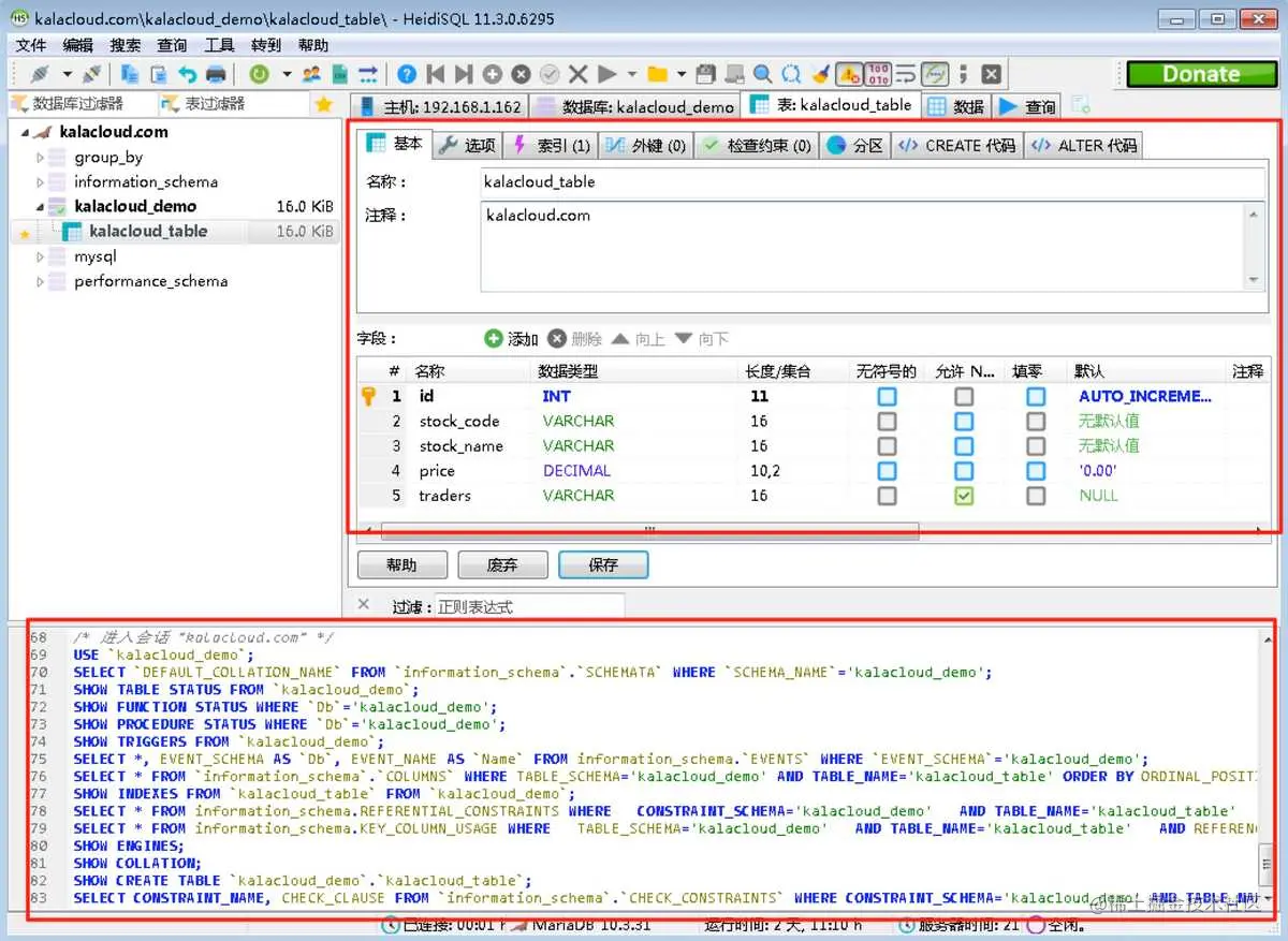
HeidiSQL 主界面

HeidiSQL 的界面太 2000年了,绿色版(无需安装版)的免费软件的调调,把所有的功能都摊在界面上,直给的感觉。它有一个很大的状态栏,把所有 SQL 运行过程全都展现在这里面,你或它自动帮你执行的所有动作,都是如此的直接。

HeidiSQL 用起来很像 dbForge 和 SQLyog 的无产品经理版,一切都是如此的程序员。

HeidiSQL 支持多种数据库

HeidiSQL 相对于 Beekeeper 和 Sequel Pro 来说功能要多一些,HeidiSQL 更像是一个 MySQL 管理工具,而 Beekeeper 和 Sequel Pro 更像是轻巧的简单维护工具。

还有一个大家挺关心的,介绍道这里终于出现了支持中文的 MySQL 管理软件,如果你对中文很在意,可以试试 HeidiSQL 和接下来我要介绍的 DBeaver

卡拉云 - 无需安装 跨平台 多数据库支持 灵活搭建 定制开发

新一代数据库工作流搭建神器 —— 卡拉云(推荐)。我们操作数据库实际上就是根据应用场景对数据库进行 CRUD,卡拉云在这个基础上,可以帮你定制你的前端操作界面,使常用的读写数据库场景工具化。

使用卡拉云快速搭建数据看板

你只要会写 SQL,不用会前端,仅需简单拖拽,即可快速生成前端组件,并将对应的数据映射到组件上,快速搭建属于自己的数据库工具。比如上面的动图,拖拽表格组件到画布上,然后将数据库中的交易数据列表映射到表格中,1 秒变数据看板,卡拉云帮你写好 filter(红框部分) ,直接 filter 表格中的数据。

卡拉云还帮你整合好了所有常用功能,比如数据导出,翻页,图表展示、交互按钮等。再也不怕组内同学问你要数据,你被迫变成取数机,天天干复制粘贴的杂活。现在直接用卡拉云 5 分钟搭一套工具,丢链接给需要的同学就行了(你有权限控制权)。

卡拉云支持多种数据库接入

卡拉云不仅支持市面上常见的数据库,而且还支持常用的 API 接入。你可以用它来组件你自己的工具。比如写一组自动生成字符串的 SQL 变成一套「优惠券发放核销系统」或者接入支付宝、微信支付 API,做一套「对账系统」,接入「金数据」做一套「用户审核系统」,甚至接入「人脸识别、身份证校验 API」快速搭建一套「网约车司机身份审核系统」等。

不用担心自己不会前端,只要会写 SQL 就行,你的任何操作数据库的需求都可以用卡拉云实现,来试试 5 分钟搭一套属于你的日常数据库工具吧。

by the way 我是卡拉云的开发者之一,欢迎一起交流。

接下来说说付费 MySQL 管理软件,到底付费与免费的区别在什么地方?

Navicat for MySQL 付费、跨平台、中文、稳定**

navicat 主界面

Navicat 可以说是付费软件中的霸主,之所以它能有这样的占有率,完全是因为在数据库管理软中使用的所有功能,它做到了极致。仔细看上图 Navicat 的一级菜单上的功能排布,条理清晰到挑不出错。

付费软件最核心的特点是稳定,体现这种稳定,其中一个点就是对大型 SQL 查询的稳定运行。上文介绍的所有安装在本地的免费软件,卡顿,闪退,假死时不常会碰到,但付费软件能做到几乎不出错,这也是付费的意义。

而 Navicat 在稳定的基础上,又把所有功能做到付费软件中无人能敌的精细。

navicat 大型数据传输

大数据传输,Navicat 能更稳定和快速的传输大型数据,并且保持稳定。

navicat-DataModellingTools

Navicat 的 ER 模型搭建。并不是简单的制作 ER 模型,而是在本地画好了,配置好了,可以一键同步到云端数据库。

以上仅简单转了 3 款摘要,我一共横向测评了 10 款 MySQL 数据库管理软件,实打实的下载使用后再写的测评。

  • 到底付费版比免费版好在什么地方?
  • 付费版就一定臃肿吗?有没有稳定有精巧的付费版数据库管理软件?
  • 为什么大多数人的工作场景,免费版就够了?
  • 什么样的工作情况,需要上付费版了呢?
  • 什么样的大型功能是付费有免费没有的呢?
  • ......

以上这些问题都可以在我的测评文章中找到答案。请点这里查看,我写的《MySQL 管理工具横向测评》完整版 最好用的 10 款 MySQL 管理工具横向测评 - 免费和付费到底怎么选?


评论区说一下你自己的选择、为什么这么选

快救救选择困难的同学。