关于对热更新HMR的理解

405 阅读6分钟

关于热更新

什么是热更新

其实开篇本身不应该去介绍什么是热更新,大家都晓得这个是什么东东。

HMR 主要功能是会在应用程序运行过程中替换、添加或删除模块,而无需重新加载整个页面。

热更新的工作机制

大致在浏览器上的表现

当你启动本地项目时,webpack 会为你创建一个 socket,这个 socket 会监听来自文件变更。所以每次你修改代码的时候,你会发现浏览器会做一个 fetch 请求http://localhost:8080/app.0ef92322bad11c72.hot-update.json,然后紧接着会请求一个脚本文件http://localhost:8080/app.b33a12f93074fb68.hot-update.js。做完如下操作,你就会发现自己修改的代码就在浏览器上生效了。

先看我盗的图

webpack.png

梳理流程

根据上面的图来自下而上查看:

1、当 Webpack(Watchman) 监听到项目中的文件/模块代码发生变化后,将变化通知 Webpack 中的构建工具(Packager)即 HMR Plugin;

2、然后经过 HMR Plugin 处理后,将结果发送到应用程序(Application)的运行时框架(HMR Runtime);

3、最后由 HMR Runtime 将这些发生变化的文件/模块更新(新增/删除或替换)到模块系统中。

了解 webpack 的中间件

Webpack-dev-server :一个服务器插件,相当于 express 服务器,启动一个 Web 服务,只适用于开发环境;

Webpack-dev-middleware :一个 Webpack-dev-server 的中间件,作用简单总结为:通过 watch mode,监听资源的变更,然后自动打包。

Webpack-hot-middleware :只能结合 Webpack-dev-middleware 使用的中间件,它可以实现浏览器的无刷新更新,也就是 HMR;

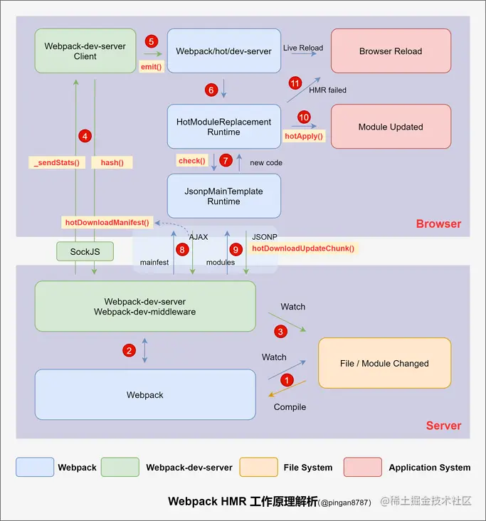
整体工作流

再看我拿来的图

webpack_2.png

第一步:webpack 监听文件的变化:当npm run start的时候,我们通过启动Webpack-dev-server本地服务,并且启动 webpack 的 watch 模式。同时Webpack-dev-middleware这个中间件也被初始化,通过调用 startWatch() 方法对文件系统进行 watch,当文件出现变动的时候,就会重新编译文件并放置到内存当中。

为什么放置到内存当中?我们都知道开启本地服务时 node 创建了一份虚拟内存,但是本地编译也是按照咱们的配置项进行的,只是编译的结果并没有写入到 output 目录下。这么做的好处是放置在内存会使得访问速度更快一些。


当文件更改的时候编译操作是全部编译还是只编译更改的文件?

// webpack-dev-middleware/lib/Shared.js
if (!options.lazy) {
    var watching = compiler.watch(options.watchOptions, share.handleCompilerCallback);
    context.watching = watching;
}

第二步:创建 ws 来同步编译的状态,通过中间件Webpack-dev-server 创建长链接,然后将 webpack 编译的各个阶段同步给浏览器端。通过监听compiler的 done 事件来发送 hash 值到浏览器端。

// webpack-dev-server/lib/Server.js
compiler.plugin('done', (stats) => {
    // stats.hash 是最新打包文件的 hash 值
    this._sendStats(this.sockets, stats.toJson(clientStats));
    this._stats = stats;
});

Server.prototype._sendStats = function (sockets, stats, force) {
    if (
        !force &&
        stats &&
        (!stats.errors || stats.errors.length === 0) &&
        stats.assets &&
        stats.assets.every((asset) => !asset.emitted)
    ) {
        return this.sockWrite(sockets, 'still-ok');
    }
    // 调用 sockWrite 方法将 hash 值通过 websocket 发送到浏览器端
    this.sockWrite(sockets, 'hash', stats.hash);
    if (stats.errors.length > 0) {
        this.sockWrite(sockets, 'errors', stats.errors);
    } else if (stats.warnings.length > 0) {
        this.sockWrite(sockets, 'warnings', stats.warnings);
    } else {
        this.sockWrite(sockets, 'ok');
    }
};

socket 一般会发送一些什么东西呢?当浏览器通过 ws 接收到 type 为 hash 消息后会将 hash 值暂存起来,当接收到 type 为 ok 的消息后对应用执行 reload 操作,如下图所示,hash 消息是在 ok 消息之前。

webpack_3.jpg

在 reload 操作中,webpack-dev-server/client 会根据 hot 配置决定是刷新浏览器还是对代码进行热更新(HMR)。代码如下:

// webpack-dev-server/client/index.js
hash: function msgHash(hash) {
    currentHash = hash;
},
ok: function msgOk() {
    // ...
    reloadApp();
},
// ...
function reloadApp() {
    // ...
    if (hot) {
        log.info('[WDS] App hot update...');
        const hotEmitter = require('webpack/hot/emitter');
        // 工作转交回 Webpack
        hotEmitter.emit('webpackHotUpdate', currentHash);
        // ...
    } else {
        log.info('[WDS] App updated. Reloading...');
        self.location.reload();
    }
}

第三步:webpack 接收到最新 hash 值验证并请求模块代码,在这一步,其实是 webpack 中三个模块(三个文件,后面英文名对应文件路径)之间配合的结果,首先是 webpack/hot/dev-server(以下简称 dev-server) 监听第二步中 webpack-dev-server/client 发送的 webpackHotUpdate 消息,调用 webpack/lib/HotModuleReplacement.runtime(简称 HMR runtime)中的 check 方法,检测是否有新的更新,在 check 过程中会利用 webpack/lib/JsonpMainTemplate.runtime(简称 jsonp runtime)中的两个方法 hotDownloadUpdateChunkhotDownloadManifest , 第二个方法是调用 AJAX 向服务端请求是否有更新的文件,如果有将发更新的文件列表返回浏览器端,而第一个方法是通过 jsonp 请求最新的模块代码,然后将代码返回给 HMR runtime,HMR runtime 会根据返回的新模块代码做进一步处理,可能是刷新页面,也可能是对模块进行热更新。

webpack_4.jpg

通过hotDownloadManifest查询变更hash

webpack_5.jpg

通过hotDownloadUpdateChunk请求变更代码块

第四步:HotModuleReplacement.runtime 对模块进行热更新,这一步是整个模块热更新(HMR)的关键步骤,而且模块热更新都是发生在 HMR runtime 中的 hotApply 方法中。

// webpack/lib/HotModuleReplacement.runtime
function hotApply() {
    // ...
    var idx;
    var queue = outdatedModules.slice();
    while (queue.length > 0) {
        moduleId = queue.pop();
        module = installedModules[moduleId];
        // ...
        // remove module from cache
        delete installedModules[moduleId];
        // when disposing there is no need to call dispose handler
        delete outdatedDependencies[moduleId];
        // remove "parents" references from all children
        for (j = 0; j < module.children.length; j++) {
            var child = installedModules[module.children[j]];
            if (!child) continue;
            idx = child.parents.indexOf(moduleId);
            if (idx >= 0) {
                child.parents.splice(idx, 1);
            }
        }
    }
    // ...
    // insert new code
    for (moduleId in appliedUpdate) {
        if (Object.prototype.hasOwnProperty.call(appliedUpdate, moduleId)) {
            modules[moduleId] = appliedUpdate[moduleId];
        }
    }
    // ...
}
  1. 找出过期模块 outdatedModules 和过期依赖 outdatedDependencies ;
// webpack\lib\HotModuleReplacement.runtime.js
// 找出 outdatedModules 和 outdatedDependencies
function hotApply() {
    // ...
    var outdatedDependencies = {};
    var outdatedModules = [];
    function getAffectedStuff(updateModuleId) {
        var outdatedModules = [updateModuleId];
        var outdatedDependencies = {};
        // ...
        return {
            type: 'accepted',
            moduleId: updateModuleId,
            outdatedModules: outdatedModules,
            outdatedDependencies: outdatedDependencies,
        };
    }
    function addAllToSet(a, b) {
        for (var i = 0; i < b.length; i++) {
            var item = b[i];
            if (a.indexOf(item) < 0) a.push(item);
        }
    }
    for (var id in hotUpdate) {
        if (Object.prototype.hasOwnProperty.call(hotUpdate, id)) {
            // ... 省略多余代码
            if (hotUpdate[id]) {
                result = getAffectedStuff(moduleId);
            }
            if (doApply) {
                for (moduleId in result.outdatedDependencies) {
                    // 添加到 outdatedDependencies
                    addAllToSet(outdatedDependencies[moduleId], result.outdatedDependencies[moduleId]);
                }
            }
            if (doDispose) {
                // 添加到 outdatedModules
                addAllToSet(outdatedModules, [result.moduleId]);
                appliedUpdate[moduleId] = warnUnexpectedRequire;
            }
        }
    }
}
  1. 从缓存中删除过期模块、依赖和所有子元素的引用;
// webpack\lib\HotModuleReplacement.runtime.js
// 从缓存中删除过期模块、依赖和所有子元素的引用 Line 442
function hotApply() {
    // ...
    var idx;
    var queue = outdatedModules.slice();
    while (queue.length > 0) {
        moduleId = queue.pop();
        module = installedModules[moduleId];
        // ...
        // 移除缓存中的模块
        delete installedModules[moduleId];
        // 移除过期依赖中不需要使用的处理方法
        delete outdatedDependencies[moduleId];
        // 移除所有子元素的引用
        for (j = 0; j < module.children.length; j++) {
            var child = installedModules[module.children[j]];
            if (!child) continue;
            idx = child.parents.indexOf(moduleId);
            if (idx >= 0) {
                child.parents.splice(idx, 1);
            }
        }
    }
    // 从模块子组件中删除过时的依赖项
    var dependency;
    var moduleOutdatedDependencies;
    for (moduleId in outdatedDependencies) {
        if (Object.prototype.hasOwnProperty.call(outdatedDependencies, moduleId)) {
            module = installedModules[moduleId];
            if (module) {
                moduleOutdatedDependencies = outdatedDependencies[moduleId];
                for (j = 0; j < moduleOutdatedDependencies.length; j++) {
                    dependency = moduleOutdatedDependencies[j];
                    idx = module.children.indexOf(dependency);
                    if (idx >= 0) module.children.splice(idx, 1);
                }
            }
        }
    }
}
  1. 将新模块代码添加到 modules 中,当下次调用 webpack_require (webpack 重写的 require 方法)方法的时候,就是获取到了新的模块代码了。
// webpack\lib\HotModuleReplacement.runtime.js
// 将新模块代码添加到 modules 中 Line 501
function hotApply() {
         // ...
    for(moduleId in appliedUpdate) {
        if(Object.prototype.hasOwnProperty.call(appliedUpdate, moduleId)) {
            modules[moduleId] = appliedUpdate[moduleId];
        }
    }
}

Q&A

为什么不能直接通过 socket 直接将更新的文件内容发送到浏览器?

查看了资料,感觉这个事情其实也是可以放在 socket 来做得,但是没有必要。socket 是通信的一种方式而已,它的作用更倾向于是传递简单的信息,并不需要把更多的功能放置在 socket 中去。

什么时候会整体刷新页面,什么时候会进行模块替换更新?

参考文档:

see: segmentfault.com/a/119000002…