深入理解Moby Buildkit系列 #3 - 主线阅读

1,063 阅读3分钟

这是我参与11月更文挑战的第3天,活动详情查看:2021最后一次更文挑战

龙飞将主流程,时序图分享在电视上后,就迫不及待的讲了起来。

Buildctl build.jpg

根据我们的Happy Path(是理想的工作流),我们需要先关注镜像构建流程,也就是灰色的模块我们可以先不考虑。

掘金11 Happy Path - build.jpg

这就是我重点在过去一周里学习的主线。 我直接找到GitHub上的p源码,就一头扎了进去。 哎,还别说,README第一张图,就是我需要去关注的主线:

bk-example.png

通过第一行可以看出,用法很简单,将./example生成的内容,通过管道传给 buildctl build命令,就可以从远端获取镜像,并开始构建镜像了。

顺着这个思路,我就先找到了buildctl命令行。 说着就打开了命令行终端,向我们展示了代码的位置:

cmd.png

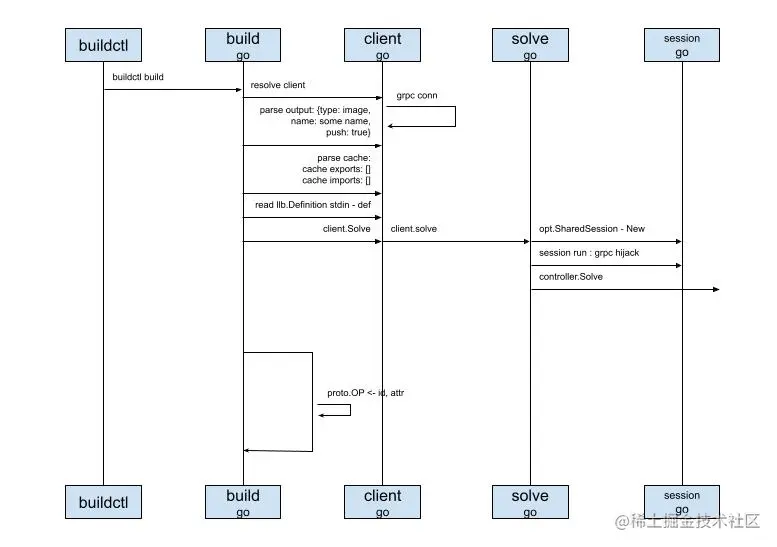
然后我就顺藤摸瓜,一步步的画起了时序图,当然还是先从命令行开始:

Buildctl build - cmd.jpg

buildctl

自然就是命令行本尊了,用的是一个第三方库,我还没来得急查看细节,不过看着用起来挺方便的

build

就是我们的构建命令行了,也就是上面所指的buildkit build,将入口函数注册到了命令行框架里,触发命令的时候就会被调用,这里主要做了几件事情:

  • 获取客户端实例 - client,我没记错的话,就是一个grpc client
  • 解析配置参数,从代码来看,可以指定output的形式,如tar包;还可以指定是否push构建好的镜像到远端registry
  • 获取缓存配置参数,这里的缓存我还没弄清楚到底是干什么用的,先略过
  • 从标准输入stdin读取llb.Definition,这个llb也不知道是什么缩写,但我猜类似于将Dockerfile解析好后的内部数据结构,在上面的例子中就是由./exampleshell脚本输出的内容
  • 最后用创建好的client,调用client.Solve方法来发起连接

client

提供多种client,如HTTP、GRPC,我们这里用的是GRPC。 然后由client发起连接请求。

solve

这个文件主要做的事情就是发起真正的连接。 先初始化共享会话,在会话运行过程中,还进行了grpc hijack劫持,可能是要将无状态连接变成长连接,可能是出于交互的考虑吧,比如在容器运行的过程中产生的标准输出,需要回传给client,以供展示,这只是我的猜测,还没有验证。 最后调用buildkitd首护进程提供的控制器进行解析 - controller.Solve

一口气说完后,停顿了会,看了看袁小白和贾大智,问道:目前为止,有什么问题吗? 看着两人好像没什么反应。 就接着说道,那我准备讲下一部分 - buildkitd守护进程了。

知识点

用来记录一些出现的知识点,以后会把这些知识点展开来介绍。

  • grpc
  • hijack

下一篇:深入理解Moby Buildkit系列 #4 - Buildkitd守护进程