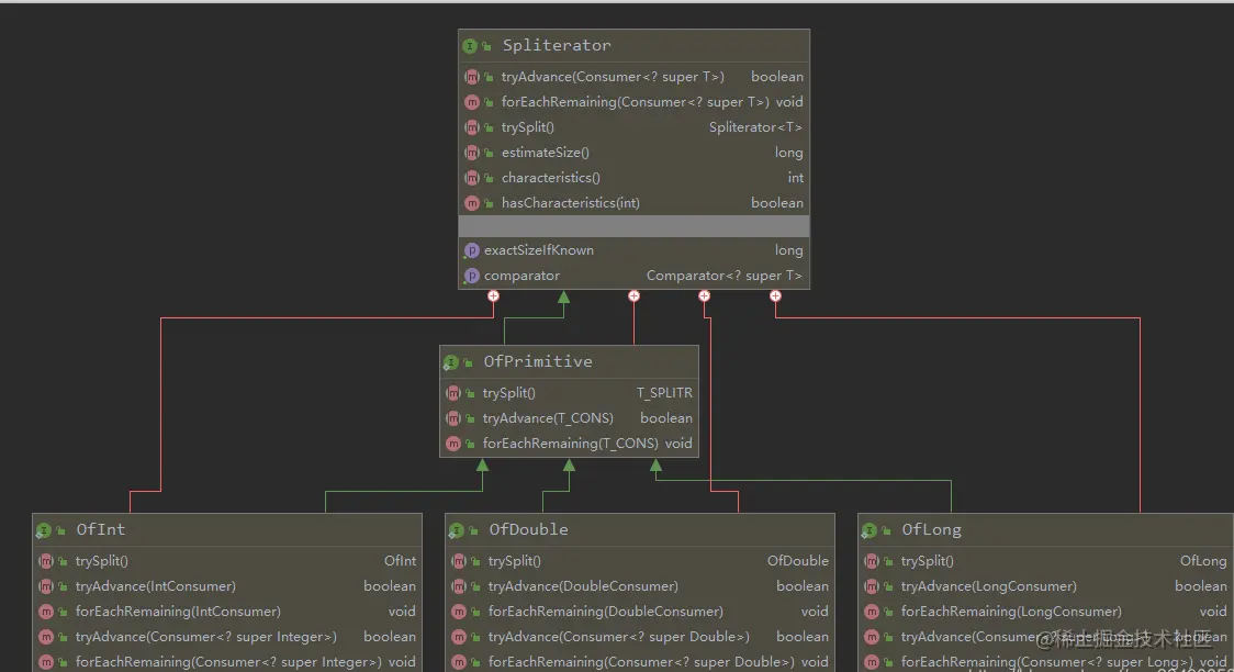
Spliterator 定义的方法

接口中定义的常量图

ArrayList 中 ArrayListSpliterator 源码分析
@Override
public Spliterator<E> spliterator() {
return new ArrayListSpliterator<>(this, 0, -1, 0);
}
static final class ArrayListSpliterator<E> implements Spliterator<E> {
private final ArrayList<E> list;
private int index;
private int fence;
private int expectedModCount;
ArrayListSpliterator(ArrayList<E> list, int origin, int fence,
int expectedModCount) {
this.list = list;
this.index = origin;
this.fence = fence;
this.expectedModCount = expectedModCount;
}
private int getFence() {
int hi;
ArrayList<E> lst;
if ((hi = fence) < 0) {
if ((lst = list) == null)
hi = fence = 0;
else {
expectedModCount = lst.modCount;
hi = fence = lst.size;
}
}
return hi;
}
public ArrayListSpliterator<E> trySplit() {
int hi = getFence(), lo = index, mid = (lo + hi) >>> 1;
return (lo >= mid) ? null :
new ArrayListSpliterator<E>(list, lo, index = mid, expectedModCount);
}
public boolean tryAdvance(Consumer<? super E> action) {
if (action == null)
throw new NullPointerException();
int hi = getFence(), i = index;
if (i < hi) {
index = i + 1;
@SuppressWarnings("unchecked") E e = (E)list.elementData[i];
action.accept(e);
if (list.modCount != expectedModCount)
throw new ConcurrentModificationException();
return true;
}
return false;
}
public void forEachRemaining(Consumer<? super E> action) {
int i, hi, mc;
ArrayList<E> lst; Object[] a;
if (action == null)
throw new NullPointerException();
if ((lst = list) != null && (a = lst.elementData) != null) {
if ((hi = fence) < 0) {
mc = lst.modCount;
hi = lst.size;
}
else
mc = expectedModCount;
if ((i = index) >= 0 && (index = hi) <= a.length) {
for (; i < hi; ++i) {
@SuppressWarnings("unchecked") E e = (E) a[i];
action.accept(e);
}
if (lst.modCount == mc)
return;
}
}
throw new ConcurrentModificationException();
}
public long estimateSize() {
return (long) (getFence() - index);
}
public int characteristics() {
return Spliterator.ORDERED | Spliterator.SIZED | Spliterator.SUBSIZED;
}
}
实现类图
