【架构】Apollo 配置中心 实践过程

665 阅读2分钟

技术选型

本人并未对当前市场上所有的配置中心做过深度使用体验。

结合前辈们总结的对比优缺点进行分析,同时使用过alibaba nacos和ctrip apollo,综合评估选型apollo

 

 

apollo可以说是一套完整的配置治理的解决方案,不仅仅是这个简单的配置中心的作用;而nacos是配置中心和注册中心二合一的产品,其中配置中心的整个使用过程中缺乏治理的作用,比较简单粗暴。

apollo有openAPI,跨语言支持,针对其它语言的客户端也可以按照标准API接入。

 

安装部署

建议大家不要用官网的demo.sh去做quick start,直接上手分布式部署指南

ctripcorp.github.io/apollo/#/zh…

本人当前使用1.7.1的版本进行部署的

下载

github.com/ctripcorp/a…

下载admin、config、portal安装包和数据库脚本语句

安装

安装dev环境对应的admin、config、configdb

安装test环境对应的admin、config、configdb

安装共享的管理界面portal、portaldb

应用改造

按照自己应用中的namespace分别监听刷新

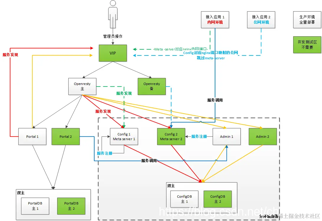
生产实践

搭建一套APOLLO环境用于管理预发布和发布两套系统环境配置

其中生产涉及到内部局域网使用和跨公网使用,所以会用到跳过meta直接配置configService的场景,参照:ctripcorp.github.io/apollo/#/zh…

生产环境的config、admin、portal全部通过nginx代理;

portal内网访问地址配置成HTTPS;

由于当前版本apollo-client不支持访问HTTPS的configservice,所以config未配置HTTPS代理;

生产所有应用启用访问控制,配置管理秘钥。