如何通过接口自增id漏洞, 获取用户手机号、地址

6,081 阅读1分钟

介绍

某天在某hub上发现了个清华的APP项目。

pull下来发现是一个校园相关功能的APP。

运行

先跑起来项目

登录

通过注释代码校验跳过登录

APP接口

校园相关内容接口

校外相关服务接口

接口渗透

接口代理

1635608474(1).jpg

校外接口部分

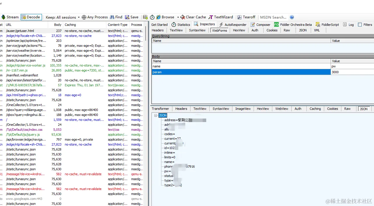
校外服务是一个送水服务调用的类似第三方接口

随意输入几个参数后获取到一条数据。发现返回接口有id参数,再输入一次返回,发现id是自增id。

随后通过nodejs脚本请求,过滤出有效数据保存到txt文件中。

通过微信添加好友搜索。发现能搜到,是正式数据。

至此手机号就泄露了。

Suggestion.gif

校园接口部分

调用的清华webVPN去登录,获取内网各类服务

登录 跟银行卡密码类似 错误次数有限制

这就比较无解了 需要学号+密码。

题外话

一般常见的操作

批量收集手机号

批量匹配手机号

发短信钓鱼网站获取 账号 密码 验证码 骗骗比较傻的

例如:

1635610055(1).jpg

结尾

(未添加任何人,未发送垃圾短信等信息)

(仅作交流展示,相关数据已删除)

(仅以此篇文章展示数据安全的重要性)

溜了溜了.gif