JDK成长记20: ReenranctLock(3)释放锁的AQS底层原理

144 阅读3分钟

file

前两节你应该掌握了ReentrantLock加锁成功和加锁失败入队的核心逻辑,是如何通过AQS中的3个组件做到的。今天来我们看下:

ReentrantLock中,当线程释放锁时的逻辑

释放锁的过程及源码剖析

释放锁的过程及源码剖析

目前经过线程1、线程2使用ReentrantLock.lock()后的结果如下:

file

线程2入队等待,线程1持有锁,state=1,owner是线程1,队列中元素是线程2,队列是由Node节点组成的双向链表,头结点为空,队列具体情况如下:

file

此时假设线程1调用了unlock()方法,进行释放锁,会做哪些事情呢?

首先我们来看一下释放的代码:

  public void unlock() {
    sync.release(1);
  }

非常简单,还是使用Sync组件(AQS)来释放锁。release()方法

public final boolean release(int arg) {
  if (tryRelease(arg)) {
    Node h = head;
    if (h != null && h.waitStatus != 0)
      unparkSuccessor(h);
    return true;
  }
  return false;
}

核心分为了2步:

1) tryRelease方法,释放state和owner变量

2) unparkSuccessor方法,唤醒队列元素

分别来看一下,首先释放变量tryRelease方法:

 protected final boolean tryRelease(int releases) {
  int c = getState() - releases;
  if (Thread.currentThread() != getExclusiveOwnerThread())
    throw new IllegalMonitorStateException();
  boolean free = false;
  if (c == 0) {
    free = true;
    setExclusiveOwnerThread(null);
  }
  setState(c);
  return free;
}

这个方法逻辑很清晰,当前线程是线程1,state=1,入参releases是1,表示释放一次锁。很明显,state减1后变为0,会将owner也置为空,表示当前没有线程持有锁了,之后设置state为0结束。

整个过程如下图所示:

file

修改了owner和state两个组件的值后,第二步就是唤醒队列等待的线程了。

public final boolean release(int arg) {
  if (tryRelease(arg)) {
    Node h = head;
    if (h != null && h.waitStatus != 0)
      unparkSuccessor(h);
    return true;
  }
  return false;
}

首先释放成功锁后,使用了h指针指向了当前队列的头部,判断一下队列中是否有等待的元素,注意对头元素waitStatus不能是0,如果是0,说明队列只有一个空节点,队列中没有等待元素。因为入队元素后会将头结点的waitStatus改成-1,SIGNAL。

接着进入了unpartSuccessor方法。从名字看就是恢复在h节点之后挂起的线程。(PS:JDK源码里面总会出现一些语义相近的词语,比如first-last,head-tail,successor- predecessor,prev-next,其实都是表示前后的意思,是等价的,这点大家要清楚。)

private void unparkSuccessor(Node node) {
  int ws = node.waitStatus;
  if (ws < 0)
    compareAndSetWaitStatus(node, ws, 0);

  Node s = node.next;
  if (s == null || s.waitStatus > 0) {
    s = null;
    for (Node t = tail; t != null && t != node; t = t.prev)
      if (t.waitStatus <= 0)
        s = t;
  }

  if (s != null)
    LockSupport.unpark(s.thread);
}

node就是入参h,head节点,首先把head节点waitStatus从-1改为0。

接着s=node.next表示的就是线程2排队的Node,s不为空,执行了LockSupport.unpark(s.thread); 将线程2进行了唤醒。

最后整个方法返回,release返回true表示释放锁成功。如下图所示:

file

此时之前被挂起的线程2,还记得吗?就是线程2曾经执行了LockSupport.park(t)的操作,线程被挂起,代码会hang在那一行等待。

private final boolean parkAndCheckInterrupt() {
  LockSupport.park(this);
  return Thread.interrupted();
}

线程2就会接着执行,只要线程2没被打断过,返回的肯定是false,以下的if条件不会成立。

 if (shouldParkAfterFailedAcquire(p, node) &&parkAndCheckInterrupt())

接着回到for循环,重新进行tryAcquire操作,线程2再次尝试获取锁,此时假设没有别的线程过来加锁。线程2自然就会获取锁,设置state=1,owner=线程2了。

final boolean acquireQueued(final Node node, int arg) {
  boolean failed = true;
  try {
    boolean interrupted = false;
    for (;;) {
      final Node p = node.predecessor();
      if (p == head && tryAcquire(arg)) {
        setHead(node);
        p.next = null; // help GC
        failed = false;
        return interrupted;
      }
      if (shouldParkAfterFailedAcquire(p, node) &&
        parkAndCheckInterrupt())
        interrupted = true;
    }
  } finally {
    if (failed)
      cancelAcquire(node);
  }
}

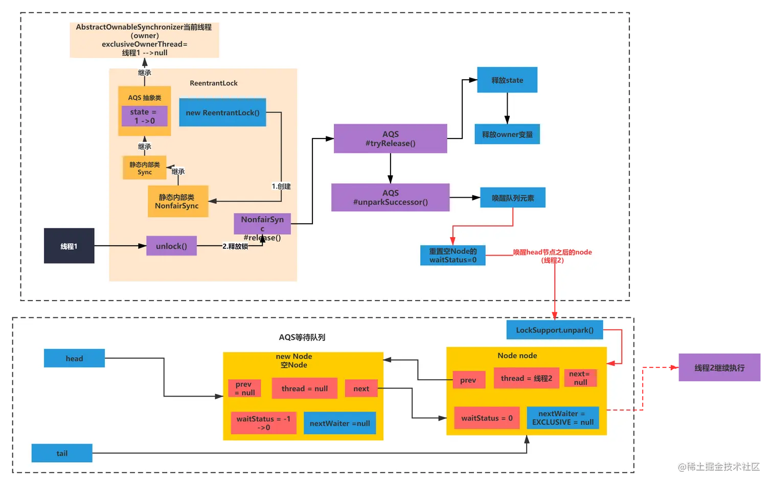
上面整个释放锁的过程可以总结如下图:

file

思考&长图总结ReentrantLock

思考&长图总结ReentrantLock

我们分析ReentrantLock的加锁和释放锁,今天最后小结的一个思想其实就是:由脉络到细节,再从细节脉络。

另外 为了让大家更好的掌握ReentrantLock的AQS原理。这里给大家总结了一下。,

首先可以把原理用一句话简单的讲:假设有两个线程同时进行获取锁的操作,只能有一个获取成功,另一个会进入一个队列等待。底层是结合了state、owner,Node队列AQS的3个组件配合起来做到的。

ReentrantLock核心加锁和释放流程可以总结为如下一张长图:

file

本文由博客一文多发平台 OpenWrite 发布!