JDK成长记19:ReenranctLock(2)加锁入队的AQS底层原理

213 阅读7分钟

file

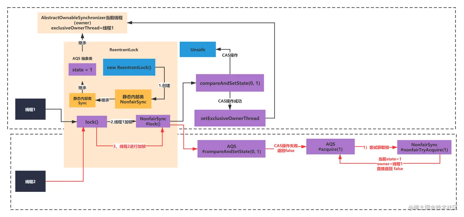
上一节,你应该学到了ReentrantLock底层基于AQS的3个小组件 state、owner、queue。并且了解了下一个线程1进行加锁修改owner和state的过程。还记得么?加锁成功后,如下图所示的状态:

file

首次加锁的时候,只使用到了owner和state这两个小组件,并没有涉及到等待队列。所以这一节,我们继续看一下,如果有下一个线程—线程2,这个哥们过来加锁会是如何的?

直接从JDK源码层面理解AQS的另一个线程也来加锁的入队逻辑

直接从JDK源码层面理解AQS的另一个线程也来加锁的入队逻辑

当线程2这个哥们进行加锁的时候,假设线程1还没有释放锁,也就是基于上面的图的状态,线程2进行加锁。同样会走到如下lock方法的代码:

 static final class NonfairSync extends Sync {
   final void lock() {
     if (compareAndSetState(0, 1))
       setExclusiveOwnerThread(Thread.currentThread());
     else
       acquire(1);
   }


   protected final boolean tryAcquire(int acquires) {
     return nonfairTryAcquire(acquires);
   }
  }

如果线程2进行lock,当执行compareAndSetState(0,1)的时候,由于state此时已经是1了,肯定会CAS操作失败,计入else逻辑,在NonFairSync的父类AQS中可以找到如下代码:

public final void acquire(int arg) {
  if (!tryAcquire(arg) &&
    acquireQueued(addWaiter(Node.EXCLUSIVE), arg))
    selfInterrupt();
 }



// 接着又会调用NonFairSync实现的tryAcquire:

  protected final boolean tryAcquire(int acquires) {
    return nonfairTryAcquire(acquires);
  }



final boolean nonfairTryAcquire(int acquires) {
    final Thread current = Thread.currentThread();
    int c = getState();
    if (c == 0) {
     if (compareAndSetState(0, acquires)) {
        setExclusiveOwnerThread(current);
        return true;
      }
    }

    else if (current == getExclusiveOwnerThread()) {
      int nextc = c + acquires;
      if (nextc < 0) // overflow
        throw new Error("Maximum lock count exceeded");
      setState(nextc);
      return true;
    }
    return false;
  }

这个上面的tryAcquire方法实际调用了一个nonfairTryAcquire,从名字上看,叫做非公平获取的一个方法。(后面讲非公平锁的会讲到)。

但是当你看过这个方法的脉络你会发现,state是1,第一个if不满足,owner是线程1,当前是线程2,第二个if也不满足,结果直接返回了false。

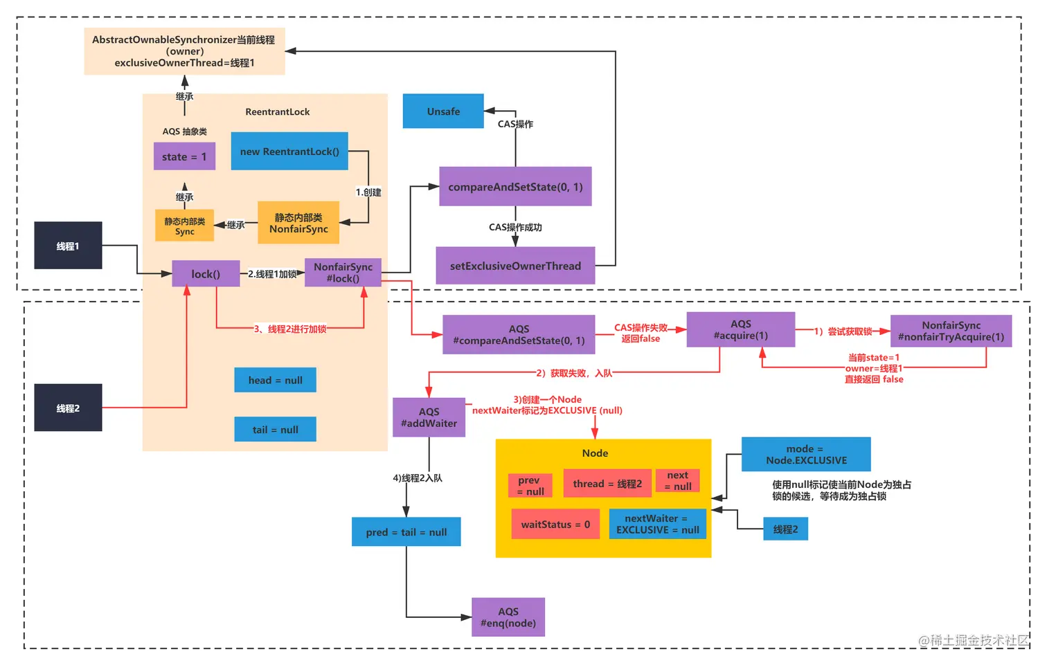
所以到这里你会发现线程2加锁,截止到现在,会执行到如下图所示步骤3所示:

file

接着由于tryAcquire返回false,会进入&&后面的方法调用addWaiter(Node.EXCLUSIVE)。

public final void acquire(int arg) {
 if (!tryAcquire(arg) &&
   acquireQueued(addWaiter(Node.EXCLUSIVE), arg))
   selfInterrupt();
}

addWaiter从名字上,你可以连蒙带猜下,其实这个方法的意思就是添加到等待队列的进行等待的意思。让我们来看下:

  private Node addWaiter(Node mode) {
   Node node = new Node(Thread.currentThread(), mode);
   // Try the fast path of enq; backup to full enq on failure
   Node pred = tail;
   if (pred != null) {
     node.prev = pred;
     if (compareAndSetTail(pred, node)) {
       pred.next = node;
       return node;
     }
   }

   enq(node);
   return node;
  }

首先传入的是一个Node mode,就是Node.EXCLUSIVE,从名字上看就是一个独占Node的意思。

你可以这个Node.EXCLUSIVE看下:

static final class Node {
  /** Marker to indicate a node is waiting in shared mode */
  static final Node SHARED = new Node();
  /** Marker to indicate a node is waiting in exclusive mode */
  static final Node EXCLUSIVE = null;


  /** waitStatus value to indicate thread has cancelled */
  static final int CANCELLED = 1;

  /** waitStatus value to indicate successor's thread needs unparking */
  static final int SIGNAL  = -1;

  /** waitStatus value to indicate thread is waiting on condition */
  static final int CONDITION = -2;

  /**
   * waitStatus value to indicate the next acquireShared should
   * unconditionally propagate
   */
  static final int PROPAGATE = -3;

}

果然,你可以看到Node中有一堆静态变量,通过null,空Node、1、1、-2、-3表示一些Node的角色类型。

接着往下看addWaitder方法:

  private Node addWaiter(Node mode) {
   Node node = new Node(Thread.currentThread(), mode);
     //省略后面代码
   return node;

  }

这个new Node又做了什么?可以看下Node的构造方法和成员变量:

volatile Node prev;

volatile Node next;

volatile int waitStatus;

volatile Thread thread;

Node nextWaiter;



Node(Thread thread, Node mode) {   // Used by addWaiter
 this.nextWaiter = mode;
 this.thread = thread;

}

除了next、prev、thread表示双向链表的前后指针和对应的数据元素之外,还有两个变量nextWaiter和waitStatus。可以从名字上猜出来,表示等待节点和等待状态的意思。

这里传入了thread=线程2,mode= EXCLUSIVE = null 。其实nextWaiter这里更像是个标记,表示独占类型的Node。或者说是线程2正在等待的是一个独占锁。创建的node如下图所示:

file

接着addwaiter创建完成节点node后,继续执行代码pred指针指向tail,但是默认tail是null,所以直接调用enq(node)方法,看样子是要进行入队。enqueue的意思。 代码如下:

 private Node addWaiter(Node mode) {

  Node node = new Node(Thread.currentThread(), mode);
  // Try the fast path of enq; backup to full enq on failure
  Node pred = tail;
  if (pred != null) {
    node.prev = pred;
    if (compareAndSetTail(pred, node)) {
      pred.next = node;
      return node;
    }
  }

  enq(node);
  return node;

 }

执行到这里就会得到如下结果:

file

AQS的本质:为啥叫做异步队列同步器?

AQS的本质:为啥叫做异步队列同步器?

接着我们需要分析下enq(node)这个入队方法了:

private Node enq(final Node node) {
  for (;;) {
    Node t = tail;
    if (t == null) { // Must initialize
      if (compareAndSetHead(new Node()))
       tail = head;
    } else {
      node.prev = t;
      if (compareAndSetTail(t, node)) {
        t.next = node;
        return t;
      }
    }
  }
 }

从脉络上看,是一个经典for循环+CAS 自旋操作。你可以跟着看下代码执行的思路:

1)第一次for循环

首先t指向tail,tail由于是null,t刚开始肯定是null,进入第一个if。

接着通过CAS操作compareAndSetHead,将head指向了新建的一个Node,成功后将tail指向了head。

private final boolean compareAndSetHead(Node update) {
 return unsafe.compareAndSwapObject(this, headOffset, null, update);
}

所以会得到如下图所示结果:

file

2)第二次for循环

  private Node enq(final Node node) {
   for (;;) {
     Node t = tail;
     if (t == null) { // Must initialize
       if (compareAndSetHead(new Node()))
         tail = head;
     } else {
       node.prev = t;
       if (compareAndSetTail(t, node)) {
         t.next = node;
         return t;
       }
     }
   }
  }

此时ReentrantLock的tail和head已经指向了空的new Node()。

接着还是t=tail, t此时不为空了。走到了else逻辑,使用入参node节点的prev指向了t所指向的空Node。

之后通过CAS操作compareAndSetTail,将tail指向到入参node节点。

  private final boolean compareAndSetTail(Node expect, Node update) {
   return unsafe.compareAndSwapObject(this, tailOffset, expect, update);
  }

最后通过t的next也指向了入参node节点。

也就是如下图所示:

file

从上图,我们就可以看出来,线程2的node和空node连接起来,形成了一个双向链表。之前学习LinkedList你应该已经知道,双向链表也可以当做队列使用。所以这里你可以当做将node进行了入队操作。

这个其实就是AQS的本质,等待队列组件的作用。

当线程2进行了入队等待,这里你可以简化一下流程图,你可以得到如下的图:

file

加锁失败的时候如何借助AQS异步入队阻塞等待?

加锁失败的时候如何借助AQS异步入队阻塞等待?

入队后,接着就结束了么?不是,还需要修改下线程2的状态,将他进行挂起,既然已经排上队了,就不要占用CPU资源了,是不是?

我们看下是如何做的:

  public final void acquire(int arg) {
   if (!tryAcquire(arg) &&
     acquireQueued(addWaiter(Node.EXCLUSIVE), arg))
     selfInterrupt();
  }

之前我们执行完了addWaiter,返回的节点是node,也就是线程2对应的等待节点,arg是1。接着进入了acquireQueued这个方法:

final boolean acquireQueued(final Node node, int arg) {
   boolean failed = true;
   try {
     boolean interrupted = false;
     for (;;) {
       final Node p = node.predecessor();
       if (p == head && tryAcquire(arg)) {
         setHead(node);
         p.next = null; // help GC
         failed = false;
         return interrupted;
       }

       if (shouldParkAfterFailedAcquire(p, node) &&
         parkAndCheckInterrupt())
         interrupted = true;
     }
   } finally {
     if (failed)
       cancelAcquire(node);
   }
  }

目前等待队列情况如下:

file

这个方法核心脉络,是一个无限for循环,当中有两个if。

接着我们看下细节:

1)第一次For循环:

首先上来使用一个辅助指针p,指向了node节点的前一个节点,node.predecessor其实就是p=node.prev。代码如下:

final Node predecessor() throws NullPointerException {
     Node p = prev;
     if (p == null)
       throw new NullPointerException();
     else
       return p;
   }

由于head等于p,就还是尝试获取一次锁,tryAcquire(arg)。这里假设线程1还没有释放锁,tryAcquire(arg)肯定还是会失败返回false,所以第一个if不成立。(如果获取成功,这个if其实会将线程2移出队列的)

接着执行第二个if判断,先进行了shouldParkAfterFailedAcquire方法调用,第一个参数传入p,就是空Node,第二参数传入node,就是线程2对应的node。

  private static boolean shouldParkAfterFailedAcquire(Node pred, Node node) {
   int ws = pred.waitStatus;
   if (ws == Node.SIGNAL)
     /*
      * This node has already set status asking a release
      * to signal it, so it can safely park.
      */
     return true;

   if (ws > 0) {
     /*
        * Predecessor was cancelled. Skip over predecessors and
      * indicate retry.
      */
     do {
       node.prev = pred = pred.prev;
     } while (pred.waitStatus > 0);
     pred.next = node;
   } else {
     /*
      * waitStatus must be 0 or PROPAGATE. Indicate that we
      * need a signal, but don't park yet. Caller will need to
      * retry to make sure it cannot acquire before parking.
      */
     compareAndSetWaitStatus(pred, ws, Node.SIGNAL);
   }
   return false;
  }

第一个参数传入p,就是空Node,第二参数传入node,就是线程2对应的node。

它们两个节点的waitStatus都是0。所以经过上面代码,会执行到最后一个else。

会通过CAS操作,将空Node的waitStatus状态(ws)从0改为Node.SIGNAL(-1)。如下图所示:

file

接着shouldParkAfterFailedAcquire就直接返回false,第一个条件false。就会直接进行下一次for循环了。

 final boolean acquireQueued(final Node node, int arg) {
  boolean failed = true;
  try {
    boolean interrupted = false;
    for (;;) {
      final Node p = node.predecessor();
      if (p == head && tryAcquire(arg)) {
        setHead(node);
        p.next = null; // help GC
        failed = false;
        return interrupted;
      }

      if (shouldParkAfterFailedAcquire(p, node) &&
        parkAndCheckInterrupt())
        interrupted = true;
    }
  } finally {
    if (failed)
      cancelAcquire(node);
  }
 }

2)第二次For循环

假设线程1还是没有释放锁,上面的for循环还是会进入如下方法,但是其实的pred也就是空Node的watiStatus已经被改成SIGNAL(-1),所以之里会返回true。

private static boolean shouldParkAfterFailedAcquire(Node pred, Node node) {
   int ws = pred.waitStatus;
   if (ws == Node.SIGNAL)
     /*
      * This node has already set status asking a release
      * to signal it, so it can safely park.
      */
     return true;

   if (ws > 0) {
     /*
        * Predecessor was cancelled. Skip over predecessors and
      * indicate retry.
      */
     do {
       node.prev = pred = pred.prev;
     } while (pred.waitStatus > 0);
       pred.next = node;
     } else {

     /*
      * waitStatus must be 0 or PROPAGATE. Indicate that we
      * need a signal, but don't park yet. Caller will need to
      * retry to make sure it cannot acquire before parking.
      */
     compareAndSetWaitStatus(pred, ws, Node.SIGNAL);
   }
   return false;

  }

接着下面这个if第一个条件是ture会判断第二条件parkAndCheckInterrupt

  if (shouldParkAfterFailedAcquire(p, node) &&
         parkAndCheckInterrupt())
         interrupted = true;

parkAndCheckInterrupt这个方法从名字看叫做挂起并且检查线程是否被打断。代码如下

  private final boolean parkAndCheckInterrupt() {
   LockSupport.park(this);
   return Thread.interrupted();
  }

可以看到他核心调用了一个工具类LockSupport.park(this);

 public static void park(Object blocker) {
  Thread t = Thread.currentThread();
  setBlocker(t, blocker);
  UNSAFE.park(false, 0L);
  setBlocker(t, null);
 }

这个底层是通过UNSAFE的C++代码实现的,我们就不去看了。你只要知道,这个park操作会将线程挂起,进入等待状态就可以了。还记得之前将线程的状态图么?

file

park操作会将线程挂起,进入Waiting等待状态。也就是说线程2加锁失败最终就是入队并且等待。

今天这一节,到这里就把AQS中入队的逻辑给大家讲清楚了。线程获取锁失败如何入队?如何挂起的?相信你都很清楚了。你可以自己用第三个线程尝试加锁失败彻底图解AQS队列等待机制试试。最后学完,如果你可以画出这个图,就说嘛你真正明白了AQS的基本原理了。

file

小结&思考

小结&思考

虽然这个入队逻辑看着比较复杂,但其实大家可以抽象出这个队列的设计是基于:CAS操作+Node状态+线程标记控制就可以了。

可以多思考下关键思想和关键点,不用太纠结细节。比如多思考下为啥设计了状态,是为了单独使用Condition吗?还是。。。。

这些思考才是最重要的!

下一节,我们看下如果线程1释放了锁,如何唤醒队列中元素的。唤醒的时候如果有本地线程来加锁,还能插队!?所以下一节也会给大家介绍下什么是公平和非公平锁。

本文由博客一文多发平台 OpenWrite 发布!