React-组件的生命周期

62 阅读11分钟

组件的生命周期

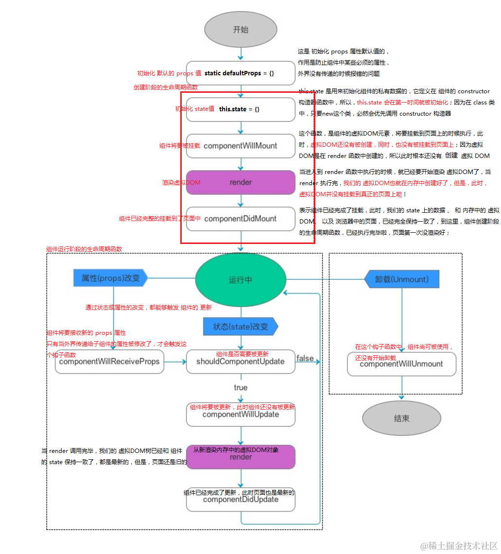
  • 概念:在组件创建、到加载到页面上运行、以及组件被销毁的过程中,总是伴随着各种各样的事件,这些在组件特定时期,触发的事件,统称为 组件的生命周期

  • 组件生命周期分为三部分:

    • 组件创建阶段:组件创建阶段的生命周期函数,有一个显著的特点:创建阶段的生命周期函数,在组件的一辈子中,只执行一次;

    componentWillMount: 组件将要被挂载,此时还没有开始渲染虚拟DOM
    render:第一次开始渲染真正的虚拟DOM,当render执行完,内存中就有了完整的虚拟DOM了
    componentDidMount: 组件完成了挂载,此时,组件已经显示到了页面上,当这个方法执行完,组件就进入都了 运行中 的状态

    • 组件运行阶段:也有一个显著的特点,根据组件的state和props的改变,有选择性的触发0次或多次;

    componentWillReceiveProps: 组件将要接收新属性,此时,只要这个方法被触发,就证明父组件为当前子组件传递了新的属性值;
    shouldComponentUpdate: 组件是否需要被更新,此时,组件尚未被更新,但是,state 和 props 肯定是最新的
    componentWillUpdate: 组件将要被更新,此时,尚未开始更新,内存中的虚拟DOM树还是旧的
    render: 此时,又要重新根据最新的 state 和 props 重新渲染一棵内存中的 虚拟DOM树,当 render 调用完毕,内存中的旧DOM树,已经被新DOM树替换了!此时页面还是旧的
    componentDidUpdate: 此时,页面又被重新渲染了,state 和 虚拟DOM 和 页面已经完全保持同步

    • 组件销毁阶段:也有一个显著的特点,一辈子只执行一次;

    componentWillUnmount: 组件将要被卸载,此时组件还可以正常使用;

React中组件的生命周期

在这里插入图片描述

defaultProps

在组件创建之前,会先初始化默认的props属性,这是全局调用一次,严格地来说,这不是组件的生命周期的一部分。在组件被创建并加载候,首先调用 constructor 构造器中的 this.state = {},来初始化组件的状态。

组件生命周期的执行顺序:
Mounting:

  • constructor()
  • componentWillMount()
  • render()
  • componentDidMount()

Updating:

  • componentWillReceiveProps(nextProps)
  • shouldComponentUpdate(nextProps, nextState)
  • componentWillUpdate(nextProps, nextState)
  • render()
  • componentDidUpdate(prevProps, prevState)

Unmounting:

  • componentWillUnmount()

Counter计数器

  1. 给属性进行类型校验,需要先运行cnpm i prop-types --save,封装组件的目的,是为了团队协作开发更加方便,有的人只负责 开发组件,有的人只负责 调用别人开发好的组件, 最好在封装组件的时候,为组件中的一些必要数据,进行类型校验
  2. 在封装一个组件的时候,组件内部,肯定有一些数据是必须的,哪怕用户没有传递一些相关的启动参数,这时候,组件内部 ,尽量 给自己提供一个默认值; 在 React 中,使用静态的 defaultProps 属性,来设置 组件的 默认属性值
  3. 注意:在render函数中,不能调用setState()方法
import React from 'react'
// 注意: prop-types 包中职能跟单一,只提供了 一些常见的 数据类型,用于做类型校验
import ReactTypes from 'prop-types'
export default class Counter extends React.Component {
  constructor(props) {
    super(props)
    // 初始化组件的私有状态,保存的是组件的私有数据
    this.state = {
      msg: 'ok',
      count: props.initcount 
// 基数, 把 外界传递过来的 initcount 赋值给 state 中的 count值,这样,就把 count 值改成了可读可写的 state 属性,就能实现 点击 按钮 ,count 值 + 1 的需求了
    }
  }
  // 如果外界没有传递 initcount,那么,自己初始化一个 数值,为0
  static defaultProps = {
    initcount: 0 
  }
  // 这是创建一个 静态的 propTypes 对象,在这个对象中,可以把 外界传递过来的属性,做类型校验;
  // 注意: 如果要为 传递过来的属性做类型校验,必须安装 React 提供的 第三方包,叫做 prop-types ;
  // prop-types 大概在 v.15.* 之前,并没有单独抽离出来,那时候,还和 react 包 在一起;后来, 从 v.15.* 之后,官方把类型校验的 模块,单独抽离为 一个包,就叫做 prop-types
  static propTypes = {
    initcount: ReactTypes.number
  }
 // 这个 函数,等同于 Vue 中的 created 生命周期函数
  componentWillMount() {
    // 此时,无法获取到 页面上的 任何元素,因为 虚拟DOM 和 页面 都还没有开始渲染呢
    // console.log(document.getElementById('myh3'));
    // console.log(this.props.initcount);
    // console.log(this.state.msg);
    // this.myselfFunc()
  }

  // 即将要开始渲染内存中的 虚拟DOM,当这个函数执行完,内存中就有了一个 渲染好的虚拟DOM,但是,页面上尚未真正显示DOM元素;
  render() {
    // 在 return 之前,虚拟DOM还没有开始创建,页面上也是空的,根本拿不到任何的 元素
    // console.log(document.getElementById('myh3'));
    // 在 组件运行阶段中,每当调用 render 函数的时候,页面上的 DOM元素,还是之前旧的
    // console.log(this.refs.h3 && this.refs.h3.innerHTML);
    // 不要在 render 中使用 this.setState,因为 会陷入死循环
   /*  this.setState({
      count: this.state.count + 1
    }) */
    return <div>
      <h1>Counter 计数器</h1>
      <input type="button" value="+1" id="btn" onClick={this.increment} />
      <hr />
      <h3 id="myh3" ref="h3">当前的数量是:{this.state.count}</h3>
    </div>
    // 当 return 执行完毕后, 虚拟DOM创建好了,但是,还没有挂载到真正的页面中
  }

  increment = () => {
    this.setState({
      count: this.state.count + 1
    })
  }
  // 当组件执行完 componentDidMount 函数后,就进入到了 运行中的状态,
  // 所以,componentDidMount 是创建阶段的最后一个函数
  componentDidMount() {
    // 如果想操作DOM元素,最早,只能在 componentDidMount 中进行;
    // componentDidMount 相当于 Vue 中的 mounted 函数
    // console.log(document.getElementById('myh3'));
    /* document.getElementById('btn').onclick = () => {
      // console.log('ok');
      // console.log(this);
      // this.props.initcount++
      this.setState({
        count: this.state.count + 1
      })
    } */
  }

  // 进入到了组件的运行中状态, 判断组件是否需要更新
  shouldComponentUpdate(nextProps, nextState) {
    // 1. 在 shouldComponentUpdate 中要求必须返回一个布尔值
    // 2. 在 shouldComponentUpdate 中,如果返回的值是 false,则 不会继续执行后续的生命周期函数,而是直接退回到了 运行中 的状态,此时有序 后续的 render 函数并没有被调用,因此,页面不会被更新,但是, 组件的 state 状态,却被修改了;
    // return false

    // 经过打印测试发现,在 shouldComponentUpdate 中,通过 this.state.count 拿到的值,
    // 是上一次的旧数据,并不是当前最新的;
    // console.log(this.state.count + ' ---- ' + nextState.count);
    // return this.state.count % 2 === 0 ? true : false
    // return nextState.count % 2 === 0 ? true : false
    return true
  }

  // 组件将要更新,此时尚未更新,在进入这个 生命周期函数的时候,内存中的虚拟DOM是旧的,页面上的 DOM 元素 也是旧的
  componentWillUpdate() {
    // 经过打印分析,得到,此时页面上的 DOM 节点,都是旧的,应该慎重操作,因为你可能操作的是旧DOM
    // console.log(document.getElementById('myh3').innerHTML)
    // console.log(this.refs.h3.innerHTML);
  }

  // 组件完成了更新,此时,state 中的数据、虚拟DOM、页面上的DOM,都是最新的,此时,你可以放心大胆的去操作页面了
  componentDidUpdate() {
    // console.log(this.refs.h3.innerHTML);
  }

  myselfFunc() {
    console.log('这是我自己定义的函数,和生命周期函数无关');
  }
}
import React from 'react'

// 父组件
export default class Parent extends React.Component {
  constructor(props) {
    super(props)

    this.state = {
      msg: '这是父组件中的 msg 消息'
    }
  }

  render() {
    return <div>
      <h1>这是父组件</h1>
      <input type="button" value="点击修改父组件的 MSG" onClick={this.changeMsg} />
      <hr />
      <Son pmsg={this.state.msg}></Son>
    </div>
  }

  changeMsg = () => {
    this.setState({
      msg: '娃哈哈'
    })
  }
}




// 子组件
class Son extends React.Component {
  constructor(props) {
    super(props)

    this.state = {}
  }

  render() {
    return <div>
      <h3>这是子组件 --- {this.props.pmsg}</h3>
    </div>
  }

  // 组件将要接收外界传递过来的新的 props 属性值
  // 当子组件第一次被渲染到页面上的时候,不会触发这个 函数;
  // 只有当 父组件中,通过 某些 事件,重新修改了传递给子组件的 props 数据之后,
	// 才会触发 componentWillReceiveProps
  componentWillReceiveProps(nextProps) {
    // 注意:在 componentWillReceiveProps 被触发的时候,如果我们使用 this.props 
		// 来获取属性值,这个属性值,不是最新的,是上一次的旧属性值
    // 如果想要获取最新的属性值,需要通过 componentWillReceiveProps 的参数列表来获取
    console.log(this.props.pmsg + ' ---- ' + nextProps.pmsg);
  }
}

绑定this并传参的三种方式

  1. 在事件中绑定this并传参:
    <input type="button" value="在事件中绑定this并传参" onClick={this.handleMsg1.bind(this, '?', '?')} />

    // 在事件中绑定this并传参
    handleMsg1(arg1, arg2) {
        console.log(this);
        // 此时this是个null
        this.setState({
            msg: '在事件中绑定this并传参:' + arg1 + arg2
        });
    }
  1. 在构造函数中绑定this并传参:
    // 修改构造函数中的代码:
    this.handleMsg2 = this.handleMsg2.bind(this, '1', '2');

    <input type="button" value="在构造函数中绑定this并传参" onClick={this.handleMsg2} />

    // 在构造函数中绑定this并传参
    handleMsg2(arg1, arg2) {
        this.setState({
            msg: '在构造函数中绑定this并传参:' + arg1 + arg2
        });
    }
  1. 用箭头函数绑定this并传参:
    <input type="button" value="用箭头函数绑定this并传参" onClick={() => { this.handleMsg3('1', '2') }} />

    // 用箭头函数绑定this并传参
        handleMsg3(arg1, arg2) {
            this.setState({
                msg: '用箭头函数绑定this并传参:' + arg1 + arg2
            });
        }
import React from 'react'

export default class BindThis extends React.Component {
  constructor(props) {
    super(props)

    this.state = {
      msg: '这是默认的msg'
    }

    // 绑定 this 并传参的方式2: 在构造函数中绑定并传参
    // 注意,当为一个函数,调用 bind 改变了this指向后,bind 函数调用的结果,有一个返回值,这个值,就是被改变this指向后的函数的引用;
    // 注意: bind 不会修改 原函数的 this 指向
    this.changeMsg2 = this.changeMsg2.bind(this, '1', '2')
  }

  render() {
    return <div>
      <h1>绑定This并传参的几种方式</h1>

      {/* bind 的作用: 为前面的函数,修改函数内部的 this 指向,让 函数内部的this,指向 bind 参数列表中的 第一个参数 */}
      {/* bind 和 call/apply 之间的区别: */}
      {/*  call/apply 修改完this指向后,会立即调用前面的函数,但是 bind 只是修改this指向,并不会调用 */}
      {/* 注意: bind 中的第一个参数,是用来修改 this 指向的,第一个参数后面的所有参数,都会当作将来调用 前面函数 时候的参数传递进去 */}
      {/* 方式1:在 事件处理函数中,直接使用 bind 绑定 this 并传参 */}
      <input type="button" value="绑定this并传参的方式1" onClick={this.changeMsg1.bind(this, '1', '2')} />
      <input type="button" value="绑定this并传参的方式2" onClick={this.changeMsg2} />
      {/* <input type="button" value="绑定this并传参的方式3" onClick={() => { this.changeMsg3('1', '2') }} /> */}
      <input type="button" value="绑定this并传参的方式3" onClick={() => { this.changeMsg3('1', '3') }} />

      <hr />

      <h3>{this.state.msg}</h3>

      {/* 在 Vue 中,有 v-model 指令来实现双向数据绑定,但是,在 React 中, 根本没有指令的概念,因此React 默认也不支持 双向数据绑定 */}
      {/* React 只支持,把数据从 state 上传输到 页面,但是,无法自动实现数据从 页面 传输到 state 中 进行保存,也就是,React 不支持数据的自动逆向传输, 只是实现了数据的单向绑定 */}
      {/* 注意:如果为 表单元素,提供了 value 属性绑定,那么,必须同时为 表单元素 绑定 readOnly, 或者提供要给 onChange 事件 */}
      {/* 如果提供了readOnly,表示这个元素只读的不能被修改  */}
      {/* 如果提供了onChange 表示,这个元素的值可以被修改,但是,要自己定义修改的逻辑  */}
      <input type="text" style={{ width: '100%' }} value={this.state.msg} onChange={this.txtChanged} ref="txt" />
    </div>
  }

  // 为 文本框 绑定 txtChanged 事件
  txtChanged = (e) => {
    // console.log('ok');
    // 如果想让 文本框在触发 onChange 的时候,同时把文本框最新的值,保存到 state 中,那么,我们需要手动调用 this.setState

    // 获取文本框中 最新文本的3种方式:
    //  1. 使用 document.getElementById 来拿
    //  2. 使用 ref 来拿
    // console.log(this.refs.txt.value);
    //  3. 使用 事件对象的 参数 e 来拿   e.target 就表示触发 这个事件的 事件源对象,得到的是一个原生的JS DOM 对象
    // console.log(e.target.value);
    this.setState({
      msg: e.target.value
    })
  }

  changeMsg1(arg1, arg2) {
    // 注意:这里的方式,是一个普通方法,因此,在触发的时候,这里的 this 是 undefined
    // console.log(this);
    this.setState({
      msg: '绑定this并传参的方式1' + arg1 + arg2
    })
  }

  changeMsg2(arg1, arg2) {
    // console.log(this);
    // 注意:这里的方式,是一个普通方法,因此,在触发的时候,这里的 this 是 undefined
    this.setState({
      msg: '绑定this并传参的方式2' + arg1 + arg2
    })
  }

  changeMsg3 = (arg1, arg2) => {
    // console.log(this);
    // 注意:这里的方式,是一个普通方法,因此,在触发的时候,这里的 this 是 undefined
    this.setState({
      msg: '绑定this并传参的方式3' + arg1 + arg2
    })
  }

}

绑定文本框与state中的值

  1. 在Vue.js中,默认可以通过v-model指令,将表单控件和我们的data上面的属性进行双向数据绑定,数据变化和页面之间的变化是同步的!
  2. 在React.js中,默认没有提供双向数据绑定这一功能,默认的,只能把state之上的数据同步到界面的控件上,但是不能默认实现把界面上数据的改变,同步到state之上,需要程序员手动调用相关的事件,来进行逆向的数据传输!
  3. 绑定文本框和state的值:
    {/*只要将value属性,和state上的状态进行绑定,那么,这个表单元素就变成了受控表单元素,这时候,如果没有调用相关的事件,是无法手动修改表单元素中的值的*/}
    <input style={{ width: '100%' }} ref="txt" type="text" value={this.state.msg} onChange={this.handleTextChange} />

    // 这是文本框内容改变时候的处理函数
    handleTextChange = () => {
        this.setState({
            msg: this.refs.txt.value
        });
    }
  1. 注意setState的一个问题
// 保存最新的state状态值,在保存的时候,是异步地进行保存的,所以,如果想要获取最新的,刚刚保存的那个状态,需要通过回掉函数的形式去获取最新state
this.setState({
    msg: this.refs.txt.value
    // msg: e.target.value
}, function () {
    // 获取最新的state状态值
    console.log(this.state.msg);
});

context特性

记住一串单词组合getChildContextTypes
前3个、后3个、后两个
一个方法、两个静态属性

import React from 'react'
import ReactTypes from 'prop-types'

// 最外层的父组件
export default class Com1 extends React.Component {
  constructor(props) {
    super(props)

    this.state = {
      color: 'red'
    }
  }

  //   getChildContextTypes
  // 1. 在 父组件中,定义一个 function,这个function 有个固定的名称,叫做 getChildContext ,
	// 内部,必须 返回一个 对象,这个对象,就是要共享给 所有子孙自建的  数据
  getChildContext() {
    return {
      color: this.state.color
    }
  }

  // 2. 使用 属性校验,规定一下传递给子组件的 数据类型, 需要定义 一个 静态的(static) childContextTypes(固定名称,不要改)
  static childContextTypes = {
    color: ReactTypes.string // 规定了 传递给子组件的 数据类型
  }
  
  render() {
    return <div>
      <h1>这是 父组件 </h1>
      <Com2></Com2>
    </div>
  }
}

// 中间的子组件
class Com2 extends React.Component {
  render() {
    return <div>
      <h3>这是 子组件 </h3>
      <Com3></Com3>
    </div>
  }
}

// 内部的孙子组件
class Com3 extends React.Component {

  // 3. 上来之后,先来个属性校验,去校验一下父组件传递过来的 参数类型
  static contextTypes = {
      // 这里,如果子组件,想要使用 父组件通过 context 共享的数据,那么在使用之前,
     //一定要先 做一下数据类型校验
    color: ReactTypes.string
  }

  render() {
    return <div>
      <h5 style={{ color: this.context.color }}>这是 孙子组件  ---  {this.context.color} </h5>

    </div>
  }
}