Flux架构思想在度咔App中的实践

avatar
架构师 @百度

导读:为了应对视频编辑类工具应用复杂的交互,度咔iOS借鉴了Flux架构模式的设计思想,参考有向无环图的拓扑概念,将事件进行集中化管理,从开发体验上实现了舒适清爽、容易驾驭的“单向流”模式;在这种调度模式下,事件的变化和追踪变得清晰可预测,并且显著的增加了业务的可扩展性。

全文6882字,预计阅读时间18分钟。

一、架构背景

视频编辑工具类应用往往交互复杂,大部分操作是在同一个主界面上进行,而这个界面同时存在较多的视图区域(预览区、轴区、undo redo、操作面板等等),每个区域既要接收用户手势,又要跟随用户操作联动更新状态。同时除支持主场景编辑功能外,还要同时支持其他特色功能,比如度咔的通用编辑、快速剪辑、主题模板等,都需要使用预览和编辑功能;于是对架构的可扩展和可复用能力自然有了很高的要求。

经过调研,度咔iOS最终借鉴了Flux架构模式的设计思想,参考有向无环图的拓扑概念,将事件进行集中化管理,从开发体验上实现了舒适清爽、容易驾驭的“单向流”模式;在这种调度模式下,事件的变化和追踪变得清晰可预测,并且显著的增加了业务的可扩展性。

二、播放预览复用

度咔通用编辑以及很多衍生工具、功能都需要依赖于预览、素材编辑这一类基础能力。

比如下列这些功能都依赖于同一套预览播放逻辑,需要将这些基础能力抽象为一个base控制器。

图片

baseVC结构为:

图片


三、功能模块复用

预览播放复用的问题解决了,如何在这套逻辑上添加各样的素材编辑功能,比如贴纸、文字、滤镜等功能,并且使这些功能与VC解耦,最终达到复用的目的?

最终我们使用插拔式设计理念,把每一个子功能抽象成一个plugin,采用直接调用依赖层的方式把controller、view、timeline、streamingContext、liveWindow 这写90%场景下会用到的属性通过weak直接赋值给plugin。

protocol BDTZEditPlugin: NSObjectProtocol {
   // 组织控制器
    var editViewController: BDTZEditViewController? { get set }
   // 所有添加到控制器View上的控件 加到这个View上,解决层级问题
    var mainView: BDTZEditLevelView? { get set }
   // 编辑场景的时间轴实体,由轨道组成,可以有多个视频轨道和音频轨道,由视频轨道决定长度
    var timeline: Timeline? { get set }
   // 流媒体上下文 包含时间线、预览窗口、采集、资源包管理等相关信息集合的对象
    var streamingContext: StreamingContext? { get set }
   // 视频预览窗口控件
    var liveWindow: LiveWindow? { get set }

    /// 插件初始化
    func pluginDidLoad()

    /// 插件卸载
    func pluginDidUnload()
}

只要实现这个协议,并且通过调用baseVC的add:方法添加plugin后,那么相应的plugin就会拿到对应的属性进行调用,避免使用单例或者通过层层回调到VC去处理。

 func addPlugin(_ plugin: BDTZEditPlugin) {

        plugin.pluginWillLoad()

        plugin.editViewController = self

        plugin.mainView = self.view

        plugin.liveWindow = liveWindow

        plugin.streamingContext = streamingContext

        plugin.timeline = timeline

        if plugin.conforms(to: BDTZEditViewControllerDelegate.self) {
            pluginDispatcher.add(subscriber: plugin as! BDTZEditViewControllerDelegate)
        }
        plugin.pluginDidLoad()
    }

    func removePugin(_ plugin: BDTZEditPlugin) {

        plugin.pluginWillUnload()

        plugin.editViewController = nil

        plugin.mainView = nil

        plugin.liveWindow = nil

        plugin.streamingContext = nil

        plugin.timeline = nil

        if plugin.conforms(to: BDTZEditViewControllerDelegate.self) {
            pluginDispatcher.remove(subscriber: plugin as! BDTZEditViewControllerDelegate)
        }
        plugin.pluginDidUnload()
    }

plugin是具体功能和VC之间的一个中间层,可以接受VC的生命周期事件、预览播放事件、拿到VC中的关键对象、调用VC的内部所有public接口能力。作为插在VC上的一个独立子功能单元,具有编辑能力、素材能力、网络UI交互等能力。

plugin分为service层和UI层,同时在设计之初,基于该架构的plugin不仅仅能在度咔app内使用,厂内其他app仅需要极少工作量就能立即接入plugin。

图片

所有功能能分散到插件中,按需组装和复用。

图片

同时可以对外输出的不仅仅单个plugin、还是可以是多个plugin的组合。以封面功能为例,封面编辑是一个以coverVC为组织的控制器,它包含多个plugin,比如已存在的文字plugin和贴纸plugin;coverVC除了作为独立功能应用之外,把它包装成一个封面plugin只需少量数据对接代码(上图的通用剪辑数据对接plugin)就可以集成到通用剪辑VC,像堆乐高积木一样进行拼装组合。

四、事件状态管理

编辑工具app因交互的复杂性非常依赖于状态更新,通常来说在iOS开发中通知对象状态变化一般采用以下几种方式:

  • Delegate

  • KVO

  • NotificationCenter

  • Block

这四种方式都可以管理状态的变化,但是都存在一些问题。Delegate和Block,往往会在组件之间创建强依赖关系;KVO 和 Notifications,会创建不可见的依赖项,如果某些重要消息被移除或更改,也很难被发现,从而降低应用稳定性。

即使是苹果的MVC模式,也只提倡数据层及其表示层的分离,没有提供任何工具代码、指导架构。

4.1 为什么选择Flux架构模式

于是我们借鉴Flux架构模式的思想。Flux 是一种非常轻量级的架构模式,Facebook 将其用于客户端 Web 应用程序,用于避开MVC,支持单向数据流(后面也是列举的前端的mvc数据流向图)。核心思想是中心化控制,它让所有的请求与改变都只能通过 action 发出,统一 由 dispatcher 来分配。好处是 View 可以保持高度简洁,它不需要关心太多的逻辑,只需要关心传入的数据。中心化还控制了所有数据,发生问题时可以方便查询定位。

  • Dispatcher:处理事件分发,维持 Store 之间的依赖关系

  • Store:负责存储数据和处理数据相关逻辑

  • Action:触发 Dispatcher

  • View:视图,负责显示用户界

图片

通过上图可以看出来,Flux 的特点就是单向数据流:

  1. 用户在 View 层发起一个 Action 对象给 D ispatcher

  2. Dispatcher 接收到 Action 并要求 Store 做相应的更改

  3. Store 做出相对应更新,然后发出一个 changeEvent

  4. View 接收到 changeEvent 事件后,更新页面

  • 基本的MVC数据流

图片

  • 复杂的MVC数据

图片

  • 简单的Flux数据流

图片

  • 复杂Flux数据流

图片

相比MVC模式,Flux多出了更多的箭头跟图标,但是有个关键性的差别是:所有的箭头都指向一个方向,在整个系统中形成一个事件传递链。

4.2 应用Flux思想来实现状态管理

状态分为两种:

  • 以组织控制器发出的事件产生状态变化,比如:控制器的生命周期ViewDidLoad()等等、基础编辑预览能力的回调,例如seek、progress、playState变化等等

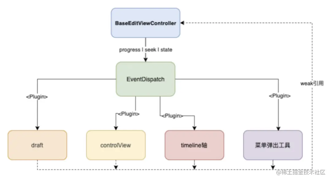
  • 各个组件的之间事件传递产生的状态变化,下图中plugin协议抽象来描述上图中的Store作用

图片

控制器持有EventDispatch能力的对象dispatcher,并通过这个dispatcher传递事件。

Dispatcher

class WeakProxy: Equatable {

    weak var value: AnyObject?
    init(value: AnyObject) {
        self.value = value
    }

    static func == (lhs: WeakProxy, rhs: WeakProxy) -> Bool {
        return lhs.value === rhs.value
    }
}

open class BDTZActionDispatcher<T>: NSObject {

    fileprivate var subscribers = [WeakProxy]()

    public func add(subscriber: T) {
        guard !subscribers.contains(WeakProxy(value: subscriber as AnyObject)) else {
            return
        }
        subscribers.append(WeakProxy(value: subscriber as AnyObject))
    }

    public func remove(subscriber: T) {
        let weak = WeakProxy(value: subscriber as AnyObject)
        if let index = subscribers.firstIndex(of: weak) {
            subscribers.remove(at: index)
        }
    }

    public func contains(subscriber: T) -> Bool {
        var res: Bool = false
        res = subscribers.contains(WeakProxy(value: subscriber as AnyObject))
        return res
    }

    public func dispatch(_ invocation: @escaping(T) -> ()) {
        clearNil()
        subscribers.forEach {
            if let subscriber = $0.value as? T {
                invocation(subscriber)
            }
        }
    }


    private func clearNil() {
        subscribers = subscribers.filter({ $0.value != nil})
    }
}

通过泛型的多重代理方式把事件分发给subscribers内部的对象(上面代码块中的 addPlugin:内部添加subscribers),当然也可以通过注册Block的方法去实现。

Dispatcher实例

声明一个protocol 继承要分发的能力

@objc protocol BDTZEditViewControllerDelegate: BDTZEditViewLifeCycleDelegate, StreamingContextDelegate, BDTZEditActionSubscriber {
// BDTZEditViewLifeCycleDelegate 控制器声明周期
// StreamingContextDelegate 预览编辑能力回调
// BDTZEditActionSubscriber plugin之间的通讯协议
}

控制器事件分发

public class BDTZEditViewController: UIViewController {
// 实例化的 BDTZEditViewControllerDelegate
var pluginDispatcher = BDTZEditViewControllerDelegateImp()
  public override func viewDidAppear(_ animated: Bool) {
        super.viewDidAppear(animated)
        pluginDispatcher.dispatch { subscriber in
            subscriber.editViewControllerViewDidAppear?()
        }
    }

    public override func viewDidLoad() {
        super.viewDidLoad()
       /***省略部分代码**/
        setupPlugins()
        //放最后调用
        pluginDispatcher.dispatch { subscriber in
            subscriber.editViewControllerViewDidLoad?()
        }
    }
    /***...**/
    /// seek进度回调
    func didSeekingTimelinePosition(_ timeline: Timeline!, position: Int64) {
        pluginDispatcher.dispatch { subscriber in
            subscriber.didSeekingTimelinePosition?(timeline, position: position)
        }
    }
   /***...**/
}

plugin之间事件传递

plugin之间的事件传递就要用到上面的BDTZEditActionSubscriber协议了。

@objc protocol BDTZEditAction {
}
@objc protocol BDTZEditActionSubscriber {
    @objc optional func update(action: BDTZEditAction)
}

BDTZEditAction 是一个空协议,可以是任何类继承它来描述想要传递的任何信息。结合编辑工具的特点(虽然交互复杂但是素材类型和操作都是有限的)只需要少量的action就能描述所有状态。目前我们使用选中action、各种素材action、面板起落action、前进回退action等等这些事件来描述素材的添加、删除、移动、剪裁、保存草稿一些列的操作。我们以选中action(选中某个片段的事件)举例:

当APlugin 发出了一个选中事件,BPlugin、CPlugin等等都会收到这个事件,从而做出相应的状态改变。

//APlugin
func sendAction(model: Any?) { 
       let action = BDTZClipSeleteAction.init(event: .selected, type: .sticker, actionTarget: model)
       editViewController?.pluginDispatcher.dispatch({ subscriber in
            subscriber.update?(action: action)
        })
}
//BPlugin
extension BDTZTrackPlugin: BDTZEditActionSubscriber {
    func update(action: BDTZEditAction) {
        if let action = action as? BDTZClipSeleteAction {
            handleSelectActionDoSomething()
        }
    }
}

当预览区的贴纸被选中,那么轴区也会随之被选中,底部区域也要切换成三级菜单。**一个action被派发以后,所有plugin都会收到它,对此action感兴趣的plugin会做出相应的状态变化。
**

图片


五、总结

iOS也有参照flux思想设计的ReSwift框架,但是如果使用纯Flux模式来开发,缺点也非常明显:

  1. 层级太多,极易产生大量的冗余代码。

  2. 老代码移植工作量巨大。

对我们来说采用Flux 模式设计理念比某个特定的实现框架更重要,我们根据度咔业务的特点只是取其思想使用单层级结构,用来管理ViewController与Plugin抽象之间的关系和事件传递,而没有把View也加到层级中去,plugin内部可以使用MVC、MVVM等任何架构,只需要把通讯方式统一。

上面只是使用简单的例子介绍了编辑工具在Flux思想上的应用。但是在实际使用中还应该考虑:

  1. UI层级遮盖问题:插件中的某个View需要加到控制器View上,会造成控件层级遮盖问题。上面代码中的BDTZEditLevelView就是为了解决这个问题。

  2. 多线程问题:在开发中我们难免大量的线程异步处理任务,我们必须规定插件通讯之间的线程,Dispatcher内部也应该有线程管理的代码。

  3. plugin依赖关系问题:Dispatcher还要维持plugin之间的依赖关系,比如一个action要APlugin先处理修改某些数据或者状态后,BPlugin再处理,可以采用加标等方式解决。

  4. action膨胀问题:相对于API直接调用的方式,监听action虽然写更少的代码,但是容易造成action无限增多的情况,所以在定义action要考虑可扩展和结构化。

参考链接:

[1]reswift.github.io/ReSwift/mas…

[2]facebook.github.io/flux/

[3]redux.js.org

[4]blog.benjamin-encz.de/post/real-w…

推荐阅读:

iOS 崩溃日志在线符号化实践

|百度商业托管页系统高可用建设方法和实践

|AI 在视频领域运用—弹幕穿人

---------- END ----------

百度 Geek 说

百度官方技术公众号上线啦!

技术干货 · 行业资讯 · 线上沙龙 · 行业大会

招聘信息 · 内推信息 · 技术书籍 · 百度周边

欢迎各位同学关注